What Is Disk Spill In Spark . It starts to move data from memory to disk, and this can be quite expensive. Spill problem happens when the moving of an rdd (resilient distributed dataset, aka fundamental data structure in spark) moves from ram to disk and then back to ram again. Shuffle spill is controlled by the spark.shuffle.spill and spark.shuffle.memoryfraction configuration parameters. If you don’t see any. When doing data read from file, shuffle read treats differently to same node read and internode read. Is the size of the data as it. (these two values are always presented together.) spill (memory): Spill is represented by two values: Disk spill is what happens when spark can no longer fit its data in memory, and needs to store it on disk. Spill is what happens when spark runs low on memory. It is most common during data shuffling. This occurs when a given partition is simply too large to fit. If spill is enabled (it is by default). No matter it is shuffle write or external spill, current spark will reply on diskblockobkectwriter to hold data in a kyro serialized buffer stream and flush to file when hitting throttle. Spill is the term used to refer to the act of moving an rdd from ram to disk, and later back into ram again.
from data-recovery.wiki
Is the size of the data as it. No matter it is shuffle write or external spill, current spark will reply on diskblockobkectwriter to hold data in a kyro serialized buffer stream and flush to file when hitting throttle. It starts to move data from memory to disk, and this can be quite expensive. (these two values are always presented together.) spill (memory): Spill is the term used to refer to the act of moving an rdd from ram to disk, and later back into ram again. When doing data read from file, shuffle read treats differently to same node read and internode read. If you don’t see any. This occurs when a given partition is simply too large to fit. Shuffle spill is controlled by the spark.shuffle.spill and spark.shuffle.memoryfraction configuration parameters. It is most common during data shuffling.
Disk Drill for Windows An Indepth Review of the Version 5.0
What Is Disk Spill In Spark Spill is the term used to refer to the act of moving an rdd from ram to disk, and later back into ram again. Shuffle spill is controlled by the spark.shuffle.spill and spark.shuffle.memoryfraction configuration parameters. It starts to move data from memory to disk, and this can be quite expensive. Disk spill is what happens when spark can no longer fit its data in memory, and needs to store it on disk. (these two values are always presented together.) spill (memory): When doing data read from file, shuffle read treats differently to same node read and internode read. Spill is the term used to refer to the act of moving an rdd from ram to disk, and later back into ram again. If spill is enabled (it is by default). It is most common during data shuffling. This occurs when a given partition is simply too large to fit. Spill is represented by two values: No matter it is shuffle write or external spill, current spark will reply on diskblockobkectwriter to hold data in a kyro serialized buffer stream and flush to file when hitting throttle. If you don’t see any. Spill is what happens when spark runs low on memory. Spill problem happens when the moving of an rdd (resilient distributed dataset, aka fundamental data structure in spark) moves from ram to disk and then back to ram again. Is the size of the data as it.
From stackoverflow.com
scala Spark Shuffle Configuration Disk Spill evaluation Stack Overflow What Is Disk Spill In Spark If you don’t see any. Spill is the term used to refer to the act of moving an rdd from ram to disk, and later back into ram again. Disk spill is what happens when spark can no longer fit its data in memory, and needs to store it on disk. If spill is enabled (it is by default). Is. What Is Disk Spill In Spark.
From manushgupta.github.io
SPARK vs Hadoop MapReduce Manush Gupta What Is Disk Spill In Spark Spill is what happens when spark runs low on memory. When doing data read from file, shuffle read treats differently to same node read and internode read. If you don’t see any. Spill is the term used to refer to the act of moving an rdd from ram to disk, and later back into ram again. No matter it is. What Is Disk Spill In Spark.
From stackoverflow.com
scala Spark why does spark spill to disk? Stack Overflow What Is Disk Spill In Spark It is most common during data shuffling. Spill problem happens when the moving of an rdd (resilient distributed dataset, aka fundamental data structure in spark) moves from ram to disk and then back to ram again. No matter it is shuffle write or external spill, current spark will reply on diskblockobkectwriter to hold data in a kyro serialized buffer stream. What Is Disk Spill In Spark.
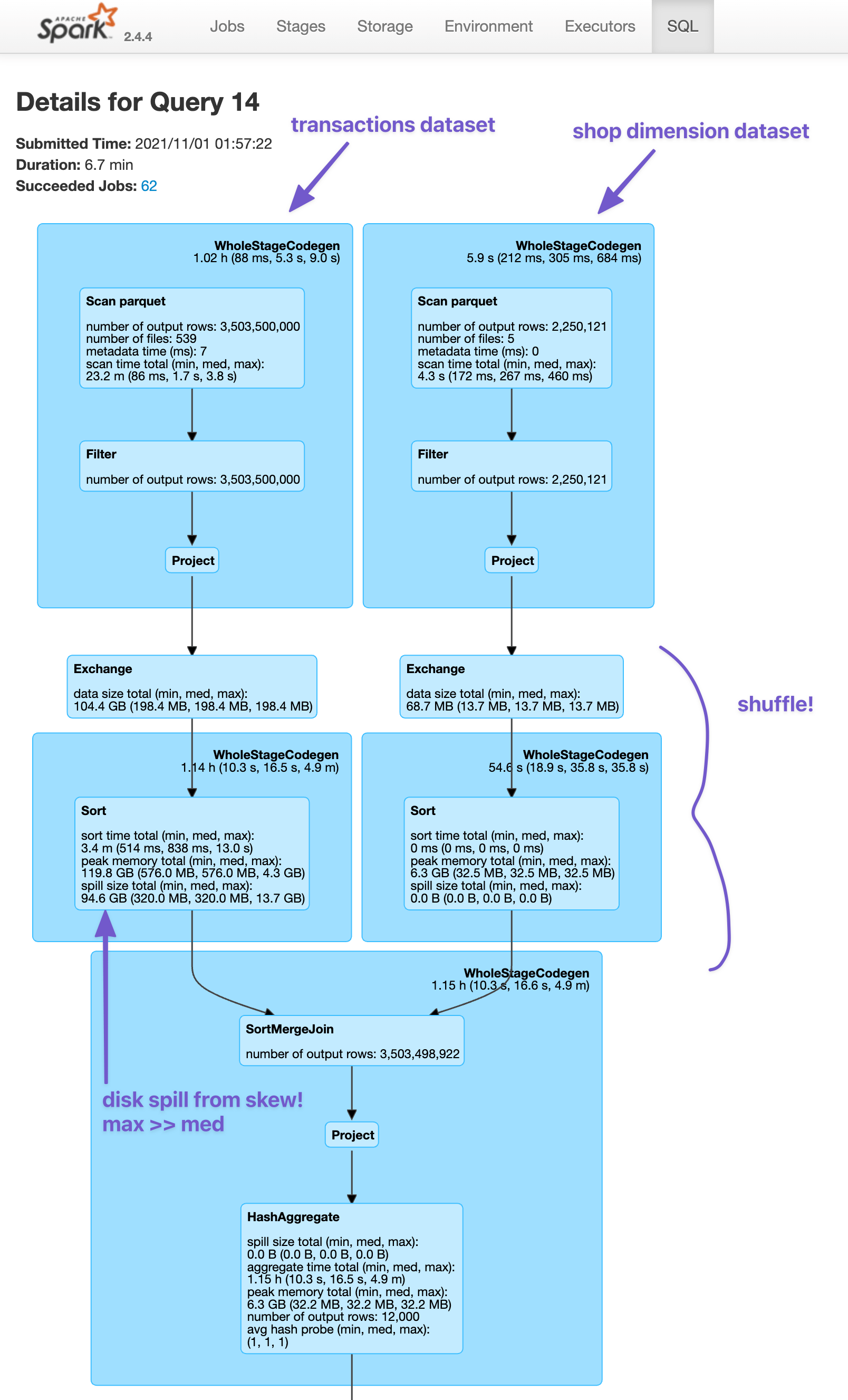
From ianwhitestone.work
Unpacking the Spark UI Ian Whitestone What Is Disk Spill In Spark If you don’t see any. It starts to move data from memory to disk, and this can be quite expensive. Disk spill is what happens when spark can no longer fit its data in memory, and needs to store it on disk. Shuffle spill is controlled by the spark.shuffle.spill and spark.shuffle.memoryfraction configuration parameters. Spill is the term used to refer. What Is Disk Spill In Spark.
From k21academy.com
Spark & MapReduce Introduction, Differences & Use Case What Is Disk Spill In Spark Spill is represented by two values: Is the size of the data as it. Spill problem happens when the moving of an rdd (resilient distributed dataset, aka fundamental data structure in spark) moves from ram to disk and then back to ram again. Shuffle spill is controlled by the spark.shuffle.spill and spark.shuffle.memoryfraction configuration parameters. When doing data read from file,. What Is Disk Spill In Spark.
From www.alibabacloud.com
Disk spill prevention AnalyticDB for PostgreSQL Alibaba Cloud What Is Disk Spill In Spark This occurs when a given partition is simply too large to fit. If spill is enabled (it is by default). Is the size of the data as it. It is most common during data shuffling. Spill is represented by two values: Spill problem happens when the moving of an rdd (resilient distributed dataset, aka fundamental data structure in spark) moves. What Is Disk Spill In Spark.
From www.easeus.com
What Is Disk Cloning and Why Is It Necessary Cloning Center EaseUS What Is Disk Spill In Spark This occurs when a given partition is simply too large to fit. If spill is enabled (it is by default). (these two values are always presented together.) spill (memory): Spill is what happens when spark runs low on memory. Spill problem happens when the moving of an rdd (resilient distributed dataset, aka fundamental data structure in spark) moves from ram. What Is Disk Spill In Spark.
From 9to5answer.com
[Solved] How to optimize shuffle spill in Apache Spark 9to5Answer What Is Disk Spill In Spark If spill is enabled (it is by default). This occurs when a given partition is simply too large to fit. It is most common during data shuffling. Disk spill is what happens when spark can no longer fit its data in memory, and needs to store it on disk. It starts to move data from memory to disk, and this. What Is Disk Spill In Spark.
From stackoverflow.com
scala spark shuffle spill to disk always happen even there is enough What Is Disk Spill In Spark If you don’t see any. Spill is represented by two values: When doing data read from file, shuffle read treats differently to same node read and internode read. Spill problem happens when the moving of an rdd (resilient distributed dataset, aka fundamental data structure in spark) moves from ram to disk and then back to ram again. No matter it. What Is Disk Spill In Spark.
From monovm.com
What is disk speed and how to check it? What Is Disk Spill In Spark Spill is what happens when spark runs low on memory. (these two values are always presented together.) spill (memory): When doing data read from file, shuffle read treats differently to same node read and internode read. Disk spill is what happens when spark can no longer fit its data in memory, and needs to store it on disk. Spill problem. What Is Disk Spill In Spark.
From www.easeus.com
How to Run Disk I/O Test on Windows [Quick & Easy] EaseUS What Is Disk Spill In Spark It is most common during data shuffling. Spill is what happens when spark runs low on memory. Is the size of the data as it. (these two values are always presented together.) spill (memory): If you don’t see any. Spill is the term used to refer to the act of moving an rdd from ram to disk, and later back. What Is Disk Spill In Spark.
From stackoverflow.com
out of memory Why does spark shuffling not spill to disk ? Stack What Is Disk Spill In Spark If spill is enabled (it is by default). Spill is the term used to refer to the act of moving an rdd from ram to disk, and later back into ram again. Spill is what happens when spark runs low on memory. It starts to move data from memory to disk, and this can be quite expensive. If you don’t. What Is Disk Spill In Spark.
From data-flair.training
Spark InMemory Computing A Beginners Guide DataFlair What Is Disk Spill In Spark It starts to move data from memory to disk, and this can be quite expensive. Spill problem happens when the moving of an rdd (resilient distributed dataset, aka fundamental data structure in spark) moves from ram to disk and then back to ram again. Disk spill is what happens when spark can no longer fit its data in memory, and. What Is Disk Spill In Spark.
From robots.net
What Does A Hard Disk Drive Mean When Its Fragmented? What Is Disk Spill In Spark No matter it is shuffle write or external spill, current spark will reply on diskblockobkectwriter to hold data in a kyro serialized buffer stream and flush to file when hitting throttle. When doing data read from file, shuffle read treats differently to same node read and internode read. Is the size of the data as it. Spill is what happens. What Is Disk Spill In Spark.
From diggitymarketing.com
What Is Disk Space? What Is Disk Spill In Spark It is most common during data shuffling. Spill problem happens when the moving of an rdd (resilient distributed dataset, aka fundamental data structure in spark) moves from ram to disk and then back to ram again. If you don’t see any. Shuffle spill is controlled by the spark.shuffle.spill and spark.shuffle.memoryfraction configuration parameters. No matter it is shuffle write or external. What Is Disk Spill In Spark.
From www.simplilearn.com
Spark Parallelize The Essential Element of Spark What Is Disk Spill In Spark Spill is represented by two values: It is most common during data shuffling. Spill is what happens when spark runs low on memory. Spill is the term used to refer to the act of moving an rdd from ram to disk, and later back into ram again. It starts to move data from memory to disk, and this can be. What Is Disk Spill In Spark.
From www.easeus.com
What Is Disk Space [Meaning Explained] EaseUS What Is Disk Spill In Spark Spill is represented by two values: When doing data read from file, shuffle read treats differently to same node read and internode read. Spill is the term used to refer to the act of moving an rdd from ram to disk, and later back into ram again. Spill is what happens when spark runs low on memory. No matter it. What Is Disk Spill In Spark.
From fyoweiwme.blob.core.windows.net
What Is A Disk Image In Computing at Cora Wyrick blog What Is Disk Spill In Spark No matter it is shuffle write or external spill, current spark will reply on diskblockobkectwriter to hold data in a kyro serialized buffer stream and flush to file when hitting throttle. Is the size of the data as it. This occurs when a given partition is simply too large to fit. Disk spill is what happens when spark can no. What Is Disk Spill In Spark.
From arganzheng.life
Spark Executor内存管理 郑志彬的博客 Arganzheng's Blog What Is Disk Spill In Spark Spill is what happens when spark runs low on memory. Spill is represented by two values: Spill is the term used to refer to the act of moving an rdd from ram to disk, and later back into ram again. It starts to move data from memory to disk, and this can be quite expensive. It is most common during. What Is Disk Spill In Spark.
From www.alibabacloud.com
Disk spill prevention AnalyticDB for PostgreSQL Alibaba Cloud What Is Disk Spill In Spark No matter it is shuffle write or external spill, current spark will reply on diskblockobkectwriter to hold data in a kyro serialized buffer stream and flush to file when hitting throttle. Spill problem happens when the moving of an rdd (resilient distributed dataset, aka fundamental data structure in spark) moves from ram to disk and then back to ram again.. What Is Disk Spill In Spark.
From blog.csdn.net
spark基本知识点之Shuffle_separate file for each media typeCSDN博客 What Is Disk Spill In Spark If you don’t see any. This occurs when a given partition is simply too large to fit. Is the size of the data as it. It starts to move data from memory to disk, and this can be quite expensive. It is most common during data shuffling. Spill problem happens when the moving of an rdd (resilient distributed dataset, aka. What Is Disk Spill In Spark.
From slideplayer.com
Spark Cluster Computing with Working Sets ppt video online download What Is Disk Spill In Spark This occurs when a given partition is simply too large to fit. (these two values are always presented together.) spill (memory): Disk spill is what happens when spark can no longer fit its data in memory, and needs to store it on disk. No matter it is shuffle write or external spill, current spark will reply on diskblockobkectwriter to hold. What Is Disk Spill In Spark.
From stackoverflow.com
scala Spark why does spark spill to disk? Stack Overflow What Is Disk Spill In Spark It starts to move data from memory to disk, and this can be quite expensive. Spill is what happens when spark runs low on memory. Disk spill is what happens when spark can no longer fit its data in memory, and needs to store it on disk. Spill is represented by two values: It is most common during data shuffling.. What Is Disk Spill In Spark.
From www.alibabacloud.com
Disk spill prevention AnalyticDB for PostgreSQL Alibaba Cloud What Is Disk Spill In Spark Spill is the term used to refer to the act of moving an rdd from ram to disk, and later back into ram again. Spill problem happens when the moving of an rdd (resilient distributed dataset, aka fundamental data structure in spark) moves from ram to disk and then back to ram again. This occurs when a given partition is. What Is Disk Spill In Spark.
From multitechnewstoday.blogspot.com
Bacics of Apache spark in Big data Hadoop OnlineITGuru Multitechnews What Is Disk Spill In Spark When doing data read from file, shuffle read treats differently to same node read and internode read. Spill is what happens when spark runs low on memory. If you don’t see any. It starts to move data from memory to disk, and this can be quite expensive. This occurs when a given partition is simply too large to fit. Spill. What Is Disk Spill In Spark.
From aifuturevisions.com
Memory Management in Apache Spark Disk Spill by Tom Corbin Sep What Is Disk Spill In Spark Spill is the term used to refer to the act of moving an rdd from ram to disk, and later back into ram again. Disk spill is what happens when spark can no longer fit its data in memory, and needs to store it on disk. It is most common during data shuffling. (these two values are always presented together.). What Is Disk Spill In Spark.
From dev.mysql.com
MySQL Hash join in MySQL 8 What Is Disk Spill In Spark It starts to move data from memory to disk, and this can be quite expensive. Spill is the term used to refer to the act of moving an rdd from ram to disk, and later back into ram again. Spill is represented by two values: This occurs when a given partition is simply too large to fit. Disk spill is. What Is Disk Spill In Spark.
From www.technopat.net
Rehber Her cihaz için macOS temiz kurulum rehberi Technopat Sosyal What Is Disk Spill In Spark When doing data read from file, shuffle read treats differently to same node read and internode read. Is the size of the data as it. This occurs when a given partition is simply too large to fit. (these two values are always presented together.) spill (memory): Shuffle spill is controlled by the spark.shuffle.spill and spark.shuffle.memoryfraction configuration parameters. Spill is what. What Is Disk Spill In Spark.
From bigdataschool.ru
Из памяти на диск и обратно spillэффект в Apache Spark What Is Disk Spill In Spark No matter it is shuffle write or external spill, current spark will reply on diskblockobkectwriter to hold data in a kyro serialized buffer stream and flush to file when hitting throttle. When doing data read from file, shuffle read treats differently to same node read and internode read. Shuffle spill is controlled by the spark.shuffle.spill and spark.shuffle.memoryfraction configuration parameters. It. What Is Disk Spill In Spark.
From manushgupta.github.io
SPARK vs Hadoop MapReduce Manush Gupta What Is Disk Spill In Spark Disk spill is what happens when spark can no longer fit its data in memory, and needs to store it on disk. Spill problem happens when the moving of an rdd (resilient distributed dataset, aka fundamental data structure in spark) moves from ram to disk and then back to ram again. When doing data read from file, shuffle read treats. What Is Disk Spill In Spark.
From gyuhoonk.github.io
Partition, Spill in Spark What Is Disk Spill In Spark Is the size of the data as it. Spill is represented by two values: When doing data read from file, shuffle read treats differently to same node read and internode read. This occurs when a given partition is simply too large to fit. Spill is what happens when spark runs low on memory. If spill is enabled (it is by. What Is Disk Spill In Spark.
From data-recovery.wiki
Disk Drill for Windows An Indepth Review of the Version 5.0 What Is Disk Spill In Spark Is the size of the data as it. Spill is what happens when spark runs low on memory. This occurs when a given partition is simply too large to fit. If spill is enabled (it is by default). No matter it is shuffle write or external spill, current spark will reply on diskblockobkectwriter to hold data in a kyro serialized. What Is Disk Spill In Spark.
From ianwhitestone.work
Unpacking the Spark UI Ian Whitestone What Is Disk Spill In Spark It starts to move data from memory to disk, and this can be quite expensive. When doing data read from file, shuffle read treats differently to same node read and internode read. No matter it is shuffle write or external spill, current spark will reply on diskblockobkectwriter to hold data in a kyro serialized buffer stream and flush to file. What Is Disk Spill In Spark.
From kizastupid.weebly.com
kizastupid Blog What Is Disk Spill In Spark Spill is represented by two values: No matter it is shuffle write or external spill, current spark will reply on diskblockobkectwriter to hold data in a kyro serialized buffer stream and flush to file when hitting throttle. This occurs when a given partition is simply too large to fit. If you don’t see any. Spill is what happens when spark. What Is Disk Spill In Spark.
From www.youtube.com
Spark memory allocation and reading large files Spark Interview What Is Disk Spill In Spark If you don’t see any. Spill is what happens when spark runs low on memory. Spill is the term used to refer to the act of moving an rdd from ram to disk, and later back into ram again. Spill is represented by two values: It is most common during data shuffling. It starts to move data from memory to. What Is Disk Spill In Spark.