C Queue Get Element . In a queue, addition of a new element and deletion of an element occurs at different end which implies that the element which is added first in the queue. Removes an element from the front of the queue. Std::queue has no random element access, it's a sequence container adaptor by default using std::dequeue. Insertion of new element in queue is known as enqueue. In queues, the first element entered into the. I need to have a full queue, for example 5 elements of (5,4,3,2,1) and the user has to enter the position of the element they want to be moved to. In this article, we will use the array data structure to store the elements. There are two main operations in a queue: It follows the order of first in first out (fifo). How to enqueue an element in queue using linked list? A queue in c is basically a linear data structure to store and manipulate the data elements. We can implement a queue in c using either an array or a linked list. Inserts an element into the back of the queue. You can enqueue a new. The insertion in the queue is done at the back of the queue.
from www.youtube.com
The insertion in the queue is done at the back of the queue. We can implement a queue in c using either an array or a linked list. A queue in c is basically a linear data structure to store and manipulate the data elements. I need to have a full queue, for example 5 elements of (5,4,3,2,1) and the user has to enter the position of the element they want to be moved to. Insertion of new element in queue is known as enqueue. Std::queue has no random element access, it's a sequence container adaptor by default using std::dequeue. It follows the order of first in first out (fifo). You can enqueue a new. In queues, the first element entered into the. How to enqueue an element in queue using linked list?
Algorithm to Insert Element into Queue or Circular Queue Data
C Queue Get Element Inserts an element into the back of the queue. Insertion of new element in queue is known as enqueue. Inserts an element into the back of the queue. Removes an element from the front of the queue. I need to have a full queue, for example 5 elements of (5,4,3,2,1) and the user has to enter the position of the element they want to be moved to. A queue in c is basically a linear data structure to store and manipulate the data elements. How to enqueue an element in queue using linked list? In queues, the first element entered into the. There are two main operations in a queue: We can implement a queue in c using either an array or a linked list. In a queue, addition of a new element and deletion of an element occurs at different end which implies that the element which is added first in the queue. The insertion in the queue is done at the back of the queue. In this article, we will use the array data structure to store the elements. It follows the order of first in first out (fifo). You can enqueue a new. Std::queue has no random element access, it's a sequence container adaptor by default using std::dequeue.
From linuxhint.com
C++ Queue Functions C Queue Get Element You can enqueue a new. We can implement a queue in c using either an array or a linked list. In queues, the first element entered into the. The insertion in the queue is done at the back of the queue. Insertion of new element in queue is known as enqueue. Inserts an element into the back of the queue.. C Queue Get Element.
From prepinsta.com
Circular Queue using Array in C » PREP INSTA C Queue Get Element In a queue, addition of a new element and deletion of an element occurs at different end which implies that the element which is added first in the queue. Removes an element from the front of the queue. There are two main operations in a queue: We can implement a queue in c using either an array or a linked. C Queue Get Element.
From techvidvan.com
Stack in C Queue in C TechVidvan C Queue Get Element Std::queue has no random element access, it's a sequence container adaptor by default using std::dequeue. I need to have a full queue, for example 5 elements of (5,4,3,2,1) and the user has to enter the position of the element they want to be moved to. In queues, the first element entered into the. It follows the order of first in. C Queue Get Element.
From prepinsta.com
Queue using Arrays in C (Implementation) PrepInsta C Queue Get Element In this article, we will use the array data structure to store the elements. In a queue, addition of a new element and deletion of an element occurs at different end which implies that the element which is added first in the queue. In queues, the first element entered into the. Insertion of new element in queue is known as. C Queue Get Element.
From www.codescracker.com
C++ Queue C Queue Get Element A queue in c is basically a linear data structure to store and manipulate the data elements. We can implement a queue in c using either an array or a linked list. Inserts an element into the back of the queue. There are two main operations in a queue: Std::queue has no random element access, it's a sequence container adaptor. C Queue Get Element.
From inprogrammer.com
QUEUE IN C++ STL C Queue Get Element There are two main operations in a queue: A queue in c is basically a linear data structure to store and manipulate the data elements. We can implement a queue in c using either an array or a linked list. In a queue, addition of a new element and deletion of an element occurs at different end which implies that. C Queue Get Element.
From prepinsta.com
Queue in C Programming C Queue Get Element Removes an element from the front of the queue. It follows the order of first in first out (fifo). The insertion in the queue is done at the back of the queue. Std::queue has no random element access, it's a sequence container adaptor by default using std::dequeue. How to enqueue an element in queue using linked list? We can implement. C Queue Get Element.
From www.educba.com
Queue in C++ Working Functions Types Example C Queue Get Element Removes an element from the front of the queue. A queue in c is basically a linear data structure to store and manipulate the data elements. Inserts an element into the back of the queue. How to enqueue an element in queue using linked list? I need to have a full queue, for example 5 elements of (5,4,3,2,1) and the. C Queue Get Element.
From www.w3resource.com
C Find the median of the elements in a queue C Queue Get Element Inserts an element into the back of the queue. You can enqueue a new. We can implement a queue in c using either an array or a linked list. There are two main operations in a queue: Std::queue has no random element access, it's a sequence container adaptor by default using std::dequeue. In a queue, addition of a new element. C Queue Get Element.
From www.programiz.com
C++ Priority Queue C Queue Get Element Removes an element from the front of the queue. Insertion of new element in queue is known as enqueue. It follows the order of first in first out (fifo). Std::queue has no random element access, it's a sequence container adaptor by default using std::dequeue. You can enqueue a new. In a queue, addition of a new element and deletion of. C Queue Get Element.
From www.codingninjas.com
Implement stdqueue in C++ Coding Ninjas C Queue Get Element It follows the order of first in first out (fifo). In this article, we will use the array data structure to store the elements. You can enqueue a new. Inserts an element into the back of the queue. Insertion of new element in queue is known as enqueue. In a queue, addition of a new element and deletion of an. C Queue Get Element.
From www.youtube.com
Easy Programming Beginner C++ Tutorial Coding C++ Queues (32) YouTube C Queue Get Element How to enqueue an element in queue using linked list? In a queue, addition of a new element and deletion of an element occurs at different end which implies that the element which is added first in the queue. In queues, the first element entered into the. Inserts an element into the back of the queue. Std::queue has no random. C Queue Get Element.
From www.w3resource.com
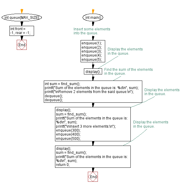
C Calculate the sum of the elements in a queue C Queue Get Element There are two main operations in a queue: Inserts an element into the back of the queue. You can enqueue a new. The insertion in the queue is done at the back of the queue. In a queue, addition of a new element and deletion of an element occurs at different end which implies that the element which is added. C Queue Get Element.
From www.digitalocean.com
Creating a Queue in C DigitalOcean C Queue Get Element Std::queue has no random element access, it's a sequence container adaptor by default using std::dequeue. It follows the order of first in first out (fifo). In this article, we will use the array data structure to store the elements. Removes an element from the front of the queue. Insertion of new element in queue is known as enqueue. In queues,. C Queue Get Element.
From www.youtube.com
DSA19d Insert element in queue using array YouTube C Queue Get Element Inserts an element into the back of the queue. It follows the order of first in first out (fifo). I need to have a full queue, for example 5 elements of (5,4,3,2,1) and the user has to enter the position of the element they want to be moved to. How to enqueue an element in queue using linked list? There. C Queue Get Element.
From www.chegg.com
Solved C. Queue.cpp fndef QUEUE_H lefine QUEUE_H nclude ing C Queue Get Element In this article, we will use the array data structure to store the elements. There are two main operations in a queue: In a queue, addition of a new element and deletion of an element occurs at different end which implies that the element which is added first in the queue. You can enqueue a new. In queues, the first. C Queue Get Element.
From www.youtube.com
How to implement queue in C++ program in an easy way. YouTube C Queue Get Element A queue in c is basically a linear data structure to store and manipulate the data elements. I need to have a full queue, for example 5 elements of (5,4,3,2,1) and the user has to enter the position of the element they want to be moved to. Inserts an element into the back of the queue. You can enqueue a. C Queue Get Element.
From www.youtube.com
Concept of Queue in C Programming Language YouTube C Queue Get Element We can implement a queue in c using either an array or a linked list. I need to have a full queue, for example 5 elements of (5,4,3,2,1) and the user has to enter the position of the element they want to be moved to. You can enqueue a new. In a queue, addition of a new element and deletion. C Queue Get Element.
From www.geeksforgeeks.org
Array implementation of queue (Simple) C Queue Get Element You can enqueue a new. How to enqueue an element in queue using linked list? In a queue, addition of a new element and deletion of an element occurs at different end which implies that the element which is added first in the queue. In this article, we will use the array data structure to store the elements. I need. C Queue Get Element.
From www.educba.com
Queue in C How it Works constructors & Function of Queue in C C Queue Get Element The insertion in the queue is done at the back of the queue. I need to have a full queue, for example 5 elements of (5,4,3,2,1) and the user has to enter the position of the element they want to be moved to. Removes an element from the front of the queue. It follows the order of first in first. C Queue Get Element.
From brainly.in
Implement a ‘C’ program to insert element into the queue and delete the C Queue Get Element In a queue, addition of a new element and deletion of an element occurs at different end which implies that the element which is added first in the queue. It follows the order of first in first out (fifo). In this article, we will use the array data structure to store the elements. There are two main operations in a. C Queue Get Element.
From stackify.com
What is C Queue? An Introduction to C Queues Examples, Methods & More! C Queue Get Element Removes an element from the front of the queue. How to enqueue an element in queue using linked list? I need to have a full queue, for example 5 elements of (5,4,3,2,1) and the user has to enter the position of the element they want to be moved to. In queues, the first element entered into the. We can implement. C Queue Get Element.
From justtechreview.com
C program to insert or enqueue elements into queue using collection C Queue Get Element I need to have a full queue, for example 5 elements of (5,4,3,2,1) and the user has to enter the position of the element they want to be moved to. In a queue, addition of a new element and deletion of an element occurs at different end which implies that the element which is added first in the queue. In. C Queue Get Element.
From thispointer.com
Queue in C++ (STL) thisPointer C Queue Get Element The insertion in the queue is done at the back of the queue. A queue in c is basically a linear data structure to store and manipulate the data elements. Insertion of new element in queue is known as enqueue. There are two main operations in a queue: In this article, we will use the array data structure to store. C Queue Get Element.
From www.w3resource.com
C Implement a queue using an array with insert, display C Queue Get Element The insertion in the queue is done at the back of the queue. Removes an element from the front of the queue. You can enqueue a new. Inserts an element into the back of the queue. A queue in c is basically a linear data structure to store and manipulate the data elements. In a queue, addition of a new. C Queue Get Element.
From www.youtube.com
Easy Programming Beginner C++ Tutorial Using include queue in C++ C Queue Get Element The insertion in the queue is done at the back of the queue. We can implement a queue in c using either an array or a linked list. You can enqueue a new. Insertion of new element in queue is known as enqueue. Removes an element from the front of the queue. In a queue, addition of a new element. C Queue Get Element.
From techvidvan.com
Stack in C Queue in C TechVidvan C Queue Get Element Removes an element from the front of the queue. In a queue, addition of a new element and deletion of an element occurs at different end which implies that the element which is added first in the queue. I need to have a full queue, for example 5 elements of (5,4,3,2,1) and the user has to enter the position of. C Queue Get Element.
From techvidvan.com
Stack in C Queue in C TechVidvan C Queue Get Element The insertion in the queue is done at the back of the queue. How to enqueue an element in queue using linked list? There are two main operations in a queue: In a queue, addition of a new element and deletion of an element occurs at different end which implies that the element which is added first in the queue.. C Queue Get Element.
From www.w3resource.com
C Reverse the elements of a queue C Queue Get Element In this article, we will use the array data structure to store the elements. Insertion of new element in queue is known as enqueue. The insertion in the queue is done at the back of the queue. A queue in c is basically a linear data structure to store and manipulate the data elements. Inserts an element into the back. C Queue Get Element.
From www.scaler.com
Priority Queue C++ (with Examples) Scaler Topics C Queue Get Element A queue in c is basically a linear data structure to store and manipulate the data elements. It follows the order of first in first out (fifo). Inserts an element into the back of the queue. I need to have a full queue, for example 5 elements of (5,4,3,2,1) and the user has to enter the position of the element. C Queue Get Element.
From www.youtube.com
Algorithm to Insert Element into Queue or Circular Queue Data C Queue Get Element In this article, we will use the array data structure to store the elements. Std::queue has no random element access, it's a sequence container adaptor by default using std::dequeue. Inserts an element into the back of the queue. In a queue, addition of a new element and deletion of an element occurs at different end which implies that the element. C Queue Get Element.
From www.youtube.com
Queue C++ Queue Linked List Implementation YouTube C Queue Get Element The insertion in the queue is done at the back of the queue. Removes an element from the front of the queue. You can enqueue a new. How to enqueue an element in queue using linked list? Insertion of new element in queue is known as enqueue. We can implement a queue in c using either an array or a. C Queue Get Element.
From prepinsta.com
Queue in C Programming C Queue Get Element We can implement a queue in c using either an array or a linked list. Std::queue has no random element access, it's a sequence container adaptor by default using std::dequeue. You can enqueue a new. Removes an element from the front of the queue. In a queue, addition of a new element and deletion of an element occurs at different. C Queue Get Element.
From www.scaler.com
Queue in C Scaler Topics C Queue Get Element Removes an element from the front of the queue. There are two main operations in a queue: You can enqueue a new. We can implement a queue in c using either an array or a linked list. In a queue, addition of a new element and deletion of an element occurs at different end which implies that the element which. C Queue Get Element.
From www.w3resource.com
C Find the maximum element in a queue C Queue Get Element Std::queue has no random element access, it's a sequence container adaptor by default using std::dequeue. You can enqueue a new. Insertion of new element in queue is known as enqueue. The insertion in the queue is done at the back of the queue. Removes an element from the front of the queue. How to enqueue an element in queue using. C Queue Get Element.