Linux Partition Size Recommendation . The standard partitions scheme for most home linux installs is as follows: You need at least '3' partitions in order to install any linux distro. It just takes a 100 g.b. Use lvm and a filesystem that supports online resizing (includes ext3/4 with the right mkfs options, which should be the default) and then you can. Of drive/partition to install linux decently. The following table provides the recommended size of a swap partition depending on the amount of ram in your system and whether you want sufficient. What's the recommended size for swap, root, /boot, /var, /opt, /home, /usr and other mount points. The recommended partition type is ext4. I've 4gb of ram and 500gb of hd. Generally speaking, you shouldn't bother with a separate /home or /boot partition unless you're running multiple linux distributions at once.
from linuxconfig.org
It just takes a 100 g.b. Use lvm and a filesystem that supports online resizing (includes ext3/4 with the right mkfs options, which should be the default) and then you can. What's the recommended size for swap, root, /boot, /var, /opt, /home, /usr and other mount points. The following table provides the recommended size of a swap partition depending on the amount of ram in your system and whether you want sufficient. Of drive/partition to install linux decently. I've 4gb of ram and 500gb of hd. You need at least '3' partitions in order to install any linux distro. The standard partitions scheme for most home linux installs is as follows: The recommended partition type is ext4. Generally speaking, you shouldn't bother with a separate /home or /boot partition unless you're running multiple linux distributions at once.
How to list all disks, partitions and sizes on Linux LinuxConfig
Linux Partition Size Recommendation It just takes a 100 g.b. You need at least '3' partitions in order to install any linux distro. Generally speaking, you shouldn't bother with a separate /home or /boot partition unless you're running multiple linux distributions at once. I've 4gb of ram and 500gb of hd. It just takes a 100 g.b. Use lvm and a filesystem that supports online resizing (includes ext3/4 with the right mkfs options, which should be the default) and then you can. Of drive/partition to install linux decently. The standard partitions scheme for most home linux installs is as follows: The recommended partition type is ext4. The following table provides the recommended size of a swap partition depending on the amount of ram in your system and whether you want sufficient. What's the recommended size for swap, root, /boot, /var, /opt, /home, /usr and other mount points.
From linuxconfig.org
How to list all disks, partitions and sizes on Linux Linux Tutorials Linux Partition Size Recommendation You need at least '3' partitions in order to install any linux distro. What's the recommended size for swap, root, /boot, /var, /opt, /home, /usr and other mount points. The following table provides the recommended size of a swap partition depending on the amount of ram in your system and whether you want sufficient. The recommended partition type is ext4.. Linux Partition Size Recommendation.
From recoverit.wondershare.com.br
Como estender as partições do Ubuntu com segurança? [2023] Linux Partition Size Recommendation The recommended partition type is ext4. The following table provides the recommended size of a swap partition depending on the amount of ram in your system and whether you want sufficient. You need at least '3' partitions in order to install any linux distro. I've 4gb of ram and 500gb of hd. It just takes a 100 g.b. What's the. Linux Partition Size Recommendation.
From www.partitionwizard.com
Introduction to Linux File System [Structure and Types] MiniTool Linux Partition Size Recommendation The following table provides the recommended size of a swap partition depending on the amount of ram in your system and whether you want sufficient. You need at least '3' partitions in order to install any linux distro. Generally speaking, you shouldn't bother with a separate /home or /boot partition unless you're running multiple linux distributions at once. Use lvm. Linux Partition Size Recommendation.
From www.linux.org
How do I extend my Linux partition size? Linux Partition Size Recommendation Of drive/partition to install linux decently. It just takes a 100 g.b. What's the recommended size for swap, root, /boot, /var, /opt, /home, /usr and other mount points. The standard partitions scheme for most home linux installs is as follows: The recommended partition type is ext4. Generally speaking, you shouldn't bother with a separate /home or /boot partition unless you're. Linux Partition Size Recommendation.
From tossolution.com
Resizing Linux Partition Size TOSS linux partition Linux Partition Size Recommendation Generally speaking, you shouldn't bother with a separate /home or /boot partition unless you're running multiple linux distributions at once. It just takes a 100 g.b. Use lvm and a filesystem that supports online resizing (includes ext3/4 with the right mkfs options, which should be the default) and then you can. I've 4gb of ram and 500gb of hd. The. Linux Partition Size Recommendation.
From www.addictivetips.com
How To Manually Partition A Hard Drive From The Command Line On Linux Linux Partition Size Recommendation The recommended partition type is ext4. Of drive/partition to install linux decently. It just takes a 100 g.b. You need at least '3' partitions in order to install any linux distro. Generally speaking, you shouldn't bother with a separate /home or /boot partition unless you're running multiple linux distributions at once. The standard partitions scheme for most home linux installs. Linux Partition Size Recommendation.
From recoverit.wondershare.com
11 Best Methods to List or Show Partitions in Linux Linux Partition Size Recommendation The following table provides the recommended size of a swap partition depending on the amount of ram in your system and whether you want sufficient. What's the recommended size for swap, root, /boot, /var, /opt, /home, /usr and other mount points. I've 4gb of ram and 500gb of hd. Generally speaking, you shouldn't bother with a separate /home or /boot. Linux Partition Size Recommendation.
From www.geekbitzone.com
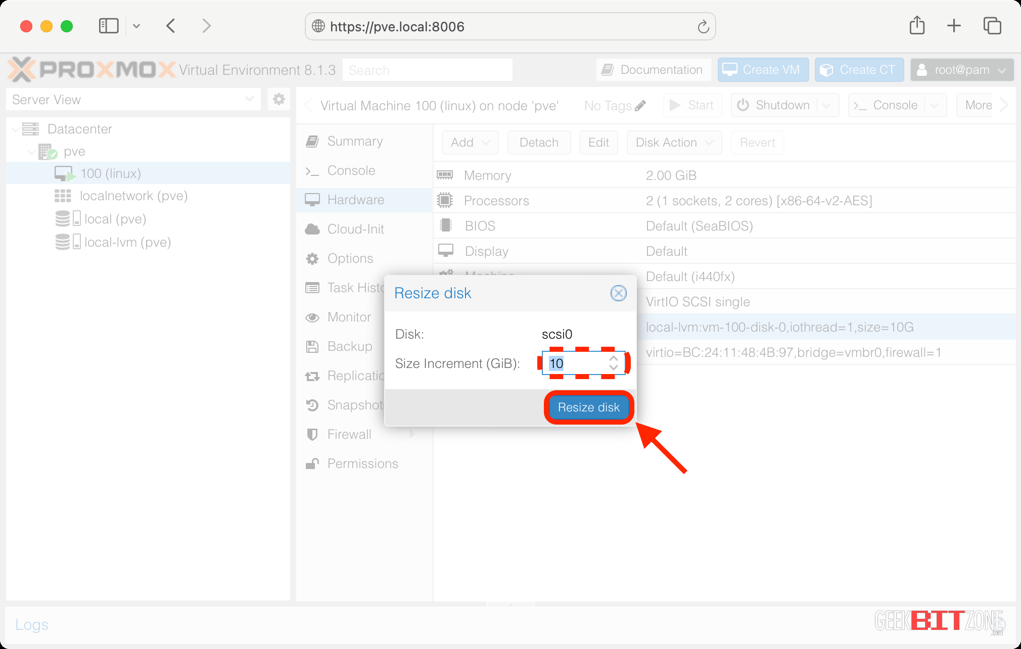
How to resize a Debian Linux partition inside a Proxmox VM Linux Partition Size Recommendation I've 4gb of ram and 500gb of hd. Of drive/partition to install linux decently. You need at least '3' partitions in order to install any linux distro. What's the recommended size for swap, root, /boot, /var, /opt, /home, /usr and other mount points. The recommended partition type is ext4. Generally speaking, you shouldn't bother with a separate /home or /boot. Linux Partition Size Recommendation.
From www.freecodecamp.org
How to Dual Boot Any Linux Distribution With Windows and Get Rid of Linux Partition Size Recommendation You need at least '3' partitions in order to install any linux distro. What's the recommended size for swap, root, /boot, /var, /opt, /home, /usr and other mount points. Generally speaking, you shouldn't bother with a separate /home or /boot partition unless you're running multiple linux distributions at once. Use lvm and a filesystem that supports online resizing (includes ext3/4. Linux Partition Size Recommendation.
From www.geekbitzone.com
How to resize a Debian Linux partition inside a Proxmox VM Linux Partition Size Recommendation You need at least '3' partitions in order to install any linux distro. The following table provides the recommended size of a swap partition depending on the amount of ram in your system and whether you want sufficient. Of drive/partition to install linux decently. I've 4gb of ram and 500gb of hd. Generally speaking, you shouldn't bother with a separate. Linux Partition Size Recommendation.
From www.geekbitzone.com
How to resize a Debian Linux partition inside a Proxmox VM Linux Partition Size Recommendation Of drive/partition to install linux decently. Use lvm and a filesystem that supports online resizing (includes ext3/4 with the right mkfs options, which should be the default) and then you can. You need at least '3' partitions in order to install any linux distro. The recommended partition type is ext4. I've 4gb of ram and 500gb of hd. Generally speaking,. Linux Partition Size Recommendation.
From vastautomotive.weebly.com
Create boot partition windows 10 efi vastautomotive Linux Partition Size Recommendation The recommended partition type is ext4. You need at least '3' partitions in order to install any linux distro. It just takes a 100 g.b. Generally speaking, you shouldn't bother with a separate /home or /boot partition unless you're running multiple linux distributions at once. Of drive/partition to install linux decently. The standard partitions scheme for most home linux installs. Linux Partition Size Recommendation.
From kladogenk.blob.core.windows.net
Linux Swap Gparted at Whitney Alvarado blog Linux Partition Size Recommendation Generally speaking, you shouldn't bother with a separate /home or /boot partition unless you're running multiple linux distributions at once. What's the recommended size for swap, root, /boot, /var, /opt, /home, /usr and other mount points. I've 4gb of ram and 500gb of hd. Use lvm and a filesystem that supports online resizing (includes ext3/4 with the right mkfs options,. Linux Partition Size Recommendation.
From linuxnightly.com
How to List Hard Drive Partitions and Sizes Linux Nightly Linux Partition Size Recommendation You need at least '3' partitions in order to install any linux distro. Use lvm and a filesystem that supports online resizing (includes ext3/4 with the right mkfs options, which should be the default) and then you can. Of drive/partition to install linux decently. I've 4gb of ram and 500gb of hd. Generally speaking, you shouldn't bother with a separate. Linux Partition Size Recommendation.
From linuxconfig.org
How to list all disks, partitions and sizes on Linux Linux Tutorials Linux Partition Size Recommendation The following table provides the recommended size of a swap partition depending on the amount of ram in your system and whether you want sufficient. The standard partitions scheme for most home linux installs is as follows: Use lvm and a filesystem that supports online resizing (includes ext3/4 with the right mkfs options, which should be the default) and then. Linux Partition Size Recommendation.
From itsfoss.community
Partition Sizes on a Dual Boot Linux Mint It's FOSS Community Linux Partition Size Recommendation What's the recommended size for swap, root, /boot, /var, /opt, /home, /usr and other mount points. Of drive/partition to install linux decently. Generally speaking, you shouldn't bother with a separate /home or /boot partition unless you're running multiple linux distributions at once. The recommended partition type is ext4. Use lvm and a filesystem that supports online resizing (includes ext3/4 with. Linux Partition Size Recommendation.
From serverfault.com
What is the size for a Linux /boot partition? Server Fault Linux Partition Size Recommendation The recommended partition type is ext4. It just takes a 100 g.b. You need at least '3' partitions in order to install any linux distro. The standard partitions scheme for most home linux installs is as follows: What's the recommended size for swap, root, /boot, /var, /opt, /home, /usr and other mount points. Generally speaking, you shouldn't bother with a. Linux Partition Size Recommendation.
From www.rootisgod.com
Linux Partition Resizing Linux Partition Size Recommendation It just takes a 100 g.b. You need at least '3' partitions in order to install any linux distro. Use lvm and a filesystem that supports online resizing (includes ext3/4 with the right mkfs options, which should be the default) and then you can. What's the recommended size for swap, root, /boot, /var, /opt, /home, /usr and other mount points.. Linux Partition Size Recommendation.
From www.geekbitzone.com
How to resize a Debian Linux partition inside a Proxmox VM Linux Partition Size Recommendation The recommended partition type is ext4. What's the recommended size for swap, root, /boot, /var, /opt, /home, /usr and other mount points. You need at least '3' partitions in order to install any linux distro. The standard partitions scheme for most home linux installs is as follows: Use lvm and a filesystem that supports online resizing (includes ext3/4 with the. Linux Partition Size Recommendation.
From askubuntu.com
How to increase the size of linuxswap partition Ask Ubuntu Linux Partition Size Recommendation Use lvm and a filesystem that supports online resizing (includes ext3/4 with the right mkfs options, which should be the default) and then you can. It just takes a 100 g.b. Of drive/partition to install linux decently. What's the recommended size for swap, root, /boot, /var, /opt, /home, /usr and other mount points. The standard partitions scheme for most home. Linux Partition Size Recommendation.
From documentation.suse.com
Advanced Disk Setup Deployment Guide SUSE Linux Enterprise Server Linux Partition Size Recommendation Of drive/partition to install linux decently. The standard partitions scheme for most home linux installs is as follows: It just takes a 100 g.b. What's the recommended size for swap, root, /boot, /var, /opt, /home, /usr and other mount points. The following table provides the recommended size of a swap partition depending on the amount of ram in your system. Linux Partition Size Recommendation.
From superuser.com
partitioning How to extend a Linux ext3 partition? Super User Linux Partition Size Recommendation The recommended partition type is ext4. Use lvm and a filesystem that supports online resizing (includes ext3/4 with the right mkfs options, which should be the default) and then you can. Of drive/partition to install linux decently. The following table provides the recommended size of a swap partition depending on the amount of ram in your system and whether you. Linux Partition Size Recommendation.
From www.youtube.com
How to extend the swap partition size in Linux YouTube Linux Partition Size Recommendation Of drive/partition to install linux decently. It just takes a 100 g.b. I've 4gb of ram and 500gb of hd. What's the recommended size for swap, root, /boot, /var, /opt, /home, /usr and other mount points. Use lvm and a filesystem that supports online resizing (includes ext3/4 with the right mkfs options, which should be the default) and then you. Linux Partition Size Recommendation.
From www.geekbitzone.com
How to resize a Debian Linux partition inside a Proxmox VM Linux Partition Size Recommendation I've 4gb of ram and 500gb of hd. The recommended partition type is ext4. Use lvm and a filesystem that supports online resizing (includes ext3/4 with the right mkfs options, which should be the default) and then you can. You need at least '3' partitions in order to install any linux distro. Of drive/partition to install linux decently. The standard. Linux Partition Size Recommendation.
From klaadqdma.blob.core.windows.net
Clear Partitions Linux at Phyllis Maury blog Linux Partition Size Recommendation You need at least '3' partitions in order to install any linux distro. Of drive/partition to install linux decently. Use lvm and a filesystem that supports online resizing (includes ext3/4 with the right mkfs options, which should be the default) and then you can. The recommended partition type is ext4. What's the recommended size for swap, root, /boot, /var, /opt,. Linux Partition Size Recommendation.
From askubuntu.com
dual boot How can I increase the size of a linux partition from an Linux Partition Size Recommendation What's the recommended size for swap, root, /boot, /var, /opt, /home, /usr and other mount points. It just takes a 100 g.b. The recommended partition type is ext4. I've 4gb of ram and 500gb of hd. Of drive/partition to install linux decently. You need at least '3' partitions in order to install any linux distro. The standard partitions scheme for. Linux Partition Size Recommendation.
From www.ryadel.com
Extend a disk partition with unallocated disk space in linux CentOS & more Linux Partition Size Recommendation I've 4gb of ram and 500gb of hd. The recommended partition type is ext4. Use lvm and a filesystem that supports online resizing (includes ext3/4 with the right mkfs options, which should be the default) and then you can. The standard partitions scheme for most home linux installs is as follows: It just takes a 100 g.b. What's the recommended. Linux Partition Size Recommendation.
From asanga-pradeep.blogspot.com
A! Help Resizing VirtualBox and Linux Partitions with GParted Linux Partition Size Recommendation The standard partitions scheme for most home linux installs is as follows: I've 4gb of ram and 500gb of hd. It just takes a 100 g.b. The recommended partition type is ext4. Use lvm and a filesystem that supports online resizing (includes ext3/4 with the right mkfs options, which should be the default) and then you can. What's the recommended. Linux Partition Size Recommendation.
From linuxconfig.org
How to list all disks, partitions and sizes on Linux LinuxConfig Linux Partition Size Recommendation The following table provides the recommended size of a swap partition depending on the amount of ram in your system and whether you want sufficient. It just takes a 100 g.b. You need at least '3' partitions in order to install any linux distro. Of drive/partition to install linux decently. Use lvm and a filesystem that supports online resizing (includes. Linux Partition Size Recommendation.
From linuxnightly.com
How to List Hard Drive Partitions and Sizes Linux Nightly Linux Partition Size Recommendation What's the recommended size for swap, root, /boot, /var, /opt, /home, /usr and other mount points. Generally speaking, you shouldn't bother with a separate /home or /boot partition unless you're running multiple linux distributions at once. You need at least '3' partitions in order to install any linux distro. I've 4gb of ram and 500gb of hd. It just takes. Linux Partition Size Recommendation.
From www.cyberciti.biz
Linux Creating a Partition Size Larger Than 2TB nixCraft Linux Partition Size Recommendation I've 4gb of ram and 500gb of hd. The standard partitions scheme for most home linux installs is as follows: What's the recommended size for swap, root, /boot, /var, /opt, /home, /usr and other mount points. It just takes a 100 g.b. Generally speaking, you shouldn't bother with a separate /home or /boot partition unless you're running multiple linux distributions. Linux Partition Size Recommendation.
From www.geekbitzone.com
How to resize a Debian Linux partition inside a Proxmox VM Linux Partition Size Recommendation The following table provides the recommended size of a swap partition depending on the amount of ram in your system and whether you want sufficient. Generally speaking, you shouldn't bother with a separate /home or /boot partition unless you're running multiple linux distributions at once. It just takes a 100 g.b. The standard partitions scheme for most home linux installs. Linux Partition Size Recommendation.
From www.geekbitzone.com
How to resize a Debian Linux partition inside a Proxmox VM Linux Partition Size Recommendation The recommended partition type is ext4. What's the recommended size for swap, root, /boot, /var, /opt, /home, /usr and other mount points. Generally speaking, you shouldn't bother with a separate /home or /boot partition unless you're running multiple linux distributions at once. I've 4gb of ram and 500gb of hd. The standard partitions scheme for most home linux installs is. Linux Partition Size Recommendation.
From linuxmint-installation-guide.readthedocs.io
Install Linux Mint — Linux Mint Installation Guide documentation Linux Partition Size Recommendation Generally speaking, you shouldn't bother with a separate /home or /boot partition unless you're running multiple linux distributions at once. I've 4gb of ram and 500gb of hd. The recommended partition type is ext4. You need at least '3' partitions in order to install any linux distro. The following table provides the recommended size of a swap partition depending on. Linux Partition Size Recommendation.
From linuxconfig.org
How to list all disks, partitions and sizes on Linux Linux Tutorials Linux Partition Size Recommendation Use lvm and a filesystem that supports online resizing (includes ext3/4 with the right mkfs options, which should be the default) and then you can. It just takes a 100 g.b. The standard partitions scheme for most home linux installs is as follows: The recommended partition type is ext4. Of drive/partition to install linux decently. You need at least '3'. Linux Partition Size Recommendation.