Get Network Adapter Name . this command gets the visible network adapters and formats the output to present various names by which a network. I needed a powershell 2 script to get the name and device name of each interface like it is shown in network connections in. with a single command, you can retrieve the details for all network adapters installed in your windows 10 device. how do i display the name of a network adapter for a given ip address? This example will display all protocols that are bound to the adapter whose names begin with eth*. given an ipv4 address, how can i obtain its associated network interface name, like ethernet adapter local area. This solution does not require any external commands (. One of the easiest ways to view network adapter details in windows is.
from dxoliqwnf.blob.core.windows.net
how do i display the name of a network adapter for a given ip address? One of the easiest ways to view network adapter details in windows is. with a single command, you can retrieve the details for all network adapters installed in your windows 10 device. I needed a powershell 2 script to get the name and device name of each interface like it is shown in network connections in. This solution does not require any external commands (. This example will display all protocols that are bound to the adapter whose names begin with eth*. this command gets the visible network adapters and formats the output to present various names by which a network. given an ipv4 address, how can i obtain its associated network interface name, like ethernet adapter local area.
Powershell Network Adapter Name at Eva Valdez blog
Get Network Adapter Name One of the easiest ways to view network adapter details in windows is. I needed a powershell 2 script to get the name and device name of each interface like it is shown in network connections in. this command gets the visible network adapters and formats the output to present various names by which a network. This solution does not require any external commands (. One of the easiest ways to view network adapter details in windows is. This example will display all protocols that are bound to the adapter whose names begin with eth*. with a single command, you can retrieve the details for all network adapters installed in your windows 10 device. given an ipv4 address, how can i obtain its associated network interface name, like ethernet adapter local area. how do i display the name of a network adapter for a given ip address?
From gearupwindows.com
4 Ways to Change Network Adapter Name on Windows 11 or 10? Get Network Adapter Name with a single command, you can retrieve the details for all network adapters installed in your windows 10 device. given an ipv4 address, how can i obtain its associated network interface name, like ethernet adapter local area. This solution does not require any external commands (. One of the easiest ways to view network adapter details in windows. Get Network Adapter Name.
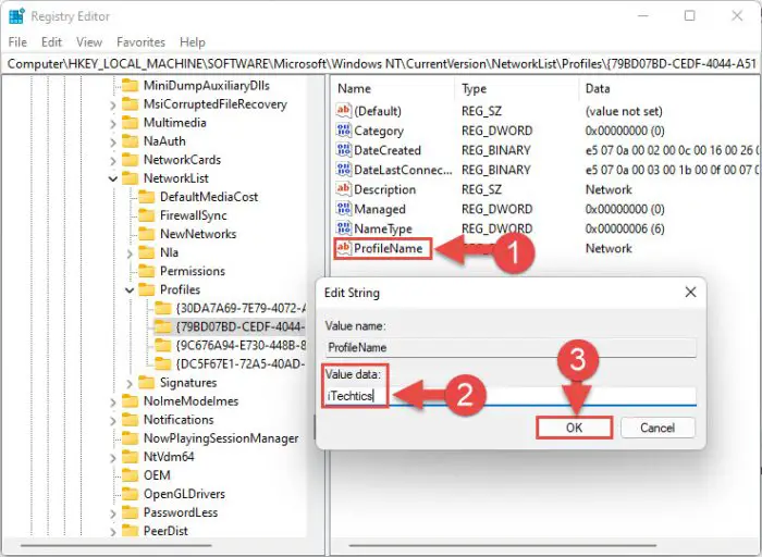
From www.itechtics.com
How To Change Network And Network Adapter Names In Windows 11 Get Network Adapter Name how do i display the name of a network adapter for a given ip address? given an ipv4 address, how can i obtain its associated network interface name, like ethernet adapter local area. This example will display all protocols that are bound to the adapter whose names begin with eth*. One of the easiest ways to view network. Get Network Adapter Name.
From gearupwindows.com
4 Ways to Change Network Adapter Name on Windows 11 or 10? Get Network Adapter Name this command gets the visible network adapters and formats the output to present various names by which a network. This example will display all protocols that are bound to the adapter whose names begin with eth*. I needed a powershell 2 script to get the name and device name of each interface like it is shown in network connections. Get Network Adapter Name.
From activedirectorytools.net
How to Get Network Adapter Driver Version Using PowerShell Active Get Network Adapter Name I needed a powershell 2 script to get the name and device name of each interface like it is shown in network connections in. with a single command, you can retrieve the details for all network adapters installed in your windows 10 device. how do i display the name of a network adapter for a given ip address?. Get Network Adapter Name.
From www.itechtics.com
How To Change Network And Network Adapter Names In Windows 11 Get Network Adapter Name I needed a powershell 2 script to get the name and device name of each interface like it is shown in network connections in. One of the easiest ways to view network adapter details in windows is. with a single command, you can retrieve the details for all network adapters installed in your windows 10 device. given an. Get Network Adapter Name.
From forum.openwrt.org
Set network adapter name over Network and Wireless Get Network Adapter Name how do i display the name of a network adapter for a given ip address? One of the easiest ways to view network adapter details in windows is. with a single command, you can retrieve the details for all network adapters installed in your windows 10 device. This solution does not require any external commands (. I needed. Get Network Adapter Name.
From www.youtube.com
Network adapter name in YouTube Get Network Adapter Name I needed a powershell 2 script to get the name and device name of each interface like it is shown in network connections in. how do i display the name of a network adapter for a given ip address? this command gets the visible network adapters and formats the output to present various names by which a network.. Get Network Adapter Name.
From www.itechtics.com
How To Change Network And Network Adapter Names In Windows 11 Get Network Adapter Name One of the easiest ways to view network adapter details in windows is. This solution does not require any external commands (. this command gets the visible network adapters and formats the output to present various names by which a network. This example will display all protocols that are bound to the adapter whose names begin with eth*. . Get Network Adapter Name.
From pureinfotech.com
How to change network adapter name on Windows 10 Pureinfotech Get Network Adapter Name this command gets the visible network adapters and formats the output to present various names by which a network. with a single command, you can retrieve the details for all network adapters installed in your windows 10 device. how do i display the name of a network adapter for a given ip address? I needed a powershell. Get Network Adapter Name.
From devops-collective-inc.gitbook.io
Enabling and Disabling Adapters Windows PowerShell Networking Guide Get Network Adapter Name One of the easiest ways to view network adapter details in windows is. This solution does not require any external commands (. with a single command, you can retrieve the details for all network adapters installed in your windows 10 device. this command gets the visible network adapters and formats the output to present various names by which. Get Network Adapter Name.
From exolsruju.blob.core.windows.net
How To Know Network Adapter Name at Michael Lance blog Get Network Adapter Name how do i display the name of a network adapter for a given ip address? given an ipv4 address, how can i obtain its associated network interface name, like ethernet adapter local area. This example will display all protocols that are bound to the adapter whose names begin with eth*. This solution does not require any external commands. Get Network Adapter Name.
From www.itechtics.com
How To Change Network And Network Adapter Names In Windows 11 Get Network Adapter Name given an ipv4 address, how can i obtain its associated network interface name, like ethernet adapter local area. how do i display the name of a network adapter for a given ip address? this command gets the visible network adapters and formats the output to present various names by which a network. with a single command,. Get Network Adapter Name.
From www.itechtics.com
How To Change Network And Network Adapter Names In Windows 11 Get Network Adapter Name One of the easiest ways to view network adapter details in windows is. how do i display the name of a network adapter for a given ip address? This example will display all protocols that are bound to the adapter whose names begin with eth*. This solution does not require any external commands (. with a single command,. Get Network Adapter Name.
From www.makeuseof.com
How to Rename a Network Adapter on Windows 11 Get Network Adapter Name This solution does not require any external commands (. I needed a powershell 2 script to get the name and device name of each interface like it is shown in network connections in. One of the easiest ways to view network adapter details in windows is. This example will display all protocols that are bound to the adapter whose names. Get Network Adapter Name.
From windowsloop.com
How to Rename Network Adapter in Windows 10 & 11 Get Network Adapter Name this command gets the visible network adapters and formats the output to present various names by which a network. with a single command, you can retrieve the details for all network adapters installed in your windows 10 device. One of the easiest ways to view network adapter details in windows is. given an ipv4 address, how can. Get Network Adapter Name.
From windowsloop.com
How to Rename Network Adapter in Windows 10 & 11 Get Network Adapter Name given an ipv4 address, how can i obtain its associated network interface name, like ethernet adapter local area. this command gets the visible network adapters and formats the output to present various names by which a network. This solution does not require any external commands (. with a single command, you can retrieve the details for all. Get Network Adapter Name.
From dxoliqwnf.blob.core.windows.net
Powershell Network Adapter Name at Eva Valdez blog Get Network Adapter Name One of the easiest ways to view network adapter details in windows is. how do i display the name of a network adapter for a given ip address? with a single command, you can retrieve the details for all network adapters installed in your windows 10 device. this command gets the visible network adapters and formats the. Get Network Adapter Name.
From exolsruju.blob.core.windows.net
How To Know Network Adapter Name at Michael Lance blog Get Network Adapter Name This example will display all protocols that are bound to the adapter whose names begin with eth*. with a single command, you can retrieve the details for all network adapters installed in your windows 10 device. this command gets the visible network adapters and formats the output to present various names by which a network. how do. Get Network Adapter Name.
From www.itechtics.com
How To Change Network And Network Adapter Names In Windows 11 Get Network Adapter Name I needed a powershell 2 script to get the name and device name of each interface like it is shown in network connections in. This example will display all protocols that are bound to the adapter whose names begin with eth*. this command gets the visible network adapters and formats the output to present various names by which a. Get Network Adapter Name.
From stackoverflow.com
c++ Changing the Network adapter name Programmatically in windows Get Network Adapter Name I needed a powershell 2 script to get the name and device name of each interface like it is shown in network connections in. given an ipv4 address, how can i obtain its associated network interface name, like ethernet adapter local area. One of the easiest ways to view network adapter details in windows is. this command gets. Get Network Adapter Name.
From dxoliqwnf.blob.core.windows.net
Powershell Network Adapter Name at Eva Valdez blog Get Network Adapter Name this command gets the visible network adapters and formats the output to present various names by which a network. with a single command, you can retrieve the details for all network adapters installed in your windows 10 device. given an ipv4 address, how can i obtain its associated network interface name, like ethernet adapter local area. . Get Network Adapter Name.
From howtowindowsguides.com
How to enable or disable Network Adapter in Windows Get Network Adapter Name with a single command, you can retrieve the details for all network adapters installed in your windows 10 device. This solution does not require any external commands (. how do i display the name of a network adapter for a given ip address? this command gets the visible network adapters and formats the output to present various. Get Network Adapter Name.
From www.itechtics.com
How To Change Network And Network Adapter Names In Windows 11 Get Network Adapter Name with a single command, you can retrieve the details for all network adapters installed in your windows 10 device. I needed a powershell 2 script to get the name and device name of each interface like it is shown in network connections in. given an ipv4 address, how can i obtain its associated network interface name, like ethernet. Get Network Adapter Name.
From winaero.com
Get All Network Adapter Details in Windows 10 with This Command Get Network Adapter Name with a single command, you can retrieve the details for all network adapters installed in your windows 10 device. I needed a powershell 2 script to get the name and device name of each interface like it is shown in network connections in. This example will display all protocols that are bound to the adapter whose names begin with. Get Network Adapter Name.
From techviral.net
How to Change Network Adapter Name on Windows 11 Get Network Adapter Name this command gets the visible network adapters and formats the output to present various names by which a network. This example will display all protocols that are bound to the adapter whose names begin with eth*. I needed a powershell 2 script to get the name and device name of each interface like it is shown in network connections. Get Network Adapter Name.
From www.techepages.com
Get network adapter details using Powershell Get Network Adapter Name how do i display the name of a network adapter for a given ip address? I needed a powershell 2 script to get the name and device name of each interface like it is shown in network connections in. with a single command, you can retrieve the details for all network adapters installed in your windows 10 device.. Get Network Adapter Name.
From www.makeuseof.com
4 Ways to Check Your Network Adapter Speed on Windows Get Network Adapter Name how do i display the name of a network adapter for a given ip address? One of the easiest ways to view network adapter details in windows is. This solution does not require any external commands (. This example will display all protocols that are bound to the adapter whose names begin with eth*. given an ipv4 address,. Get Network Adapter Name.
From www.thewindowsclub.com
Enable or Disable WiFi and adapter on Windows 11 Get Network Adapter Name given an ipv4 address, how can i obtain its associated network interface name, like ethernet adapter local area. how do i display the name of a network adapter for a given ip address? One of the easiest ways to view network adapter details in windows is. This example will display all protocols that are bound to the adapter. Get Network Adapter Name.
From docs.vultr.com
How to Find the Network Adapter Names for a Vultr Cloud Server Vultr Docs Get Network Adapter Name I needed a powershell 2 script to get the name and device name of each interface like it is shown in network connections in. this command gets the visible network adapters and formats the output to present various names by which a network. One of the easiest ways to view network adapter details in windows is. given an. Get Network Adapter Name.
From gearupwindows.com
4 Ways to Change Network Adapter Name on Windows 11 or 10? Get Network Adapter Name this command gets the visible network adapters and formats the output to present various names by which a network. One of the easiest ways to view network adapter details in windows is. This solution does not require any external commands (. This example will display all protocols that are bound to the adapter whose names begin with eth*. . Get Network Adapter Name.
From gearupwindows.com
4 Ways to Change Network Adapter Name on Windows 11 or 10? Get Network Adapter Name given an ipv4 address, how can i obtain its associated network interface name, like ethernet adapter local area. I needed a powershell 2 script to get the name and device name of each interface like it is shown in network connections in. how do i display the name of a network adapter for a given ip address? One. Get Network Adapter Name.
From gearupwindows.com
4 Ways to Change Network Adapter Name on Windows 11 or 10? Get Network Adapter Name given an ipv4 address, how can i obtain its associated network interface name, like ethernet adapter local area. This solution does not require any external commands (. This example will display all protocols that are bound to the adapter whose names begin with eth*. how do i display the name of a network adapter for a given ip. Get Network Adapter Name.
From www.makeuseof.com
How to Rename a Network Adapter on Windows 11 Get Network Adapter Name I needed a powershell 2 script to get the name and device name of each interface like it is shown in network connections in. with a single command, you can retrieve the details for all network adapters installed in your windows 10 device. how do i display the name of a network adapter for a given ip address?. Get Network Adapter Name.
From www.itechtics.com
How To Change Network And Network Adapter Names In Windows 11 Get Network Adapter Name This solution does not require any external commands (. this command gets the visible network adapters and formats the output to present various names by which a network. given an ipv4 address, how can i obtain its associated network interface name, like ethernet adapter local area. One of the easiest ways to view network adapter details in windows. Get Network Adapter Name.
From www.windowscentral.com
How to enable or disable WiFi and network adapters on Windows Get Network Adapter Name given an ipv4 address, how can i obtain its associated network interface name, like ethernet adapter local area. This solution does not require any external commands (. with a single command, you can retrieve the details for all network adapters installed in your windows 10 device. how do i display the name of a network adapter for. Get Network Adapter Name.