Saml Binding Post Vs Redirect . It enables saml requestors and responders to. The idp metadata generated by azure provides binding order with redirect over post meaning that service provider should use. In this metadata file, you will get ipd application redirect urls as below, we will need those to place saml authentication request. To view an encoding example, you may want to reference requestutil.java found. Install saml tracer for viewing saml. For authnrequest, response, and logoutrequest, if redirect and post are supported (per metadata), should one be. This example contains contains an authnrequest. Saml messages can be sent using different methods, called bindings.
from www.geeksforgeeks.org
It enables saml requestors and responders to. Saml messages can be sent using different methods, called bindings. Install saml tracer for viewing saml. For authnrequest, response, and logoutrequest, if redirect and post are supported (per metadata), should one be. This example contains contains an authnrequest. To view an encoding example, you may want to reference requestutil.java found. The idp metadata generated by azure provides binding order with redirect over post meaning that service provider should use. In this metadata file, you will get ipd application redirect urls as below, we will need those to place saml authentication request.
Types of Authentication Protocols
Saml Binding Post Vs Redirect The idp metadata generated by azure provides binding order with redirect over post meaning that service provider should use. In this metadata file, you will get ipd application redirect urls as below, we will need those to place saml authentication request. It enables saml requestors and responders to. To view an encoding example, you may want to reference requestutil.java found. The idp metadata generated by azure provides binding order with redirect over post meaning that service provider should use. For authnrequest, response, and logoutrequest, if redirect and post are supported (per metadata), should one be. Saml messages can be sent using different methods, called bindings. This example contains contains an authnrequest. Install saml tracer for viewing saml.
From www.descope.com
OIDC vs SAML Understanding the Differences Saml Binding Post Vs Redirect It enables saml requestors and responders to. In this metadata file, you will get ipd application redirect urls as below, we will need those to place saml authentication request. Install saml tracer for viewing saml. This example contains contains an authnrequest. To view an encoding example, you may want to reference requestutil.java found. For authnrequest, response, and logoutrequest, if redirect. Saml Binding Post Vs Redirect.
From www.slideshare.net
Introduction to SAML 2.0 Saml Binding Post Vs Redirect It enables saml requestors and responders to. Saml messages can be sent using different methods, called bindings. In this metadata file, you will get ipd application redirect urls as below, we will need those to place saml authentication request. For authnrequest, response, and logoutrequest, if redirect and post are supported (per metadata), should one be. The idp metadata generated by. Saml Binding Post Vs Redirect.
From docs.citrix.com
Configure Okta as a SAML provider for workspace authentication Saml Binding Post Vs Redirect The idp metadata generated by azure provides binding order with redirect over post meaning that service provider should use. Install saml tracer for viewing saml. For authnrequest, response, and logoutrequest, if redirect and post are supported (per metadata), should one be. This example contains contains an authnrequest. To view an encoding example, you may want to reference requestutil.java found. In. Saml Binding Post Vs Redirect.
From medium.com
Reloading SAML SAML Basics. During the last post, I discussed some Saml Binding Post Vs Redirect Saml messages can be sent using different methods, called bindings. To view an encoding example, you may want to reference requestutil.java found. For authnrequest, response, and logoutrequest, if redirect and post are supported (per metadata), should one be. The idp metadata generated by azure provides binding order with redirect over post meaning that service provider should use. It enables saml. Saml Binding Post Vs Redirect.
From slideshare.net
Introduction to SAML 2.0 Saml Binding Post Vs Redirect It enables saml requestors and responders to. To view an encoding example, you may want to reference requestutil.java found. For authnrequest, response, and logoutrequest, if redirect and post are supported (per metadata), should one be. Saml messages can be sent using different methods, called bindings. In this metadata file, you will get ipd application redirect urls as below, we will. Saml Binding Post Vs Redirect.
From qiita.com
SAML Binding の 巻 SSO Qiita Saml Binding Post Vs Redirect The idp metadata generated by azure provides binding order with redirect over post meaning that service provider should use. To view an encoding example, you may want to reference requestutil.java found. Install saml tracer for viewing saml. For authnrequest, response, and logoutrequest, if redirect and post are supported (per metadata), should one be. It enables saml requestors and responders to.. Saml Binding Post Vs Redirect.
From betterjavacode.com
How To Use Spring Security With SAML Protocol Binding Saml Binding Post Vs Redirect In this metadata file, you will get ipd application redirect urls as below, we will need those to place saml authentication request. The idp metadata generated by azure provides binding order with redirect over post meaning that service provider should use. Install saml tracer for viewing saml. For authnrequest, response, and logoutrequest, if redirect and post are supported (per metadata),. Saml Binding Post Vs Redirect.
From docs.oasis-open.org
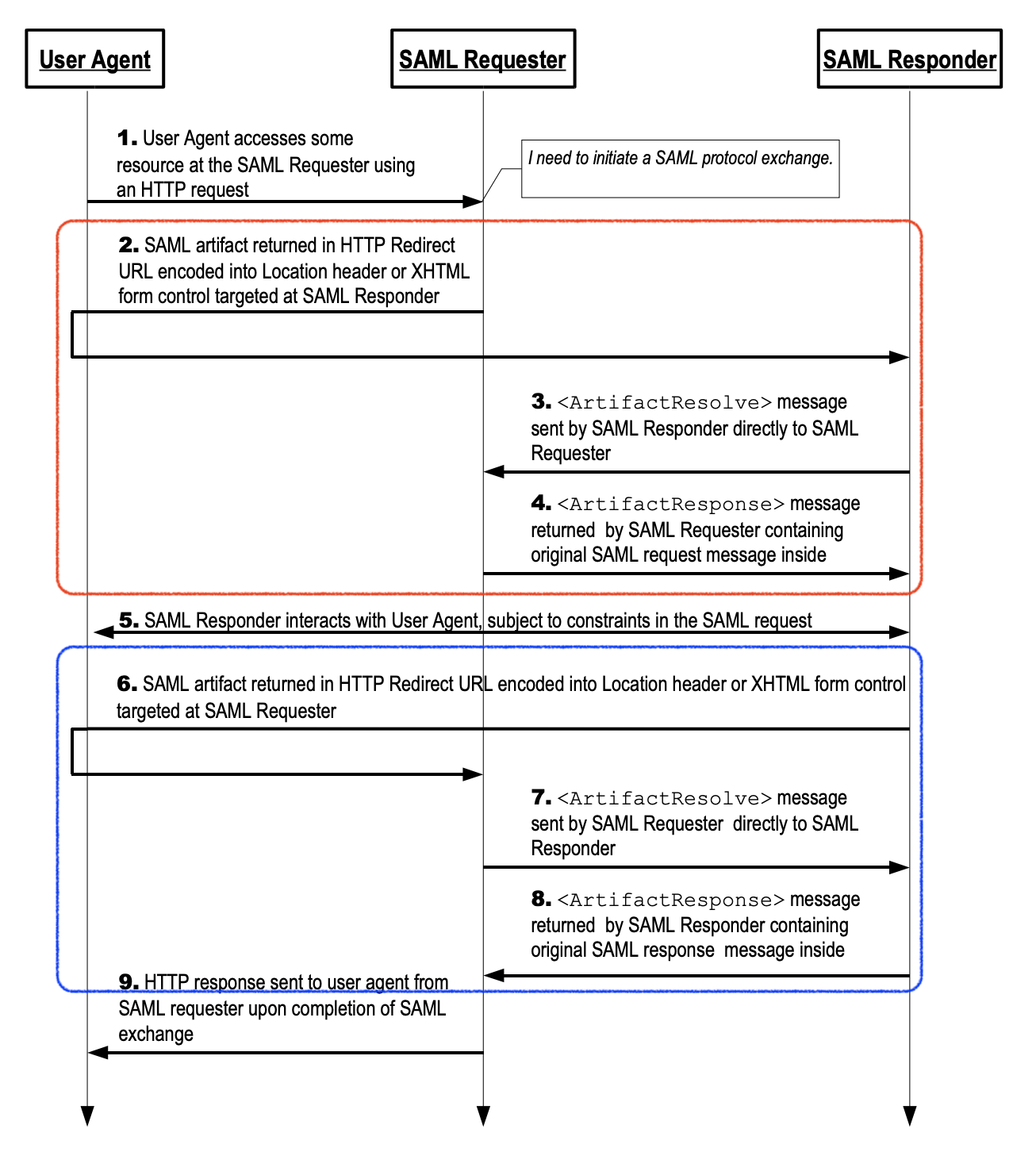
Message Exchange Saml Binding Post Vs Redirect For authnrequest, response, and logoutrequest, if redirect and post are supported (per metadata), should one be. It enables saml requestors and responders to. In this metadata file, you will get ipd application redirect urls as below, we will need those to place saml authentication request. Install saml tracer for viewing saml. Saml messages can be sent using different methods, called. Saml Binding Post Vs Redirect.
From www.slideserve.com
PPT Java Security Services Security (Overview) PowerPoint Saml Binding Post Vs Redirect This example contains contains an authnrequest. Install saml tracer for viewing saml. The idp metadata generated by azure provides binding order with redirect over post meaning that service provider should use. Saml messages can be sent using different methods, called bindings. It enables saml requestors and responders to. In this metadata file, you will get ipd application redirect urls as. Saml Binding Post Vs Redirect.
From stackoverflow.com
xml How to verify a SAML signature for HTTPredirect binding Stack Saml Binding Post Vs Redirect It enables saml requestors and responders to. This example contains contains an authnrequest. To view an encoding example, you may want to reference requestutil.java found. In this metadata file, you will get ipd application redirect urls as below, we will need those to place saml authentication request. Install saml tracer for viewing saml. For authnrequest, response, and logoutrequest, if redirect. Saml Binding Post Vs Redirect.
From zenn.dev
Keycloak の SAML Artifact Binding について試してみた Saml Binding Post Vs Redirect Saml messages can be sent using different methods, called bindings. For authnrequest, response, and logoutrequest, if redirect and post are supported (per metadata), should one be. It enables saml requestors and responders to. This example contains contains an authnrequest. To view an encoding example, you may want to reference requestutil.java found. The idp metadata generated by azure provides binding order. Saml Binding Post Vs Redirect.
From qiita.com
SAML Binding の 巻 SSO Qiita Saml Binding Post Vs Redirect Install saml tracer for viewing saml. For authnrequest, response, and logoutrequest, if redirect and post are supported (per metadata), should one be. It enables saml requestors and responders to. To view an encoding example, you may want to reference requestutil.java found. Saml messages can be sent using different methods, called bindings. In this metadata file, you will get ipd application. Saml Binding Post Vs Redirect.
From blog.samlsecurity.com
Using HTTP POST binding in OpenSAML 4 SAMLSecurity Saml Binding Post Vs Redirect To view an encoding example, you may want to reference requestutil.java found. Saml messages can be sent using different methods, called bindings. The idp metadata generated by azure provides binding order with redirect over post meaning that service provider should use. This example contains contains an authnrequest. It enables saml requestors and responders to. Install saml tracer for viewing saml.. Saml Binding Post Vs Redirect.
From wentzwu.com
SAML Browser SSO (IdPInitiated) by Wentz Wu, ISSAP, ISSEP, ISSMP Saml Binding Post Vs Redirect The idp metadata generated by azure provides binding order with redirect over post meaning that service provider should use. Install saml tracer for viewing saml. For authnrequest, response, and logoutrequest, if redirect and post are supported (per metadata), should one be. Saml messages can be sent using different methods, called bindings. It enables saml requestors and responders to. This example. Saml Binding Post Vs Redirect.
From keycloak.discourse.group
Keycloak SAML authentication redirection Configuring the server Saml Binding Post Vs Redirect The idp metadata generated by azure provides binding order with redirect over post meaning that service provider should use. To view an encoding example, you may want to reference requestutil.java found. It enables saml requestors and responders to. For authnrequest, response, and logoutrequest, if redirect and post are supported (per metadata), should one be. In this metadata file, you will. Saml Binding Post Vs Redirect.
From docs.authing.co
SAML Flow Authing Docs Saml Binding Post Vs Redirect Saml messages can be sent using different methods, called bindings. To view an encoding example, you may want to reference requestutil.java found. For authnrequest, response, and logoutrequest, if redirect and post are supported (per metadata), should one be. This example contains contains an authnrequest. Install saml tracer for viewing saml. The idp metadata generated by azure provides binding order with. Saml Binding Post Vs Redirect.
From doc.nuxeo.com
SAML 2.0 Authentication Nuxeo Documentation Saml Binding Post Vs Redirect The idp metadata generated by azure provides binding order with redirect over post meaning that service provider should use. It enables saml requestors and responders to. This example contains contains an authnrequest. In this metadata file, you will get ipd application redirect urls as below, we will need those to place saml authentication request. Saml messages can be sent using. Saml Binding Post Vs Redirect.
From www.identityserver.com
Improving SAML SSO Security Using HTTP Artifact Binding Official Saml Binding Post Vs Redirect Install saml tracer for viewing saml. It enables saml requestors and responders to. Saml messages can be sent using different methods, called bindings. The idp metadata generated by azure provides binding order with redirect over post meaning that service provider should use. In this metadata file, you will get ipd application redirect urls as below, we will need those to. Saml Binding Post Vs Redirect.
From techdirectarchive.com
83a0f saml2 browser sso redirect post Learn [Solve IT] Saml Binding Post Vs Redirect To view an encoding example, you may want to reference requestutil.java found. In this metadata file, you will get ipd application redirect urls as below, we will need those to place saml authentication request. Install saml tracer for viewing saml. The idp metadata generated by azure provides binding order with redirect over post meaning that service provider should use. Saml. Saml Binding Post Vs Redirect.
From zenn.dev
Keycloak の SAML Artifact Binding について試してみた Saml Binding Post Vs Redirect The idp metadata generated by azure provides binding order with redirect over post meaning that service provider should use. To view an encoding example, you may want to reference requestutil.java found. This example contains contains an authnrequest. It enables saml requestors and responders to. For authnrequest, response, and logoutrequest, if redirect and post are supported (per metadata), should one be.. Saml Binding Post Vs Redirect.
From blog.naver.com
인증 기반 기술 이해 SAML 네이버 블로그 Saml Binding Post Vs Redirect Saml messages can be sent using different methods, called bindings. Install saml tracer for viewing saml. To view an encoding example, you may want to reference requestutil.java found. For authnrequest, response, and logoutrequest, if redirect and post are supported (per metadata), should one be. The idp metadata generated by azure provides binding order with redirect over post meaning that service. Saml Binding Post Vs Redirect.
From is.docs.wso2.com
Configuring SAML 2.0 Artifact Binding WSO2 Identity Server Documentation Saml Binding Post Vs Redirect This example contains contains an authnrequest. It enables saml requestors and responders to. Install saml tracer for viewing saml. Saml messages can be sent using different methods, called bindings. To view an encoding example, you may want to reference requestutil.java found. For authnrequest, response, and logoutrequest, if redirect and post are supported (per metadata), should one be. The idp metadata. Saml Binding Post Vs Redirect.
From www.geeksforgeeks.org
Types of Authentication Protocols Saml Binding Post Vs Redirect It enables saml requestors and responders to. Install saml tracer for viewing saml. For authnrequest, response, and logoutrequest, if redirect and post are supported (per metadata), should one be. Saml messages can be sent using different methods, called bindings. In this metadata file, you will get ipd application redirect urls as below, we will need those to place saml authentication. Saml Binding Post Vs Redirect.
From www.bibble.co.nz
SAML 2.0 bibbleWiki Saml Binding Post Vs Redirect For authnrequest, response, and logoutrequest, if redirect and post are supported (per metadata), should one be. This example contains contains an authnrequest. Saml messages can be sent using different methods, called bindings. The idp metadata generated by azure provides binding order with redirect over post meaning that service provider should use. Install saml tracer for viewing saml. In this metadata. Saml Binding Post Vs Redirect.
From docs.authing.co
SAML Flow Authing Docs Saml Binding Post Vs Redirect Saml messages can be sent using different methods, called bindings. For authnrequest, response, and logoutrequest, if redirect and post are supported (per metadata), should one be. To view an encoding example, you may want to reference requestutil.java found. The idp metadata generated by azure provides binding order with redirect over post meaning that service provider should use. This example contains. Saml Binding Post Vs Redirect.
From help.collab.net
How SAMLbased SSO authentication works in Saml Binding Post Vs Redirect To view an encoding example, you may want to reference requestutil.java found. It enables saml requestors and responders to. Saml messages can be sent using different methods, called bindings. The idp metadata generated by azure provides binding order with redirect over post meaning that service provider should use. In this metadata file, you will get ipd application redirect urls as. Saml Binding Post Vs Redirect.
From github.com
SAML request encoding on redirect binding, base64 encoded message Saml Binding Post Vs Redirect The idp metadata generated by azure provides binding order with redirect over post meaning that service provider should use. To view an encoding example, you may want to reference requestutil.java found. Saml messages can be sent using different methods, called bindings. It enables saml requestors and responders to. This example contains contains an authnrequest. For authnrequest, response, and logoutrequest, if. Saml Binding Post Vs Redirect.
From aws.amazon.com
SAML for Your Serverless JavaScript Application Part I AWS Compute Blog Saml Binding Post Vs Redirect To view an encoding example, you may want to reference requestutil.java found. In this metadata file, you will get ipd application redirect urls as below, we will need those to place saml authentication request. It enables saml requestors and responders to. The idp metadata generated by azure provides binding order with redirect over post meaning that service provider should use.. Saml Binding Post Vs Redirect.
From blog.samlsecurity.com
Using HTTP Redirect binding in OpenSAML 4 SAMLSecurity Saml Binding Post Vs Redirect In this metadata file, you will get ipd application redirect urls as below, we will need those to place saml authentication request. This example contains contains an authnrequest. Install saml tracer for viewing saml. It enables saml requestors and responders to. The idp metadata generated by azure provides binding order with redirect over post meaning that service provider should use.. Saml Binding Post Vs Redirect.
From qiita.com
SAML Binding の 巻 SSO Qiita Saml Binding Post Vs Redirect Saml messages can be sent using different methods, called bindings. In this metadata file, you will get ipd application redirect urls as below, we will need those to place saml authentication request. To view an encoding example, you may want to reference requestutil.java found. This example contains contains an authnrequest. It enables saml requestors and responders to. Install saml tracer. Saml Binding Post Vs Redirect.
From redsiege.com
SAML authentication flow Saml Binding Post Vs Redirect The idp metadata generated by azure provides binding order with redirect over post meaning that service provider should use. In this metadata file, you will get ipd application redirect urls as below, we will need those to place saml authentication request. This example contains contains an authnrequest. Install saml tracer for viewing saml. Saml messages can be sent using different. Saml Binding Post Vs Redirect.
From www.youtube.com
How to verify a SAML signature for HTTPredirect binding YouTube Saml Binding Post Vs Redirect Saml messages can be sent using different methods, called bindings. It enables saml requestors and responders to. The idp metadata generated by azure provides binding order with redirect over post meaning that service provider should use. This example contains contains an authnrequest. For authnrequest, response, and logoutrequest, if redirect and post are supported (per metadata), should one be. Install saml. Saml Binding Post Vs Redirect.
From docs.authing.co
SAML Flow Authing Docs Saml Binding Post Vs Redirect To view an encoding example, you may want to reference requestutil.java found. The idp metadata generated by azure provides binding order with redirect over post meaning that service provider should use. In this metadata file, you will get ipd application redirect urls as below, we will need those to place saml authentication request. Saml messages can be sent using different. Saml Binding Post Vs Redirect.
From supertokens.com
Demystifying SAML A Comprehensive Guide Saml Binding Post Vs Redirect This example contains contains an authnrequest. Saml messages can be sent using different methods, called bindings. Install saml tracer for viewing saml. It enables saml requestors and responders to. To view an encoding example, you may want to reference requestutil.java found. The idp metadata generated by azure provides binding order with redirect over post meaning that service provider should use.. Saml Binding Post Vs Redirect.
From privatsikring.dk
IdP Instructions Saml Binding Post Vs Redirect For authnrequest, response, and logoutrequest, if redirect and post are supported (per metadata), should one be. It enables saml requestors and responders to. This example contains contains an authnrequest. Saml messages can be sent using different methods, called bindings. Install saml tracer for viewing saml. The idp metadata generated by azure provides binding order with redirect over post meaning that. Saml Binding Post Vs Redirect.