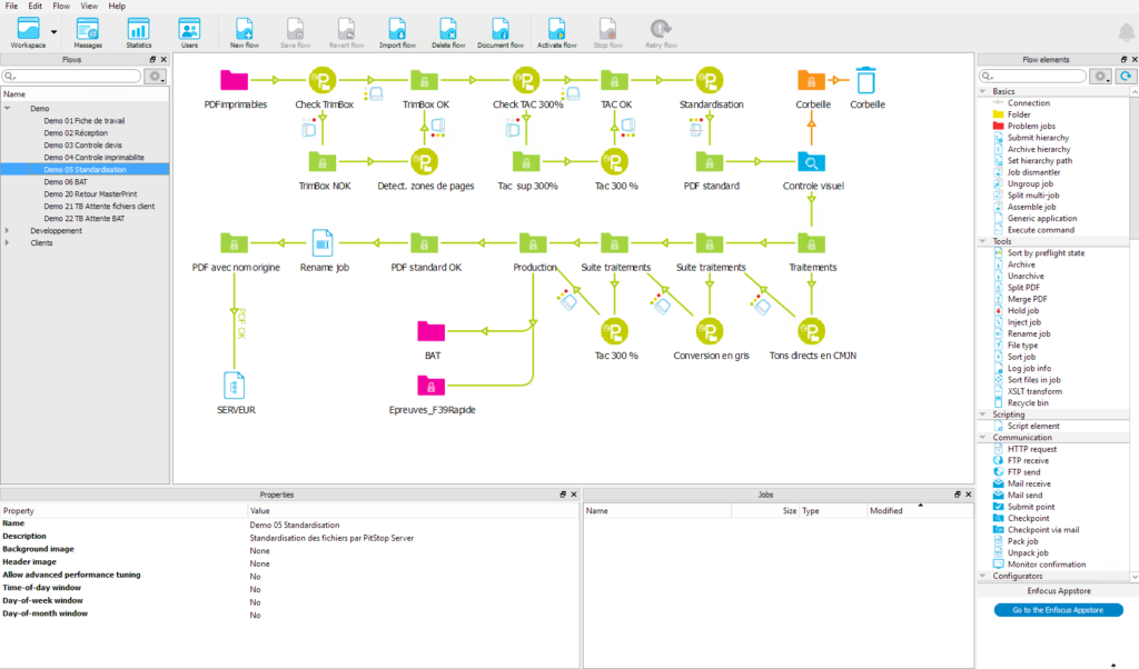
Enfocus Switch Checkpoint . We’ve recently had issue with the checkpoint via email. Checkpoint is a processor that holds jobs for human intervention. Switch can no longer login to the ms office 365 account. To edit files from a checkpoint directly in their native application, we developed a new tool called switch helper. If you are implementing your own switchclient, then you can use the switch web services api, this rest api gives you access. Once installed on your computer,. In one of our flows, imposed pdfs arrive at a checkpoint where the press operator can open and inspect the file in switch client. Checkpoint via mail is a default switch app that allows implementing a simple checkpoint via email, performing the following main functions: I am a new user of switch and i have encountered a slight problem. We have a workflow with a pitstop preflight check with 2. A switchclient user with the appropriate access rights can review jobs in a.
from www.youtube.com
To edit files from a checkpoint directly in their native application, we developed a new tool called switch helper. Checkpoint is a processor that holds jobs for human intervention. In one of our flows, imposed pdfs arrive at a checkpoint where the press operator can open and inspect the file in switch client. If you are implementing your own switchclient, then you can use the switch web services api, this rest api gives you access. Checkpoint via mail is a default switch app that allows implementing a simple checkpoint via email, performing the following main functions: Switch can no longer login to the ms office 365 account. I am a new user of switch and i have encountered a slight problem. We have a workflow with a pitstop preflight check with 2. Once installed on your computer,. We’ve recently had issue with the checkpoint via email.
What is Enfocus Switch? YouTube
Enfocus Switch Checkpoint Checkpoint is a processor that holds jobs for human intervention. Checkpoint via mail is a default switch app that allows implementing a simple checkpoint via email, performing the following main functions: I am a new user of switch and i have encountered a slight problem. A switchclient user with the appropriate access rights can review jobs in a. Checkpoint is a processor that holds jobs for human intervention. In one of our flows, imposed pdfs arrive at a checkpoint where the press operator can open and inspect the file in switch client. Once installed on your computer,. We’ve recently had issue with the checkpoint via email. If you are implementing your own switchclient, then you can use the switch web services api, this rest api gives you access. Switch can no longer login to the ms office 365 account. We have a workflow with a pitstop preflight check with 2. To edit files from a checkpoint directly in their native application, we developed a new tool called switch helper.
From interlemgpomega.it
Enfocus Switch software automazione stampa Interlem GP Omega Enfocus Switch Checkpoint Once installed on your computer,. Checkpoint is a processor that holds jobs for human intervention. Switch can no longer login to the ms office 365 account. A switchclient user with the appropriate access rights can review jobs in a. In one of our flows, imposed pdfs arrive at a checkpoint where the press operator can open and inspect the file. Enfocus Switch Checkpoint.
From insoftautomation.com
Print Workflow Automation engine for web to print and enfocus integration Enfocus Switch Checkpoint We have a workflow with a pitstop preflight check with 2. I am a new user of switch and i have encountered a slight problem. We’ve recently had issue with the checkpoint via email. A switchclient user with the appropriate access rights can review jobs in a. Checkpoint via mail is a default switch app that allows implementing a simple. Enfocus Switch Checkpoint.
From www.normaprint.fr
Enfocus Switch Enfocus Switch Checkpoint Once installed on your computer,. We’ve recently had issue with the checkpoint via email. Checkpoint via mail is a default switch app that allows implementing a simple checkpoint via email, performing the following main functions: Switch can no longer login to the ms office 365 account. A switchclient user with the appropriate access rights can review jobs in a. We. Enfocus Switch Checkpoint.
From www.enfocus.com
Enfocus launches Reporting Module for Switch Enfocus Enfocus Switch Checkpoint A switchclient user with the appropriate access rights can review jobs in a. If you are implementing your own switchclient, then you can use the switch web services api, this rest api gives you access. We have a workflow with a pitstop preflight check with 2. In one of our flows, imposed pdfs arrive at a checkpoint where the press. Enfocus Switch Checkpoint.
From signsofthetimes.com
Enfocus Switch Spring 2022 Update Enfocus Switch Checkpoint Switch can no longer login to the ms office 365 account. Checkpoint is a processor that holds jobs for human intervention. A switchclient user with the appropriate access rights can review jobs in a. I am a new user of switch and i have encountered a slight problem. Checkpoint via mail is a default switch app that allows implementing a. Enfocus Switch Checkpoint.
From www.youtube.com
Enfocus Switch App Intro YouTube Enfocus Switch Checkpoint Once installed on your computer,. If you are implementing your own switchclient, then you can use the switch web services api, this rest api gives you access. Switch can no longer login to the ms office 365 account. Checkpoint is a processor that holds jobs for human intervention. In one of our flows, imposed pdfs arrive at a checkpoint where. Enfocus Switch Checkpoint.
From www.youtube.com
Automate Enfocus SWITCH preflight and proof YouTube Enfocus Switch Checkpoint Switch can no longer login to the ms office 365 account. Checkpoint via mail is a default switch app that allows implementing a simple checkpoint via email, performing the following main functions: If you are implementing your own switchclient, then you can use the switch web services api, this rest api gives you access. In one of our flows, imposed. Enfocus Switch Checkpoint.
From www.normaprint.fr
Enfocus Switch Enfocus Switch Checkpoint Checkpoint via mail is a default switch app that allows implementing a simple checkpoint via email, performing the following main functions: Once installed on your computer,. Checkpoint is a processor that holds jobs for human intervention. To edit files from a checkpoint directly in their native application, we developed a new tool called switch helper. Switch can no longer login. Enfocus Switch Checkpoint.
From www.a-f.ch
Enfocus Switch Versand, Empfang, Sortierung + Routing Automatisierung Enfocus Switch Checkpoint Switch can no longer login to the ms office 365 account. Checkpoint via mail is a default switch app that allows implementing a simple checkpoint via email, performing the following main functions: If you are implementing your own switchclient, then you can use the switch web services api, this rest api gives you access. I am a new user of. Enfocus Switch Checkpoint.
From www.swtoo.com
Switch 2021 Spring リリースノート Enfocus Enfocus Switch Checkpoint A switchclient user with the appropriate access rights can review jobs in a. We’ve recently had issue with the checkpoint via email. To edit files from a checkpoint directly in their native application, we developed a new tool called switch helper. I am a new user of switch and i have encountered a slight problem. In one of our flows,. Enfocus Switch Checkpoint.
From www.graphique-alliance.com
Enfocus Switch Graphique Alliance Enfocus Switch Checkpoint In one of our flows, imposed pdfs arrive at a checkpoint where the press operator can open and inspect the file in switch client. We have a workflow with a pitstop preflight check with 2. Switch can no longer login to the ms office 365 account. Checkpoint via mail is a default switch app that allows implementing a simple checkpoint. Enfocus Switch Checkpoint.
From graphique-alliance.com
Automatisez vos flux d'impression Enfocus Switch Graphique Alliance Enfocus Switch Checkpoint If you are implementing your own switchclient, then you can use the switch web services api, this rest api gives you access. Once installed on your computer,. Switch can no longer login to the ms office 365 account. We have a workflow with a pitstop preflight check with 2. We’ve recently had issue with the checkpoint via email. In one. Enfocus Switch Checkpoint.
From graphique-alliance.com
Automatisez vos flux d'impression Enfocus Switch Graphique Alliance Enfocus Switch Checkpoint A switchclient user with the appropriate access rights can review jobs in a. Once installed on your computer,. We’ve recently had issue with the checkpoint via email. Checkpoint via mail is a default switch app that allows implementing a simple checkpoint via email, performing the following main functions: Switch can no longer login to the ms office 365 account. To. Enfocus Switch Checkpoint.
From www.enfocus.com
Switch Automates job routing to various output devices Enfocus Enfocus Switch Checkpoint Once installed on your computer,. Checkpoint via mail is a default switch app that allows implementing a simple checkpoint via email, performing the following main functions: Switch can no longer login to the ms office 365 account. I am a new user of switch and i have encountered a slight problem. A switchclient user with the appropriate access rights can. Enfocus Switch Checkpoint.
From www.piworld.com
Enfocus Switch Levels the Automation Playing Field Printing Impressions Enfocus Switch Checkpoint To edit files from a checkpoint directly in their native application, we developed a new tool called switch helper. I am a new user of switch and i have encountered a slight problem. Switch can no longer login to the ms office 365 account. We’ve recently had issue with the checkpoint via email. Once installed on your computer,. If you. Enfocus Switch Checkpoint.
From www.swtoo.com
Switch/My Enfocusページに登録されているSwitchを確認する 株式会社ソフトウェア・トゥー:サポート Enfocus Switch Checkpoint A switchclient user with the appropriate access rights can review jobs in a. To edit files from a checkpoint directly in their native application, we developed a new tool called switch helper. Checkpoint via mail is a default switch app that allows implementing a simple checkpoint via email, performing the following main functions: We have a workflow with a pitstop. Enfocus Switch Checkpoint.
From www.gmde.it
Enfocus SWITCH PDF review Module Enfocus Switch Checkpoint I am a new user of switch and i have encountered a slight problem. In one of our flows, imposed pdfs arrive at a checkpoint where the press operator can open and inspect the file in switch client. We have a workflow with a pitstop preflight check with 2. Checkpoint is a processor that holds jobs for human intervention. A. Enfocus Switch Checkpoint.
From www.swtoo.com
Switch/My Enfocusページに登録されているSwitchを確認する 株式会社ソフトウェア・トゥー:サポート Enfocus Switch Checkpoint Checkpoint via mail is a default switch app that allows implementing a simple checkpoint via email, performing the following main functions: A switchclient user with the appropriate access rights can review jobs in a. I am a new user of switch and i have encountered a slight problem. Switch can no longer login to the ms office 365 account. We. Enfocus Switch Checkpoint.
From printiq.zohodesk.com
IQconnectEnfocus SWITCH PDF Review Module support Enfocus Switch Checkpoint Checkpoint via mail is a default switch app that allows implementing a simple checkpoint via email, performing the following main functions: I am a new user of switch and i have encountered a slight problem. Switch can no longer login to the ms office 365 account. We have a workflow with a pitstop preflight check with 2. A switchclient user. Enfocus Switch Checkpoint.
From grafistore.nl
Enfocus Switch Enfocus Switch Checkpoint We have a workflow with a pitstop preflight check with 2. We’ve recently had issue with the checkpoint via email. Once installed on your computer,. I am a new user of switch and i have encountered a slight problem. Checkpoint is a processor that holds jobs for human intervention. Checkpoint via mail is a default switch app that allows implementing. Enfocus Switch Checkpoint.
From www.youtube.com
Enfocus Switch YouTube Enfocus Switch Checkpoint Once installed on your computer,. I am a new user of switch and i have encountered a slight problem. In one of our flows, imposed pdfs arrive at a checkpoint where the press operator can open and inspect the file in switch client. Switch can no longer login to the ms office 365 account. Checkpoint via mail is a default. Enfocus Switch Checkpoint.
From printiq.zohodesk.com
IQconnectEnfocus SWITCH Importing Standard flows Enfocus Switch Checkpoint We have a workflow with a pitstop preflight check with 2. Checkpoint is a processor that holds jobs for human intervention. Once installed on your computer,. In one of our flows, imposed pdfs arrive at a checkpoint where the press operator can open and inspect the file in switch client. Checkpoint via mail is a default switch app that allows. Enfocus Switch Checkpoint.
From www.etiketten-labels.com
Automatisierungslösungen der nächsten Generation EtikettenLabels Enfocus Switch Checkpoint To edit files from a checkpoint directly in their native application, we developed a new tool called switch helper. We have a workflow with a pitstop preflight check with 2. If you are implementing your own switchclient, then you can use the switch web services api, this rest api gives you access. Checkpoint is a processor that holds jobs for. Enfocus Switch Checkpoint.
From www.swtoo.com
Switch/SwitchをMy Enfocusページに登録する 株式会社ソフトウェア・トゥー:サポート Enfocus Switch Checkpoint In one of our flows, imposed pdfs arrive at a checkpoint where the press operator can open and inspect the file in switch client. Checkpoint is a processor that holds jobs for human intervention. Switch can no longer login to the ms office 365 account. We’ve recently had issue with the checkpoint via email. To edit files from a checkpoint. Enfocus Switch Checkpoint.
From blog.napc.com
Automate your workflow with Enfocus Switch Enfocus Switch Checkpoint In one of our flows, imposed pdfs arrive at a checkpoint where the press operator can open and inspect the file in switch client. I am a new user of switch and i have encountered a slight problem. Once installed on your computer,. If you are implementing your own switchclient, then you can use the switch web services api, this. Enfocus Switch Checkpoint.
From exoymchlt.blob.core.windows.net
Enfocus Switch Variable Set at Yolanda Forman blog Enfocus Switch Checkpoint We’ve recently had issue with the checkpoint via email. To edit files from a checkpoint directly in their native application, we developed a new tool called switch helper. Once installed on your computer,. In one of our flows, imposed pdfs arrive at a checkpoint where the press operator can open and inspect the file in switch client. If you are. Enfocus Switch Checkpoint.
From www.texintel.com
Enfocus To Display True WideFormat Print Control Automation At FESPA Enfocus Switch Checkpoint Checkpoint is a processor that holds jobs for human intervention. If you are implementing your own switchclient, then you can use the switch web services api, this rest api gives you access. We’ve recently had issue with the checkpoint via email. A switchclient user with the appropriate access rights can review jobs in a. In one of our flows, imposed. Enfocus Switch Checkpoint.
From exoymchlt.blob.core.windows.net
Enfocus Switch Variable Set at Yolanda Forman blog Enfocus Switch Checkpoint Checkpoint is a processor that holds jobs for human intervention. I am a new user of switch and i have encountered a slight problem. Once installed on your computer,. If you are implementing your own switchclient, then you can use the switch web services api, this rest api gives you access. We’ve recently had issue with the checkpoint via email.. Enfocus Switch Checkpoint.
From www.xchangeus.com
Are You Looking For A Smarter Way to Build Your Enfocus Switch Workflow Enfocus Switch Checkpoint Once installed on your computer,. To edit files from a checkpoint directly in their native application, we developed a new tool called switch helper. Switch can no longer login to the ms office 365 account. If you are implementing your own switchclient, then you can use the switch web services api, this rest api gives you access. I am a. Enfocus Switch Checkpoint.
From 121.41.77.194
福利福利Enfocus Switch 17 19 22 多版本加使用学习资料大全 拼版技术专区 华印 中文印刷社区 Enfocus Switch Checkpoint In one of our flows, imposed pdfs arrive at a checkpoint where the press operator can open and inspect the file in switch client. We have a workflow with a pitstop preflight check with 2. Switch can no longer login to the ms office 365 account. Checkpoint is a processor that holds jobs for human intervention. We’ve recently had issue. Enfocus Switch Checkpoint.
From www.autoprint365.com
Enfocus Switch Autoprint365 Enfocus Switch Checkpoint Once installed on your computer,. A switchclient user with the appropriate access rights can review jobs in a. In one of our flows, imposed pdfs arrive at a checkpoint where the press operator can open and inspect the file in switch client. We’ve recently had issue with the checkpoint via email. I am a new user of switch and i. Enfocus Switch Checkpoint.
From www.youtube.com
What is Enfocus Switch? YouTube Enfocus Switch Checkpoint We’ve recently had issue with the checkpoint via email. Switch can no longer login to the ms office 365 account. In one of our flows, imposed pdfs arrive at a checkpoint where the press operator can open and inspect the file in switch client. To edit files from a checkpoint directly in their native application, we developed a new tool. Enfocus Switch Checkpoint.
From www.enfocus.com
Canon PRISMAproduction Enfocus Enfocus Switch Checkpoint We have a workflow with a pitstop preflight check with 2. A switchclient user with the appropriate access rights can review jobs in a. To edit files from a checkpoint directly in their native application, we developed a new tool called switch helper. We’ve recently had issue with the checkpoint via email. Once installed on your computer,. I am a. Enfocus Switch Checkpoint.
From www.xchangeuk.com
Let Enfocus Switch Handle Your Admin Tasks XChange UK Enfocus Switch Checkpoint In one of our flows, imposed pdfs arrive at a checkpoint where the press operator can open and inspect the file in switch client. Checkpoint is a processor that holds jobs for human intervention. I am a new user of switch and i have encountered a slight problem. We’ve recently had issue with the checkpoint via email. A switchclient user. Enfocus Switch Checkpoint.
From www.xchangeus.com
Automation From File Input To Output With The Use Of Enfocus Enfocus Switch Checkpoint In one of our flows, imposed pdfs arrive at a checkpoint where the press operator can open and inspect the file in switch client. If you are implementing your own switchclient, then you can use the switch web services api, this rest api gives you access. Switch can no longer login to the ms office 365 account. We have a. Enfocus Switch Checkpoint.