App Review Process . Find out how the executive board, the app store. Learn how to navigate the app store review process and avoid common pitfalls. Carefully review the app store review guidelines to understand app review do’s and don’ts before you begin app development. Meta app review process for third party applications. Find guidelines, resources, and tips for app completeness, design,. Find out the required role, steps, and statuses for each content. Here's how to analyze app store reviews efficiently in 2025! Follow the before you submit checklist to make sure your app is fully ready. Find out what's new in the 2025 guidelines, how to prepare. Learn how to prepare and submit your app for review by apple, and avoid common issues that may delay or prevent approval. Understanding app store review analysis. Learn about the process and principles behind apple's app review team, which manually screens every app and update on its platforms.
from developers.envoy.com
Follow the before you submit checklist to make sure your app is fully ready. Carefully review the app store review guidelines to understand app review do’s and don’ts before you begin app development. Find guidelines, resources, and tips for app completeness, design,. Find out how the executive board, the app store. Meta app review process for third party applications. Learn how to prepare and submit your app for review by apple, and avoid common issues that may delay or prevent approval. Find out the required role, steps, and statuses for each content. Find out what's new in the 2025 guidelines, how to prepare. Here's how to analyze app store reviews efficiently in 2025! Understanding app store review analysis.
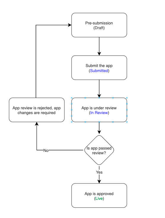
App review process
App Review Process Learn how to prepare and submit your app for review by apple, and avoid common issues that may delay or prevent approval. Carefully review the app store review guidelines to understand app review do’s and don’ts before you begin app development. Understanding app store review analysis. Here's how to analyze app store reviews efficiently in 2025! Find out the required role, steps, and statuses for each content. Follow the before you submit checklist to make sure your app is fully ready. Learn how to prepare and submit your app for review by apple, and avoid common issues that may delay or prevent approval. Find out what's new in the 2025 guidelines, how to prepare. Learn about the process and principles behind apple's app review team, which manually screens every app and update on its platforms. Meta app review process for third party applications. Learn how to navigate the app store review process and avoid common pitfalls. Find guidelines, resources, and tips for app completeness, design,. Find out how the executive board, the app store.
From docs.poynt.com
App Review, Approval & Launch Documentation App Review Process Carefully review the app store review guidelines to understand app review do’s and don’ts before you begin app development. Here's how to analyze app store reviews efficiently in 2025! Learn about the process and principles behind apple's app review team, which manually screens every app and update on its platforms. Find out the required role, steps, and statuses for each. App Review Process.
From monkeylearn.com
7 Ways To Analyze Your App Reviews App Review Process Find out how the executive board, the app store. Learn how to prepare and submit your app for review by apple, and avoid common issues that may delay or prevent approval. Learn about the process and principles behind apple's app review team, which manually screens every app and update on its platforms. Meta app review process for third party applications.. App Review Process.
From appbot.co
Prompting for app reviews and ratings on iOS and Android Appbot App Review Process Find guidelines, resources, and tips for app completeness, design,. Here's how to analyze app store reviews efficiently in 2025! Find out how the executive board, the app store. Learn how to prepare and submit your app for review by apple, and avoid common issues that may delay or prevent approval. Follow the before you submit checklist to make sure your. App Review Process.
From content.techgig.com
Google introduces a new app review process for developers and App Review Process Find guidelines, resources, and tips for app completeness, design,. Meta app review process for third party applications. Follow the before you submit checklist to make sure your app is fully ready. Learn about the process and principles behind apple's app review team, which manually screens every app and update on its platforms. Here's how to analyze app store reviews efficiently. App Review Process.
From shopify.dev
Get approved for payments App Review Process Learn how to navigate the app store review process and avoid common pitfalls. Meta app review process for third party applications. Find guidelines, resources, and tips for app completeness, design,. Find out how the executive board, the app store. Follow the before you submit checklist to make sure your app is fully ready. Find out the required role, steps, and. App Review Process.
From www.gummicube.com
App Review Process Changes for Apple App Store Gummicube App Review Process Find out the required role, steps, and statuses for each content. Follow the before you submit checklist to make sure your app is fully ready. Find out what's new in the 2025 guidelines, how to prepare. Find guidelines, resources, and tips for app completeness, design,. Carefully review the app store review guidelines to understand app review do’s and don’ts before. App Review Process.
From www.promaticsindia.com
What goes behind the scenes for app reviews by Google and Apple? App Review Process Find guidelines, resources, and tips for app completeness, design,. Learn about the process and principles behind apple's app review team, which manually screens every app and update on its platforms. Carefully review the app store review guidelines to understand app review do’s and don’ts before you begin app development. Follow the before you submit checklist to make sure your app. App Review Process.
From www.dogtownmedia.com
App Store Review Process and Timeline Dogtown Media App Review Process Learn how to prepare and submit your app for review by apple, and avoid common issues that may delay or prevent approval. Learn about the process and principles behind apple's app review team, which manually screens every app and update on its platforms. Carefully review the app store review guidelines to understand app review do’s and don’ts before you begin. App Review Process.
From medium.com
How we cheated the Facebook App Review process! by ercanzirh Medium App Review Process Find out what's new in the 2025 guidelines, how to prepare. Understanding app store review analysis. Find out the required role, steps, and statuses for each content. Learn about the process and principles behind apple's app review team, which manually screens every app and update on its platforms. Learn how to prepare and submit your app for review by apple,. App Review Process.
From helpcrunch.com
How to Collect InApp Feedback Methods and Best Practices App Review Process Find guidelines, resources, and tips for app completeness, design,. Understanding app store review analysis. Meta app review process for third party applications. Find out what's new in the 2025 guidelines, how to prepare. Learn how to navigate the app store review process and avoid common pitfalls. Find out how the executive board, the app store. Learn about the process and. App Review Process.
From developers.livechat.com
App Review process LiveChat Platform Docs & API Reference App Review Process Learn how to navigate the app store review process and avoid common pitfalls. Learn about the process and principles behind apple's app review team, which manually screens every app and update on its platforms. Meta app review process for third party applications. Find out the required role, steps, and statuses for each content. Find guidelines, resources, and tips for app. App Review Process.
From www.researchgate.net
Flowchart of the app review process. Download Scientific Diagram App Review Process Learn how to prepare and submit your app for review by apple, and avoid common issues that may delay or prevent approval. Meta app review process for third party applications. Here's how to analyze app store reviews efficiently in 2025! Learn how to navigate the app store review process and avoid common pitfalls. Understanding app store review analysis. Find out. App Review Process.
From soravjain.com
33 New Things in Digital in May 2018 Digital Marketing Updates App Review Process Learn about the process and principles behind apple's app review team, which manually screens every app and update on its platforms. Meta app review process for third party applications. Follow the before you submit checklist to make sure your app is fully ready. Carefully review the app store review guidelines to understand app review do’s and don’ts before you begin. App Review Process.
From poynt.github.io
Poynt Developer App Review Process App Review Process Here's how to analyze app store reviews efficiently in 2025! Find guidelines, resources, and tips for app completeness, design,. Carefully review the app store review guidelines to understand app review do’s and don’ts before you begin app development. Find out what's new in the 2025 guidelines, how to prepare. Follow the before you submit checklist to make sure your app. App Review Process.
From www.gummicube.com
App Review Process Changes for Apple App Store Gummicube App Review Process Follow the before you submit checklist to make sure your app is fully ready. Learn how to prepare and submit your app for review by apple, and avoid common issues that may delay or prevent approval. Meta app review process for third party applications. Find out what's new in the 2025 guidelines, how to prepare. Here's how to analyze app. App Review Process.
From www.mobulous.com
iOS Mobile App Development Process StepByStep Guide 2021 App Review Process Carefully review the app store review guidelines to understand app review do’s and don’ts before you begin app development. Find out what's new in the 2025 guidelines, how to prepare. Learn how to prepare and submit your app for review by apple, and avoid common issues that may delay or prevent approval. Learn about the process and principles behind apple's. App Review Process.
From developers.zoom.us
Zoom App Marketplace App Review Process App Review Process Understanding app store review analysis. Learn how to prepare and submit your app for review by apple, and avoid common issues that may delay or prevent approval. Meta app review process for third party applications. Here's how to analyze app store reviews efficiently in 2025! Learn how to navigate the app store review process and avoid common pitfalls. Carefully review. App Review Process.
From www.sourcecoast.com
Facebook App Review Process Step By Step Blog SourceCoast App Review Process Understanding app store review analysis. Find out the required role, steps, and statuses for each content. Find out what's new in the 2025 guidelines, how to prepare. Find guidelines, resources, and tips for app completeness, design,. Carefully review the app store review guidelines to understand app review do’s and don’ts before you begin app development. Meta app review process for. App Review Process.
From infographicjournal.com
Ultimate Cheat Sheet For Getting iPhone App Reviews On Top Blogs App Review Process Understanding app store review analysis. Find guidelines, resources, and tips for app completeness, design,. Find out the required role, steps, and statuses for each content. Learn how to navigate the app store review process and avoid common pitfalls. Find out what's new in the 2025 guidelines, how to prepare. Carefully review the app store review guidelines to understand app review. App Review Process.
From docs.poynt.com
App Review, Approval & Launch Documentation App Review Process Carefully review the app store review guidelines to understand app review do’s and don’ts before you begin app development. Find guidelines, resources, and tips for app completeness, design,. Find out what's new in the 2025 guidelines, how to prepare. Find out how the executive board, the app store. Learn how to prepare and submit your app for review by apple,. App Review Process.
From www.shoplazza.dev
App review process App Review Process Find guidelines, resources, and tips for app completeness, design,. Learn about the process and principles behind apple's app review team, which manually screens every app and update on its platforms. Follow the before you submit checklist to make sure your app is fully ready. Here's how to analyze app store reviews efficiently in 2025! Learn how to prepare and submit. App Review Process.
From debutify.com
Choose The Best Review App App Review Process Understanding app store review analysis. Meta app review process for third party applications. Find out how the executive board, the app store. Here's how to analyze app store reviews efficiently in 2025! Follow the before you submit checklist to make sure your app is fully ready. Carefully review the app store review guidelines to understand app review do’s and don’ts. App Review Process.
From www.slideteam.net
Performance Appraisal And Evaluation Process Flowchart PPT PowerPoint App Review Process Find out the required role, steps, and statuses for each content. Carefully review the app store review guidelines to understand app review do’s and don’ts before you begin app development. Here's how to analyze app store reviews efficiently in 2025! Follow the before you submit checklist to make sure your app is fully ready. Find guidelines, resources, and tips for. App Review Process.
From help.attentivemobile.com
App review process and stages Attentive App Review Process Find out the required role, steps, and statuses for each content. Here's how to analyze app store reviews efficiently in 2025! Find guidelines, resources, and tips for app completeness, design,. Find out what's new in the 2025 guidelines, how to prepare. Understanding app store review analysis. Learn how to prepare and submit your app for review by apple, and avoid. App Review Process.
From www.portmoody.ca
Development Application Process City of Port Moody App Review Process Learn how to prepare and submit your app for review by apple, and avoid common issues that may delay or prevent approval. Meta app review process for third party applications. Learn about the process and principles behind apple's app review team, which manually screens every app and update on its platforms. Find guidelines, resources, and tips for app completeness, design,.. App Review Process.
From www.researchgate.net
Overview of app selection and review process. Download Scientific Diagram App Review Process Understanding app store review analysis. Learn how to navigate the app store review process and avoid common pitfalls. Find guidelines, resources, and tips for app completeness, design,. Follow the before you submit checklist to make sure your app is fully ready. Here's how to analyze app store reviews efficiently in 2025! Learn about the process and principles behind apple's app. App Review Process.
From www.myid.uga.edu
Mobile App Review Process Enterprise Information Technology Services App Review Process Carefully review the app store review guidelines to understand app review do’s and don’ts before you begin app development. Follow the before you submit checklist to make sure your app is fully ready. Learn how to navigate the app store review process and avoid common pitfalls. Understanding app store review analysis. Here's how to analyze app store reviews efficiently in. App Review Process.
From codebrightly.com
Mobile App Reviews Of Your Users Are Important! Here’s Why! App Review Process Find out the required role, steps, and statuses for each content. Find out how the executive board, the app store. Learn how to navigate the app store review process and avoid common pitfalls. Learn about the process and principles behind apple's app review team, which manually screens every app and update on its platforms. Meta app review process for third. App Review Process.
From www.researchgate.net
Flow diagram of the app review process Download Scientific Diagram App Review Process Learn how to prepare and submit your app for review by apple, and avoid common issues that may delay or prevent approval. Carefully review the app store review guidelines to understand app review do’s and don’ts before you begin app development. Meta app review process for third party applications. Find out what's new in the 2025 guidelines, how to prepare.. App Review Process.
From www.technbrains.com
HOW TO MANAGE APP STORE RATINGS AND REVIEWS TOP IOS APP DEVELOPMENT App Review Process Understanding app store review analysis. Here's how to analyze app store reviews efficiently in 2025! Find out what's new in the 2025 guidelines, how to prepare. Find out how the executive board, the app store. Learn how to prepare and submit your app for review by apple, and avoid common issues that may delay or prevent approval. Find out the. App Review Process.
From wajahatkarim.com
Improve App Rating with Google InApp Review Dialog App Review Process Find guidelines, resources, and tips for app completeness, design,. Find out what's new in the 2025 guidelines, how to prepare. Find out how the executive board, the app store. Find out the required role, steps, and statuses for each content. Learn about the process and principles behind apple's app review team, which manually screens every app and update on its. App Review Process.
From developers.envoy.com
App review process App Review Process Learn about the process and principles behind apple's app review team, which manually screens every app and update on its platforms. Find out how the executive board, the app store. Meta app review process for third party applications. Learn how to navigate the app store review process and avoid common pitfalls. Find guidelines, resources, and tips for app completeness, design,.. App Review Process.
From www.cnbc.com
How Apple's app review process for the App Store works App Review Process Find out what's new in the 2025 guidelines, how to prepare. Understanding app store review analysis. Learn about the process and principles behind apple's app review team, which manually screens every app and update on its platforms. Meta app review process for third party applications. Here's how to analyze app store reviews efficiently in 2025! Find out how the executive. App Review Process.
From www.appyhapps.com
App Review Categories AppyHapps App Review Process Find out how the executive board, the app store. Find out what's new in the 2025 guidelines, how to prepare. Find out the required role, steps, and statuses for each content. Learn how to navigate the app store review process and avoid common pitfalls. Carefully review the app store review guidelines to understand app review do’s and don’ts before you. App Review Process.
From developers.livechat.com
App Review process LiveChat Platform Docs & API Reference App Review Process Find out the required role, steps, and statuses for each content. Learn how to navigate the app store review process and avoid common pitfalls. Understanding app store review analysis. Learn how to prepare and submit your app for review by apple, and avoid common issues that may delay or prevent approval. Find guidelines, resources, and tips for app completeness, design,.. App Review Process.