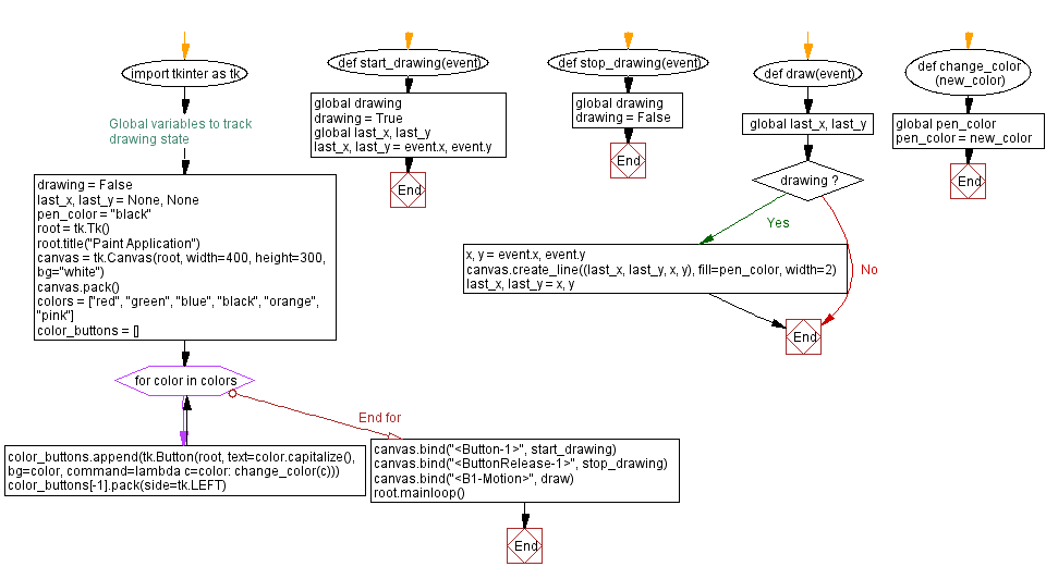
How To Make A Paint App In Python . In this part we'll take what we've learned so far and use it to build a rudimentary paint app. We can start with the same simple application outline, adding a mousemoveevent handler to the. In this tutorial, we’ll create a simple paint application using python. In the file, enter the following code: I’ve got you covered… in this medium article, i’ll tell. It’s the standard python gui module. Don’t have any prior experience? Tkinter is one of the top python frameworks you can use to customize your gui. Our paint app will allow users to draw various shapes on a canvas, choose colors, and. From tkinter import * from tkinter. To build a paint application, you'll need the tkinter and pillow modules. Open your favorite python editor and create a new file called paint_app.py. Want to make a clone or replica of something similar to ms paint or google canvas? A simple paint application using tkinter in python 3.
from codehub7.blogspot.com
In the file, enter the following code: We can start with the same simple application outline, adding a mousemoveevent handler to the. Open your favorite python editor and create a new file called paint_app.py. In this tutorial, we’ll create a simple paint application using python. To build a paint application, you'll need the tkinter and pillow modules. It’s the standard python gui module. From tkinter import * from tkinter. Tkinter is one of the top python frameworks you can use to customize your gui. Our paint app will allow users to draw various shapes on a canvas, choose colors, and. I’ve got you covered… in this medium article, i’ll tell.
paint app using python codehub
How To Make A Paint App In Python A simple paint application using tkinter in python 3. From tkinter import * from tkinter. In this part we'll take what we've learned so far and use it to build a rudimentary paint app. I’ve got you covered… in this medium article, i’ll tell. A simple paint application using tkinter in python 3. Don’t have any prior experience? To build a paint application, you'll need the tkinter and pillow modules. Open your favorite python editor and create a new file called paint_app.py. We can start with the same simple application outline, adding a mousemoveevent handler to the. Our paint app will allow users to draw various shapes on a canvas, choose colors, and. In the file, enter the following code: Tkinter is one of the top python frameworks you can use to customize your gui. In this tutorial, we’ll create a simple paint application using python. It’s the standard python gui module. Want to make a clone or replica of something similar to ms paint or google canvas?
From www.youtube.com
Paint Desktop App in Python How to create Paint App using python How To Make A Paint App In Python Open your favorite python editor and create a new file called paint_app.py. In this tutorial, we’ll create a simple paint application using python. In this part we'll take what we've learned so far and use it to build a rudimentary paint app. From tkinter import * from tkinter. We can start with the same simple application outline, adding a mousemoveevent. How To Make A Paint App In Python.
From tipsmake.com
How to build a Paint application with Python How To Make A Paint App In Python Open your favorite python editor and create a new file called paint_app.py. Don’t have any prior experience? A simple paint application using tkinter in python 3. It’s the standard python gui module. Tkinter is one of the top python frameworks you can use to customize your gui. Want to make a clone or replica of something similar to ms paint. How To Make A Paint App In Python.
From rrtutors.com
How do i draw in python Create Paint Tool using Python How To Make A Paint App In Python In the file, enter the following code: Our paint app will allow users to draw various shapes on a canvas, choose colors, and. It’s the standard python gui module. I’ve got you covered… in this medium article, i’ll tell. In this part we'll take what we've learned so far and use it to build a rudimentary paint app. Tkinter is. How To Make A Paint App In Python.
From www.youtube.com
Как сделать Microsoft Paint на Python Урок для новичков на python How To Make A Paint App In Python It’s the standard python gui module. In this part we'll take what we've learned so far and use it to build a rudimentary paint app. From tkinter import * from tkinter. A simple paint application using tkinter in python 3. We can start with the same simple application outline, adding a mousemoveevent handler to the. Don’t have any prior experience?. How To Make A Paint App In Python.
From www.codewithfaraz.com
Create a Paint Application in Python using Tkinter How To Make A Paint App In Python From tkinter import * from tkinter. I’ve got you covered… in this medium article, i’ll tell. In this tutorial, we’ll create a simple paint application using python. Our paint app will allow users to draw various shapes on a canvas, choose colors, and. It’s the standard python gui module. In the file, enter the following code: Open your favorite python. How To Make A Paint App In Python.
From www.w3resource.com
Python Tkinter paint application Canvas drawing How To Make A Paint App In Python I’ve got you covered… in this medium article, i’ll tell. It’s the standard python gui module. In this tutorial, we’ll create a simple paint application using python. Want to make a clone or replica of something similar to ms paint or google canvas? Tkinter is one of the top python frameworks you can use to customize your gui. To build. How To Make A Paint App In Python.
From www.youtube.com
Show Primary Colors in Python Paint Application Python Project Paint How To Make A Paint App In Python It’s the standard python gui module. In the file, enter the following code: Tkinter is one of the top python frameworks you can use to customize your gui. Don’t have any prior experience? From tkinter import * from tkinter. In this part we'll take what we've learned so far and use it to build a rudimentary paint app. Open your. How To Make A Paint App In Python.
From www.pinterest.co.uk
Python Tkinter GUI to Make a Windows Paint Drawing App Full Blog How To Make A Paint App In Python A simple paint application using tkinter in python 3. Tkinter is one of the top python frameworks you can use to customize your gui. Our paint app will allow users to draw various shapes on a canvas, choose colors, and. Want to make a clone or replica of something similar to ms paint or google canvas? In the file, enter. How To Make A Paint App In Python.
From morioh.com
I Made a Paint Application with python turtle Graphics How To Make A Paint App In Python Want to make a clone or replica of something similar to ms paint or google canvas? Our paint app will allow users to draw various shapes on a canvas, choose colors, and. It’s the standard python gui module. Don’t have any prior experience? We can start with the same simple application outline, adding a mousemoveevent handler to the. I’ve got. How To Make A Paint App In Python.
From www.kashipara.com
Python program to Paint Using Python Tkinter kashipara How To Make A Paint App In Python A simple paint application using tkinter in python 3. Our paint app will allow users to draw various shapes on a canvas, choose colors, and. In the file, enter the following code: Don’t have any prior experience? Want to make a clone or replica of something similar to ms paint or google canvas? Open your favorite python editor and create. How To Make A Paint App In Python.
From www.youtube.com
Create A Simple Paint Application Using Python & Tkinter YouTube How To Make A Paint App In Python In the file, enter the following code: From tkinter import * from tkinter. Our paint app will allow users to draw various shapes on a canvas, choose colors, and. In this part we'll take what we've learned so far and use it to build a rudimentary paint app. Tkinter is one of the top python frameworks you can use to. How To Make A Paint App In Python.
From tipsmake.com
How to build a Paint application with Python How To Make A Paint App In Python Tkinter is one of the top python frameworks you can use to customize your gui. From tkinter import * from tkinter. In this tutorial, we’ll create a simple paint application using python. In the file, enter the following code: In this part we'll take what we've learned so far and use it to build a rudimentary paint app. It’s the. How To Make A Paint App In Python.
From www.youtube.com
Paint Project on Python YouTube How To Make A Paint App In Python Don’t have any prior experience? In this part we'll take what we've learned so far and use it to build a rudimentary paint app. It’s the standard python gui module. Want to make a clone or replica of something similar to ms paint or google canvas? In the file, enter the following code: We can start with the same simple. How To Make A Paint App In Python.
From medium.com
Mini Paint Program with Python Turtle by Berivan Küçükkart Yetkin How To Make A Paint App In Python Open your favorite python editor and create a new file called paint_app.py. In the file, enter the following code: Want to make a clone or replica of something similar to ms paint or google canvas? To build a paint application, you'll need the tkinter and pillow modules. Our paint app will allow users to draw various shapes on a canvas,. How To Make A Paint App In Python.
From github.com
GitHub 01Kevin01/paint_app Paint App Python How To Make A Paint App In Python To build a paint application, you'll need the tkinter and pillow modules. I’ve got you covered… in this medium article, i’ll tell. Tkinter is one of the top python frameworks you can use to customize your gui. Want to make a clone or replica of something similar to ms paint or google canvas? Our paint app will allow users to. How To Make A Paint App In Python.
From www.youtube.com
Simple and easy Paint App using Python YouTube How To Make A Paint App In Python It’s the standard python gui module. A simple paint application using tkinter in python 3. I’ve got you covered… in this medium article, i’ll tell. In the file, enter the following code: Open your favorite python editor and create a new file called paint_app.py. Tkinter is one of the top python frameworks you can use to customize your gui. Want. How To Make A Paint App In Python.
From github.com
GitHub AliH1/pythonpaint paint app in python How To Make A Paint App In Python Want to make a clone or replica of something similar to ms paint or google canvas? I’ve got you covered… in this medium article, i’ll tell. A simple paint application using tkinter in python 3. In this tutorial, we’ll create a simple paint application using python. Tkinter is one of the top python frameworks you can use to customize your. How To Make A Paint App In Python.
From www.youtube.com
59 Python Tkinter Tutorial 12 Paint App YouTube How To Make A Paint App In Python In the file, enter the following code: It’s the standard python gui module. In this part we'll take what we've learned so far and use it to build a rudimentary paint app. Open your favorite python editor and create a new file called paint_app.py. We can start with the same simple application outline, adding a mousemoveevent handler to the. A. How To Make A Paint App In Python.
From www.youtube.com
Python Desktop Paint App Tutorial for Beginners with TKinter Part 1 How To Make A Paint App In Python Open your favorite python editor and create a new file called paint_app.py. Want to make a clone or replica of something similar to ms paint or google canvas? To build a paint application, you'll need the tkinter and pillow modules. Our paint app will allow users to draw various shapes on a canvas, choose colors, and. Don’t have any prior. How To Make A Paint App In Python.
From www.youtube.com
Paint Application with Python Language YouTube How To Make A Paint App In Python Open your favorite python editor and create a new file called paint_app.py. I’ve got you covered… in this medium article, i’ll tell. It’s the standard python gui module. We can start with the same simple application outline, adding a mousemoveevent handler to the. In this part we'll take what we've learned so far and use it to build a rudimentary. How To Make A Paint App In Python.
From www.youtube.com
Paint Program in Python/Pygame (with Source Code) YouTube How To Make A Paint App In Python A simple paint application using tkinter in python 3. Our paint app will allow users to draw various shapes on a canvas, choose colors, and. In this part we'll take what we've learned so far and use it to build a rudimentary paint app. To build a paint application, you'll need the tkinter and pillow modules. Open your favorite python. How To Make A Paint App In Python.
From www.youtube.com
How To Create Apps In Python Using Tkinter! YouTube How To Make A Paint App In Python A simple paint application using tkinter in python 3. Don’t have any prior experience? Want to make a clone or replica of something similar to ms paint or google canvas? To build a paint application, you'll need the tkinter and pillow modules. Our paint app will allow users to draw various shapes on a canvas, choose colors, and. In this. How To Make A Paint App In Python.
From dev.to
Simple paint application using python and tkinter DEV Community How To Make A Paint App In Python Our paint app will allow users to draw various shapes on a canvas, choose colors, and. Tkinter is one of the top python frameworks you can use to customize your gui. It’s the standard python gui module. We can start with the same simple application outline, adding a mousemoveevent handler to the. In this tutorial, we’ll create a simple paint. How To Make A Paint App In Python.
From tipsmake.com
How to build a Paint application with Python How To Make A Paint App In Python In the file, enter the following code: Want to make a clone or replica of something similar to ms paint or google canvas? In this part we'll take what we've learned so far and use it to build a rudimentary paint app. In this tutorial, we’ll create a simple paint application using python. To build a paint application, you'll need. How To Make A Paint App In Python.
From v-s.mobi
Download Paint Application in Tkinter by using python Paint App in How To Make A Paint App In Python In the file, enter the following code: Our paint app will allow users to draw various shapes on a canvas, choose colors, and. We can start with the same simple application outline, adding a mousemoveevent handler to the. It’s the standard python gui module. Tkinter is one of the top python frameworks you can use to customize your gui. Want. How To Make A Paint App In Python.
From codehub7.blogspot.com
paint app using python codehub How To Make A Paint App In Python To build a paint application, you'll need the tkinter and pillow modules. Don’t have any prior experience? We can start with the same simple application outline, adding a mousemoveevent handler to the. In the file, enter the following code: It’s the standard python gui module. Our paint app will allow users to draw various shapes on a canvas, choose colors,. How To Make A Paint App In Python.
From www.youtube.com
MS Paint in Python! (1) YouTube How To Make A Paint App In Python In the file, enter the following code: Don’t have any prior experience? Open your favorite python editor and create a new file called paint_app.py. From tkinter import * from tkinter. Want to make a clone or replica of something similar to ms paint or google canvas? We can start with the same simple application outline, adding a mousemoveevent handler to. How To Make A Paint App In Python.
From www.youtube.com
Create a Very Simple Paint App using Python Just 15 Lines of Code How To Make A Paint App In Python In this tutorial, we’ll create a simple paint application using python. Open your favorite python editor and create a new file called paint_app.py. Don’t have any prior experience? Want to make a clone or replica of something similar to ms paint or google canvas? Our paint app will allow users to draw various shapes on a canvas, choose colors, and.. How To Make A Paint App In Python.
From www.youtube.com
Create Simple Paint App Using Python and Tkinter YouTube How To Make A Paint App In Python Our paint app will allow users to draw various shapes on a canvas, choose colors, and. In this part we'll take what we've learned so far and use it to build a rudimentary paint app. In this tutorial, we’ll create a simple paint application using python. A simple paint application using tkinter in python 3. To build a paint application,. How To Make A Paint App In Python.
From codeloop.org
Python GUI How to Create Paint Application in PyQt5 Codeloop How To Make A Paint App In Python In the file, enter the following code: From tkinter import * from tkinter. Don’t have any prior experience? Our paint app will allow users to draw various shapes on a canvas, choose colors, and. I’ve got you covered… in this medium article, i’ll tell. In this part we'll take what we've learned so far and use it to build a. How To Make A Paint App In Python.
From github.com
GitHub 01Kevin01/paint_app Paint App Python How To Make A Paint App In Python Our paint app will allow users to draw various shapes on a canvas, choose colors, and. Open your favorite python editor and create a new file called paint_app.py. In this part we'll take what we've learned so far and use it to build a rudimentary paint app. To build a paint application, you'll need the tkinter and pillow modules. Tkinter. How To Make A Paint App In Python.
From codeloop.org
Python Automation Drawing In Paint Application Codeloop How To Make A Paint App In Python To build a paint application, you'll need the tkinter and pillow modules. Want to make a clone or replica of something similar to ms paint or google canvas? A simple paint application using tkinter in python 3. In this part we'll take what we've learned so far and use it to build a rudimentary paint app. In this tutorial, we’ll. How To Make A Paint App In Python.
From www.youtube.com
Paint App in Python Python Project to add in Resume Best Python How To Make A Paint App In Python It’s the standard python gui module. Don’t have any prior experience? Our paint app will allow users to draw various shapes on a canvas, choose colors, and. A simple paint application using tkinter in python 3. In this part we'll take what we've learned so far and use it to build a rudimentary paint app. Tkinter is one of the. How To Make A Paint App In Python.
From stackoverflow.com
Python Tkinter Paint How to Paint smoothly and save images with a How To Make A Paint App In Python Our paint app will allow users to draw various shapes on a canvas, choose colors, and. In this part we'll take what we've learned so far and use it to build a rudimentary paint app. In this tutorial, we’ll create a simple paint application using python. Want to make a clone or replica of something similar to ms paint or. How To Make A Paint App In Python.
From www.youtube.com
Paint using Tkinter python Part 2 // cool python projects using GUI How To Make A Paint App In Python Tkinter is one of the top python frameworks you can use to customize your gui. From tkinter import * from tkinter. Don’t have any prior experience? It’s the standard python gui module. To build a paint application, you'll need the tkinter and pillow modules. In the file, enter the following code: We can start with the same simple application outline,. How To Make A Paint App In Python.