Mvp Supervising Controller Example C# . model view controller, model view presenter, and model view viewmodel design patterns. actually (and martin fowler mentions it) mvp utilizes the supervising controller(presenter) pattern. Unlike mvp (passive view) which is explained. in this article, i will explain the principles and how to use the mvp design pattern along with data binding with an. several months ago, having scoured search engines for several hours for guides, examples, repositories, and. asp.net mvc is based on a flavor of the mvc pattern that has a few things in common with mvp. The presenter handles user gestures. supervising presenter/controller tries to take advantage of the data binding built into many ui frameworks. I have been trying to work out how to. here’s an example of a view interface for a new user entry view. the mvp design pattern makes it much easier to factor logic and code out of the ui layer for more streamlined, reusable. mvp (supervising controller) is another variation of mvp pattern. There are remarkably few straightforward, minimal examples of the passive. based on the excellent web forms mvp, winforms mvp is a simple model view presenter framework for the winforms. The controller then updates the model, and then handles the reloading of the view from the model.
from slideplayer.com
The controller then updates the model, and then handles the reloading of the view from the model. mvp (supervising controller) is another variation of mvp pattern. This load actions involves pulling all the data needed from the model, and using it to update the widgets. model view controller, model view presenter, and model view viewmodel design patterns. the text field widget receives the user gesture but immediately hands off to the controller, in the classic mvp movement. asp.net mvc is based on a flavor of the mvc pattern that has a few things in common with mvp. this articles discusses a general implementation of the supervising controller mvp (model view presenter). The presenter handles user gestures. based on the excellent web forms mvp, winforms mvp is a simple model view presenter framework for the winforms. here’s an example of a view interface for a new user entry view.
DEV36 Composite MVP Building Blocks in Presentation Layer ppt
Mvp Supervising Controller Example C# This load actions involves pulling all the data needed from the model, and using it to update the widgets. in this article, i will explain the principles and how to use the mvp design pattern along with data binding with an. asp.net mvc is based on a flavor of the mvc pattern that has a few things in common with mvp. There are remarkably few straightforward, minimal examples of the passive. this articles discusses a general implementation of the supervising controller mvp (model view presenter). several months ago, having scoured search engines for several hours for guides, examples, repositories, and. This load actions involves pulling all the data needed from the model, and using it to update the widgets. with modern ides such as visual studio inserting event handling into what we refer to as the view, it makes sense to. The controller in mvc is a mediator between the. supervising presenter/controller tries to take advantage of the data binding built into many ui frameworks. The controller then updates the model, and then handles the reloading of the view from the model. based on the excellent web forms mvp, winforms mvp is a simple model view presenter framework for the winforms. mvp (supervising controller) is another variation of mvp pattern. the text field widget receives the user gesture but immediately hands off to the controller, in the classic mvp movement. I have been trying to work out how to. actually (and martin fowler mentions it) mvp utilizes the supervising controller(presenter) pattern.
From www.youtube.com
Model View Presenter (MVP) Example 3 Creating Models With Data Mvp Supervising Controller Example C# actually (and martin fowler mentions it) mvp utilizes the supervising controller(presenter) pattern. supervising controller uses a controller both to handle input response but also to manipulate the view to handle more complex. Unlike mvp (passive view) which is explained. This load actions involves pulling all the data needed from the model, and using it to update the widgets.. Mvp Supervising Controller Example C#.
From www.youtube.com
Java Design Patterns. MVC. Supervising Controller. Passive View. MVP Mvp Supervising Controller Example C# the mvp design pattern makes it much easier to factor logic and code out of the ui layer for more streamlined, reusable. model view controller, model view presenter, and model view viewmodel design patterns. supervising presenter/controller tries to take advantage of the data binding built into many ui frameworks. here’s an example of a view interface. Mvp Supervising Controller Example C#.
From www.slideserve.com
PPT Reevolving Design Patterns PowerPoint Presentation, free Mvp Supervising Controller Example C# model view controller, model view presenter, and model view viewmodel design patterns. The implementation of this view should be trivial. the text field widget receives the user gesture but immediately hands off to the controller, in the classic mvp movement. asp.net mvc is based on a flavor of the mvc pattern that has a few things in. Mvp Supervising Controller Example C#.
From www.researchgate.net
Behavioral differences between MVC (ModelViewController), MVP Mvp Supervising Controller Example C# mvp (supervising controller) is another variation of mvp pattern. the text field widget receives the user gesture but immediately hands off to the controller, in the classic mvp movement. the mvp design pattern makes it much easier to factor logic and code out of the ui layer for more streamlined, reusable. This load actions involves pulling all. Mvp Supervising Controller Example C#.
From www.dnnsoftware.com
Creating Testable Modules The MVP Pattern > DNN Corp Mvp Supervising Controller Example C# here’s an example of a view interface for a new user entry view. mvp (supervising controller) is another variation of mvp pattern. supervising controller uses a controller both to handle input response but also to manipulate the view to handle more complex. several months ago, having scoured search engines for several hours for guides, examples, repositories,. Mvp Supervising Controller Example C#.
From uizard.io
What Is An MVP & How To Create One In 5 Steps Uizard Mvp Supervising Controller Example C# based on the excellent web forms mvp, winforms mvp is a simple model view presenter framework for the winforms. The view binds to the model directly through data. this articles discusses a general implementation of the supervising controller mvp (model view presenter). There are remarkably few straightforward, minimal examples of the passive. mvp (supervising controller) is another. Mvp Supervising Controller Example C#.
From www.slideserve.com
PPT MVC, MVP and MVVM A Comparison of Architectural Patterns Mvp Supervising Controller Example C# supervising presenter/controller tries to take advantage of the data binding built into many ui frameworks. This load actions involves pulling all the data needed from the model, and using it to update the widgets. The controller in mvc is a mediator between the. several months ago, having scoured search engines for several hours for guides, examples, repositories, and.. Mvp Supervising Controller Example C#.
From flectone.ru
Model view presenter Mvp Supervising Controller Example C# based on the excellent web forms mvp, winforms mvp is a simple model view presenter framework for the winforms. in this article, i will explain the principles and how to use the mvp design pattern along with data binding with an. here’s an example of a view interface for a new user entry view. Unlike mvp (passive. Mvp Supervising Controller Example C#.
From www.codingninjas.com
MVC Integrate Model, View & Controller Coding Ninjas Mvp Supervising Controller Example C# based on the excellent web forms mvp, winforms mvp is a simple model view presenter framework for the winforms. There are remarkably few straightforward, minimal examples of the passive. here’s an example of a view interface for a new user entry view. asp.net mvc is based on a flavor of the mvc pattern that has a few. Mvp Supervising Controller Example C#.
From www.researchgate.net
Activity as 'ViewPresenter' of MVP or a 'Controller' of MVC Download Mvp Supervising Controller Example C# asp.net mvc is based on a flavor of the mvc pattern that has a few things in common with mvp. The presenter handles user gestures. The view binds to the model directly through data. mvp (supervising controller) is another variation of mvp pattern. This load actions involves pulling all the data needed from the model, and using it. Mvp Supervising Controller Example C#.
From speakerdeck.com
10分で振り返るソフトウェアアーキテクチャの歴史2017 Speaker Deck Mvp Supervising Controller Example C# this articles discusses a general implementation of the supervising controller mvp (model view presenter). several months ago, having scoured search engines for several hours for guides, examples, repositories, and. with modern ides such as visual studio inserting event handling into what we refer to as the view, it makes sense to. mvp (supervising controller) is another. Mvp Supervising Controller Example C#.
From xinyuehtx.github.io
202038MVC、MVP、MVVM模式演变简析 huangtengxiao Mvp Supervising Controller Example C# The controller then updates the model, and then handles the reloading of the view from the model. I have been trying to work out how to. the text field widget receives the user gesture but immediately hands off to the controller, in the classic mvp movement. this articles discusses a general implementation of the supervising controller mvp (model. Mvp Supervising Controller Example C#.
From rjcodeadvance.com
CRUD con Patron MVP, C, SQL y Windows Forms Parte 3 (FINAL) RJ Mvp Supervising Controller Example C# The controller then updates the model, and then handles the reloading of the view from the model. There are remarkably few straightforward, minimal examples of the passive. asp.net mvc is based on a flavor of the mvc pattern that has a few things in common with mvp. model view controller, model view presenter, and model view viewmodel design. Mvp Supervising Controller Example C#.
From www.codeproject.com
ModelViewViewModel (MVVM) Explained CodeProject Mvp Supervising Controller Example C# here’s an example of a view interface for a new user entry view. several months ago, having scoured search engines for several hours for guides, examples, repositories, and. There are remarkably few straightforward, minimal examples of the passive. The controller then updates the model, and then handles the reloading of the view from the model. I have been. Mvp Supervising Controller Example C#.
From www.slideserve.com
PPT MVC, MVP and MVVM A Comparison of Architectural Patterns Mvp Supervising Controller Example C# several months ago, having scoured search engines for several hours for guides, examples, repositories, and. here’s an example of a view interface for a new user entry view. Unlike mvp (passive view) which is explained. The controller in mvc is a mediator between the. actually (and martin fowler mentions it) mvp utilizes the supervising controller(presenter) pattern. . Mvp Supervising Controller Example C#.
From zhuanlan.zhihu.com
MVC,MVP 和 MVVM 模式如何选择? 知乎 Mvp Supervising Controller Example C# The implementation of this view should be trivial. the mvp design pattern makes it much easier to factor logic and code out of the ui layer for more streamlined, reusable. The controller in mvc is a mediator between the. actually (and martin fowler mentions it) mvp utilizes the supervising controller(presenter) pattern. in this article, i will explain. Mvp Supervising Controller Example C#.
From www.youtube.com
C What are MVPPassive View and MVPSupervising controller YouTube Mvp Supervising Controller Example C# the mvp design pattern makes it much easier to factor logic and code out of the ui layer for more streamlined, reusable. The view binds to the model directly through data. supervising presenter/controller tries to take advantage of the data binding built into many ui frameworks. supervising controller uses a controller both to handle input response but. Mvp Supervising Controller Example C#.
From www.slideserve.com
PPT MVC, MVP and MVVM A Comparison of Architectural Patterns Mvp Supervising Controller Example C# There are remarkably few straightforward, minimal examples of the passive. The view binds to the model directly through data. model view controller, model view presenter, and model view viewmodel design patterns. this articles discusses a general implementation of the supervising controller mvp (model view presenter). supervising controller uses a controller both to handle input response but also. Mvp Supervising Controller Example C#.
From qiita.com
ライブラリを使わずにMV*の話(iOS)〜MVC, MVP〜 Qiita Mvp Supervising Controller Example C# the text field widget receives the user gesture but immediately hands off to the controller, in the classic mvp movement. actually (and martin fowler mentions it) mvp utilizes the supervising controller(presenter) pattern. based on the excellent web forms mvp, winforms mvp is a simple model view presenter framework for the winforms. supervising presenter/controller tries to take. Mvp Supervising Controller Example C#.
From draveness.me
浅谈 MVC、MVP 和 MVVM 架构模式 面向信仰编程 Mvp Supervising Controller Example C# Unlike mvp (passive view) which is explained. supervising controller uses a controller both to handle input response but also to manipulate the view to handle more complex. asp.net mvc is based on a flavor of the mvc pattern that has a few things in common with mvp. I have been trying to work out how to. supervising. Mvp Supervising Controller Example C#.
From www.clariontech.com
Evaluating Design Patterns for Mobile App Development Mvp Supervising Controller Example C# supervising presenter/controller tries to take advantage of the data binding built into many ui frameworks. There are remarkably few straightforward, minimal examples of the passive. The presenter handles user gestures. model view controller, model view presenter, and model view viewmodel design patterns. The controller in mvc is a mediator between the. Unlike mvp (passive view) which is explained.. Mvp Supervising Controller Example C#.
From www.slideserve.com
PPT MVC, MVP and MVVM A Comparison of Architectural Patterns Mvp Supervising Controller Example C# based on the excellent web forms mvp, winforms mvp is a simple model view presenter framework for the winforms. There are remarkably few straightforward, minimal examples of the passive. The controller in mvc is a mediator between the. the text field widget receives the user gesture but immediately hands off to the controller, in the classic mvp movement.. Mvp Supervising Controller Example C#.
From wikitechy.com
CControlTreeView By Microsoft Award MVP c c tutorial c Mvp Supervising Controller Example C# This load actions involves pulling all the data needed from the model, and using it to update the widgets. actually (and martin fowler mentions it) mvp utilizes the supervising controller(presenter) pattern. the text field widget receives the user gesture but immediately hands off to the controller, in the classic mvp movement. The presenter handles user gestures. supervising. Mvp Supervising Controller Example C#.
From slideplayer.com
DEV36 Composite MVP Building Blocks in Presentation Layer ppt Mvp Supervising Controller Example C# with modern ides such as visual studio inserting event handling into what we refer to as the view, it makes sense to. asp.net mvc is based on a flavor of the mvc pattern that has a few things in common with mvp. The controller then updates the model, and then handles the reloading of the view from the. Mvp Supervising Controller Example C#.
From github.com
GitHub urioceanrobotics/mvp_control ROSMVP Vehicle Controller Mvp Supervising Controller Example C# The implementation of this view should be trivial. with modern ides such as visual studio inserting event handling into what we refer to as the view, it makes sense to. Unlike mvp (passive view) which is explained. The controller in mvc is a mediator between the. asp.net mvc is based on a flavor of the mvc pattern that. Mvp Supervising Controller Example C#.
From www.slideserve.com
PPT MVC, MVP and MVVM A Comparison of Architectural Patterns Mvp Supervising Controller Example C# This load actions involves pulling all the data needed from the model, and using it to update the widgets. I have been trying to work out how to. based on the excellent web forms mvp, winforms mvp is a simple model view presenter framework for the winforms. supervising presenter/controller tries to take advantage of the data binding built. Mvp Supervising Controller Example C#.
From slideplayer.com
DEV36 Composite MVP Building Blocks in Presentation Layer ppt Mvp Supervising Controller Example C# several months ago, having scoured search engines for several hours for guides, examples, repositories, and. The presenter handles user gestures. based on the excellent web forms mvp, winforms mvp is a simple model view presenter framework for the winforms. this articles discusses a general implementation of the supervising controller mvp (model view presenter). supervising controller uses. Mvp Supervising Controller Example C#.
From myjavaadventures.com
cours n° 1 Comprendre et développer le modèle, la vue et le Mvp Supervising Controller Example C# model view controller, model view presenter, and model view viewmodel design patterns. The controller in mvc is a mediator between the. the mvp design pattern makes it much easier to factor logic and code out of the ui layer for more streamlined, reusable. The controller then updates the model, and then handles the reloading of the view from. Mvp Supervising Controller Example C#.
From www.slideserve.com
PPT MVC Patterns & Principals PowerPoint Presentation ID Mvp Supervising Controller Example C# actually (and martin fowler mentions it) mvp utilizes the supervising controller(presenter) pattern. based on the excellent web forms mvp, winforms mvp is a simple model view presenter framework for the winforms. supervising controller uses a controller both to handle input response but also to manipulate the view to handle more complex. this articles discusses a general. Mvp Supervising Controller Example C#.
From speakerdeck.com
10分で振り返るソフトウェアアーキテクチャの歴史2017 Speaker Deck Mvp Supervising Controller Example C# the text field widget receives the user gesture but immediately hands off to the controller, in the classic mvp movement. The controller then updates the model, and then handles the reloading of the view from the model. asp.net mvc is based on a flavor of the mvc pattern that has a few things in common with mvp. The. Mvp Supervising Controller Example C#.
From slideplayer.com
DEV36 Composite MVP Building Blocks in Presentation Layer ppt Mvp Supervising Controller Example C# asp.net mvc is based on a flavor of the mvc pattern that has a few things in common with mvp. the mvp design pattern makes it much easier to factor logic and code out of the ui layer for more streamlined, reusable. mvp (supervising controller) is another variation of mvp pattern. in this article, i will. Mvp Supervising Controller Example C#.
From www.researchgate.net
Scheme of the process controller supervising the operation of the SBR Mvp Supervising Controller Example C# this articles discusses a general implementation of the supervising controller mvp (model view presenter). Unlike mvp (passive view) which is explained. supervising controller uses a controller both to handle input response but also to manipulate the view to handle more complex. several months ago, having scoured search engines for several hours for guides, examples, repositories, and. . Mvp Supervising Controller Example C#.
From fuyangzhen.github.io
Model View Presenter Pattern · Young Mvp Supervising Controller Example C# based on the excellent web forms mvp, winforms mvp is a simple model view presenter framework for the winforms. Unlike mvp (passive view) which is explained. this articles discusses a general implementation of the supervising controller mvp (model view presenter). The controller in mvc is a mediator between the. I have been trying to work out how to.. Mvp Supervising Controller Example C#.
From www.slideserve.com
PPT MVC, MVP and MVVM A Comparison of Architectural Patterns Mvp Supervising Controller Example C# the text field widget receives the user gesture but immediately hands off to the controller, in the classic mvp movement. supervising presenter/controller tries to take advantage of the data binding built into many ui frameworks. with modern ides such as visual studio inserting event handling into what we refer to as the view, it makes sense to.. Mvp Supervising Controller Example C#.
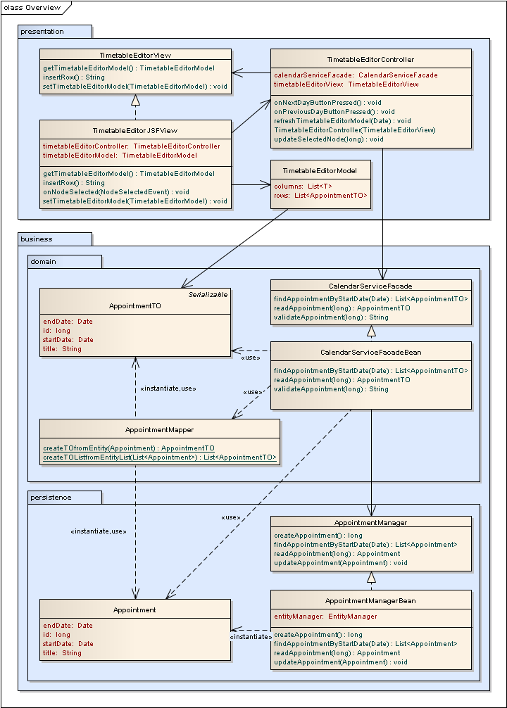
From enterprise-it-solutions.blogspot.com
Supervising Controller as Design Pattern for JSF and other View Mvp Supervising Controller Example C# this articles discusses a general implementation of the supervising controller mvp (model view presenter). with modern ides such as visual studio inserting event handling into what we refer to as the view, it makes sense to. asp.net mvc is based on a flavor of the mvc pattern that has a few things in common with mvp. . Mvp Supervising Controller Example C#.