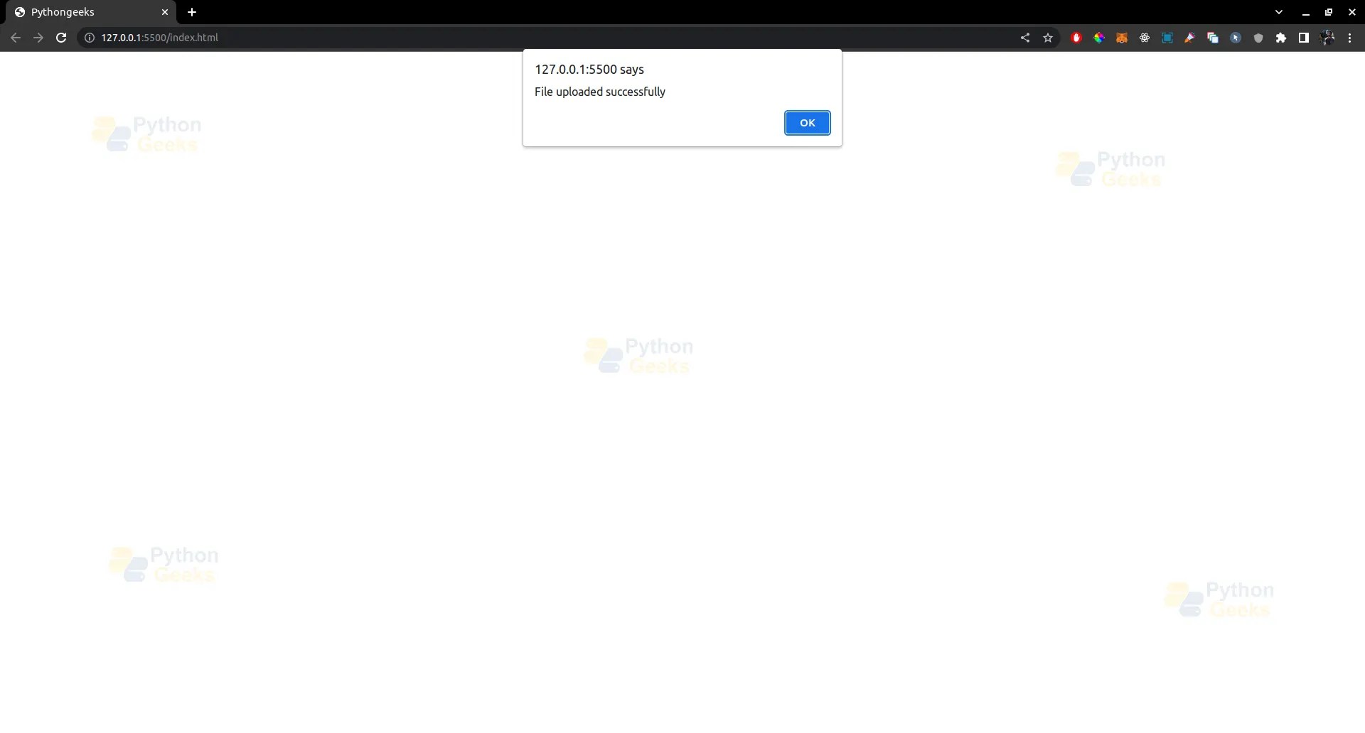
Flash Flask Python Example . To use flask flashing, we need to follow three simple steps: We can do this by adding the following. Flashing system of flask framework makes it possible to create a message in one view and render it in a view function called next. We need to import the flash () function from the flask module. Flask flashing is a powerful feature that allows developers to provide user feedback in web applications. Flask provides a really simple way to give feedback to a user with the flashing system. This can be used to display a variety. The flask flash() function is an efficient way to display temporary messages to the user. We'll be creating a registration page where, upon entering the correct information, a success message will be displayed. In this article, we will explore the concept of python flashing through a practical example. The flashing system basically makes it possible to. The output of successful flashing message. It can be used to display success messages, error messages, action.
from pythongeeks.org
Flashing system of flask framework makes it possible to create a message in one view and render it in a view function called next. In this article, we will explore the concept of python flashing through a practical example. It can be used to display success messages, error messages, action. We need to import the flash () function from the flask module. The flashing system basically makes it possible to. Flask provides a really simple way to give feedback to a user with the flashing system. Flask flashing is a powerful feature that allows developers to provide user feedback in web applications. The flask flash() function is an efficient way to display temporary messages to the user. We can do this by adding the following. The output of successful flashing message.
Python Flask Flashing Python Geeks
Flash Flask Python Example We can do this by adding the following. We can do this by adding the following. In this article, we will explore the concept of python flashing through a practical example. The flashing system basically makes it possible to. The output of successful flashing message. We'll be creating a registration page where, upon entering the correct information, a success message will be displayed. Flask flashing is a powerful feature that allows developers to provide user feedback in web applications. Flashing system of flask framework makes it possible to create a message in one view and render it in a view function called next. We need to import the flash () function from the flask module. To use flask flashing, we need to follow three simple steps: Flask provides a really simple way to give feedback to a user with the flashing system. This can be used to display a variety. The flask flash() function is an efficient way to display temporary messages to the user. It can be used to display success messages, error messages, action.
From www.youtube.com
Python Flask RestFul Full Example YouTube Flash Flask Python Example We'll be creating a registration page where, upon entering the correct information, a success message will be displayed. This can be used to display a variety. Flashing system of flask framework makes it possible to create a message in one view and render it in a view function called next. To use flask flashing, we need to follow three simple. Flash Flask Python Example.
From shigeblog221.com
【Python】Flask flashメッセージについて しげっちBlog Flash Flask Python Example We can do this by adding the following. Flashing system of flask framework makes it possible to create a message in one view and render it in a view function called next. The output of successful flashing message. The flask flash() function is an efficient way to display temporary messages to the user. This can be used to display a. Flash Flask Python Example.
From morioh.com
How To Use Flash Messages In Python Flask Flash Flask Python Example In this article, we will explore the concept of python flashing through a practical example. Flask provides a really simple way to give feedback to a user with the flashing system. To use flask flashing, we need to follow three simple steps: Flashing system of flask framework makes it possible to create a message in one view and render it. Flash Flask Python Example.
From morioh.com
Flask Tutorial 6 Message Flashing Flash Flask Python Example To use flask flashing, we need to follow three simple steps: The output of successful flashing message. In this article, we will explore the concept of python flashing through a practical example. The flashing system basically makes it possible to. This can be used to display a variety. Flask flashing is a powerful feature that allows developers to provide user. Flash Flask Python Example.
From medium.com
Part 1 of 2 Introduction to Python Flask by Alan Banks Medium Flash Flask Python Example Flask provides a really simple way to give feedback to a user with the flashing system. We can do this by adding the following. The flask flash() function is an efficient way to display temporary messages to the user. This can be used to display a variety. Flask flashing is a powerful feature that allows developers to provide user feedback. Flash Flask Python Example.
From www.golinuxcloud.com
Steps to Create Python App Python Flask Example GoLinuxCloud Flash Flask Python Example In this article, we will explore the concept of python flashing through a practical example. We can do this by adding the following. The flashing system basically makes it possible to. To use flask flashing, we need to follow three simple steps: This can be used to display a variety. The output of successful flashing message. Flashing system of flask. Flash Flask Python Example.
From www.youtube.com
Python Flask Tutorial Message Flashing in Flask YouTube Flash Flask Python Example Flashing system of flask framework makes it possible to create a message in one view and render it in a view function called next. We need to import the flash () function from the flask module. The output of successful flashing message. Flask flashing is a powerful feature that allows developers to provide user feedback in web applications. We can. Flash Flask Python Example.
From www.youtube.com
Python site Full Tutorial Flask, Authentication, Databases & More Flash Flask Python Example The output of successful flashing message. It can be used to display success messages, error messages, action. In this article, we will explore the concept of python flashing through a practical example. We can do this by adding the following. We need to import the flash () function from the flask module. We'll be creating a registration page where, upon. Flash Flask Python Example.
From www.geeksforgeeks.org
Python Introduction to development using Flask Flash Flask Python Example To use flask flashing, we need to follow three simple steps: We need to import the flash () function from the flask module. The flashing system basically makes it possible to. In this article, we will explore the concept of python flashing through a practical example. Flask provides a really simple way to give feedback to a user with the. Flash Flask Python Example.
From digitalvarys.com
How to Create REST API Using Python Flask. Digital Varys Flash Flask Python Example This can be used to display a variety. We'll be creating a registration page where, upon entering the correct information, a success message will be displayed. It can be used to display success messages, error messages, action. The flask flash() function is an efficient way to display temporary messages to the user. Flask flashing is a powerful feature that allows. Flash Flask Python Example.
From www.askpython.com
Flask flash() method How to Flash Messages in Flask? AskPython Flash Flask Python Example To use flask flashing, we need to follow three simple steps: The flask flash() function is an efficient way to display temporary messages to the user. This can be used to display a variety. Flask provides a really simple way to give feedback to a user with the flashing system. We can do this by adding the following. We'll be. Flash Flask Python Example.
From medium.com
Python Flask Tutorial Build Your Flask Application by Cndro Medium Flash Flask Python Example In this article, we will explore the concept of python flashing through a practical example. The output of successful flashing message. The flashing system basically makes it possible to. We need to import the flash () function from the flask module. Flashing system of flask framework makes it possible to create a message in one view and render it in. Flash Flask Python Example.
From www.youtube.com
Python Flask Tutorial For Beginners Flask Development Tutorial Flash Flask Python Example We'll be creating a registration page where, upon entering the correct information, a success message will be displayed. Flashing system of flask framework makes it possible to create a message in one view and render it in a view function called next. The output of successful flashing message. Flask flashing is a powerful feature that allows developers to provide user. Flash Flask Python Example.
From www.xenonstack.com
Introduction to Python Flask Framework Complete Guide Flash Flask Python Example It can be used to display success messages, error messages, action. In this article, we will explore the concept of python flashing through a practical example. We can do this by adding the following. Flashing system of flask framework makes it possible to create a message in one view and render it in a view function called next. The flask. Flash Flask Python Example.
From www.youtube.com
Message flashing & notifications with Flask Python on the web Flash Flask Python Example To use flask flashing, we need to follow three simple steps: We can do this by adding the following. The flashing system basically makes it possible to. We'll be creating a registration page where, upon entering the correct information, a success message will be displayed. It can be used to display success messages, error messages, action. Flashing system of flask. Flash Flask Python Example.
From www.educba.com
Flask in Python Inclusion of Elements from Authentication Flash Flask Python Example Flashing system of flask framework makes it possible to create a message in one view and render it in a view function called next. The flashing system basically makes it possible to. Flask provides a really simple way to give feedback to a user with the flashing system. To use flask flashing, we need to follow three simple steps: Flask. Flash Flask Python Example.
From pythongeeks.org
Python Flask Flashing Python Geeks Flash Flask Python Example It can be used to display success messages, error messages, action. We need to import the flash () function from the flask module. To use flask flashing, we need to follow three simple steps: The flashing system basically makes it possible to. Flask provides a really simple way to give feedback to a user with the flashing system. The flask. Flash Flask Python Example.
From mindmajix.com
Python Flask Tutorial For Beginners Learn Python Flask 2024 Flash Flask Python Example This can be used to display a variety. The output of successful flashing message. The flashing system basically makes it possible to. Flask provides a really simple way to give feedback to a user with the flashing system. In this article, we will explore the concept of python flashing through a practical example. The flask flash() function is an efficient. Flash Flask Python Example.
From examples.javacodegeeks.com
Flask Python App Framework Examples Java Code Geeks 2023 Flash Flask Python Example In this article, we will explore the concept of python flashing through a practical example. This can be used to display a variety. The flask flash() function is an efficient way to display temporary messages to the user. We'll be creating a registration page where, upon entering the correct information, a success message will be displayed. To use flask flashing,. Flash Flask Python Example.
From www.youtube.com
Python Flask Tutorial API How To Get Data From An API With Flask Flash Flask Python Example The flashing system basically makes it possible to. It can be used to display success messages, error messages, action. We can do this by adding the following. The flask flash() function is an efficient way to display temporary messages to the user. We'll be creating a registration page where, upon entering the correct information, a success message will be displayed.. Flash Flask Python Example.
From www.youtube.com
PYTHON How to display flashing message without reloading the page in Flash Flask Python Example The output of successful flashing message. We need to import the flash () function from the flask module. This can be used to display a variety. Flashing system of flask framework makes it possible to create a message in one view and render it in a view function called next. We can do this by adding the following. To use. Flash Flask Python Example.
From www.javatpoint.com
Flask Python Tutorial What It is and How to Install Javatpoint Flash Flask Python Example We can do this by adding the following. Flask flashing is a powerful feature that allows developers to provide user feedback in web applications. We'll be creating a registration page where, upon entering the correct information, a success message will be displayed. The flask flash() function is an efficient way to display temporary messages to the user. The flashing system. Flash Flask Python Example.
From www.youtube.com
Python Flask Tutorial 1 Introduction + Getting Started With Flask Flash Flask Python Example Flashing system of flask framework makes it possible to create a message in one view and render it in a view function called next. Flask flashing is a powerful feature that allows developers to provide user feedback in web applications. To use flask flashing, we need to follow three simple steps: We can do this by adding the following. In. Flash Flask Python Example.
From medium.com
Build the first Flask Python web app framework by Chirag Samal Flash Flask Python Example The flashing system basically makes it possible to. We can do this by adding the following. The output of successful flashing message. We need to import the flash () function from the flask module. Flask provides a really simple way to give feedback to a user with the flashing system. To use flask flashing, we need to follow three simple. Flash Flask Python Example.
From blog.jetbrains.com
Flask tutorial Create a Flask application in PyCharm The PyCharm Blog Flash Flask Python Example We'll be creating a registration page where, upon entering the correct information, a success message will be displayed. Flask provides a really simple way to give feedback to a user with the flashing system. This can be used to display a variety. To use flask flashing, we need to follow three simple steps: It can be used to display success. Flash Flask Python Example.
From morioh.com
Launch your own REST API using Flask & Python in 7 minutes. Flash Flask Python Example This can be used to display a variety. The flask flash() function is an efficient way to display temporary messages to the user. Flask provides a really simple way to give feedback to a user with the flashing system. In this article, we will explore the concept of python flashing through a practical example. We can do this by adding. Flash Flask Python Example.
From www.codingal.com
Understanding Python Flask Flash Flask Python Example It can be used to display success messages, error messages, action. This can be used to display a variety. Flask flashing is a powerful feature that allows developers to provide user feedback in web applications. We can do this by adding the following. The flashing system basically makes it possible to. To use flask flashing, we need to follow three. Flash Flask Python Example.
From www.youtube.com
Python Flask Tutorial for Beginners Full Course in 3 hours (2020 Flash Flask Python Example Flashing system of flask framework makes it possible to create a message in one view and render it in a view function called next. In this article, we will explore the concept of python flashing through a practical example. It can be used to display success messages, error messages, action. The flask flash() function is an efficient way to display. Flash Flask Python Example.
From www.youtube.com
Python flask tutorial for beginners Simple Project using Python Flask Flash Flask Python Example We need to import the flash () function from the flask module. In this article, we will explore the concept of python flashing through a practical example. The output of successful flashing message. This can be used to display a variety. Flashing system of flask framework makes it possible to create a message in one view and render it in. Flash Flask Python Example.
From www.toptal.com
Python Machine Learning and Predicting With Flask Toptal® Flash Flask Python Example The output of successful flashing message. We can do this by adding the following. The flask flash() function is an efficient way to display temporary messages to the user. Flask flashing is a powerful feature that allows developers to provide user feedback in web applications. In this article, we will explore the concept of python flashing through a practical example.. Flash Flask Python Example.
From www.youtube.com
Python Flask Tutorial 13 🚀 Mastering Message flashing in Flask 🔥 YouTube Flash Flask Python Example Flask provides a really simple way to give feedback to a user with the flashing system. We need to import the flash () function from the flask module. The flashing system basically makes it possible to. The output of successful flashing message. In this article, we will explore the concept of python flashing through a practical example. To use flask. Flash Flask Python Example.
From www.youtube.com
Python Flask Tutorial 9 Message Flashing in Flask. YouTube Flash Flask Python Example We need to import the flash () function from the flask module. Flask provides a really simple way to give feedback to a user with the flashing system. Flashing system of flask framework makes it possible to create a message in one view and render it in a view function called next. The flask flash() function is an efficient way. Flash Flask Python Example.
From data-flair.training
Learn Python Flask Tutorial A Framework for Python DataFlair Flash Flask Python Example It can be used to display success messages, error messages, action. Flask flashing is a powerful feature that allows developers to provide user feedback in web applications. The flashing system basically makes it possible to. The flask flash() function is an efficient way to display temporary messages to the user. Flashing system of flask framework makes it possible to create. Flash Flask Python Example.
From pythongeeks.org
Python Flask Flashing Python Geeks Flash Flask Python Example The flask flash() function is an efficient way to display temporary messages to the user. In this article, we will explore the concept of python flashing through a practical example. We can do this by adding the following. The output of successful flashing message. Flask provides a really simple way to give feedback to a user with the flashing system.. Flash Flask Python Example.
From www.youtube.com
Python Flask Tutorial Part One Post Requests & Project Setup YouTube Flash Flask Python Example Flask flashing is a powerful feature that allows developers to provide user feedback in web applications. The flashing system basically makes it possible to. The output of successful flashing message. We need to import the flash () function from the flask module. We'll be creating a registration page where, upon entering the correct information, a success message will be displayed.. Flash Flask Python Example.