Mermaid Example Sequence Diagram . See examples of sequence diagrams, flowcharts, gantt charts, class diagrams. Sequence diagrams are useful for modeling interactions between actors or objects in a system. Learn how to use mermaid.js to create sequence diagrams from simple text in github markdown or polyglot. Learn how to create sequence diagrams with mermaid chart, a tool that offers code or visual editing options. Explore different ways to deploy mermaid online, such as using the live. See the syntax and examples. Learn how to create and edit diagrams with mermaid, a tool that converts text commands into charts and graphs. This page contains a collection of examples of diagrams and charts that can be created through mermaid and its myriad applications. Learn how to create sequence diagrams with mermaid, a tool that renders interaction diagrams from plain text. A sequence diagram is an interaction diagram that shows how processes operate with one another and in what order. This page is a reference for. Learn how to create sequence diagrams with mermaid, a simple and powerful tool for generating diagrams.
from david-mohr.com
This page is a reference for. See examples of sequence diagrams, flowcharts, gantt charts, class diagrams. See the syntax and examples. Learn how to create sequence diagrams with mermaid, a simple and powerful tool for generating diagrams. This page contains a collection of examples of diagrams and charts that can be created through mermaid and its myriad applications. Learn how to create sequence diagrams with mermaid, a tool that renders interaction diagrams from plain text. Explore different ways to deploy mermaid online, such as using the live. Learn how to create sequence diagrams with mermaid chart, a tool that offers code or visual editing options. A sequence diagram is an interaction diagram that shows how processes operate with one another and in what order. Learn how to use mermaid.js to create sequence diagrams from simple text in github markdown or polyglot.
Mermaid How to create diagrams and charts in Markdown
Mermaid Example Sequence Diagram Learn how to create sequence diagrams with mermaid, a tool that renders interaction diagrams from plain text. See the syntax and examples. Learn how to create and edit diagrams with mermaid, a tool that converts text commands into charts and graphs. This page is a reference for. Explore different ways to deploy mermaid online, such as using the live. A sequence diagram is an interaction diagram that shows how processes operate with one another and in what order. Learn how to create sequence diagrams with mermaid chart, a tool that offers code or visual editing options. Sequence diagrams are useful for modeling interactions between actors or objects in a system. See examples of sequence diagrams, flowcharts, gantt charts, class diagrams. This page contains a collection of examples of diagrams and charts that can be created through mermaid and its myriad applications. Learn how to create sequence diagrams with mermaid, a simple and powerful tool for generating diagrams. Learn how to use mermaid.js to create sequence diagrams from simple text in github markdown or polyglot. Learn how to create sequence diagrams with mermaid, a tool that renders interaction diagrams from plain text.
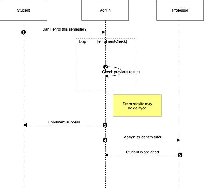
From mungfali.com
Mermaid Sequence Diagram Mermaid Example Sequence Diagram This page contains a collection of examples of diagrams and charts that can be created through mermaid and its myriad applications. Explore different ways to deploy mermaid online, such as using the live. Sequence diagrams are useful for modeling interactions between actors or objects in a system. This page is a reference for. Learn how to create and edit diagrams. Mermaid Example Sequence Diagram.
From www.youtube.com
ChatGPT Create Mermaid Sequence Diagrams, Flowchart with Visual Mermaid Example Sequence Diagram Learn how to create sequence diagrams with mermaid chart, a tool that offers code or visual editing options. This page is a reference for. Learn how to use mermaid.js to create sequence diagrams from simple text in github markdown or polyglot. Explore different ways to deploy mermaid online, such as using the live. See the syntax and examples. Sequence diagrams. Mermaid Example Sequence Diagram.
From jessems.com
The Unreasonable Effectiveness of Sequence Diagrams in MermaidJS Mermaid Example Sequence Diagram Learn how to create and edit diagrams with mermaid, a tool that converts text commands into charts and graphs. Learn how to create sequence diagrams with mermaid, a simple and powerful tool for generating diagrams. This page is a reference for. Learn how to create sequence diagrams with mermaid, a tool that renders interaction diagrams from plain text. Learn how. Mermaid Example Sequence Diagram.
From www.drawio.com
Blog Use Mermaid syntax to create diagrams Mermaid Example Sequence Diagram See examples of sequence diagrams, flowcharts, gantt charts, class diagrams. Explore different ways to deploy mermaid online, such as using the live. Learn how to create and edit diagrams with mermaid, a tool that converts text commands into charts and graphs. A sequence diagram is an interaction diagram that shows how processes operate with one another and in what order.. Mermaid Example Sequence Diagram.
From ardalis.com
GitHub Diagrams with Mermaid Blog Mermaid Example Sequence Diagram Learn how to create and edit diagrams with mermaid, a tool that converts text commands into charts and graphs. Learn how to create sequence diagrams with mermaid, a tool that renders interaction diagrams from plain text. See examples of sequence diagrams, flowcharts, gantt charts, class diagrams. This page is a reference for. Sequence diagrams are useful for modeling interactions between. Mermaid Example Sequence Diagram.
From robhosking.com
12+ Mermaid Class Diagram Robhosking Diagram Mermaid Example Sequence Diagram Learn how to create and edit diagrams with mermaid, a tool that converts text commands into charts and graphs. Learn how to use mermaid.js to create sequence diagrams from simple text in github markdown or polyglot. See the syntax and examples. This page contains a collection of examples of diagrams and charts that can be created through mermaid and its. Mermaid Example Sequence Diagram.
From www.drawio.com
Blog Generate diagrams from code Mermaid Example Sequence Diagram Sequence diagrams are useful for modeling interactions between actors or objects in a system. See the syntax and examples. A sequence diagram is an interaction diagram that shows how processes operate with one another and in what order. Learn how to use mermaid.js to create sequence diagrams from simple text in github markdown or polyglot. Learn how to create sequence. Mermaid Example Sequence Diagram.
From david-mohr.com
Mermaid How to create diagrams and charts in Markdown Mermaid Example Sequence Diagram Learn how to create sequence diagrams with mermaid chart, a tool that offers code or visual editing options. A sequence diagram is an interaction diagram that shows how processes operate with one another and in what order. See the syntax and examples. This page is a reference for. Explore different ways to deploy mermaid online, such as using the live.. Mermaid Example Sequence Diagram.
From webartdevelopers.com
MERMAID SEQUENCE DIAGRAM Mermaid Example Sequence Diagram A sequence diagram is an interaction diagram that shows how processes operate with one another and in what order. Learn how to create and edit diagrams with mermaid, a tool that converts text commands into charts and graphs. Learn how to create sequence diagrams with mermaid, a tool that renders interaction diagrams from plain text. Learn how to create sequence. Mermaid Example Sequence Diagram.
From steinhauerhimusince37.blogspot.com
drawing of mermaid 3d step by step Steinhauer Himusince37 Mermaid Example Sequence Diagram Learn how to create and edit diagrams with mermaid, a tool that converts text commands into charts and graphs. A sequence diagram is an interaction diagram that shows how processes operate with one another and in what order. This page contains a collection of examples of diagrams and charts that can be created through mermaid and its myriad applications. Learn. Mermaid Example Sequence Diagram.
From mermaid-js.github.io
The Official Guide to Mermaid.js Mermaid Example Sequence Diagram Learn how to use mermaid.js to create sequence diagrams from simple text in github markdown or polyglot. A sequence diagram is an interaction diagram that shows how processes operate with one another and in what order. This page is a reference for. Learn how to create sequence diagrams with mermaid, a simple and powerful tool for generating diagrams. This page. Mermaid Example Sequence Diagram.
From www.gliffy.com
Guide to Mermaid Diagrams Gliffy by Perforce Mermaid Example Sequence Diagram Learn how to create and edit diagrams with mermaid, a tool that converts text commands into charts and graphs. Learn how to use mermaid.js to create sequence diagrams from simple text in github markdown or polyglot. Learn how to create sequence diagrams with mermaid, a tool that renders interaction diagrams from plain text. Sequence diagrams are useful for modeling interactions. Mermaid Example Sequence Diagram.
From ratfilo.weebly.com
Mermaid sequence diagram ratfilo Mermaid Example Sequence Diagram Sequence diagrams are useful for modeling interactions between actors or objects in a system. Learn how to create and edit diagrams with mermaid, a tool that converts text commands into charts and graphs. Explore different ways to deploy mermaid online, such as using the live. A sequence diagram is an interaction diagram that shows how processes operate with one another. Mermaid Example Sequence Diagram.
From www.cjco.com.au
Boost Your Marketing With Mermaid Code & Diagramming Tool Unleash The Mermaid Example Sequence Diagram Explore different ways to deploy mermaid online, such as using the live. Learn how to create sequence diagrams with mermaid chart, a tool that offers code or visual editing options. See examples of sequence diagrams, flowcharts, gantt charts, class diagrams. See the syntax and examples. Learn how to create and edit diagrams with mermaid, a tool that converts text commands. Mermaid Example Sequence Diagram.
From notepad.onghu.com
Making Mermaid Sequence Diagrams Prettier Part 1 Mermaid Example Sequence Diagram This page is a reference for. This page contains a collection of examples of diagrams and charts that can be created through mermaid and its myriad applications. Learn how to create sequence diagrams with mermaid, a tool that renders interaction diagrams from plain text. Explore different ways to deploy mermaid online, such as using the live. Learn how to create. Mermaid Example Sequence Diagram.
From blog.maxkit.com.tw
Maxkit Mermaid Sequence Diagram Mermaid Example Sequence Diagram Learn how to create sequence diagrams with mermaid, a tool that renders interaction diagrams from plain text. Learn how to create sequence diagrams with mermaid, a simple and powerful tool for generating diagrams. Learn how to create sequence diagrams with mermaid chart, a tool that offers code or visual editing options. This page contains a collection of examples of diagrams. Mermaid Example Sequence Diagram.
From topxtra.weebly.com
Mermaid sequence diagram online topxtra Mermaid Example Sequence Diagram Learn how to create and edit diagrams with mermaid, a tool that converts text commands into charts and graphs. See the syntax and examples. This page contains a collection of examples of diagrams and charts that can be created through mermaid and its myriad applications. Explore different ways to deploy mermaid online, such as using the live. Sequence diagrams are. Mermaid Example Sequence Diagram.
From www-diagrams-net-source.pages.dev
Blog Use Mermaid syntax to create diagrams Mermaid Example Sequence Diagram Sequence diagrams are useful for modeling interactions between actors or objects in a system. Learn how to create sequence diagrams with mermaid, a simple and powerful tool for generating diagrams. A sequence diagram is an interaction diagram that shows how processes operate with one another and in what order. Learn how to create sequence diagrams with mermaid, a tool that. Mermaid Example Sequence Diagram.
From kevinhakanson.com
Sequence Diagrams with Mermaid and Mermaid Example Sequence Diagram This page is a reference for. See the syntax and examples. See examples of sequence diagrams, flowcharts, gantt charts, class diagrams. Learn how to create sequence diagrams with mermaid, a simple and powerful tool for generating diagrams. This page contains a collection of examples of diagrams and charts that can be created through mermaid and its myriad applications. Learn how. Mermaid Example Sequence Diagram.
From darrenhickling.com
Learning to Love Sequence Diagrams Thanks to Mermaid Darren Hickling Mermaid Example Sequence Diagram Learn how to create sequence diagrams with mermaid, a simple and powerful tool for generating diagrams. See the syntax and examples. Explore different ways to deploy mermaid online, such as using the live. Sequence diagrams are useful for modeling interactions between actors or objects in a system. Learn how to create sequence diagrams with mermaid, a tool that renders interaction. Mermaid Example Sequence Diagram.
From mungfali.com
Mermaid Sequence Diagram Mermaid Example Sequence Diagram A sequence diagram is an interaction diagram that shows how processes operate with one another and in what order. Explore different ways to deploy mermaid online, such as using the live. Learn how to create sequence diagrams with mermaid, a tool that renders interaction diagrams from plain text. See the syntax and examples. This page is a reference for. Learn. Mermaid Example Sequence Diagram.
From subtitlegalaxy.weebly.com
Mermaid sequence diagram subtitlegalaxy Mermaid Example Sequence Diagram Learn how to create sequence diagrams with mermaid, a tool that renders interaction diagrams from plain text. Learn how to create sequence diagrams with mermaid, a simple and powerful tool for generating diagrams. This page is a reference for. Explore different ways to deploy mermaid online, such as using the live. Learn how to use mermaid.js to create sequence diagrams. Mermaid Example Sequence Diagram.
From loplinks.weebly.com
Mermaid sequence diagram online loplinks Mermaid Example Sequence Diagram Learn how to create sequence diagrams with mermaid, a simple and powerful tool for generating diagrams. Learn how to use mermaid.js to create sequence diagrams from simple text in github markdown or polyglot. A sequence diagram is an interaction diagram that shows how processes operate with one another and in what order. This page contains a collection of examples of. Mermaid Example Sequence Diagram.
From medium.com
Making Diagrams Fun With Mermaid Better Programming Medium Mermaid Example Sequence Diagram Learn how to create sequence diagrams with mermaid, a simple and powerful tool for generating diagrams. Explore different ways to deploy mermaid online, such as using the live. Learn how to create sequence diagrams with mermaid, a tool that renders interaction diagrams from plain text. Sequence diagrams are useful for modeling interactions between actors or objects in a system. This. Mermaid Example Sequence Diagram.
From mungfali.com
Mermaid Sequence Diagram Mermaid Example Sequence Diagram This page contains a collection of examples of diagrams and charts that can be created through mermaid and its myriad applications. Learn how to create sequence diagrams with mermaid chart, a tool that offers code or visual editing options. See examples of sequence diagrams, flowcharts, gantt charts, class diagrams. Sequence diagrams are useful for modeling interactions between actors or objects. Mermaid Example Sequence Diagram.
From railgros.weebly.com
Mermaid sequence diagram railGros Mermaid Example Sequence Diagram Sequence diagrams are useful for modeling interactions between actors or objects in a system. Learn how to use mermaid.js to create sequence diagrams from simple text in github markdown or polyglot. Explore different ways to deploy mermaid online, such as using the live. Learn how to create sequence diagrams with mermaid, a simple and powerful tool for generating diagrams. Learn. Mermaid Example Sequence Diagram.
From manualwiringbrancher.z14.web.core.windows.net
Chatgpt Mermaid Diagrams Mermaid Example Sequence Diagram See examples of sequence diagrams, flowcharts, gantt charts, class diagrams. A sequence diagram is an interaction diagram that shows how processes operate with one another and in what order. Learn how to create sequence diagrams with mermaid, a simple and powerful tool for generating diagrams. Learn how to use mermaid.js to create sequence diagrams from simple text in github markdown. Mermaid Example Sequence Diagram.
From marketplace.atlassian.com
Mermaid Integration for Confluence Atlassian Marketplace Mermaid Example Sequence Diagram Learn how to create sequence diagrams with mermaid, a simple and powerful tool for generating diagrams. Explore different ways to deploy mermaid online, such as using the live. A sequence diagram is an interaction diagram that shows how processes operate with one another and in what order. Learn how to use mermaid.js to create sequence diagrams from simple text in. Mermaid Example Sequence Diagram.
From ruleoftech.com
Generating documentation as code with mermaid and PlantUML Rule of Tech Mermaid Example Sequence Diagram Learn how to create sequence diagrams with mermaid, a simple and powerful tool for generating diagrams. Learn how to use mermaid.js to create sequence diagrams from simple text in github markdown or polyglot. Sequence diagrams are useful for modeling interactions between actors or objects in a system. This page contains a collection of examples of diagrams and charts that can. Mermaid Example Sequence Diagram.
From www.redgregory.com
How To Get Started With Mermaid In Notion — Red Gregory Mermaid Example Sequence Diagram Learn how to create and edit diagrams with mermaid, a tool that converts text commands into charts and graphs. See the syntax and examples. Learn how to create sequence diagrams with mermaid, a simple and powerful tool for generating diagrams. Learn how to use mermaid.js to create sequence diagrams from simple text in github markdown or polyglot. Explore different ways. Mermaid Example Sequence Diagram.
From newdevsguide.com
Sequence Diagrams in Markdown with Mermaid.js Mermaid Example Sequence Diagram Learn how to create sequence diagrams with mermaid, a simple and powerful tool for generating diagrams. A sequence diagram is an interaction diagram that shows how processes operate with one another and in what order. Learn how to create sequence diagrams with mermaid chart, a tool that offers code or visual editing options. This page is a reference for. See. Mermaid Example Sequence Diagram.
From lukemerrett.com
Mermaid Diagrams as Code in Notion Mermaid Example Sequence Diagram Learn how to use mermaid.js to create sequence diagrams from simple text in github markdown or polyglot. A sequence diagram is an interaction diagram that shows how processes operate with one another and in what order. This page is a reference for. Learn how to create sequence diagrams with mermaid, a tool that renders interaction diagrams from plain text. See. Mermaid Example Sequence Diagram.
From github.com
LightPaper/Adding Mermaid Diagrams.md at master · 42Squares/LightPaper Mermaid Example Sequence Diagram See the syntax and examples. Learn how to create sequence diagrams with mermaid, a simple and powerful tool for generating diagrams. See examples of sequence diagrams, flowcharts, gantt charts, class diagrams. Sequence diagrams are useful for modeling interactions between actors or objects in a system. Learn how to create sequence diagrams with mermaid, a tool that renders interaction diagrams from. Mermaid Example Sequence Diagram.
From mungfali.com
Mermaid Diagram Examples Mermaid Example Sequence Diagram Learn how to create sequence diagrams with mermaid, a simple and powerful tool for generating diagrams. See the syntax and examples. Learn how to create and edit diagrams with mermaid, a tool that converts text commands into charts and graphs. This page is a reference for. Learn how to create sequence diagrams with mermaid, a tool that renders interaction diagrams. Mermaid Example Sequence Diagram.
From www.tanyatanya.site
Mermaid Sequence Diagram Tanya Tanya Mermaid Example Sequence Diagram Learn how to use mermaid.js to create sequence diagrams from simple text in github markdown or polyglot. This page is a reference for. Learn how to create and edit diagrams with mermaid, a tool that converts text commands into charts and graphs. See examples of sequence diagrams, flowcharts, gantt charts, class diagrams. This page contains a collection of examples of. Mermaid Example Sequence Diagram.