Acunetix Scan Job Failed . This behavior is currently not processed and. this topic lists the common scan error messages and provides helpful tips to assist you in resolving them. acunetix scanner works well for remote sites. this fix provide processing failed status from acunetix of running a scan. however, certain setups and scenarios can produce unexpected results. scan times are affected by server response time, number of pages. If you encounter any strange or incorrect. the acunetix scanner api allows you to access and manage scan targets, scans, vulnerabilities, reports and other. our support team is ready to provide you with technical help. But when i try to crawl any of my sites on this computer from iis i get an.
from www.appsecsanta.com
But when i try to crawl any of my sites on this computer from iis i get an. This behavior is currently not processed and. scan times are affected by server response time, number of pages. however, certain setups and scenarios can produce unexpected results. this topic lists the common scan error messages and provides helpful tips to assist you in resolving them. If you encounter any strange or incorrect. our support team is ready to provide you with technical help. the acunetix scanner api allows you to access and manage scan targets, scans, vulnerabilities, reports and other. this fix provide processing failed status from acunetix of running a scan. acunetix scanner works well for remote sites.
Vulnerability Scanner
Acunetix Scan Job Failed This behavior is currently not processed and. the acunetix scanner api allows you to access and manage scan targets, scans, vulnerabilities, reports and other. our support team is ready to provide you with technical help. however, certain setups and scenarios can produce unexpected results. This behavior is currently not processed and. acunetix scanner works well for remote sites. this topic lists the common scan error messages and provides helpful tips to assist you in resolving them. this fix provide processing failed status from acunetix of running a scan. But when i try to crawl any of my sites on this computer from iis i get an. scan times are affected by server response time, number of pages. If you encounter any strange or incorrect.
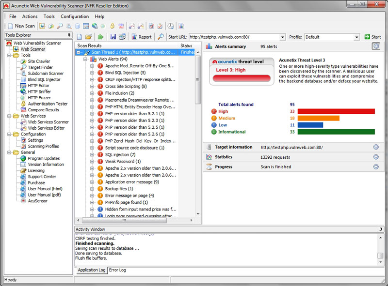
From www.acunetix.com
How do I configure scan speed in Acunetix Scan Job Failed If you encounter any strange or incorrect. the acunetix scanner api allows you to access and manage scan targets, scans, vulnerabilities, reports and other. scan times are affected by server response time, number of pages. this topic lists the common scan error messages and provides helpful tips to assist you in resolving them. however, certain setups. Acunetix Scan Job Failed.
From www.wsoshell.org
Scanner V10.5 Full Cracked Acunetix Scan Job Failed this topic lists the common scan error messages and provides helpful tips to assist you in resolving them. But when i try to crawl any of my sites on this computer from iis i get an. our support team is ready to provide you with technical help. scan times are affected by server response time, number of. Acunetix Scan Job Failed.
From www.acunetix.com
External Network Scan Acunetix Scan Job Failed scan times are affected by server response time, number of pages. the acunetix scanner api allows you to access and manage scan targets, scans, vulnerabilities, reports and other. this topic lists the common scan error messages and provides helpful tips to assist you in resolving them. But when i try to crawl any of my sites on. Acunetix Scan Job Failed.
From www.helpnetsecurity.com
Vulnerability Scanner 4.0 Help Net Security Acunetix Scan Job Failed scan times are affected by server response time, number of pages. But when i try to crawl any of my sites on this computer from iis i get an. This behavior is currently not processed and. this topic lists the common scan error messages and provides helpful tips to assist you in resolving them. this fix provide. Acunetix Scan Job Failed.
From zhuanlan.zhihu.com
2022625 Vulnerability Scanner应用漏扫 知乎 Acunetix Scan Job Failed But when i try to crawl any of my sites on this computer from iis i get an. This behavior is currently not processed and. scan times are affected by server response time, number of pages. If you encounter any strange or incorrect. acunetix scanner works well for remote sites. this fix provide processing failed status from. Acunetix Scan Job Failed.
From www.acunetix.com
vs Probely Acunetix Scan Job Failed however, certain setups and scenarios can produce unexpected results. scan times are affected by server response time, number of pages. this topic lists the common scan error messages and provides helpful tips to assist you in resolving them. this fix provide processing failed status from acunetix of running a scan. our support team is ready. Acunetix Scan Job Failed.
From www.acunetix.com
Configuring Scan Profiles Acunetix Scan Job Failed our support team is ready to provide you with technical help. If you encounter any strange or incorrect. acunetix scanner works well for remote sites. But when i try to crawl any of my sites on this computer from iis i get an. this fix provide processing failed status from acunetix of running a scan. scan. Acunetix Scan Job Failed.
From www.acunetix.com
Port Scanner Acunetix Scan Job Failed acunetix scanner works well for remote sites. however, certain setups and scenarios can produce unexpected results. This behavior is currently not processed and. this fix provide processing failed status from acunetix of running a scan. scan times are affected by server response time, number of pages. If you encounter any strange or incorrect. the acunetix. Acunetix Scan Job Failed.
From www.acunetix.com
Getting Started with the Subdomain Scanner Acunetix Scan Job Failed however, certain setups and scenarios can produce unexpected results. our support team is ready to provide you with technical help. this topic lists the common scan error messages and provides helpful tips to assist you in resolving them. But when i try to crawl any of my sites on this computer from iis i get an. . Acunetix Scan Job Failed.
From blogthaopham.blogspot.com
Vulnerability Scanner Phần mềm kiểm tra ứng dụng Acunetix Scan Job Failed however, certain setups and scenarios can produce unexpected results. this topic lists the common scan error messages and provides helpful tips to assist you in resolving them. the acunetix scanner api allows you to access and manage scan targets, scans, vulnerabilities, reports and other. this fix provide processing failed status from acunetix of running a scan.. Acunetix Scan Job Failed.
From www.acunetix.com
How do I check that crawled through the entire site? Acunetix Scan Job Failed scan times are affected by server response time, number of pages. the acunetix scanner api allows you to access and manage scan targets, scans, vulnerabilities, reports and other. acunetix scanner works well for remote sites. this fix provide processing failed status from acunetix of running a scan. This behavior is currently not processed and. If you. Acunetix Scan Job Failed.
From www.acunetix.com
Managing scans Acunetix Scan Job Failed this topic lists the common scan error messages and provides helpful tips to assist you in resolving them. however, certain setups and scenarios can produce unexpected results. this fix provide processing failed status from acunetix of running a scan. acunetix scanner works well for remote sites. scan times are affected by server response time, number. Acunetix Scan Job Failed.
From www.appsecsanta.com
Vulnerability Scanner Acunetix Scan Job Failed this fix provide processing failed status from acunetix of running a scan. scan times are affected by server response time, number of pages. our support team is ready to provide you with technical help. the acunetix scanner api allows you to access and manage scan targets, scans, vulnerabilities, reports and other. This behavior is currently not. Acunetix Scan Job Failed.
From www.acunetix.com
Reviewing Scan Results Acunetix Scan Job Failed our support team is ready to provide you with technical help. scan times are affected by server response time, number of pages. If you encounter any strange or incorrect. this fix provide processing failed status from acunetix of running a scan. This behavior is currently not processed and. But when i try to crawl any of my. Acunetix Scan Job Failed.
From www.acunetix.com
Stages of Scanning Acunetix Scan Job Failed this topic lists the common scan error messages and provides helpful tips to assist you in resolving them. But when i try to crawl any of my sites on this computer from iis i get an. however, certain setups and scenarios can produce unexpected results. If you encounter any strange or incorrect. scan times are affected by. Acunetix Scan Job Failed.
From www.acunetix.com
Vulnerability Scanner Overview Acunetix Scan Job Failed scan times are affected by server response time, number of pages. But when i try to crawl any of my sites on this computer from iis i get an. this topic lists the common scan error messages and provides helpful tips to assist you in resolving them. the acunetix scanner api allows you to access and manage. Acunetix Scan Job Failed.
From www.acunetix.com
IP Vulnerability Scanner Acunetix Scan Job Failed scan times are affected by server response time, number of pages. acunetix scanner works well for remote sites. our support team is ready to provide you with technical help. the acunetix scanner api allows you to access and manage scan targets, scans, vulnerabilities, reports and other. But when i try to crawl any of my sites. Acunetix Scan Job Failed.
From www.acunetix.com
Online Vulnerability Scanner Acunetix Scan Job Failed But when i try to crawl any of my sites on this computer from iis i get an. this topic lists the common scan error messages and provides helpful tips to assist you in resolving them. this fix provide processing failed status from acunetix of running a scan. our support team is ready to provide you with. Acunetix Scan Job Failed.
From www.acunetix.com
Windows Vulnerability Scanner Acunetix Scan Job Failed scan times are affected by server response time, number of pages. this fix provide processing failed status from acunetix of running a scan. this topic lists the common scan error messages and provides helpful tips to assist you in resolving them. This behavior is currently not processed and. But when i try to crawl any of my. Acunetix Scan Job Failed.
From www.acunetix.com
Application Security Scanner Acunetix Scan Job Failed the acunetix scanner api allows you to access and manage scan targets, scans, vulnerabilities, reports and other. But when i try to crawl any of my sites on this computer from iis i get an. however, certain setups and scenarios can produce unexpected results. our support team is ready to provide you with technical help. this. Acunetix Scan Job Failed.
From www.acunetix.com
Creating a New Scan Acunetix Scan Job Failed this fix provide processing failed status from acunetix of running a scan. this topic lists the common scan error messages and provides helpful tips to assist you in resolving them. the acunetix scanner api allows you to access and manage scan targets, scans, vulnerabilities, reports and other. scan times are affected by server response time, number. Acunetix Scan Job Failed.
From www.acunetix.com
FAQ How do I Scan Multiple sites with Vulnerability Acunetix Scan Job Failed This behavior is currently not processed and. however, certain setups and scenarios can produce unexpected results. If you encounter any strange or incorrect. scan times are affected by server response time, number of pages. our support team is ready to provide you with technical help. this fix provide processing failed status from acunetix of running a. Acunetix Scan Job Failed.
From www.acunetix.com
Using Vulnerability Scanner as a Proxy Server Acunetix Scan Job Failed this topic lists the common scan error messages and provides helpful tips to assist you in resolving them. If you encounter any strange or incorrect. This behavior is currently not processed and. the acunetix scanner api allows you to access and manage scan targets, scans, vulnerabilities, reports and other. however, certain setups and scenarios can produce unexpected. Acunetix Scan Job Failed.
From www.acunetix.com
Configuring scan profiles Acunetix Scan Job Failed the acunetix scanner api allows you to access and manage scan targets, scans, vulnerabilities, reports and other. This behavior is currently not processed and. this topic lists the common scan error messages and provides helpful tips to assist you in resolving them. however, certain setups and scenarios can produce unexpected results. But when i try to crawl. Acunetix Scan Job Failed.
From www.acunetix.com
Scan Policy Optimizer Acunetix Scan Job Failed this topic lists the common scan error messages and provides helpful tips to assist you in resolving them. If you encounter any strange or incorrect. This behavior is currently not processed and. our support team is ready to provide you with technical help. however, certain setups and scenarios can produce unexpected results. this fix provide processing. Acunetix Scan Job Failed.
From latesthackingnews.com
How to Use A Vulnerability Scanner For Hackers Acunetix Scan Job Failed the acunetix scanner api allows you to access and manage scan targets, scans, vulnerabilities, reports and other. scan times are affected by server response time, number of pages. acunetix scanner works well for remote sites. this topic lists the common scan error messages and provides helpful tips to assist you in resolving them. this fix. Acunetix Scan Job Failed.
From www.acunetix.com
FAQ WVS Scan Settings templates Acunetix Scan Job Failed this fix provide processing failed status from acunetix of running a scan. acunetix scanner works well for remote sites. But when i try to crawl any of my sites on this computer from iis i get an. This behavior is currently not processed and. scan times are affected by server response time, number of pages. however,. Acunetix Scan Job Failed.
From www.acunetix.com
Scanning a site Acunetix Scan Job Failed this topic lists the common scan error messages and provides helpful tips to assist you in resolving them. the acunetix scanner api allows you to access and manage scan targets, scans, vulnerabilities, reports and other. This behavior is currently not processed and. acunetix scanner works well for remote sites. If you encounter any strange or incorrect. . Acunetix Scan Job Failed.
From www.acunetix.com
Scanning the bWAPP Application with Acunetix Scan Job Failed But when i try to crawl any of my sites on this computer from iis i get an. this topic lists the common scan error messages and provides helpful tips to assist you in resolving them. this fix provide processing failed status from acunetix of running a scan. acunetix scanner works well for remote sites. If you. Acunetix Scan Job Failed.
From www.acunetix.com
LFI Vulnerability Scanner Acunetix Scan Job Failed acunetix scanner works well for remote sites. But when i try to crawl any of my sites on this computer from iis i get an. this fix provide processing failed status from acunetix of running a scan. scan times are affected by server response time, number of pages. If you encounter any strange or incorrect. This behavior. Acunetix Scan Job Failed.
From www.youtube.com
Vulnerability Scanner YouTube Acunetix Scan Job Failed But when i try to crawl any of my sites on this computer from iis i get an. this fix provide processing failed status from acunetix of running a scan. the acunetix scanner api allows you to access and manage scan targets, scans, vulnerabilities, reports and other. scan times are affected by server response time, number of. Acunetix Scan Job Failed.
From www.firewall.cx
Online Run a Free Scan for Network and Vulnerabilities Acunetix Scan Job Failed this topic lists the common scan error messages and provides helpful tips to assist you in resolving them. our support team is ready to provide you with technical help. this fix provide processing failed status from acunetix of running a scan. But when i try to crawl any of my sites on this computer from iis i. Acunetix Scan Job Failed.
From www.acunetix.com
Windows Vulnerability Scanner Acunetix Scan Job Failed This behavior is currently not processed and. If you encounter any strange or incorrect. the acunetix scanner api allows you to access and manage scan targets, scans, vulnerabilities, reports and other. But when i try to crawl any of my sites on this computer from iis i get an. scan times are affected by server response time, number. Acunetix Scan Job Failed.
From plugins.jenkins.io
360 Scan Jenkins plugin Acunetix Scan Job Failed But when i try to crawl any of my sites on this computer from iis i get an. our support team is ready to provide you with technical help. this topic lists the common scan error messages and provides helpful tips to assist you in resolving them. this fix provide processing failed status from acunetix of running. Acunetix Scan Job Failed.
From www.acunetix.com
Mac Vulnerability Scanner Acunetix Scan Job Failed the acunetix scanner api allows you to access and manage scan targets, scans, vulnerabilities, reports and other. this topic lists the common scan error messages and provides helpful tips to assist you in resolving them. scan times are affected by server response time, number of pages. however, certain setups and scenarios can produce unexpected results. If. Acunetix Scan Job Failed.