Unity Blueprints . It contains all the supporting project files. 18 rows this is the code repository for unity 5.x game development blueprints, published by packt. Use the blueprints from blueprints on your next. Introduction to level design in game development and in unity introduction to game level design language english deutsch 日本語 français. Learn how to use the blueprint visual scripting system in the unreal engine to integrate with the multiplay game. The asset is a bit similar to unreal engine's. In this unity tutorial show how to do visual scripting with the asset flowcanvas. Supported by 100,000+ forum members.
from github.com
Introduction to level design in game development and in unity introduction to game level design language english deutsch 日本語 français. Use the blueprints from blueprints on your next. Supported by 100,000+ forum members. In this unity tutorial show how to do visual scripting with the asset flowcanvas. Learn how to use the blueprint visual scripting system in the unreal engine to integrate with the multiplay game. It contains all the supporting project files. 18 rows this is the code repository for unity 5.x game development blueprints, published by packt. The asset is a bit similar to unreal engine's.
GitHub ZackaryCowled/UnityBlueprints Nodes based visual scripting
Unity Blueprints Supported by 100,000+ forum members. Learn how to use the blueprint visual scripting system in the unreal engine to integrate with the multiplay game. Use the blueprints from blueprints on your next. It contains all the supporting project files. In this unity tutorial show how to do visual scripting with the asset flowcanvas. Supported by 100,000+ forum members. 18 rows this is the code repository for unity 5.x game development blueprints, published by packt. Introduction to level design in game development and in unity introduction to game level design language english deutsch 日本語 français. The asset is a bit similar to unreal engine's.
From forum.rising-world.net
BlueLib Library for Unity RW blueprints Mods Rising World Unity Blueprints The asset is a bit similar to unreal engine's. It contains all the supporting project files. Learn how to use the blueprint visual scripting system in the unreal engine to integrate with the multiplay game. Introduction to level design in game development and in unity introduction to game level design language english deutsch 日本語 français. Use the blueprints from blueprints. Unity Blueprints.
From www.yekbot.com
Rising World How to share Blueprints in UNITY Unity Blueprints The asset is a bit similar to unreal engine's. Introduction to level design in game development and in unity introduction to game level design language english deutsch 日本語 français. Supported by 100,000+ forum members. Use the blueprints from blueprints on your next. In this unity tutorial show how to do visual scripting with the asset flowcanvas. It contains all the. Unity Blueprints.
From forum.unity.com
Can't find Render Pipeline option Unity Forum Unity Blueprints In this unity tutorial show how to do visual scripting with the asset flowcanvas. Introduction to level design in game development and in unity introduction to game level design language english deutsch 日本語 français. 18 rows this is the code repository for unity 5.x game development blueprints, published by packt. Learn how to use the blueprint visual scripting system in. Unity Blueprints.
From www.windward.solutions
Unity shader graph uv distortion Unity Blueprints It contains all the supporting project files. Learn how to use the blueprint visual scripting system in the unreal engine to integrate with the multiplay game. Use the blueprints from blueprints on your next. In this unity tutorial show how to do visual scripting with the asset flowcanvas. Introduction to level design in game development and in unity introduction to. Unity Blueprints.
From www.empik.com
Unity 5.x 2D Game Development Blueprints Francesco Sapio Ebook Unity Blueprints Supported by 100,000+ forum members. It contains all the supporting project files. Learn how to use the blueprint visual scripting system in the unreal engine to integrate with the multiplay game. In this unity tutorial show how to do visual scripting with the asset flowcanvas. The asset is a bit similar to unreal engine's. Use the blueprints from blueprints on. Unity Blueprints.
From www.packtpub.com
Unity Game Development Blueprints Packt Unity Blueprints Use the blueprints from blueprints on your next. Introduction to level design in game development and in unity introduction to game level design language english deutsch 日本語 français. The asset is a bit similar to unreal engine's. 18 rows this is the code repository for unity 5.x game development blueprints, published by packt. Learn how to use the blueprint visual. Unity Blueprints.
From sbanimation.com
Unity vs Unreal A Comparison Sliced Bread Animation Unity Blueprints In this unity tutorial show how to do visual scripting with the asset flowcanvas. The asset is a bit similar to unreal engine's. Introduction to level design in game development and in unity introduction to game level design language english deutsch 日本語 français. Use the blueprints from blueprints on your next. It contains all the supporting project files. 18 rows. Unity Blueprints.
From www.bol.com
Unity 3 Blueprints bol Unity Blueprints Supported by 100,000+ forum members. Use the blueprints from blueprints on your next. Learn how to use the blueprint visual scripting system in the unreal engine to integrate with the multiplay game. Introduction to level design in game development and in unity introduction to game level design language english deutsch 日本語 français. The asset is a bit similar to unreal. Unity Blueprints.
From www.youtube.com
What is Faster? Unreal Blueprints or Unity Visual Scripting YouTube Unity Blueprints Introduction to level design in game development and in unity introduction to game level design language english deutsch 日本語 français. The asset is a bit similar to unreal engine's. 18 rows this is the code repository for unity 5.x game development blueprints, published by packt. Learn how to use the blueprint visual scripting system in the unreal engine to integrate. Unity Blueprints.
From connect.unity.com
Bolt 2 First Look Unity Connect Unity Blueprints Use the blueprints from blueprints on your next. 18 rows this is the code repository for unity 5.x game development blueprints, published by packt. Introduction to level design in game development and in unity introduction to game level design language english deutsch 日本語 français. It contains all the supporting project files. Supported by 100,000+ forum members. The asset is a. Unity Blueprints.
From www.packtpub.com
Unity Game Development Blueprints Packt Unity Blueprints Learn how to use the blueprint visual scripting system in the unreal engine to integrate with the multiplay game. In this unity tutorial show how to do visual scripting with the asset flowcanvas. The asset is a bit similar to unreal engine's. Introduction to level design in game development and in unity introduction to game level design language english deutsch. Unity Blueprints.
From davikingcode.com
From Unity 2D to Unreal Paper 2D Da Viking Code Unity Blueprints It contains all the supporting project files. Use the blueprints from blueprints on your next. In this unity tutorial show how to do visual scripting with the asset flowcanvas. Learn how to use the blueprint visual scripting system in the unreal engine to integrate with the multiplay game. The asset is a bit similar to unreal engine's. Introduction to level. Unity Blueprints.
From dokumen.tips
(PDF) Unity 5.x 2D Game Development Blueprints · unity Unity Blueprints Introduction to level design in game development and in unity introduction to game level design language english deutsch 日本語 français. 18 rows this is the code repository for unity 5.x game development blueprints, published by packt. In this unity tutorial show how to do visual scripting with the asset flowcanvas. Supported by 100,000+ forum members. Learn how to use the. Unity Blueprints.
From www.youtube.com
Unity vs Unreal Engine Comparison Programming YouTube Unity Blueprints It contains all the supporting project files. The asset is a bit similar to unreal engine's. 18 rows this is the code repository for unity 5.x game development blueprints, published by packt. In this unity tutorial show how to do visual scripting with the asset flowcanvas. Learn how to use the blueprint visual scripting system in the unreal engine to. Unity Blueprints.
From github.com
GitHub ZackaryCowled/UnityBlueprints Nodes based visual scripting Unity Blueprints It contains all the supporting project files. In this unity tutorial show how to do visual scripting with the asset flowcanvas. Learn how to use the blueprint visual scripting system in the unreal engine to integrate with the multiplay game. The asset is a bit similar to unreal engine's. 18 rows this is the code repository for unity 5.x game. Unity Blueprints.
From www.gametorrahod.com
Objectively comparing Unity and Unreal Engine Unity Blueprints Introduction to level design in game development and in unity introduction to game level design language english deutsch 日本語 français. 18 rows this is the code repository for unity 5.x game development blueprints, published by packt. It contains all the supporting project files. In this unity tutorial show how to do visual scripting with the asset flowcanvas. The asset is. Unity Blueprints.
From www.youtube.com
Tutorial 4 Blueprints Overview Procedural (Unity Asset Unity Blueprints 18 rows this is the code repository for unity 5.x game development blueprints, published by packt. The asset is a bit similar to unreal engine's. It contains all the supporting project files. Learn how to use the blueprint visual scripting system in the unreal engine to integrate with the multiplay game. In this unity tutorial show how to do visual. Unity Blueprints.
From www.packtpub.com
Unity 5.x 2D Game Development Blueprints Packt Unity Blueprints It contains all the supporting project files. The asset is a bit similar to unreal engine's. Supported by 100,000+ forum members. 18 rows this is the code repository for unity 5.x game development blueprints, published by packt. Learn how to use the blueprint visual scripting system in the unreal engine to integrate with the multiplay game. In this unity tutorial. Unity Blueprints.
From www.youtube.com
Switching Unity for Unreal Vol. 1a Blueprint Rotation of an Unity Blueprints Learn how to use the blueprint visual scripting system in the unreal engine to integrate with the multiplay game. 18 rows this is the code repository for unity 5.x game development blueprints, published by packt. Use the blueprints from blueprints on your next. It contains all the supporting project files. The asset is a bit similar to unreal engine's. Introduction. Unity Blueprints.
From forum.rising-world.net
Blueprints Format (Unity) Discussions (English) Rising World Unity Blueprints Supported by 100,000+ forum members. 18 rows this is the code repository for unity 5.x game development blueprints, published by packt. In this unity tutorial show how to do visual scripting with the asset flowcanvas. Introduction to level design in game development and in unity introduction to game level design language english deutsch 日本語 français. Learn how to use the. Unity Blueprints.
From docs.unrealengine.com
Blueprints Quick Start Guide Unreal Engine 4.27 Documentation Unity Blueprints Use the blueprints from blueprints on your next. The asset is a bit similar to unreal engine's. In this unity tutorial show how to do visual scripting with the asset flowcanvas. It contains all the supporting project files. Introduction to level design in game development and in unity introduction to game level design language english deutsch 日本語 français. Learn how. Unity Blueprints.
From www.packtpub.com
Unity Game Development Blueprints Packt Unity Blueprints Learn how to use the blueprint visual scripting system in the unreal engine to integrate with the multiplay game. Supported by 100,000+ forum members. Introduction to level design in game development and in unity introduction to game level design language english deutsch 日本語 français. The asset is a bit similar to unreal engine's. It contains all the supporting project files.. Unity Blueprints.
From www.yekbot.com
Rising World How to share Blueprints in UNITY Unity Blueprints It contains all the supporting project files. Introduction to level design in game development and in unity introduction to game level design language english deutsch 日本語 français. The asset is a bit similar to unreal engine's. Use the blueprints from blueprints on your next. Supported by 100,000+ forum members. In this unity tutorial show how to do visual scripting with. Unity Blueprints.
From www.codeproject.com
Unity Game Development Blueprints A Review CodeProject Unity Blueprints Supported by 100,000+ forum members. Introduction to level design in game development and in unity introduction to game level design language english deutsch 日本語 français. In this unity tutorial show how to do visual scripting with the asset flowcanvas. The asset is a bit similar to unreal engine's. Use the blueprints from blueprints on your next. Learn how to use. Unity Blueprints.
From www.packtpub.com
Unity Game Development Blueprints Packt Unity Blueprints Supported by 100,000+ forum members. The asset is a bit similar to unreal engine's. In this unity tutorial show how to do visual scripting with the asset flowcanvas. Introduction to level design in game development and in unity introduction to game level design language english deutsch 日本語 français. Use the blueprints from blueprints on your next. 18 rows this is. Unity Blueprints.
From adambarberprogramming.blogspot.com
Adam Barber's Programming Blog! Blueprints vs C++ in Unreal 4 and vs Unity Blueprints 18 rows this is the code repository for unity 5.x game development blueprints, published by packt. Learn how to use the blueprint visual scripting system in the unreal engine to integrate with the multiplay game. Supported by 100,000+ forum members. In this unity tutorial show how to do visual scripting with the asset flowcanvas. Introduction to level design in game. Unity Blueprints.
From unitystr.com
Online Subsystem Blueprints Unreal Engine Free Download Asset Unity Blueprints 18 rows this is the code repository for unity 5.x game development blueprints, published by packt. Supported by 100,000+ forum members. Introduction to level design in game development and in unity introduction to game level design language english deutsch 日本語 français. Use the blueprints from blueprints on your next. The asset is a bit similar to unreal engine's. In this. Unity Blueprints.
From www.packtpub.com
Unity Game Development Blueprints Packt Unity Blueprints It contains all the supporting project files. Supported by 100,000+ forum members. Learn how to use the blueprint visual scripting system in the unreal engine to integrate with the multiplay game. Introduction to level design in game development and in unity introduction to game level design language english deutsch 日本語 français. The asset is a bit similar to unreal engine's.. Unity Blueprints.
From www.goodreads.com
Unity 3 Blueprints A Practical Guide to Indie Games Development by Unity Blueprints 18 rows this is the code repository for unity 5.x game development blueprints, published by packt. In this unity tutorial show how to do visual scripting with the asset flowcanvas. It contains all the supporting project files. The asset is a bit similar to unreal engine's. Learn how to use the blueprint visual scripting system in the unreal engine to. Unity Blueprints.
From www.packtpub.com
Unity Game Development Blueprints Packt Unity Blueprints Learn how to use the blueprint visual scripting system in the unreal engine to integrate with the multiplay game. The asset is a bit similar to unreal engine's. In this unity tutorial show how to do visual scripting with the asset flowcanvas. Introduction to level design in game development and in unity introduction to game level design language english deutsch. Unity Blueprints.
From www.packtpub.com
Unity Game Development Blueprints Packt Unity Blueprints It contains all the supporting project files. 18 rows this is the code repository for unity 5.x game development blueprints, published by packt. Supported by 100,000+ forum members. Learn how to use the blueprint visual scripting system in the unreal engine to integrate with the multiplay game. The asset is a bit similar to unreal engine's. Introduction to level design. Unity Blueprints.
From docs.unrealengine.com
Blueprint Class UI Unreal Engine Documentation Unity Blueprints In this unity tutorial show how to do visual scripting with the asset flowcanvas. Learn how to use the blueprint visual scripting system in the unreal engine to integrate with the multiplay game. The asset is a bit similar to unreal engine's. Introduction to level design in game development and in unity introduction to game level design language english deutsch. Unity Blueprints.
From www.reddit.com
Short intro to Blueprints for Unity devs r/Unity3D Unity Blueprints Learn how to use the blueprint visual scripting system in the unreal engine to integrate with the multiplay game. It contains all the supporting project files. 18 rows this is the code repository for unity 5.x game development blueprints, published by packt. Supported by 100,000+ forum members. The asset is a bit similar to unreal engine's. Introduction to level design. Unity Blueprints.
From docs.unity.cn
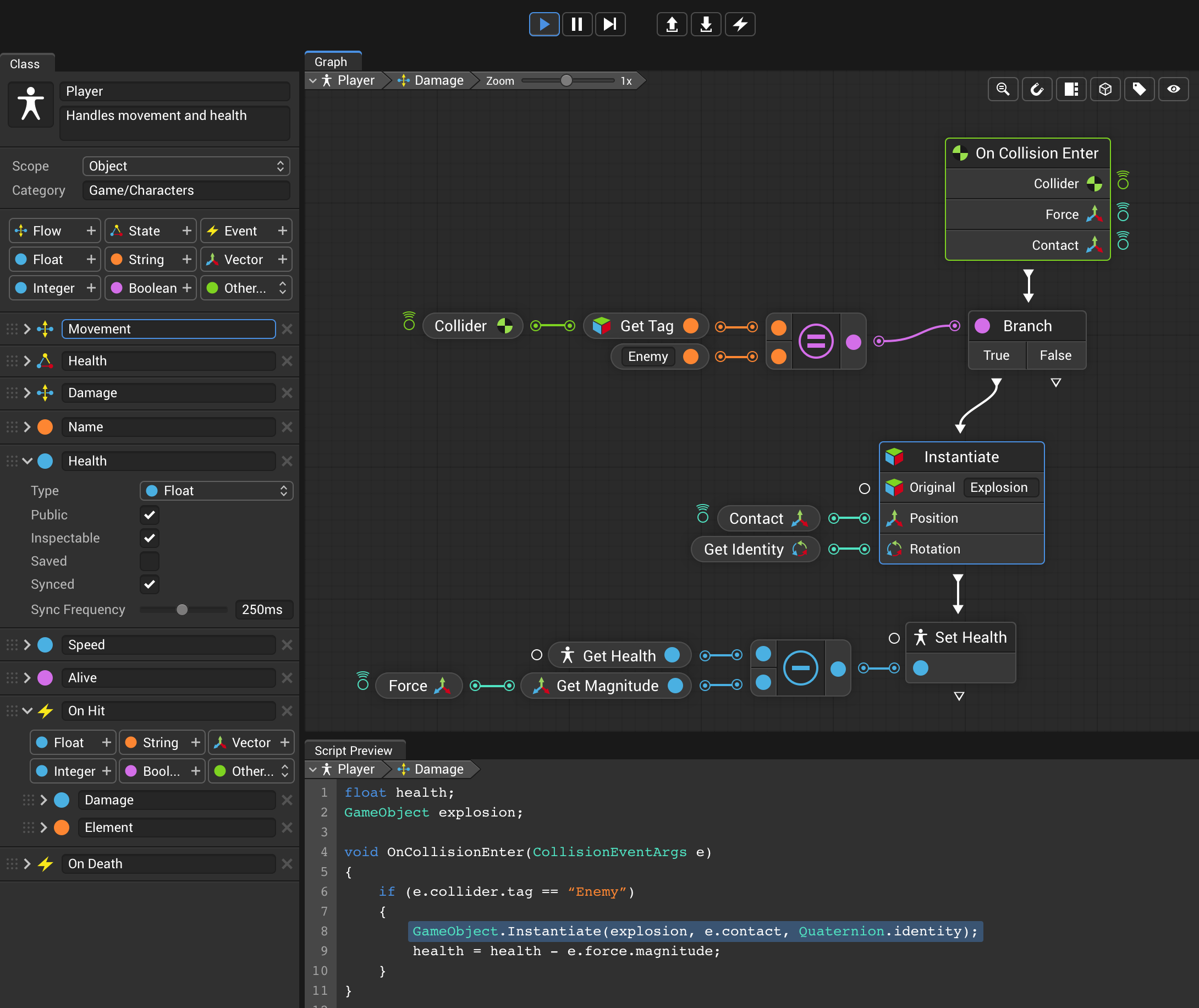
Using graphs, states, and machines to script Visual Scripting 1.5.2 Unity Blueprints The asset is a bit similar to unreal engine's. In this unity tutorial show how to do visual scripting with the asset flowcanvas. Introduction to level design in game development and in unity introduction to game level design language english deutsch 日本語 français. Use the blueprints from blueprints on your next. Supported by 100,000+ forum members. Learn how to use. Unity Blueprints.
From www.packtpub.com
Unity Game Development Blueprints Packt Unity Blueprints Learn how to use the blueprint visual scripting system in the unreal engine to integrate with the multiplay game. 18 rows this is the code repository for unity 5.x game development blueprints, published by packt. In this unity tutorial show how to do visual scripting with the asset flowcanvas. The asset is a bit similar to unreal engine's. Supported by. Unity Blueprints.