Table_Definition_Cache(400) . This is where the create table are cached to speed up opening of tables and only. These are the error messages i get when i type 'mysql' in bash: The table_definition_cache system variable defines the number of table definitions that can be stored in the table definition cache. The table_definition_cache is definitely the setting that lowers ram most after you've tweaked the other obvious settings. This page is part of mariadb's documentation. System variables for mariadb enterprise. Table_open_cache indicates the maximum number of tables the server can keep open in any one table cache instance. The table_definition_cache variable specifies the maximum number of table definitions that can be stored in the definition cache. The parent of this page is: The definition cache stores the definitions of tables. If the value of opened_tables is large and you do not use flush tables often (which just forces all tables to be closed and reopened), then you.
from blog.csdn.net
System variables for mariadb enterprise. Table_open_cache indicates the maximum number of tables the server can keep open in any one table cache instance. The table_definition_cache system variable defines the number of table definitions that can be stored in the table definition cache. This is where the create table are cached to speed up opening of tables and only. These are the error messages i get when i type 'mysql' in bash: The table_definition_cache is definitely the setting that lowers ram most after you've tweaked the other obvious settings. If the value of opened_tables is large and you do not use flush tables often (which just forces all tables to be closed and reopened), then you. The definition cache stores the definitions of tables. The table_definition_cache variable specifies the maximum number of table definitions that can be stored in the definition cache. This page is part of mariadb's documentation.
第47问:Table definition cache 有什么作用_table definitions cache sizeCSDN博客
Table_Definition_Cache(400) This page is part of mariadb's documentation. Table_open_cache indicates the maximum number of tables the server can keep open in any one table cache instance. The table_definition_cache variable specifies the maximum number of table definitions that can be stored in the definition cache. The table_definition_cache is definitely the setting that lowers ram most after you've tweaked the other obvious settings. System variables for mariadb enterprise. The parent of this page is: This page is part of mariadb's documentation. The table_definition_cache system variable defines the number of table definitions that can be stored in the table definition cache. These are the error messages i get when i type 'mysql' in bash: The definition cache stores the definitions of tables. If the value of opened_tables is large and you do not use flush tables often (which just forces all tables to be closed and reopened), then you. This is where the create table are cached to speed up opening of tables and only.
From www.ionos.co.uk
What is a cache? Easily explained! IONOS UK Table_Definition_Cache(400) The table_definition_cache variable specifies the maximum number of table definitions that can be stored in the definition cache. This is where the create table are cached to speed up opening of tables and only. The table_definition_cache is definitely the setting that lowers ram most after you've tweaked the other obvious settings. Table_open_cache indicates the maximum number of tables the server. Table_Definition_Cache(400).
From blog.csdn.net
MYSQL视图查询table_open_cache和table_definition_cache设置不合理导致报错:Prepared Table_Definition_Cache(400) System variables for mariadb enterprise. Table_open_cache indicates the maximum number of tables the server can keep open in any one table cache instance. This is where the create table are cached to speed up opening of tables and only. This page is part of mariadb's documentation. The table_definition_cache is definitely the setting that lowers ram most after you've tweaked the. Table_Definition_Cache(400).
From blog.csdn.net
今日内容:关于MYSQL安装和卸载以及怎么样强制该你的设置好的密码_mysql卸载后密码会充值吗CSDN博客 Table_Definition_Cache(400) The table_definition_cache variable specifies the maximum number of table definitions that can be stored in the definition cache. The definition cache stores the definitions of tables. The parent of this page is: The table_definition_cache system variable defines the number of table definitions that can be stored in the table definition cache. Table_open_cache indicates the maximum number of tables the server. Table_Definition_Cache(400).
From www.sql-workbench.eu
SQL Workbench/J Table definition Table_Definition_Cache(400) Table_open_cache indicates the maximum number of tables the server can keep open in any one table cache instance. The table_definition_cache variable specifies the maximum number of table definitions that can be stored in the definition cache. System variables for mariadb enterprise. If the value of opened_tables is large and you do not use flush tables often (which just forces all. Table_Definition_Cache(400).
From www.keycdn.com
Cache Definition and Explanation KeyCDN Support Table_Definition_Cache(400) System variables for mariadb enterprise. Table_open_cache indicates the maximum number of tables the server can keep open in any one table cache instance. The table_definition_cache variable specifies the maximum number of table definitions that can be stored in the definition cache. If the value of opened_tables is large and you do not use flush tables often (which just forces all. Table_Definition_Cache(400).
From blog.csdn.net
table_definition_cache和table_open_cache以及table_open_cache_instances Table_Definition_Cache(400) The table_definition_cache variable specifies the maximum number of table definitions that can be stored in the definition cache. The parent of this page is: Table_open_cache indicates the maximum number of tables the server can keep open in any one table cache instance. These are the error messages i get when i type 'mysql' in bash: The table_definition_cache system variable defines. Table_Definition_Cache(400).
From blog.csdn.net
解决mysql3534_[mysqld]removeleadingCSDN博客 Table_Definition_Cache(400) The definition cache stores the definitions of tables. This is where the create table are cached to speed up opening of tables and only. These are the error messages i get when i type 'mysql' in bash: The parent of this page is: This page is part of mariadb's documentation. The table_definition_cache variable specifies the maximum number of table definitions. Table_Definition_Cache(400).
From sosql.fr
Retours d'expériences SQL Server Consultant DBA SQL Server (étude Table_Definition_Cache(400) The table_definition_cache system variable defines the number of table definitions that can be stored in the table definition cache. System variables for mariadb enterprise. This is where the create table are cached to speed up opening of tables and only. Table_open_cache indicates the maximum number of tables the server can keep open in any one table cache instance. The table_definition_cache. Table_Definition_Cache(400).
From slidesplayer.com
2013华东数据库技术大会 MySQL5.6版InnoDB引擎深入剖析 演讲嘉宾:何登成 ppt download Table_Definition_Cache(400) The table_definition_cache system variable defines the number of table definitions that can be stored in the table definition cache. These are the error messages i get when i type 'mysql' in bash: If the value of opened_tables is large and you do not use flush tables often (which just forces all tables to be closed and reopened), then you. This. Table_Definition_Cache(400).
From opensource.actionsky.com
第47问:Table definition cache 有什么作用 Table_Definition_Cache(400) If the value of opened_tables is large and you do not use flush tables often (which just forces all tables to be closed and reopened), then you. The table_definition_cache system variable defines the number of table definitions that can be stored in the table definition cache. The parent of this page is: This is where the create table are cached. Table_Definition_Cache(400).
From blog.csdn.net
MYSQL视图查询table_open_cache和table_definition_cache设置不合理导致报错:Prepared Table_Definition_Cache(400) The definition cache stores the definitions of tables. System variables for mariadb enterprise. These are the error messages i get when i type 'mysql' in bash: The parent of this page is: If the value of opened_tables is large and you do not use flush tables often (which just forces all tables to be closed and reopened), then you. Table_open_cache. Table_Definition_Cache(400).
From forums.percona.com
How MySQL tables are opened? table_definition_cache, table_open_cache Table_Definition_Cache(400) The table_definition_cache system variable defines the number of table definitions that can be stored in the table definition cache. This page is part of mariadb's documentation. Table_open_cache indicates the maximum number of tables the server can keep open in any one table cache instance. System variables for mariadb enterprise. This is where the create table are cached to speed up. Table_Definition_Cache(400).
From slideplayer.com
Configuring MySQL for Optimal Performance ppt download Table_Definition_Cache(400) These are the error messages i get when i type 'mysql' in bash: The table_definition_cache system variable defines the number of table definitions that can be stored in the table definition cache. The definition cache stores the definitions of tables. System variables for mariadb enterprise. The table_definition_cache is definitely the setting that lowers ram most after you've tweaked the other. Table_Definition_Cache(400).
From www.geeksforgeeks.org
Cache Organization Set 1 (Introduction) Table_Definition_Cache(400) The table_definition_cache is definitely the setting that lowers ram most after you've tweaked the other obvious settings. System variables for mariadb enterprise. These are the error messages i get when i type 'mysql' in bash: This is where the create table are cached to speed up opening of tables and only. The definition cache stores the definitions of tables. The. Table_Definition_Cache(400).
From www.ionos.com
What is a cache? Easily explained! IONOS Table_Definition_Cache(400) System variables for mariadb enterprise. The definition cache stores the definitions of tables. The table_definition_cache is definitely the setting that lowers ram most after you've tweaked the other obvious settings. This is where the create table are cached to speed up opening of tables and only. The table_definition_cache system variable defines the number of table definitions that can be stored. Table_Definition_Cache(400).
From wirtschaftslexikon.gabler.de
Cache • Definition Gabler Wirtschaftslexikon Table_Definition_Cache(400) System variables for mariadb enterprise. This is where the create table are cached to speed up opening of tables and only. The table_definition_cache variable specifies the maximum number of table definitions that can be stored in the definition cache. The parent of this page is: If the value of opened_tables is large and you do not use flush tables often. Table_Definition_Cache(400).
From releem.com
table_definition_cache Best Practices of tuning MySQL Table_Definition_Cache(400) System variables for mariadb enterprise. The table_definition_cache system variable defines the number of table definitions that can be stored in the table definition cache. If the value of opened_tables is large and you do not use flush tables often (which just forces all tables to be closed and reopened), then you. The table_definition_cache variable specifies the maximum number of table. Table_Definition_Cache(400).
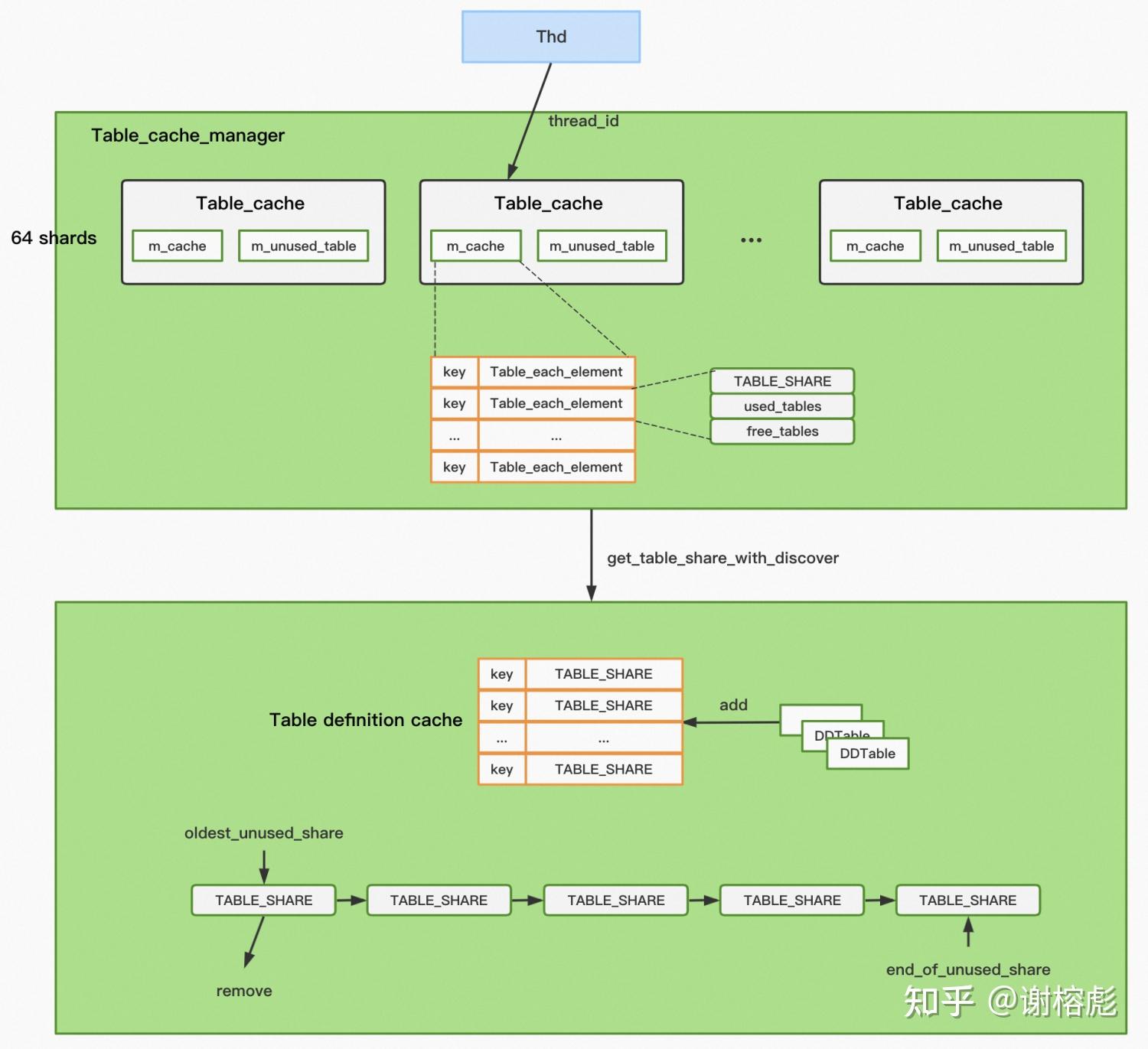
From zhuanlan.zhihu.com
MySQL 中的元数据管理 知乎 Table_Definition_Cache(400) The table_definition_cache is definitely the setting that lowers ram most after you've tweaked the other obvious settings. These are the error messages i get when i type 'mysql' in bash: System variables for mariadb enterprise. If the value of opened_tables is large and you do not use flush tables often (which just forces all tables to be closed and reopened),. Table_Definition_Cache(400).
From fightinggg.github.io
dockermysql Believe it Table_Definition_Cache(400) The table_definition_cache system variable defines the number of table definitions that can be stored in the table definition cache. The table_definition_cache variable specifies the maximum number of table definitions that can be stored in the definition cache. The parent of this page is: Table_open_cache indicates the maximum number of tables the server can keep open in any one table cache. Table_Definition_Cache(400).
From blog.csdn.net
table_definition_cache和table_open_cache以及table_open_cache_instances Table_Definition_Cache(400) Table_open_cache indicates the maximum number of tables the server can keep open in any one table cache instance. This page is part of mariadb's documentation. System variables for mariadb enterprise. The table_definition_cache is definitely the setting that lowers ram most after you've tweaked the other obvious settings. These are the error messages i get when i type 'mysql' in bash:. Table_Definition_Cache(400).
From blog.csdn.net
MySQL table_id原理及风险分析CSDN博客 Table_Definition_Cache(400) The parent of this page is: The table_definition_cache variable specifies the maximum number of table definitions that can be stored in the definition cache. The definition cache stores the definitions of tables. Table_open_cache indicates the maximum number of tables the server can keep open in any one table cache instance. The table_definition_cache system variable defines the number of table definitions. Table_Definition_Cache(400).
From slideplayer.com
Drizzle MicroKernel. ppt download Table_Definition_Cache(400) This is where the create table are cached to speed up opening of tables and only. The definition cache stores the definitions of tables. The table_definition_cache variable specifies the maximum number of table definitions that can be stored in the definition cache. The table_definition_cache system variable defines the number of table definitions that can be stored in the table definition. Table_Definition_Cache(400).
From twitter.com
TablePlus on Twitter "TablePlus now supports MySQL 8.0 If you want to Table_Definition_Cache(400) The table_definition_cache is definitely the setting that lowers ram most after you've tweaked the other obvious settings. This page is part of mariadb's documentation. The definition cache stores the definitions of tables. The table_definition_cache variable specifies the maximum number of table definitions that can be stored in the definition cache. These are the error messages i get when i type. Table_Definition_Cache(400).
From blog.csdn.net
MYSQL视图查询table_open_cache和table_definition_cache设置不合理导致报错:Prepared Table_Definition_Cache(400) The definition cache stores the definitions of tables. The table_definition_cache system variable defines the number of table definitions that can be stored in the table definition cache. These are the error messages i get when i type 'mysql' in bash: This is where the create table are cached to speed up opening of tables and only. If the value of. Table_Definition_Cache(400).
From releem.com
table_definition_cache Best Practices of tuning MySQL Table_Definition_Cache(400) This is where the create table are cached to speed up opening of tables and only. The table_definition_cache system variable defines the number of table definitions that can be stored in the table definition cache. The table_definition_cache variable specifies the maximum number of table definitions that can be stored in the definition cache. Table_open_cache indicates the maximum number of tables. Table_Definition_Cache(400).
From opensource.actionsky.com
第47问:Table definition cache 有什么作用 Table_Definition_Cache(400) This is where the create table are cached to speed up opening of tables and only. This page is part of mariadb's documentation. The parent of this page is: The table_definition_cache variable specifies the maximum number of table definitions that can be stored in the definition cache. System variables for mariadb enterprise. The table_definition_cache system variable defines the number of. Table_Definition_Cache(400).
From blog.csdn.net
table_definition_cache和table_open_cache以及table_open_cache_instances Table_Definition_Cache(400) Table_open_cache indicates the maximum number of tables the server can keep open in any one table cache instance. System variables for mariadb enterprise. The definition cache stores the definitions of tables. This page is part of mariadb's documentation. The parent of this page is: The table_definition_cache is definitely the setting that lowers ram most after you've tweaked the other obvious. Table_Definition_Cache(400).
From www.riscascape.net
MySQL5.6 performance_schemaとtable_definition_cacheの調整 Table_Definition_Cache(400) This page is part of mariadb's documentation. Table_open_cache indicates the maximum number of tables the server can keep open in any one table cache instance. The parent of this page is: The definition cache stores the definitions of tables. These are the error messages i get when i type 'mysql' in bash: The table_definition_cache system variable defines the number of. Table_Definition_Cache(400).
From opensource.actionsky.com
第12问:Table cache 有什么作用? Table_Definition_Cache(400) These are the error messages i get when i type 'mysql' in bash: This is where the create table are cached to speed up opening of tables and only. The table_definition_cache system variable defines the number of table definitions that can be stored in the table definition cache. If the value of opened_tables is large and you do not use. Table_Definition_Cache(400).
From blog.csdn.net
第47问:Table definition cache 有什么作用_table definitions cache sizeCSDN博客 Table_Definition_Cache(400) The table_definition_cache system variable defines the number of table definitions that can be stored in the table definition cache. The table_definition_cache is definitely the setting that lowers ram most after you've tweaked the other obvious settings. The table_definition_cache variable specifies the maximum number of table definitions that can be stored in the definition cache. The parent of this page is:. Table_Definition_Cache(400).
From docs.oracle.com
Defining Cache Groups Table_Definition_Cache(400) The table_definition_cache system variable defines the number of table definitions that can be stored in the table definition cache. System variables for mariadb enterprise. If the value of opened_tables is large and you do not use flush tables often (which just forces all tables to be closed and reopened), then you. This is where the create table are cached to. Table_Definition_Cache(400).
From stackoverflow.com
sql Edit table definition Stack Overflow Table_Definition_Cache(400) This is where the create table are cached to speed up opening of tables and only. The parent of this page is: This page is part of mariadb's documentation. System variables for mariadb enterprise. Table_open_cache indicates the maximum number of tables the server can keep open in any one table cache instance. If the value of opened_tables is large and. Table_Definition_Cache(400).
From www.computertechreviews.com
What is Cache? Definition, Concept, Functions And More (2023) Table_Definition_Cache(400) Table_open_cache indicates the maximum number of tables the server can keep open in any one table cache instance. These are the error messages i get when i type 'mysql' in bash: This is where the create table are cached to speed up opening of tables and only. The definition cache stores the definitions of tables. The table_definition_cache is definitely the. Table_Definition_Cache(400).
From www.slideserve.com
PPT Cache Table PowerPoint Presentation, free download ID5372987 Table_Definition_Cache(400) This is where the create table are cached to speed up opening of tables and only. The table_definition_cache system variable defines the number of table definitions that can be stored in the table definition cache. If the value of opened_tables is large and you do not use flush tables often (which just forces all tables to be closed and reopened),. Table_Definition_Cache(400).
From blog.csdn.net
MySQL关于Table cache设置,看这一篇就够了CSDN博客 Table_Definition_Cache(400) This is where the create table are cached to speed up opening of tables and only. If the value of opened_tables is large and you do not use flush tables often (which just forces all tables to be closed and reopened), then you. Table_open_cache indicates the maximum number of tables the server can keep open in any one table cache. Table_Definition_Cache(400).