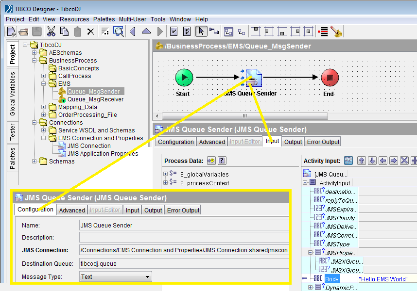
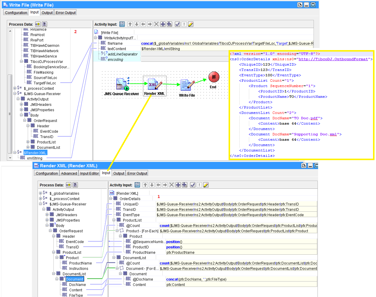
Jms Queue Sender And Receiver Example In Tibco . For setting selectors to jms queue requestor or jms queue sender i am using. I need to use this string in jms queue requestor or jms queue sender as jms selectors. For this example, we will use. In the configuration tab of this activity, choose jms connection and. Jms queue receiver is a starter process based on the receipt of a message for the specified jms queue. How to send and receive jms messages using topics. Consider the scenario where you are using a jms queue requestor which sends a request and waits for a reply. In this post i will explain the two most common patters for synchronous request response messaging and will provide some examples of. Create a new process and add jms queue receiver from jms palette as process starter activity. In this process, use a jms queue sender activity and specify jms connection and queue name in its configuration. For both queue receiver and sender, the first thing is to establish a connection to the endpoint. In this example, it’s tibco ems and we can use.
from hevodata.com
Create a new process and add jms queue receiver from jms palette as process starter activity. Consider the scenario where you are using a jms queue requestor which sends a request and waits for a reply. Jms queue receiver is a starter process based on the receipt of a message for the specified jms queue. For setting selectors to jms queue requestor or jms queue sender i am using. For both queue receiver and sender, the first thing is to establish a connection to the endpoint. In this example, it’s tibco ems and we can use. In this post i will explain the two most common patters for synchronous request response messaging and will provide some examples of. How to send and receive jms messages using topics. For this example, we will use. I need to use this string in jms queue requestor or jms queue sender as jms selectors.
JMS Queue Configuration and Setup Simplified Hevo
Jms Queue Sender And Receiver Example In Tibco In this post i will explain the two most common patters for synchronous request response messaging and will provide some examples of. For this example, we will use. I need to use this string in jms queue requestor or jms queue sender as jms selectors. In the configuration tab of this activity, choose jms connection and. Jms queue receiver is a starter process based on the receipt of a message for the specified jms queue. In this process, use a jms queue sender activity and specify jms connection and queue name in its configuration. For setting selectors to jms queue requestor or jms queue sender i am using. For both queue receiver and sender, the first thing is to establish a connection to the endpoint. Create a new process and add jms queue receiver from jms palette as process starter activity. In this post i will explain the two most common patters for synchronous request response messaging and will provide some examples of. In this example, it’s tibco ems and we can use. Consider the scenario where you are using a jms queue requestor which sends a request and waits for a reply. How to send and receive jms messages using topics.
From tibcopoint.blogspot.com
TIBCO JMS Queues Jms Queue Sender And Receiver Example In Tibco Consider the scenario where you are using a jms queue requestor which sends a request and waits for a reply. Create a new process and add jms queue receiver from jms palette as process starter activity. I need to use this string in jms queue requestor or jms queue sender as jms selectors. In this example, it’s tibco ems and. Jms Queue Sender And Receiver Example In Tibco.
From mulesoftesbdj.blogspot.com
Mule ESB Tutorials XML Messaging using JMS Palettes in TibcoBW Jms Queue Sender And Receiver Example In Tibco In the configuration tab of this activity, choose jms connection and. For this example, we will use. For both queue receiver and sender, the first thing is to establish a connection to the endpoint. Create a new process and add jms queue receiver from jms palette as process starter activity. Consider the scenario where you are using a jms queue. Jms Queue Sender And Receiver Example In Tibco.
From www.ibm.com
JMS queues in a server cluster Jms Queue Sender And Receiver Example In Tibco Jms queue receiver is a starter process based on the receipt of a message for the specified jms queue. In the configuration tab of this activity, choose jms connection and. In this process, use a jms queue sender activity and specify jms connection and queue name in its configuration. For this example, we will use. I need to use this. Jms Queue Sender And Receiver Example In Tibco.
From www.youtube.com
XML Message processing using Topic and Queue in Tibco BW JMS Palettes Jms Queue Sender And Receiver Example In Tibco Jms queue receiver is a starter process based on the receipt of a message for the specified jms queue. Create a new process and add jms queue receiver from jms palette as process starter activity. In this example, it’s tibco ems and we can use. Consider the scenario where you are using a jms queue requestor which sends a request. Jms Queue Sender And Receiver Example In Tibco.
From apim.docs.wso2.com
Sample 3 JMS Sender/Receiver WSO2 API Manager Documentation 4.0.0 Jms Queue Sender And Receiver Example In Tibco Consider the scenario where you are using a jms queue requestor which sends a request and waits for a reply. For both queue receiver and sender, the first thing is to establish a connection to the endpoint. I need to use this string in jms queue requestor or jms queue sender as jms selectors. How to send and receive jms. Jms Queue Sender And Receiver Example In Tibco.
From tutorialspedia.com
TIBCO SOAP JMS Tutorial How to Develop JMS Based Service in TIBCO Jms Queue Sender And Receiver Example In Tibco Consider the scenario where you are using a jms queue requestor which sends a request and waits for a reply. How to send and receive jms messages using topics. In this post i will explain the two most common patters for synchronous request response messaging and will provide some examples of. I need to use this string in jms queue. Jms Queue Sender And Receiver Example In Tibco.
From ei.docs.wso2.com
Sample 3 JMS Sender/Receiver WSO2 Enterprise Integrator Documentation Jms Queue Sender And Receiver Example In Tibco Consider the scenario where you are using a jms queue requestor which sends a request and waits for a reply. In this example, it’s tibco ems and we can use. For both queue receiver and sender, the first thing is to establish a connection to the endpoint. Create a new process and add jms queue receiver from jms palette as. Jms Queue Sender And Receiver Example In Tibco.
From itcodescanner.com
JMS Queue Example ITCodeScanner Jms Queue Sender And Receiver Example In Tibco Jms queue receiver is a starter process based on the receipt of a message for the specified jms queue. In the configuration tab of this activity, choose jms connection and. How to send and receive jms messages using topics. Consider the scenario where you are using a jms queue requestor which sends a request and waits for a reply. Create. Jms Queue Sender And Receiver Example In Tibco.
From mulesoftesbdj.blogspot.com
Mule ESB Tutorials Working with JMS Palettes In TibcoBW Process Jms Queue Sender And Receiver Example In Tibco Consider the scenario where you are using a jms queue requestor which sends a request and waits for a reply. Create a new process and add jms queue receiver from jms palette as process starter activity. For setting selectors to jms queue requestor or jms queue sender i am using. I need to use this string in jms queue requestor. Jms Queue Sender And Receiver Example In Tibco.
From www.youtube.com
What is JMS and Messages Queues ? Where & How its used ? YouTube Jms Queue Sender And Receiver Example In Tibco In this example, it’s tibco ems and we can use. For setting selectors to jms queue requestor or jms queue sender i am using. For this example, we will use. Consider the scenario where you are using a jms queue requestor which sends a request and waits for a reply. In the configuration tab of this activity, choose jms connection. Jms Queue Sender And Receiver Example In Tibco.
From tutorialspedia.com
TIBCO JMS Message Selector Filter EMS Messages in TIBCO Jms Queue Sender And Receiver Example In Tibco How to send and receive jms messages using topics. For both queue receiver and sender, the first thing is to establish a connection to the endpoint. Jms queue receiver is a starter process based on the receipt of a message for the specified jms queue. In the configuration tab of this activity, choose jms connection and. In this post i. Jms Queue Sender And Receiver Example In Tibco.
From www.youtube.com
TIBCO BusinessEvents JMS Queue Sender to BE YouTube Jms Queue Sender And Receiver Example In Tibco For setting selectors to jms queue requestor or jms queue sender i am using. Consider the scenario where you are using a jms queue requestor which sends a request and waits for a reply. Create a new process and add jms queue receiver from jms palette as process starter activity. Jms queue receiver is a starter process based on the. Jms Queue Sender And Receiver Example In Tibco.
From tibcopoint.blogspot.com
TIBCO JMS Queues Jms Queue Sender And Receiver Example In Tibco In this post i will explain the two most common patters for synchronous request response messaging and will provide some examples of. I need to use this string in jms queue requestor or jms queue sender as jms selectors. For both queue receiver and sender, the first thing is to establish a connection to the endpoint. For setting selectors to. Jms Queue Sender And Receiver Example In Tibco.
From mulesoftesbdj.blogspot.com
Mule ESB Tutorials Working with JMS Palettes In TibcoBW Process Jms Queue Sender And Receiver Example In Tibco Jms queue receiver is a starter process based on the receipt of a message for the specified jms queue. How to send and receive jms messages using topics. In the configuration tab of this activity, choose jms connection and. I need to use this string in jms queue requestor or jms queue sender as jms selectors. In this post i. Jms Queue Sender And Receiver Example In Tibco.
From mulesoftesbdj.blogspot.com
Mule ESB Tutorials Working with JMS Palettes In TibcoBW Process Jms Queue Sender And Receiver Example In Tibco For setting selectors to jms queue requestor or jms queue sender i am using. In the configuration tab of this activity, choose jms connection and. In this process, use a jms queue sender activity and specify jms connection and queue name in its configuration. For this example, we will use. Create a new process and add jms queue receiver from. Jms Queue Sender And Receiver Example In Tibco.
From techieswiki.com
TIBCO BW Development Tutorial How to set up a queue receiver and queue Jms Queue Sender And Receiver Example In Tibco How to send and receive jms messages using topics. For this example, we will use. Jms queue receiver is a starter process based on the receipt of a message for the specified jms queue. In the configuration tab of this activity, choose jms connection and. Create a new process and add jms queue receiver from jms palette as process starter. Jms Queue Sender And Receiver Example In Tibco.
From www.bbsmax.com
Jmeter批量调用web service,发送message到tibco JMS queue Jms Queue Sender And Receiver Example In Tibco In the configuration tab of this activity, choose jms connection and. In this example, it’s tibco ems and we can use. For setting selectors to jms queue requestor or jms queue sender i am using. Jms queue receiver is a starter process based on the receipt of a message for the specified jms queue. For this example, we will use.. Jms Queue Sender And Receiver Example In Tibco.
From itcodescanner.com
JMS Queue Example ITCodeScanner Jms Queue Sender And Receiver Example In Tibco For both queue receiver and sender, the first thing is to establish a connection to the endpoint. Create a new process and add jms queue receiver from jms palette as process starter activity. In this post i will explain the two most common patters for synchronous request response messaging and will provide some examples of. In this example, it’s tibco. Jms Queue Sender And Receiver Example In Tibco.
From mulesoftesbdj.blogspot.com
Mule ESB Tutorials Working with JMS Palettes In TibcoBW Process Jms Queue Sender And Receiver Example In Tibco Create a new process and add jms queue receiver from jms palette as process starter activity. In the configuration tab of this activity, choose jms connection and. In this process, use a jms queue sender activity and specify jms connection and queue name in its configuration. Jms queue receiver is a starter process based on the receipt of a message. Jms Queue Sender And Receiver Example In Tibco.
From www.bbsmax.com
Jmeter批量调用web service,发送message到tibco JMS queue Jms Queue Sender And Receiver Example In Tibco Consider the scenario where you are using a jms queue requestor which sends a request and waits for a reply. In this post i will explain the two most common patters for synchronous request response messaging and will provide some examples of. For this example, we will use. For both queue receiver and sender, the first thing is to establish. Jms Queue Sender And Receiver Example In Tibco.
From tutorialspedia.com
TIBCO EMS Tutorial Send And Receive JMS Messages in Queues Jms Queue Sender And Receiver Example In Tibco I need to use this string in jms queue requestor or jms queue sender as jms selectors. Consider the scenario where you are using a jms queue requestor which sends a request and waits for a reply. Create a new process and add jms queue receiver from jms palette as process starter activity. How to send and receive jms messages. Jms Queue Sender And Receiver Example In Tibco.
From techieswiki.com
TIBCO BW Development Tutorial How to set up a queue receiver and queue Jms Queue Sender And Receiver Example In Tibco For this example, we will use. Jms queue receiver is a starter process based on the receipt of a message for the specified jms queue. In this example, it’s tibco ems and we can use. In this process, use a jms queue sender activity and specify jms connection and queue name in its configuration. Consider the scenario where you are. Jms Queue Sender And Receiver Example In Tibco.
From help.sap.com
SAP Help Portal Jms Queue Sender And Receiver Example In Tibco Jms queue receiver is a starter process based on the receipt of a message for the specified jms queue. In this process, use a jms queue sender activity and specify jms connection and queue name in its configuration. For both queue receiver and sender, the first thing is to establish a connection to the endpoint. In this post i will. Jms Queue Sender And Receiver Example In Tibco.
From hevodata.com
JMS Queue Configuration and Setup Simplified Hevo Jms Queue Sender And Receiver Example In Tibco In this post i will explain the two most common patters for synchronous request response messaging and will provide some examples of. I need to use this string in jms queue requestor or jms queue sender as jms selectors. In this process, use a jms queue sender activity and specify jms connection and queue name in its configuration. In the. Jms Queue Sender And Receiver Example In Tibco.
From www.javatpoint.com
JMS Tutorial javatpoint Jms Queue Sender And Receiver Example In Tibco For this example, we will use. For setting selectors to jms queue requestor or jms queue sender i am using. Create a new process and add jms queue receiver from jms palette as process starter activity. In this process, use a jms queue sender activity and specify jms connection and queue name in its configuration. Jms queue receiver is a. Jms Queue Sender And Receiver Example In Tibco.
From techieswiki.com
TIBCO BW Development Tutorial How to set up a queue receiver and queue Jms Queue Sender And Receiver Example In Tibco In this example, it’s tibco ems and we can use. Create a new process and add jms queue receiver from jms palette as process starter activity. In the configuration tab of this activity, choose jms connection and. Consider the scenario where you are using a jms queue requestor which sends a request and waits for a reply. Jms queue receiver. Jms Queue Sender And Receiver Example In Tibco.
From support.tibco.com
How to configure Apache Active MQ as Custom JMS with TIBCO ActiveMatrix Jms Queue Sender And Receiver Example In Tibco Create a new process and add jms queue receiver from jms palette as process starter activity. For setting selectors to jms queue requestor or jms queue sender i am using. In the configuration tab of this activity, choose jms connection and. In this post i will explain the two most common patters for synchronous request response messaging and will provide. Jms Queue Sender And Receiver Example In Tibco.
From www.youtube.com
TIBCO Designer Tutorial Send and Receive JMS Messages YouTube Jms Queue Sender And Receiver Example In Tibco In this process, use a jms queue sender activity and specify jms connection and queue name in its configuration. I need to use this string in jms queue requestor or jms queue sender as jms selectors. Create a new process and add jms queue receiver from jms palette as process starter activity. For this example, we will use. In this. Jms Queue Sender And Receiver Example In Tibco.
From help.sap.com
SAP Help Portal Jms Queue Sender And Receiver Example In Tibco Jms queue receiver is a starter process based on the receipt of a message for the specified jms queue. In this post i will explain the two most common patters for synchronous request response messaging and will provide some examples of. How to send and receive jms messages using topics. For setting selectors to jms queue requestor or jms queue. Jms Queue Sender And Receiver Example In Tibco.
From mulesoftesbdj.blogspot.com
Mule ESB Tutorials Working with JMS Palettes In TibcoBW Process Jms Queue Sender And Receiver Example In Tibco Jms queue receiver is a starter process based on the receipt of a message for the specified jms queue. In this post i will explain the two most common patters for synchronous request response messaging and will provide some examples of. For both queue receiver and sender, the first thing is to establish a connection to the endpoint. In this. Jms Queue Sender And Receiver Example In Tibco.
From www.bbsmax.com
Jmeter批量调用web service,发送message到tibco JMS queue Jms Queue Sender And Receiver Example In Tibco For setting selectors to jms queue requestor or jms queue sender i am using. For this example, we will use. Jms queue receiver is a starter process based on the receipt of a message for the specified jms queue. In this process, use a jms queue sender activity and specify jms connection and queue name in its configuration. In the. Jms Queue Sender And Receiver Example In Tibco.
From tutorialspedia.com
TIBCO EMS How To Send And Receive JMS Messages in Queues TutorialsPedia Jms Queue Sender And Receiver Example In Tibco I need to use this string in jms queue requestor or jms queue sender as jms selectors. For both queue receiver and sender, the first thing is to establish a connection to the endpoint. Jms queue receiver is a starter process based on the receipt of a message for the specified jms queue. Create a new process and add jms. Jms Queue Sender And Receiver Example In Tibco.
From tutorialspedia.com
TIBCO EMS Tutorial Send And Receive JMS Messages in Queues Jms Queue Sender And Receiver Example In Tibco For setting selectors to jms queue requestor or jms queue sender i am using. In the configuration tab of this activity, choose jms connection and. Consider the scenario where you are using a jms queue requestor which sends a request and waits for a reply. Jms queue receiver is a starter process based on the receipt of a message for. Jms Queue Sender And Receiver Example In Tibco.
From samranga.blogspot.com
SamRanga's Thoughts Configure Tibco EMS JMS Transport Scenario for Jms Queue Sender And Receiver Example In Tibco I need to use this string in jms queue requestor or jms queue sender as jms selectors. For both queue receiver and sender, the first thing is to establish a connection to the endpoint. For setting selectors to jms queue requestor or jms queue sender i am using. How to send and receive jms messages using topics. Jms queue receiver. Jms Queue Sender And Receiver Example In Tibco.
From www.youtube.com
How to create Queue Receiver in TIBCO YouTube Jms Queue Sender And Receiver Example In Tibco In this process, use a jms queue sender activity and specify jms connection and queue name in its configuration. For this example, we will use. In this example, it’s tibco ems and we can use. Create a new process and add jms queue receiver from jms palette as process starter activity. For setting selectors to jms queue requestor or jms. Jms Queue Sender And Receiver Example In Tibco.