Ignition Edge Sql Bridge . Transaction groups are configured in the ignition designer. Ignition can automatically create and manage the database table for each group. The module allows you to. The ignition sql bridge module sql bridge allows you to connect to your sql database and build some structure without having to know anything about sql to begin with. The ignition sql bridge module brings the power of structured query language (sql) databases to your industrial process. We have standard, but limited, ignition clients running on other sites used as fallbacks for $500 each (that’s with the qty 10+ discount). Sql bridge module is only for the transaction groups. Tag historian module has some. Often called a “swiss army knife” for efficiently moving data between plcs and sql databases, the sql bridge module leverages ignition’s native database connectivity to map data to any. The group will then execute at a specific. The module allows you to leverage ignition’s unlimited. The ignition sql bridge module brings the power of structured query language (sql) databases to your industrial process. Named queries are a standard feature.
        
        from juejin.cn 
     
        
        Sql bridge module is only for the transaction groups. We have standard, but limited, ignition clients running on other sites used as fallbacks for $500 each (that’s with the qty 10+ discount). Often called a “swiss army knife” for efficiently moving data between plcs and sql databases, the sql bridge module leverages ignition’s native database connectivity to map data to any. The ignition sql bridge module brings the power of structured query language (sql) databases to your industrial process. Tag historian module has some. Transaction groups are configured in the ignition designer. Named queries are a standard feature. The module allows you to leverage ignition’s unlimited. The group will then execute at a specific. The ignition sql bridge module sql bridge allows you to connect to your sql database and build some structure without having to know anything about sql to begin with.
    
    	
            
	
		 
         
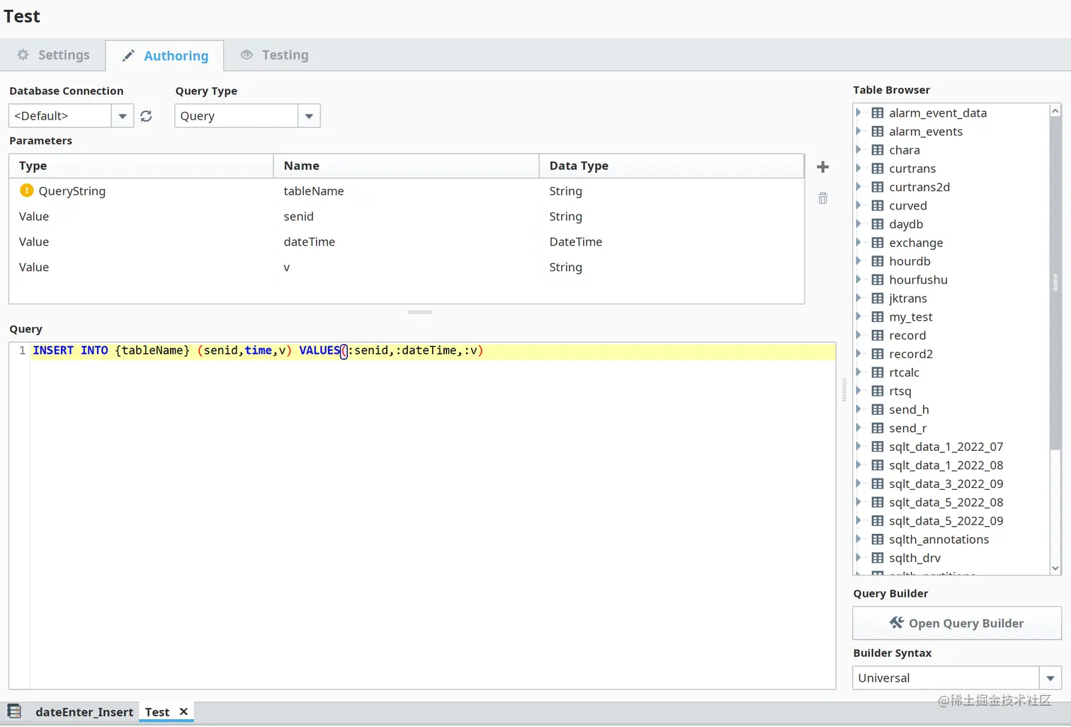
    ignition中的数据库前言 在ignition的模块化架构中,提供了与数据库功能相关的SQL Bridge模块,但是 掘金 
    Ignition Edge Sql Bridge  The module allows you to leverage ignition’s unlimited. We have standard, but limited, ignition clients running on other sites used as fallbacks for $500 each (that’s with the qty 10+ discount). Often called a “swiss army knife” for efficiently moving data between plcs and sql databases, the sql bridge module leverages ignition’s native database connectivity to map data to any. The module allows you to leverage ignition’s unlimited. The ignition sql bridge module brings the power of structured query language (sql) databases to your industrial process. Ignition can automatically create and manage the database table for each group. Named queries are a standard feature. Transaction groups are configured in the ignition designer. The ignition sql bridge module brings the power of structured query language (sql) databases to your industrial process. The module allows you to. The group will then execute at a specific. Tag historian module has some. Sql bridge module is only for the transaction groups. The ignition sql bridge module sql bridge allows you to connect to your sql database and build some structure without having to know anything about sql to begin with.
            
	
		 
         
 
    
        From inductiveautomation.com 
                    Ignition Edge Extend Ignition to the edge of the network Ignition Edge Sql Bridge  Ignition can automatically create and manage the database table for each group. The module allows you to leverage ignition’s unlimited. Transaction groups are configured in the ignition designer. Often called a “swiss army knife” for efficiently moving data between plcs and sql databases, the sql bridge module leverages ignition’s native database connectivity to map data to any. The module allows. Ignition Edge Sql Bridge.
     
    
        From pages.moxa.com 
                    Moxa Inc. IIoT Gateways with Ignition Edge Onboard Ignition Edge Sql Bridge  The ignition sql bridge module brings the power of structured query language (sql) databases to your industrial process. The group will then execute at a specific. Sql bridge module is only for the transaction groups. Transaction groups are configured in the ignition designer. The ignition sql bridge module sql bridge allows you to connect to your sql database and build. Ignition Edge Sql Bridge.
     
    
        From aws-quickstart.github.io 
                    Ignition by Inductive Automation on AWS Ignition Edge Sql Bridge  Named queries are a standard feature. The ignition sql bridge module sql bridge allows you to connect to your sql database and build some structure without having to know anything about sql to begin with. The module allows you to leverage ignition’s unlimited. Sql bridge module is only for the transaction groups. The module allows you to. The group will. Ignition Edge Sql Bridge.
     
    
        From falaschoose.weebly.com 
                    Inductive automation ignition read csv to sql database falaschoose Ignition Edge Sql Bridge  We have standard, but limited, ignition clients running on other sites used as fallbacks for $500 each (that’s with the qty 10+ discount). Often called a “swiss army knife” for efficiently moving data between plcs and sql databases, the sql bridge module leverages ignition’s native database connectivity to map data to any. Sql bridge module is only for the transaction. Ignition Edge Sql Bridge.
     
    
        From juejin.cn 
                    ignition中的数据库前言 在ignition的模块化架构中,提供了与数据库功能相关的SQL Bridge模块,但是 掘金 Ignition Edge Sql Bridge  Sql bridge module is only for the transaction groups. Named queries are a standard feature. The module allows you to leverage ignition’s unlimited. Transaction groups are configured in the ignition designer. The group will then execute at a specific. The ignition sql bridge module brings the power of structured query language (sql) databases to your industrial process. Often called a. Ignition Edge Sql Bridge.
     
    
        From intersog.com 
                    Ignition + MQTT = IT/OT Convergence Intersog Ignition Edge Sql Bridge  Often called a “swiss army knife” for efficiently moving data between plcs and sql databases, the sql bridge module leverages ignition’s native database connectivity to map data to any. The module allows you to. The ignition sql bridge module brings the power of structured query language (sql) databases to your industrial process. Tag historian module has some. The group will. Ignition Edge Sql Bridge.
     
    
        From www.nvtecnologias.com 
                    SQL Bridge Módulos Ignition Ignition Edge Sql Bridge  The ignition sql bridge module brings the power of structured query language (sql) databases to your industrial process. The module allows you to leverage ignition’s unlimited. The module allows you to. Often called a “swiss army knife” for efficiently moving data between plcs and sql databases, the sql bridge module leverages ignition’s native database connectivity to map data to any.. Ignition Edge Sql Bridge.
     
    
        From www.huntonwell.com 
                    Ignition Edge解决方案 Ignition Edge Sql Bridge  The module allows you to. The group will then execute at a specific. Named queries are a standard feature. The module allows you to leverage ignition’s unlimited. Ignition can automatically create and manage the database table for each group. Often called a “swiss army knife” for efficiently moving data between plcs and sql databases, the sql bridge module leverages ignition’s. Ignition Edge Sql Bridge.
     
    
        From inductiveautomation.com 
                    Inductive Automation edgeiiot Ignition Edge Sql Bridge  Transaction groups are configured in the ignition designer. The ignition sql bridge module sql bridge allows you to connect to your sql database and build some structure without having to know anything about sql to begin with. Named queries are a standard feature. The module allows you to leverage ignition’s unlimited. Often called a “swiss army knife” for efficiently moving. Ignition Edge Sql Bridge.
     
    
        From github.com 
                    azuresqledgetutorial/datageneratormodule/requirement.txt at master Ignition Edge Sql Bridge  The group will then execute at a specific. Named queries are a standard feature. Often called a “swiss army knife” for efficiently moving data between plcs and sql databases, the sql bridge module leverages ignition’s native database connectivity to map data to any. The ignition sql bridge module brings the power of structured query language (sql) databases to your industrial. Ignition Edge Sql Bridge.
     
    
        From inductiveautomation.com 
                    Ignition Edge Extend Ignition to the edge of the network Ignition Edge Sql Bridge  The group will then execute at a specific. The ignition sql bridge module brings the power of structured query language (sql) databases to your industrial process. Ignition can automatically create and manage the database table for each group. Sql bridge module is only for the transaction groups. The module allows you to. Named queries are a standard feature. We have. Ignition Edge Sql Bridge.
     
    
        From www.docs.inductiveautomation.com 
                    SQL Bridge Module Ignition User Manual Ignition Edge Sql Bridge  The ignition sql bridge module brings the power of structured query language (sql) databases to your industrial process. Ignition can automatically create and manage the database table for each group. The group will then execute at a specific. The ignition sql bridge module sql bridge allows you to connect to your sql database and build some structure without having to. Ignition Edge Sql Bridge.
     
    
        From www.youtube.com 
                    Ignition SQL Bridge Module YouTube Ignition Edge Sql Bridge  Often called a “swiss army knife” for efficiently moving data between plcs and sql databases, the sql bridge module leverages ignition’s native database connectivity to map data to any. Named queries are a standard feature. The module allows you to leverage ignition’s unlimited. Transaction groups are configured in the ignition designer. The group will then execute at a specific. We. Ignition Edge Sql Bridge.
     
    
        From www.inductiveautomation.com 
                    Introducing Ignition Edge Inductive Automation Ignition Edge Sql Bridge  The ignition sql bridge module brings the power of structured query language (sql) databases to your industrial process. The module allows you to leverage ignition’s unlimited. Named queries are a standard feature. The module allows you to. Transaction groups are configured in the ignition designer. Tag historian module has some. The group will then execute at a specific. Ignition can. Ignition Edge Sql Bridge.
     
    
        From www.youtube.com 
                    What's the upgrade path from Ignition Edge Panel? YouTube Ignition Edge Sql Bridge  The module allows you to. The ignition sql bridge module brings the power of structured query language (sql) databases to your industrial process. The group will then execute at a specific. We have standard, but limited, ignition clients running on other sites used as fallbacks for $500 each (that’s with the qty 10+ discount). The ignition sql bridge module brings. Ignition Edge Sql Bridge.
     
    
        From juejin.cn 
                    ignition中的数据库前言 在ignition的模块化架构中,提供了与数据库功能相关的SQL Bridge模块,但是 掘金 Ignition Edge Sql Bridge  The group will then execute at a specific. Tag historian module has some. The ignition sql bridge module brings the power of structured query language (sql) databases to your industrial process. The module allows you to leverage ignition’s unlimited. The module allows you to. Ignition can automatically create and manage the database table for each group. The ignition sql bridge. Ignition Edge Sql Bridge.
     
    
        From forum.inductiveautomation.com 
                    Ignition edge pipeline Ignition Inductive Automation Forum Ignition Edge Sql Bridge  Often called a “swiss army knife” for efficiently moving data between plcs and sql databases, the sql bridge module leverages ignition’s native database connectivity to map data to any. Named queries are a standard feature. The module allows you to. The ignition sql bridge module brings the power of structured query language (sql) databases to your industrial process. Tag historian. Ignition Edge Sql Bridge.
     
    
        From inductiveautomation.com 
                    Ignition Edge Extend Ignition to the edge of the network Ignition Edge Sql Bridge  The ignition sql bridge module sql bridge allows you to connect to your sql database and build some structure without having to know anything about sql to begin with. The module allows you to leverage ignition’s unlimited. The group will then execute at a specific. The ignition sql bridge module brings the power of structured query language (sql) databases to. Ignition Edge Sql Bridge.
     
    
        From inductiveautomation.com 
                    Inductive Automation edgeiiot Ignition Edge Sql Bridge  Tag historian module has some. The group will then execute at a specific. The module allows you to. Often called a “swiss army knife” for efficiently moving data between plcs and sql databases, the sql bridge module leverages ignition’s native database connectivity to map data to any. We have standard, but limited, ignition clients running on other sites used as. Ignition Edge Sql Bridge.
     
    
        From inductiveautomation.com 
                    Ignition SQL Bridge Module Powerful Transaction Management Software Ignition Edge Sql Bridge  Tag historian module has some. The group will then execute at a specific. Ignition can automatically create and manage the database table for each group. Named queries are a standard feature. The ignition sql bridge module brings the power of structured query language (sql) databases to your industrial process. Often called a “swiss army knife” for efficiently moving data between. Ignition Edge Sql Bridge.
     
    
        From juejin.cn 
                    ignition中的数据库前言 在ignition的模块化架构中,提供了与数据库功能相关的SQL Bridge模块,但是 掘金 Ignition Edge Sql Bridge  Sql bridge module is only for the transaction groups. Ignition can automatically create and manage the database table for each group. Tag historian module has some. Often called a “swiss army knife” for efficiently moving data between plcs and sql databases, the sql bridge module leverages ignition’s native database connectivity to map data to any. We have standard, but limited,. Ignition Edge Sql Bridge.
     
    
        From scada1.icontrolservices.com 
                    Connecting to Microsoft SQL Server Express Ignition User Manual 7.9 Ignition Edge Sql Bridge  Ignition can automatically create and manage the database table for each group. Named queries are a standard feature. The module allows you to. Often called a “swiss army knife” for efficiently moving data between plcs and sql databases, the sql bridge module leverages ignition’s native database connectivity to map data to any. The module allows you to leverage ignition’s unlimited.. Ignition Edge Sql Bridge.
     
    
        From inductiveautomation.com 
                    Ignition Edge Extend Ignition to the edge of the network Ignition Edge Sql Bridge  Tag historian module has some. The ignition sql bridge module brings the power of structured query language (sql) databases to your industrial process. Named queries are a standard feature. Transaction groups are configured in the ignition designer. The group will then execute at a specific. The module allows you to. The module allows you to leverage ignition’s unlimited. Often called. Ignition Edge Sql Bridge.
     
    
        From www.youtube.com 
                    System Architectures with the New Ignition Edge YouTube Ignition Edge Sql Bridge  The ignition sql bridge module sql bridge allows you to connect to your sql database and build some structure without having to know anything about sql to begin with. We have standard, but limited, ignition clients running on other sites used as fallbacks for $500 each (that’s with the qty 10+ discount). Tag historian module has some. The ignition sql. Ignition Edge Sql Bridge.
     
    
        From www.youtube.com 
                    Edge Computing When to use Ignition Edge Software YouTube Ignition Edge Sql Bridge  The ignition sql bridge module brings the power of structured query language (sql) databases to your industrial process. We have standard, but limited, ignition clients running on other sites used as fallbacks for $500 each (that’s with the qty 10+ discount). The group will then execute at a specific. Transaction groups are configured in the ignition designer. Ignition can automatically. Ignition Edge Sql Bridge.
     
    
        From www.youtube.com 
                    Ignition Explained SQL Bridge Module Inductive Automation Ignition Ignition Edge Sql Bridge  Ignition can automatically create and manage the database table for each group. The ignition sql bridge module brings the power of structured query language (sql) databases to your industrial process. The ignition sql bridge module sql bridge allows you to connect to your sql database and build some structure without having to know anything about sql to begin with. Tag. Ignition Edge Sql Bridge.
     
    
        From info.opto22.com 
                    groov with Ignition Edge Ignition Edge Sql Bridge  The ignition sql bridge module brings the power of structured query language (sql) databases to your industrial process. The module allows you to. Tag historian module has some. We have standard, but limited, ignition clients running on other sites used as fallbacks for $500 each (that’s with the qty 10+ discount). The ignition sql bridge module brings the power of. Ignition Edge Sql Bridge.
     
    
        From www.youtube.com 
                    inar Ignition Maximice sus datos con SQL Bridge YouTube Ignition Edge Sql Bridge  The module allows you to leverage ignition’s unlimited. Named queries are a standard feature. Transaction groups are configured in the ignition designer. We have standard, but limited, ignition clients running on other sites used as fallbacks for $500 each (that’s with the qty 10+ discount). The ignition sql bridge module sql bridge allows you to connect to your sql database. Ignition Edge Sql Bridge.
     
    
        From forum.inductiveautomation.com 
                    Ignition edge pipeline Ignition Inductive Automation Forum Ignition Edge Sql Bridge  Often called a “swiss army knife” for efficiently moving data between plcs and sql databases, the sql bridge module leverages ignition’s native database connectivity to map data to any. We have standard, but limited, ignition clients running on other sites used as fallbacks for $500 each (that’s with the qty 10+ discount). Ignition can automatically create and manage the database. Ignition Edge Sql Bridge.
     
    
        From www.docs.inductiveautomation.com 
                    SQL Bridge Module Ignition User Manual Ignition Edge Sql Bridge  Often called a “swiss army knife” for efficiently moving data between plcs and sql databases, the sql bridge module leverages ignition’s native database connectivity to map data to any. The ignition sql bridge module sql bridge allows you to connect to your sql database and build some structure without having to know anything about sql to begin with. The ignition. Ignition Edge Sql Bridge.
     
    
        From blog.opto22.com 
                    The Art of the Possible An EPIC "Dream Machine" for Ignition Edge Ignition Edge Sql Bridge  Often called a “swiss army knife” for efficiently moving data between plcs and sql databases, the sql bridge module leverages ignition’s native database connectivity to map data to any. We have standard, but limited, ignition clients running on other sites used as fallbacks for $500 each (that’s with the qty 10+ discount). Ignition can automatically create and manage the database. Ignition Edge Sql Bridge.
     
    
        From www.docs.inductiveautomation.com 
                    SQL Bridge (Transaction Groups) Ignition User Manual Ignition Edge Sql Bridge  The ignition sql bridge module brings the power of structured query language (sql) databases to your industrial process. The module allows you to. Sql bridge module is only for the transaction groups. We have standard, but limited, ignition clients running on other sites used as fallbacks for $500 each (that’s with the qty 10+ discount). Tag historian module has some.. Ignition Edge Sql Bridge.
     
    
        From forum.inductiveautomation.com 
                    Best way to display SQL query as a "table" Ignition Inductive Ignition Edge Sql Bridge  Named queries are a standard feature. Ignition can automatically create and manage the database table for each group. The module allows you to. The ignition sql bridge module sql bridge allows you to connect to your sql database and build some structure without having to know anything about sql to begin with. We have standard, but limited, ignition clients running. Ignition Edge Sql Bridge.
     
    
        From www.youtube.com 
                    MySQL Database Connection Ignition SCADA YouTube Ignition Edge Sql Bridge  Ignition can automatically create and manage the database table for each group. The ignition sql bridge module sql bridge allows you to connect to your sql database and build some structure without having to know anything about sql to begin with. The ignition sql bridge module brings the power of structured query language (sql) databases to your industrial process. The. Ignition Edge Sql Bridge.
     
    
        From inductiveautomation.com 
                    Scalable SCADA Deploying Ignition in Any Architecture Inductive Ignition Edge Sql Bridge  Named queries are a standard feature. We have standard, but limited, ignition clients running on other sites used as fallbacks for $500 each (that’s with the qty 10+ discount). The ignition sql bridge module brings the power of structured query language (sql) databases to your industrial process. Sql bridge module is only for the transaction groups. Transaction groups are configured. Ignition Edge Sql Bridge.