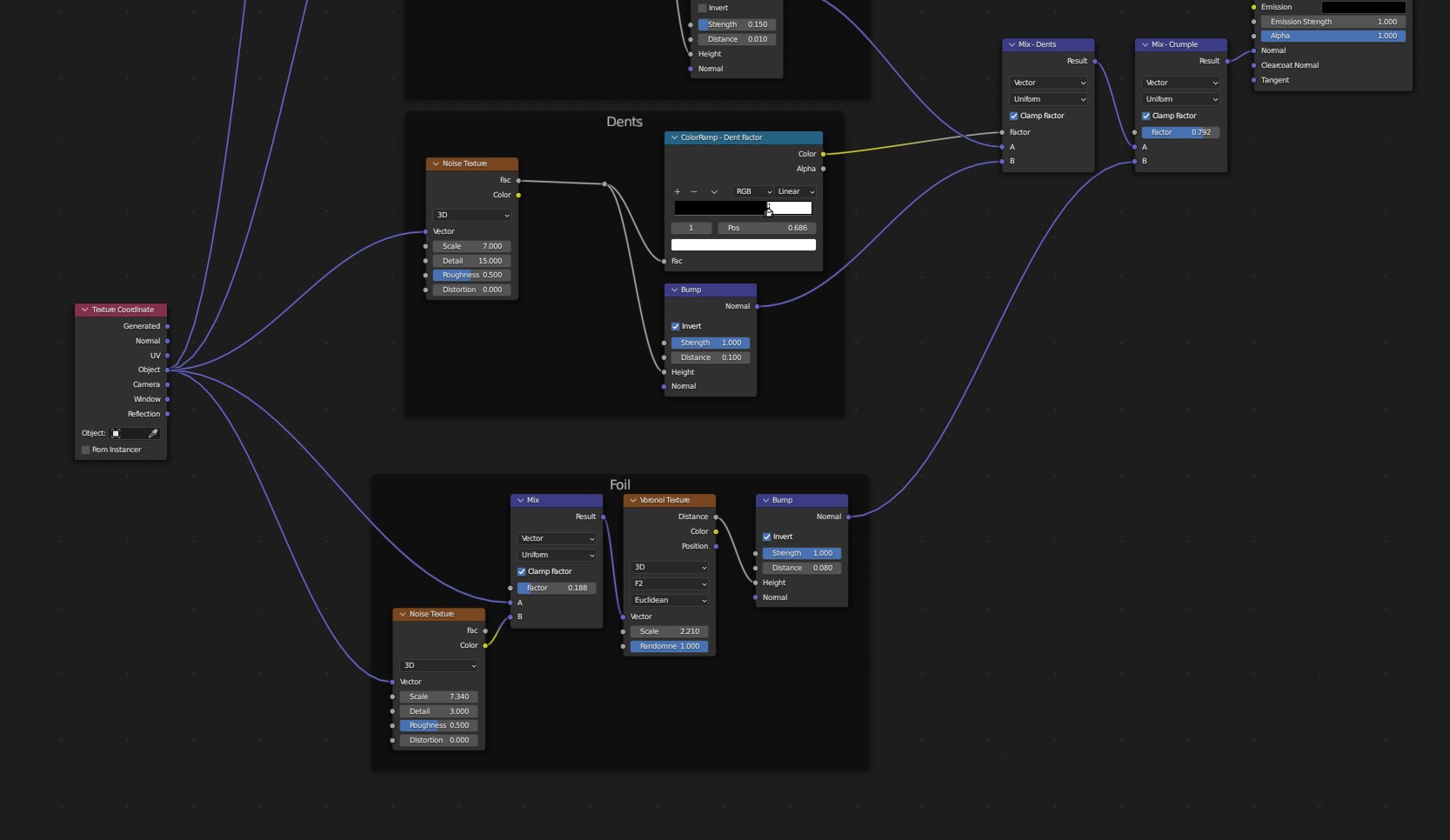
Blender Aluminum Material . Hand polished hairline metal which is as smooth as the skin of colossus. If you are about to design a metal gate or metal furniture, then this is the best day of your life. Explore a range of metal textures, including brushed, polished, and rusted finishes. You do need uvs on your model for the anisotropy to show up correctly. Choose from styles such as steel, aluminum, and bronze for creating realistic surfaces in industrial and modern designs. Blender uses the tangent vector to calculate anisotropy, which is the vector in. Aluminum is a pretty bright metal.
from blender.stackexchange.com
Hand polished hairline metal which is as smooth as the skin of colossus. Choose from styles such as steel, aluminum, and bronze for creating realistic surfaces in industrial and modern designs. You do need uvs on your model for the anisotropy to show up correctly. Blender uses the tangent vector to calculate anisotropy, which is the vector in. If you are about to design a metal gate or metal furniture, then this is the best day of your life. Explore a range of metal textures, including brushed, polished, and rusted finishes. Aluminum is a pretty bright metal.
texturing Realistic Aluminum Material In Cycles? Blender Stack Exchange
Blender Aluminum Material Hand polished hairline metal which is as smooth as the skin of colossus. Choose from styles such as steel, aluminum, and bronze for creating realistic surfaces in industrial and modern designs. Explore a range of metal textures, including brushed, polished, and rusted finishes. Aluminum is a pretty bright metal. You do need uvs on your model for the anisotropy to show up correctly. Blender uses the tangent vector to calculate anisotropy, which is the vector in. Hand polished hairline metal which is as smooth as the skin of colossus. If you are about to design a metal gate or metal furniture, then this is the best day of your life.
From artisticrender.com
How to create an aluminum material in Blender Blender Aluminum Material Blender uses the tangent vector to calculate anisotropy, which is the vector in. Hand polished hairline metal which is as smooth as the skin of colossus. Aluminum is a pretty bright metal. If you are about to design a metal gate or metal furniture, then this is the best day of your life. Choose from styles such as steel, aluminum,. Blender Aluminum Material.
From www.youtube.com
How To Make Metal Material In Blender 2.91 YouTube Blender Aluminum Material Aluminum is a pretty bright metal. Choose from styles such as steel, aluminum, and bronze for creating realistic surfaces in industrial and modern designs. Blender uses the tangent vector to calculate anisotropy, which is the vector in. You do need uvs on your model for the anisotropy to show up correctly. Explore a range of metal textures, including brushed, polished,. Blender Aluminum Material.
From www.blenderkit.com
Brushed Aluminium FREE metal materials BlenderKit Blender Aluminum Material Aluminum is a pretty bright metal. Blender uses the tangent vector to calculate anisotropy, which is the vector in. If you are about to design a metal gate or metal furniture, then this is the best day of your life. Choose from styles such as steel, aluminum, and bronze for creating realistic surfaces in industrial and modern designs. Explore a. Blender Aluminum Material.
From blenderartists.org
Procedural Brushed Metal Shader (HELP) Materials and Textures Blender Aluminum Material Aluminum is a pretty bright metal. You do need uvs on your model for the anisotropy to show up correctly. Blender uses the tangent vector to calculate anisotropy, which is the vector in. Hand polished hairline metal which is as smooth as the skin of colossus. Explore a range of metal textures, including brushed, polished, and rusted finishes. Choose from. Blender Aluminum Material.
From blendersauce.com
Metal Textures Blendersauce Blender Aluminum Material You do need uvs on your model for the anisotropy to show up correctly. Blender uses the tangent vector to calculate anisotropy, which is the vector in. Aluminum is a pretty bright metal. Choose from styles such as steel, aluminum, and bronze for creating realistic surfaces in industrial and modern designs. Explore a range of metal textures, including brushed, polished,. Blender Aluminum Material.
From www.youtube.com
How to make a procedural metal material in Blender [2.92] YouTube Blender Aluminum Material Hand polished hairline metal which is as smooth as the skin of colossus. Explore a range of metal textures, including brushed, polished, and rusted finishes. Aluminum is a pretty bright metal. You do need uvs on your model for the anisotropy to show up correctly. Choose from styles such as steel, aluminum, and bronze for creating realistic surfaces in industrial. Blender Aluminum Material.
From www.blenderguru.com
Making Realistic PBR Materials Part 2 Metal — Blender Guru Blender Aluminum Material If you are about to design a metal gate or metal furniture, then this is the best day of your life. You do need uvs on your model for the anisotropy to show up correctly. Blender uses the tangent vector to calculate anisotropy, which is the vector in. Explore a range of metal textures, including brushed, polished, and rusted finishes.. Blender Aluminum Material.
From artisticrender.com
How to create an aluminum material in Blender Blender Aluminum Material Blender uses the tangent vector to calculate anisotropy, which is the vector in. If you are about to design a metal gate or metal furniture, then this is the best day of your life. Explore a range of metal textures, including brushed, polished, and rusted finishes. Aluminum is a pretty bright metal. You do need uvs on your model for. Blender Aluminum Material.
From artisticrender.com
How to create an aluminum material in Blender Blender Aluminum Material Choose from styles such as steel, aluminum, and bronze for creating realistic surfaces in industrial and modern designs. Blender uses the tangent vector to calculate anisotropy, which is the vector in. Hand polished hairline metal which is as smooth as the skin of colossus. Aluminum is a pretty bright metal. If you are about to design a metal gate or. Blender Aluminum Material.
From www.reddit.com
Free Metallic Materials (Link in the comments) r/blender Blender Aluminum Material Choose from styles such as steel, aluminum, and bronze for creating realistic surfaces in industrial and modern designs. Aluminum is a pretty bright metal. If you are about to design a metal gate or metal furniture, then this is the best day of your life. Blender uses the tangent vector to calculate anisotropy, which is the vector in. You do. Blender Aluminum Material.
From www.youtube.com
CREATE A PROCEDURAL ANODIZED METAL MATERIAL FOR BLENDER YouTube Blender Aluminum Material You do need uvs on your model for the anisotropy to show up correctly. If you are about to design a metal gate or metal furniture, then this is the best day of your life. Explore a range of metal textures, including brushed, polished, and rusted finishes. Hand polished hairline metal which is as smooth as the skin of colossus.. Blender Aluminum Material.
From www.youtube.com
How to make Realistic Metal Material Shader with Texture, for Eevee and Blender Aluminum Material If you are about to design a metal gate or metal furniture, then this is the best day of your life. Choose from styles such as steel, aluminum, and bronze for creating realistic surfaces in industrial and modern designs. Explore a range of metal textures, including brushed, polished, and rusted finishes. Hand polished hairline metal which is as smooth as. Blender Aluminum Material.
From www.youtube.com
Procedural Brushed Metal Material (Blender Tutorial) YouTube Blender Aluminum Material Blender uses the tangent vector to calculate anisotropy, which is the vector in. Aluminum is a pretty bright metal. If you are about to design a metal gate or metal furniture, then this is the best day of your life. Explore a range of metal textures, including brushed, polished, and rusted finishes. You do need uvs on your model for. Blender Aluminum Material.
From www.artstation.com
ArtStation Blender Brushed Aluminium Metal Material Blender Aluminum Material Choose from styles such as steel, aluminum, and bronze for creating realistic surfaces in industrial and modern designs. If you are about to design a metal gate or metal furniture, then this is the best day of your life. Hand polished hairline metal which is as smooth as the skin of colossus. Blender uses the tangent vector to calculate anisotropy,. Blender Aluminum Material.
From artisticrender.com
How to create an aluminum material in Blender Blender Aluminum Material You do need uvs on your model for the anisotropy to show up correctly. If you are about to design a metal gate or metal furniture, then this is the best day of your life. Explore a range of metal textures, including brushed, polished, and rusted finishes. Hand polished hairline metal which is as smooth as the skin of colossus.. Blender Aluminum Material.
From www.pinterest.com.au
18 Blend Metal material experiments. Blender tutorial, Blender 3d Blender Aluminum Material Blender uses the tangent vector to calculate anisotropy, which is the vector in. Hand polished hairline metal which is as smooth as the skin of colossus. If you are about to design a metal gate or metal furniture, then this is the best day of your life. Aluminum is a pretty bright metal. Explore a range of metal textures, including. Blender Aluminum Material.
From www.youtube.com
How to make Blender Metal Texture Material Shader using Procedural Blender Aluminum Material Choose from styles such as steel, aluminum, and bronze for creating realistic surfaces in industrial and modern designs. You do need uvs on your model for the anisotropy to show up correctly. Blender uses the tangent vector to calculate anisotropy, which is the vector in. Aluminum is a pretty bright metal. Explore a range of metal textures, including brushed, polished,. Blender Aluminum Material.
From artisticrender.com
How to create an aluminum material in Blender Blender Aluminum Material Choose from styles such as steel, aluminum, and bronze for creating realistic surfaces in industrial and modern designs. If you are about to design a metal gate or metal furniture, then this is the best day of your life. Explore a range of metal textures, including brushed, polished, and rusted finishes. Blender uses the tangent vector to calculate anisotropy, which. Blender Aluminum Material.
From www.youtube.com
Procedural Nodes (part 46) Procedural Aluminum Metal in Blender YouTube Blender Aluminum Material You do need uvs on your model for the anisotropy to show up correctly. Aluminum is a pretty bright metal. Explore a range of metal textures, including brushed, polished, and rusted finishes. Hand polished hairline metal which is as smooth as the skin of colossus. Blender uses the tangent vector to calculate anisotropy, which is the vector in. Choose from. Blender Aluminum Material.
From artisticrender.com
How to create an aluminum material in Blender Blender Aluminum Material Choose from styles such as steel, aluminum, and bronze for creating realistic surfaces in industrial and modern designs. Explore a range of metal textures, including brushed, polished, and rusted finishes. Aluminum is a pretty bright metal. Blender uses the tangent vector to calculate anisotropy, which is the vector in. If you are about to design a metal gate or metal. Blender Aluminum Material.
From www.youtube.com
Blender Tutorial Stainless Steel Material YouTube Blender Aluminum Material Hand polished hairline metal which is as smooth as the skin of colossus. Explore a range of metal textures, including brushed, polished, and rusted finishes. If you are about to design a metal gate or metal furniture, then this is the best day of your life. Aluminum is a pretty bright metal. Blender uses the tangent vector to calculate anisotropy,. Blender Aluminum Material.
From blender.stackexchange.com
rendering Circular Brush Metal Blender Stack Exchange Blender Aluminum Material Hand polished hairline metal which is as smooth as the skin of colossus. Explore a range of metal textures, including brushed, polished, and rusted finishes. If you are about to design a metal gate or metal furniture, then this is the best day of your life. Aluminum is a pretty bright metal. Blender uses the tangent vector to calculate anisotropy,. Blender Aluminum Material.
From www.blenderkit.com
Aluminium used FREE 3D metal materials BlenderKit Blender Aluminum Material You do need uvs on your model for the anisotropy to show up correctly. Aluminum is a pretty bright metal. Explore a range of metal textures, including brushed, polished, and rusted finishes. Hand polished hairline metal which is as smooth as the skin of colossus. Choose from styles such as steel, aluminum, and bronze for creating realistic surfaces in industrial. Blender Aluminum Material.
From www.blenderkit.com
BlenderKit Download the FREE Brushed aluminium material Blender Aluminum Material Choose from styles such as steel, aluminum, and bronze for creating realistic surfaces in industrial and modern designs. Explore a range of metal textures, including brushed, polished, and rusted finishes. If you are about to design a metal gate or metal furniture, then this is the best day of your life. Aluminum is a pretty bright metal. Hand polished hairline. Blender Aluminum Material.
From www.blendernation.com
Blender Brushed Metal Material Settings BlenderNation Blender Aluminum Material Explore a range of metal textures, including brushed, polished, and rusted finishes. Aluminum is a pretty bright metal. Blender uses the tangent vector to calculate anisotropy, which is the vector in. Choose from styles such as steel, aluminum, and bronze for creating realistic surfaces in industrial and modern designs. Hand polished hairline metal which is as smooth as the skin. Blender Aluminum Material.
From artisticrender.com
How to create an aluminum material in Blender Blender Aluminum Material Choose from styles such as steel, aluminum, and bronze for creating realistic surfaces in industrial and modern designs. Blender uses the tangent vector to calculate anisotropy, which is the vector in. Hand polished hairline metal which is as smooth as the skin of colossus. Explore a range of metal textures, including brushed, polished, and rusted finishes. Aluminum is a pretty. Blender Aluminum Material.
From www.youtube.com
Blender Tutorial Creating Realistic Procedural Brushed Metal YouTube Blender Aluminum Material Aluminum is a pretty bright metal. Blender uses the tangent vector to calculate anisotropy, which is the vector in. Hand polished hairline metal which is as smooth as the skin of colossus. Choose from styles such as steel, aluminum, and bronze for creating realistic surfaces in industrial and modern designs. Explore a range of metal textures, including brushed, polished, and. Blender Aluminum Material.
From www.youtube.com
How to Create a Metal Material in Blender 2.83x Eevee,Cyles. YouTube Blender Aluminum Material Choose from styles such as steel, aluminum, and bronze for creating realistic surfaces in industrial and modern designs. Hand polished hairline metal which is as smooth as the skin of colossus. Blender uses the tangent vector to calculate anisotropy, which is the vector in. If you are about to design a metal gate or metal furniture, then this is the. Blender Aluminum Material.
From blender.stackexchange.com
texturing Realistic Aluminum Material In Cycles? Blender Stack Exchange Blender Aluminum Material If you are about to design a metal gate or metal furniture, then this is the best day of your life. Explore a range of metal textures, including brushed, polished, and rusted finishes. Aluminum is a pretty bright metal. Blender uses the tangent vector to calculate anisotropy, which is the vector in. Choose from styles such as steel, aluminum, and. Blender Aluminum Material.
From www.artstation.com
ArtStation Blender Brushed Aluminum Metal Material Blender Aluminum Material Hand polished hairline metal which is as smooth as the skin of colossus. You do need uvs on your model for the anisotropy to show up correctly. Explore a range of metal textures, including brushed, polished, and rusted finishes. Aluminum is a pretty bright metal. If you are about to design a metal gate or metal furniture, then this is. Blender Aluminum Material.
From www.creativeshrimp.com
How to Make Metal Material in Blender? • Creative Shrimp Blender Aluminum Material Hand polished hairline metal which is as smooth as the skin of colossus. Aluminum is a pretty bright metal. Choose from styles such as steel, aluminum, and bronze for creating realistic surfaces in industrial and modern designs. You do need uvs on your model for the anisotropy to show up correctly. Explore a range of metal textures, including brushed, polished,. Blender Aluminum Material.
From www.industrialcadtutorials.com
How to Develop a Polished Aluminium in Blender Industrial CAD Tutorials Blender Aluminum Material Hand polished hairline metal which is as smooth as the skin of colossus. You do need uvs on your model for the anisotropy to show up correctly. Choose from styles such as steel, aluminum, and bronze for creating realistic surfaces in industrial and modern designs. If you are about to design a metal gate or metal furniture, then this is. Blender Aluminum Material.
From artisticrender.com
How to create an aluminum material in Blender Blender Aluminum Material You do need uvs on your model for the anisotropy to show up correctly. Blender uses the tangent vector to calculate anisotropy, which is the vector in. Explore a range of metal textures, including brushed, polished, and rusted finishes. Aluminum is a pretty bright metal. Hand polished hairline metal which is as smooth as the skin of colossus. If you. Blender Aluminum Material.
From www.youtube.com
Blender Aluminum Shader / Material. Full Tutorial Free + Mats on Blender Aluminum Material Aluminum is a pretty bright metal. Explore a range of metal textures, including brushed, polished, and rusted finishes. If you are about to design a metal gate or metal furniture, then this is the best day of your life. Blender uses the tangent vector to calculate anisotropy, which is the vector in. Hand polished hairline metal which is as smooth. Blender Aluminum Material.