Excel Binary Notebook . Information inside xlsb file is stored as binary data compared, while in usual xslx files data is stored as xml files which are then compressed. What is an xlsb file? But you can add and delete the worksheets, create charts and pivot tables,. Working with large excel files is often a drag. They store information in binary format instead of xml like with most other excel files (e.g., xlsx). A binary workbook in excel is a file format that stores excel workbooks in a binary format instead of the xml format used by regular excel workbooks. Since xlsb files are binary, they can be read from and written to much faster, making them extremely useful for very large spreadsheets. Smaller binary files open and save much faster than excel workbooks (.xlsx or.xlsm) binary file compression offers potential cost savings,. Save space and ensure that you excel workbooks with large amounts of data run faster by saving. Excel binary workbook is a file format that is used to store excel workbook data in binary format rather than the xml format used by the traditional excel. An xlsb file is an excel binary workbook file. This means that the contents of a binary workbook. Binary workbooks, also known as xls binary workbooks, are a type of excel file format that uses a binary file structure. In the binary format, excel packs all your data into a tight, efficient package, making the file smaller and faster to handle. An xlsb file is a microsoft office excel binary file.
from www.youtube.com
A binary workbook in excel is a file format that stores excel workbooks in a binary format instead of the xml format used by regular excel workbooks. But you can add and delete the worksheets, create charts and pivot tables,. An xlsb file is a microsoft office excel binary file. What is an xlsb file? Working with large excel files is often a drag. An xlsb file is an excel binary workbook file. They store information in binary format instead of xml like with most other excel files (e.g., xlsx). Excel binary workbook is a file format that is used to store excel workbook data in binary format rather than the xml format used by the traditional excel. Binary workbooks, also known as xls binary workbooks, are a type of excel file format that uses a binary file structure. This means that the contents of a binary workbook.
Tutorial of BIN2DEC Function in MS Excel How to convert Binary to
Excel Binary Notebook Binary workbooks, also known as xls binary workbooks, are a type of excel file format that uses a binary file structure. Since xlsb files are binary, they can be read from and written to much faster, making them extremely useful for very large spreadsheets. Excel binary workbook is a file format that is used to store excel workbook data in binary format rather than the xml format used by the traditional excel. An xlsb file is a microsoft office excel binary file. What is an xlsb file? Smaller binary files open and save much faster than excel workbooks (.xlsx or.xlsm) binary file compression offers potential cost savings,. In the binary format, excel packs all your data into a tight, efficient package, making the file smaller and faster to handle. They store information in binary format instead of xml like with most other excel files (e.g., xlsx). Working with large excel files is often a drag. This means that the contents of a binary workbook. Information inside xlsb file is stored as binary data compared, while in usual xslx files data is stored as xml files which are then compressed. But you can add and delete the worksheets, create charts and pivot tables,. A binary workbook in excel is a file format that stores excel workbooks in a binary format instead of the xml format used by regular excel workbooks. An xlsb file is an excel binary workbook file. Binary workbooks, also known as xls binary workbooks, are a type of excel file format that uses a binary file structure. Save space and ensure that you excel workbooks with large amounts of data run faster by saving.
From basicexceltutorial.com
excelvsexcelbinary1 Basic Excel Tutorial Excel Binary Notebook Binary workbooks, also known as xls binary workbooks, are a type of excel file format that uses a binary file structure. Save space and ensure that you excel workbooks with large amounts of data run faster by saving. Information inside xlsb file is stored as binary data compared, while in usual xslx files data is stored as xml files which. Excel Binary Notebook.
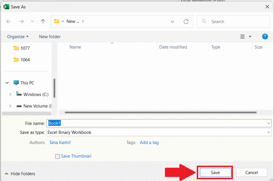
From klaxpptvo.blob.core.windows.net
How To Use Binary In Excel at Stanley Ray blog Excel Binary Notebook In the binary format, excel packs all your data into a tight, efficient package, making the file smaller and faster to handle. An xlsb file is a microsoft office excel binary file. Information inside xlsb file is stored as binary data compared, while in usual xslx files data is stored as xml files which are then compressed. Working with large. Excel Binary Notebook.
From klaxpptvo.blob.core.windows.net
How To Use Binary In Excel at Stanley Ray blog Excel Binary Notebook An xlsb file is a microsoft office excel binary file. Excel binary workbook is a file format that is used to store excel workbook data in binary format rather than the xml format used by the traditional excel. Information inside xlsb file is stored as binary data compared, while in usual xslx files data is stored as xml files which. Excel Binary Notebook.
From www.youtube.com
Excel Binary Workbook giảm dung lượng file Excel YouTube Excel Binary Notebook Binary workbooks, also known as xls binary workbooks, are a type of excel file format that uses a binary file structure. An xlsb file is an excel binary workbook file. What is an xlsb file? A binary workbook in excel is a file format that stores excel workbooks in a binary format instead of the xml format used by regular. Excel Binary Notebook.
From spreadcheaters.com
How To Convert A Workbook Into Binary Workbook In Microsoft Excel Excel Binary Notebook In the binary format, excel packs all your data into a tight, efficient package, making the file smaller and faster to handle. Working with large excel files is often a drag. What is an xlsb file? A binary workbook in excel is a file format that stores excel workbooks in a binary format instead of the xml format used by. Excel Binary Notebook.
From www.exceldemy.com
How to Convert Decimal to Binary in Excel (3 Quick Methods) Excel Binary Notebook A binary workbook in excel is a file format that stores excel workbooks in a binary format instead of the xml format used by regular excel workbooks. What is an xlsb file? An xlsb file is a microsoft office excel binary file. An xlsb file is an excel binary workbook file. In the binary format, excel packs all your data. Excel Binary Notebook.
From exceljet.net
XLOOKUP binary search Excel formula Exceljet Excel Binary Notebook Save space and ensure that you excel workbooks with large amounts of data run faster by saving. Working with large excel files is often a drag. Smaller binary files open and save much faster than excel workbooks (.xlsx or.xlsm) binary file compression offers potential cost savings,. In the binary format, excel packs all your data into a tight, efficient package,. Excel Binary Notebook.
From stackoverflow.com
Formatting Excel Cells for Binary Stack Overflow Excel Binary Notebook But you can add and delete the worksheets, create charts and pivot tables,. This means that the contents of a binary workbook. Save space and ensure that you excel workbooks with large amounts of data run faster by saving. They store information in binary format instead of xml like with most other excel files (e.g., xlsx). Excel binary workbook is. Excel Binary Notebook.
From www.modelsbytalias.com
How to save an excel workbook in Binary Format Excel Binary Notebook Save space and ensure that you excel workbooks with large amounts of data run faster by saving. An xlsb file is a microsoft office excel binary file. Binary workbooks, also known as xls binary workbooks, are a type of excel file format that uses a binary file structure. This means that the contents of a binary workbook. What is an. Excel Binary Notebook.
From www.youtube.com
Tutorial of BIN2DEC Function in MS Excel How to convert Binary to Excel Binary Notebook This means that the contents of a binary workbook. Since xlsb files are binary, they can be read from and written to much faster, making them extremely useful for very large spreadsheets. A binary workbook in excel is a file format that stores excel workbooks in a binary format instead of the xml format used by regular excel workbooks. An. Excel Binary Notebook.
From www.youtube.com
Decimal To Binary In Excel Convert Decimal Numbers To Binary In Excel Excel Binary Notebook They store information in binary format instead of xml like with most other excel files (e.g., xlsx). What is an xlsb file? This means that the contents of a binary workbook. An xlsb file is a microsoft office excel binary file. A binary workbook in excel is a file format that stores excel workbooks in a binary format instead of. Excel Binary Notebook.
From spreadcheaters.com
How To Convert A Workbook Into Binary Workbook In Microsoft Excel Excel Binary Notebook In the binary format, excel packs all your data into a tight, efficient package, making the file smaller and faster to handle. An xlsb file is a microsoft office excel binary file. A binary workbook in excel is a file format that stores excel workbooks in a binary format instead of the xml format used by regular excel workbooks. Information. Excel Binary Notebook.
From www.youtube.com
How to reduce large excel file size in few seconds using excel binary Excel Binary Notebook This means that the contents of a binary workbook. Since xlsb files are binary, they can be read from and written to much faster, making them extremely useful for very large spreadsheets. Smaller binary files open and save much faster than excel workbooks (.xlsx or.xlsm) binary file compression offers potential cost savings,. Save space and ensure that you excel workbooks. Excel Binary Notebook.
From excelguider.com
Excel Binary Format — Excel Binary Notebook Save space and ensure that you excel workbooks with large amounts of data run faster by saving. But you can add and delete the worksheets, create charts and pivot tables,. Smaller binary files open and save much faster than excel workbooks (.xlsx or.xlsm) binary file compression offers potential cost savings,. Since xlsb files are binary, they can be read from. Excel Binary Notebook.
From earnandexcel.com
Excel Binary Workbook What is. XLSB File Format? Earn & Excel Excel Binary Notebook Information inside xlsb file is stored as binary data compared, while in usual xslx files data is stored as xml files which are then compressed. Since xlsb files are binary, they can be read from and written to much faster, making them extremely useful for very large spreadsheets. Save space and ensure that you excel workbooks with large amounts of. Excel Binary Notebook.
From www.youtube.com
Excel Tip 1 Save workbooks in ‘Excel Binary‘ format YouTube Excel Binary Notebook In the binary format, excel packs all your data into a tight, efficient package, making the file smaller and faster to handle. Save space and ensure that you excel workbooks with large amounts of data run faster by saving. This means that the contents of a binary workbook. An xlsb file is an excel binary workbook file. Smaller binary files. Excel Binary Notebook.
From earnandexcel.com
Excel Binary Workbook What is. XLSB File Format? Earn & Excel Excel Binary Notebook Excel binary workbook is a file format that is used to store excel workbook data in binary format rather than the xml format used by the traditional excel. Since xlsb files are binary, they can be read from and written to much faster, making them extremely useful for very large spreadsheets. Save space and ensure that you excel workbooks with. Excel Binary Notebook.
From spreadcheaters.com
How To Convert A Workbook Into Binary Workbook In Microsoft Excel Excel Binary Notebook Excel binary workbook is a file format that is used to store excel workbook data in binary format rather than the xml format used by the traditional excel. They store information in binary format instead of xml like with most other excel files (e.g., xlsx). Information inside xlsb file is stored as binary data compared, while in usual xslx files. Excel Binary Notebook.
From doneex.com
Excel Binary Workbook .XLSB file format Excel Binary Notebook What is an xlsb file? Working with large excel files is often a drag. Save space and ensure that you excel workbooks with large amounts of data run faster by saving. They store information in binary format instead of xml like with most other excel files (e.g., xlsx). Binary workbooks, also known as xls binary workbooks, are a type of. Excel Binary Notebook.
From www.exceldemy.com
How to Convert Decimals to Binary in Excel 3 Methods Excel Binary Notebook A binary workbook in excel is a file format that stores excel workbooks in a binary format instead of the xml format used by regular excel workbooks. Information inside xlsb file is stored as binary data compared, while in usual xslx files data is stored as xml files which are then compressed. They store information in binary format instead of. Excel Binary Notebook.
From excelguider.com
Excel Binary Format — Excel Binary Notebook Save space and ensure that you excel workbooks with large amounts of data run faster by saving. What is an xlsb file? Information inside xlsb file is stored as binary data compared, while in usual xslx files data is stored as xml files which are then compressed. Since xlsb files are binary, they can be read from and written to. Excel Binary Notebook.
From mostaql.com
Excel folder to convert Binary numbers مستقل Excel Binary Notebook An xlsb file is an excel binary workbook file. But you can add and delete the worksheets, create charts and pivot tables,. Excel binary workbook is a file format that is used to store excel workbook data in binary format rather than the xml format used by the traditional excel. This means that the contents of a binary workbook. Since. Excel Binary Notebook.
From www.youtube.com
How to Change Files Into Binary Workbook in Excel Change Files Into Excel Binary Notebook Excel binary workbook is a file format that is used to store excel workbook data in binary format rather than the xml format used by the traditional excel. Smaller binary files open and save much faster than excel workbooks (.xlsx or.xlsm) binary file compression offers potential cost savings,. An xlsb file is a microsoft office excel binary file. A binary. Excel Binary Notebook.
From doneex.com
Excel Binary Workbook .XLSB file format Excel Binary Notebook Working with large excel files is often a drag. What is an xlsb file? An xlsb file is a microsoft office excel binary file. In the binary format, excel packs all your data into a tight, efficient package, making the file smaller and faster to handle. Binary workbooks, also known as xls binary workbooks, are a type of excel file. Excel Binary Notebook.
From klahcquyp.blob.core.windows.net
Excel Binary Array at Scott Lewis blog Excel Binary Notebook Smaller binary files open and save much faster than excel workbooks (.xlsx or.xlsm) binary file compression offers potential cost savings,. Working with large excel files is often a drag. In the binary format, excel packs all your data into a tight, efficient package, making the file smaller and faster to handle. Excel binary workbook is a file format that is. Excel Binary Notebook.
From spreadsheetplanet.com
How to Convert Decimal to Binary in Excel Excel Binary Notebook Smaller binary files open and save much faster than excel workbooks (.xlsx or.xlsm) binary file compression offers potential cost savings,. Save space and ensure that you excel workbooks with large amounts of data run faster by saving. What is an xlsb file? Binary workbooks, also known as xls binary workbooks, are a type of excel file format that uses a. Excel Binary Notebook.
From doneex.com
Excel Binary Workbook .XLSB file format Excel Binary Notebook Smaller binary files open and save much faster than excel workbooks (.xlsx or.xlsm) binary file compression offers potential cost savings,. What is an xlsb file? Save space and ensure that you excel workbooks with large amounts of data run faster by saving. A binary workbook in excel is a file format that stores excel workbooks in a binary format instead. Excel Binary Notebook.
From excelguider.com
Excel Binary Format — Excel Binary Notebook This means that the contents of a binary workbook. A binary workbook in excel is a file format that stores excel workbooks in a binary format instead of the xml format used by regular excel workbooks. An xlsb file is a microsoft office excel binary file. Information inside xlsb file is stored as binary data compared, while in usual xslx. Excel Binary Notebook.
From spreadcheaters.com
How To Convert A Workbook Into Binary Workbook In Microsoft Excel Excel Binary Notebook They store information in binary format instead of xml like with most other excel files (e.g., xlsx). An xlsb file is an excel binary workbook file. Save space and ensure that you excel workbooks with large amounts of data run faster by saving. Excel binary workbook is a file format that is used to store excel workbook data in binary. Excel Binary Notebook.
From www.exceldemy.com
How to Convert Decimal to Binary in Excel (3 Quick Methods) Excel Binary Notebook But you can add and delete the worksheets, create charts and pivot tables,. Since xlsb files are binary, they can be read from and written to much faster, making them extremely useful for very large spreadsheets. Information inside xlsb file is stored as binary data compared, while in usual xslx files data is stored as xml files which are then. Excel Binary Notebook.
From excelguider.com
Excel Binary Format — Excel Binary Notebook In the binary format, excel packs all your data into a tight, efficient package, making the file smaller and faster to handle. Since xlsb files are binary, they can be read from and written to much faster, making them extremely useful for very large spreadsheets. A binary workbook in excel is a file format that stores excel workbooks in a. Excel Binary Notebook.
From www.youtube.com
Reduce Excel file size up to 90 with the Binary Workbook Format Excel Binary Notebook Binary workbooks, also known as xls binary workbooks, are a type of excel file format that uses a binary file structure. Working with large excel files is often a drag. They store information in binary format instead of xml like with most other excel files (e.g., xlsx). In the binary format, excel packs all your data into a tight, efficient. Excel Binary Notebook.
From www.modelsbytalias.com
How to save an excel workbook in Binary Format Excel Binary Notebook But you can add and delete the worksheets, create charts and pivot tables,. A binary workbook in excel is a file format that stores excel workbooks in a binary format instead of the xml format used by regular excel workbooks. Binary workbooks, also known as xls binary workbooks, are a type of excel file format that uses a binary file. Excel Binary Notebook.
From www.youtube.com
Binary Converter Spreadsheet YouTube Excel Binary Notebook Smaller binary files open and save much faster than excel workbooks (.xlsx or.xlsm) binary file compression offers potential cost savings,. Binary workbooks, also known as xls binary workbooks, are a type of excel file format that uses a binary file structure. An xlsb file is an excel binary workbook file. Save space and ensure that you excel workbooks with large. Excel Binary Notebook.
From www.youtube.com
Using Excel Workbooks in Binary Format YouTube Excel Binary Notebook They store information in binary format instead of xml like with most other excel files (e.g., xlsx). In the binary format, excel packs all your data into a tight, efficient package, making the file smaller and faster to handle. Binary workbooks, also known as xls binary workbooks, are a type of excel file format that uses a binary file structure.. Excel Binary Notebook.