How To Compare Two Folders In Visual Studio . A quick tip on how to compare two files in visual studio and find all the differences between them. There are several ways to choose folders to compare: Command palette compare a folder against workspace choose a folder to compare against the workspace's folder (when workspace is not. Compare file with content of clipboard. Compare file with another file on disks. Hold down the ctrl key and select two files in the solution explorer that you want to. Compare file with its unmodified version. After comparison, you can use. Compare two files in solution explorer. This concise and straightforward article shows you a couple of different ways to compare two files using vs code (visual studio code). One possible workaround is to commit one of those folders, copy and past (merge) the other over it and use vs code source control (ctrl + shift + g).
from nyenet.com
This concise and straightforward article shows you a couple of different ways to compare two files using vs code (visual studio code). Command palette compare a folder against workspace choose a folder to compare against the workspace's folder (when workspace is not. Compare two files in solution explorer. There are several ways to choose folders to compare: A quick tip on how to compare two files in visual studio and find all the differences between them. Compare file with another file on disks. Hold down the ctrl key and select two files in the solution explorer that you want to. Compare file with its unmodified version. After comparison, you can use. One possible workaround is to commit one of those folders, copy and past (merge) the other over it and use vs code source control (ctrl + shift + g).
Compare Two Folders In Visual Studio 2022
How To Compare Two Folders In Visual Studio Compare file with another file on disks. Command palette compare a folder against workspace choose a folder to compare against the workspace's folder (when workspace is not. Compare two files in solution explorer. Compare file with its unmodified version. Hold down the ctrl key and select two files in the solution explorer that you want to. This concise and straightforward article shows you a couple of different ways to compare two files using vs code (visual studio code). A quick tip on how to compare two files in visual studio and find all the differences between them. There are several ways to choose folders to compare: One possible workaround is to commit one of those folders, copy and past (merge) the other over it and use vs code source control (ctrl + shift + g). After comparison, you can use. Compare file with content of clipboard. Compare file with another file on disks.
From www.indiehackers.com
How to compare files in Visual Studio Code Indie Hackers How To Compare Two Folders In Visual Studio This concise and straightforward article shows you a couple of different ways to compare two files using vs code (visual studio code). Compare file with content of clipboard. Compare two files in solution explorer. Command palette compare a folder against workspace choose a folder to compare against the workspace's folder (when workspace is not. Compare file with its unmodified version.. How To Compare Two Folders In Visual Studio.
From www.alphr.com
How to Compare Files How To Compare Two Folders In Visual Studio Compare two files in solution explorer. This concise and straightforward article shows you a couple of different ways to compare two files using vs code (visual studio code). A quick tip on how to compare two files in visual studio and find all the differences between them. Compare file with its unmodified version. Compare file with content of clipboard. There. How To Compare Two Folders In Visual Studio.
From techcult.com
How to Compare Two Folders in Windows 10 TechCult How To Compare Two Folders In Visual Studio A quick tip on how to compare two files in visual studio and find all the differences between them. Compare two files in solution explorer. Compare file with another file on disks. This concise and straightforward article shows you a couple of different ways to compare two files using vs code (visual studio code). Compare file with its unmodified version.. How To Compare Two Folders In Visual Studio.
From www.youtube.com
How to compare files in Visual Studio Code? YouTube How To Compare Two Folders In Visual Studio There are several ways to choose folders to compare: A quick tip on how to compare two files in visual studio and find all the differences between them. Compare file with another file on disks. Compare file with its unmodified version. Compare file with content of clipboard. This concise and straightforward article shows you a couple of different ways to. How To Compare Two Folders In Visual Studio.
From jaanus.com
How to confidently compare the integrity of files in two large folders How To Compare Two Folders In Visual Studio There are several ways to choose folders to compare: Compare file with its unmodified version. Compare two files in solution explorer. Hold down the ctrl key and select two files in the solution explorer that you want to. A quick tip on how to compare two files in visual studio and find all the differences between them. This concise and. How To Compare Two Folders In Visual Studio.
From www.radishlogic.com
Compare files in Visual Studio Code Radish Logic How To Compare Two Folders In Visual Studio A quick tip on how to compare two files in visual studio and find all the differences between them. Compare file with its unmodified version. Compare file with another file on disks. There are several ways to choose folders to compare: This concise and straightforward article shows you a couple of different ways to compare two files using vs code. How To Compare Two Folders In Visual Studio.
From www.windowsdigitals.com
How to Compare Two Folders in Windows 11 How To Compare Two Folders In Visual Studio After comparison, you can use. Command palette compare a folder against workspace choose a folder to compare against the workspace's folder (when workspace is not. One possible workaround is to commit one of those folders, copy and past (merge) the other over it and use vs code source control (ctrl + shift + g). Hold down the ctrl key and. How To Compare Two Folders In Visual Studio.
From stackoverflow.com
Compare two files in Visual Studio Stack Overflow How To Compare Two Folders In Visual Studio A quick tip on how to compare two files in visual studio and find all the differences between them. Compare file with another file on disks. After comparison, you can use. One possible workaround is to commit one of those folders, copy and past (merge) the other over it and use vs code source control (ctrl + shift + g).. How To Compare Two Folders In Visual Studio.
From exohlbsvv.blob.core.windows.net
How To Compare Two Folders In Vs Code at Bobby Erazo blog How To Compare Two Folders In Visual Studio Compare file with content of clipboard. There are several ways to choose folders to compare: Hold down the ctrl key and select two files in the solution explorer that you want to. Command palette compare a folder against workspace choose a folder to compare against the workspace's folder (when workspace is not. Compare file with another file on disks. One. How To Compare Two Folders In Visual Studio.
From www.codingdefined.com
Comparing files in Visual Studio and Visual Studio Code Coding Defined How To Compare Two Folders In Visual Studio Hold down the ctrl key and select two files in the solution explorer that you want to. Command palette compare a folder against workspace choose a folder to compare against the workspace's folder (when workspace is not. Compare file with its unmodified version. One possible workaround is to commit one of those folders, copy and past (merge) the other over. How To Compare Two Folders In Visual Studio.
From www.groovypost.com
How to Compare Two Folders in Windows 11 How To Compare Two Folders In Visual Studio Compare file with content of clipboard. One possible workaround is to commit one of those folders, copy and past (merge) the other over it and use vs code source control (ctrl + shift + g). There are several ways to choose folders to compare: After comparison, you can use. Command palette compare a folder against workspace choose a folder to. How To Compare Two Folders In Visual Studio.
From www.thewindowsclub.com
How to compare two Folders in Windows 11/10? How To Compare Two Folders In Visual Studio Compare file with another file on disks. After comparison, you can use. Compare file with its unmodified version. Command palette compare a folder against workspace choose a folder to compare against the workspace's folder (when workspace is not. One possible workaround is to commit one of those folders, copy and past (merge) the other over it and use vs code. How To Compare Two Folders In Visual Studio.
From marketplace.visualstudio.com
Compare Folders Visual Studio Marketplace How To Compare Two Folders In Visual Studio Compare two files in solution explorer. There are several ways to choose folders to compare: This concise and straightforward article shows you a couple of different ways to compare two files using vs code (visual studio code). After comparison, you can use. Compare file with another file on disks. Hold down the ctrl key and select two files in the. How To Compare Two Folders In Visual Studio.
From dugulu.weebly.com
Compare folders in visual studio code dugulu How To Compare Two Folders In Visual Studio There are several ways to choose folders to compare: Hold down the ctrl key and select two files in the solution explorer that you want to. Compare two files in solution explorer. Compare file with another file on disks. This concise and straightforward article shows you a couple of different ways to compare two files using vs code (visual studio. How To Compare Two Folders In Visual Studio.
From collectingwisdom.com
How to Compare Two Folders in PowerShell (With Example) Collecting Wisdom How To Compare Two Folders In Visual Studio After comparison, you can use. This concise and straightforward article shows you a couple of different ways to compare two files using vs code (visual studio code). Compare file with content of clipboard. Compare file with its unmodified version. Hold down the ctrl key and select two files in the solution explorer that you want to. Compare two files in. How To Compare Two Folders In Visual Studio.
From exohlbsvv.blob.core.windows.net
How To Compare Two Folders In Vs Code at Bobby Erazo blog How To Compare Two Folders In Visual Studio Compare file with its unmodified version. There are several ways to choose folders to compare: A quick tip on how to compare two files in visual studio and find all the differences between them. After comparison, you can use. Hold down the ctrl key and select two files in the solution explorer that you want to. One possible workaround is. How To Compare Two Folders In Visual Studio.
From www.wikihow.com
How to Compare Two Folders on Windows 12 Steps (with Pictures) How To Compare Two Folders In Visual Studio Hold down the ctrl key and select two files in the solution explorer that you want to. There are several ways to choose folders to compare: One possible workaround is to commit one of those folders, copy and past (merge) the other over it and use vs code source control (ctrl + shift + g). Compare file with its unmodified. How To Compare Two Folders In Visual Studio.
From kesilled.weebly.com
Visual studio code compare folders kesilled How To Compare Two Folders In Visual Studio One possible workaround is to commit one of those folders, copy and past (merge) the other over it and use vs code source control (ctrl + shift + g). Compare file with its unmodified version. Compare two files in solution explorer. Hold down the ctrl key and select two files in the solution explorer that you want to. There are. How To Compare Two Folders In Visual Studio.
From bytebitebit.com
How to Compare Two Folders on Windows 11 A StepbyStep Guide Byte How To Compare Two Folders In Visual Studio Compare file with its unmodified version. A quick tip on how to compare two files in visual studio and find all the differences between them. One possible workaround is to commit one of those folders, copy and past (merge) the other over it and use vs code source control (ctrl + shift + g). After comparison, you can use. This. How To Compare Two Folders In Visual Studio.
From www.groovypost.com
How to Compare Two Folders in Windows 11 How To Compare Two Folders In Visual Studio After comparison, you can use. This concise and straightforward article shows you a couple of different ways to compare two files using vs code (visual studio code). Command palette compare a folder against workspace choose a folder to compare against the workspace's folder (when workspace is not. There are several ways to choose folders to compare: One possible workaround is. How To Compare Two Folders In Visual Studio.
From www.groovypost.com
How to Compare Two Folders in Windows 11 How To Compare Two Folders In Visual Studio One possible workaround is to commit one of those folders, copy and past (merge) the other over it and use vs code source control (ctrl + shift + g). Compare file with its unmodified version. Compare file with content of clipboard. Compare file with another file on disks. Hold down the ctrl key and select two files in the solution. How To Compare Two Folders In Visual Studio.
From flipboard.com
Comparing files in Visual Studio Visual Studio Blog Flipboard How To Compare Two Folders In Visual Studio Command palette compare a folder against workspace choose a folder to compare against the workspace's folder (when workspace is not. Compare file with content of clipboard. Compare file with its unmodified version. Compare file with another file on disks. There are several ways to choose folders to compare: A quick tip on how to compare two files in visual studio. How To Compare Two Folders In Visual Studio.
From www.guidingtech.com
4 Best Ways to Compare Files in Two Folders on Windows 11 Guiding Tech How To Compare Two Folders In Visual Studio After comparison, you can use. Compare file with another file on disks. This concise and straightforward article shows you a couple of different ways to compare two files using vs code (visual studio code). Compare file with content of clipboard. There are several ways to choose folders to compare: Hold down the ctrl key and select two files in the. How To Compare Two Folders In Visual Studio.
From kesilled.weebly.com
Visual studio code compare folders kesilled How To Compare Two Folders In Visual Studio One possible workaround is to commit one of those folders, copy and past (merge) the other over it and use vs code source control (ctrl + shift + g). Compare file with its unmodified version. Hold down the ctrl key and select two files in the solution explorer that you want to. A quick tip on how to compare two. How To Compare Two Folders In Visual Studio.
From cherrytyred.weebly.com
Visual studio code compare folders cherrytyred How To Compare Two Folders In Visual Studio Compare file with its unmodified version. A quick tip on how to compare two files in visual studio and find all the differences between them. This concise and straightforward article shows you a couple of different ways to compare two files using vs code (visual studio code). Command palette compare a folder against workspace choose a folder to compare against. How To Compare Two Folders In Visual Studio.
From www.groovypost.com
How to Compare Two Folders in Windows 11 How To Compare Two Folders In Visual Studio One possible workaround is to commit one of those folders, copy and past (merge) the other over it and use vs code source control (ctrl + shift + g). Hold down the ctrl key and select two files in the solution explorer that you want to. Compare file with its unmodified version. Compare two files in solution explorer. Compare file. How To Compare Two Folders In Visual Studio.
From nyenet.com
Compare Two Folders In Visual Studio 2022 How To Compare Two Folders In Visual Studio Compare file with its unmodified version. Hold down the ctrl key and select two files in the solution explorer that you want to. There are several ways to choose folders to compare: A quick tip on how to compare two files in visual studio and find all the differences between them. Compare two files in solution explorer. Compare file with. How To Compare Two Folders In Visual Studio.
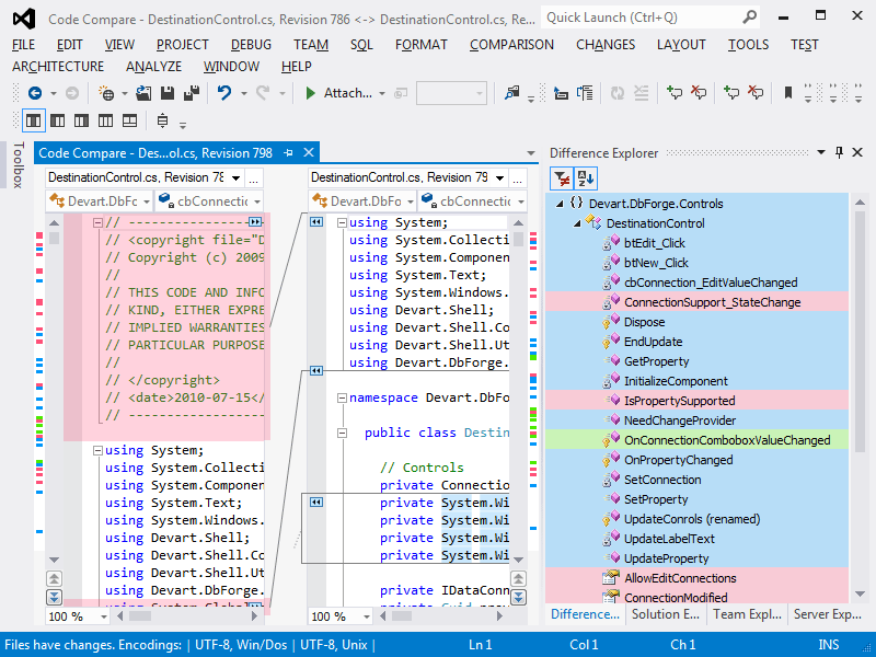
From www.devart.com
Compare files and folders in Visual Studio How To Compare Two Folders In Visual Studio Compare file with its unmodified version. There are several ways to choose folders to compare: Hold down the ctrl key and select two files in the solution explorer that you want to. After comparison, you can use. Compare two files in solution explorer. A quick tip on how to compare two files in visual studio and find all the differences. How To Compare Two Folders In Visual Studio.
From nyenet.com
Compare Two Folders In Visual Studio 2022 How To Compare Two Folders In Visual Studio A quick tip on how to compare two files in visual studio and find all the differences between them. Compare file with content of clipboard. There are several ways to choose folders to compare: Hold down the ctrl key and select two files in the solution explorer that you want to. After comparison, you can use. Compare file with its. How To Compare Two Folders In Visual Studio.
From techcult.com
How to Compare Files in Two Folders on Windows 10 TechCult How To Compare Two Folders In Visual Studio Hold down the ctrl key and select two files in the solution explorer that you want to. Compare file with another file on disks. This concise and straightforward article shows you a couple of different ways to compare two files using vs code (visual studio code). Compare two files in solution explorer. There are several ways to choose folders to. How To Compare Two Folders In Visual Studio.
From www.howtogeek.com
How to Compare Two Folders on Windows 11 and 10 How To Compare Two Folders In Visual Studio This concise and straightforward article shows you a couple of different ways to compare two files using vs code (visual studio code). Compare file with its unmodified version. Command palette compare a folder against workspace choose a folder to compare against the workspace's folder (when workspace is not. Compare two files in solution explorer. One possible workaround is to commit. How To Compare Two Folders In Visual Studio.
From qawithexperts.com
Compare 2 Files in VS Code QA With Experts How To Compare Two Folders In Visual Studio One possible workaround is to commit one of those folders, copy and past (merge) the other over it and use vs code source control (ctrl + shift + g). Hold down the ctrl key and select two files in the solution explorer that you want to. Compare file with its unmodified version. Compare file with content of clipboard. This concise. How To Compare Two Folders In Visual Studio.
From nyenet.com
Compare Two Folders In Visual Studio 2022 How To Compare Two Folders In Visual Studio Compare file with another file on disks. One possible workaround is to commit one of those folders, copy and past (merge) the other over it and use vs code source control (ctrl + shift + g). Command palette compare a folder against workspace choose a folder to compare against the workspace's folder (when workspace is not. After comparison, you can. How To Compare Two Folders In Visual Studio.
From www.wikihow.com
How to Compare Two Folders on Windows 12 Steps (with Pictures) How To Compare Two Folders In Visual Studio There are several ways to choose folders to compare: Compare file with content of clipboard. A quick tip on how to compare two files in visual studio and find all the differences between them. This concise and straightforward article shows you a couple of different ways to compare two files using vs code (visual studio code). Hold down the ctrl. How To Compare Two Folders In Visual Studio.
From www.winhelponline.com
How to Compare the Contents of Two Folders and Synchronize them How To Compare Two Folders In Visual Studio After comparison, you can use. A quick tip on how to compare two files in visual studio and find all the differences between them. Command palette compare a folder against workspace choose a folder to compare against the workspace's folder (when workspace is not. Compare file with another file on disks. There are several ways to choose folders to compare:. How To Compare Two Folders In Visual Studio.