Filter Javascript Geeksforgeeks . The filter() method does not execute the function. The filter() method creates a new array filled with elements that pass a test provided by a function. The filter() method of array instances creates a shallow copy of a portion of a given array, filtered down to just the elements from the given. The filter () method creates a new array containing elements that satisfy a specified condition. In javascript, the filter() method is an array method used to create a new array containing all elements that pass a specified test. The filter () method returns a new array containing the elements that pass a certain test performed on an original array. In this article, we will learn how to implement a filter () for objects in javascript. A computer science portal for geeks. The filter () method skips empty. It contains well written, well thought and well explained computer science and programming.
from www.geeksforgeeks.org
The filter () method skips empty. In this article, we will learn how to implement a filter () for objects in javascript. The filter () method returns a new array containing the elements that pass a certain test performed on an original array. The filter() method does not execute the function. The filter() method of array instances creates a shallow copy of a portion of a given array, filtered down to just the elements from the given. It contains well written, well thought and well explained computer science and programming. The filter () method creates a new array containing elements that satisfy a specified condition. The filter() method creates a new array filled with elements that pass a test provided by a function. In javascript, the filter() method is an array method used to create a new array containing all elements that pass a specified test. A computer science portal for geeks.
How to Set & Retrieve Cookies using JavaScript ?
Filter Javascript Geeksforgeeks The filter () method skips empty. It contains well written, well thought and well explained computer science and programming. The filter() method of array instances creates a shallow copy of a portion of a given array, filtered down to just the elements from the given. The filter() method creates a new array filled with elements that pass a test provided by a function. The filter () method creates a new array containing elements that satisfy a specified condition. A computer science portal for geeks. In this article, we will learn how to implement a filter () for objects in javascript. The filter () method returns a new array containing the elements that pass a certain test performed on an original array. The filter() method does not execute the function. The filter () method skips empty. In javascript, the filter() method is an array method used to create a new array containing all elements that pass a specified test.
From codedamn.com
Filter method in JavaScript How and when to use it? Filter Javascript Geeksforgeeks The filter () method returns a new array containing the elements that pass a certain test performed on an original array. The filter() method does not execute the function. It contains well written, well thought and well explained computer science and programming. In this article, we will learn how to implement a filter () for objects in javascript. The filter. Filter Javascript Geeksforgeeks.
From www.geeksforgeeks.org
How to Update value with put in Express/Node JS ? Filter Javascript Geeksforgeeks The filter () method returns a new array containing the elements that pass a certain test performed on an original array. In this article, we will learn how to implement a filter () for objects in javascript. The filter () method skips empty. In javascript, the filter() method is an array method used to create a new array containing all. Filter Javascript Geeksforgeeks.
From www.geeksforgeeks.org
How to open URL in same window and same tab using JavaScript Filter Javascript Geeksforgeeks The filter() method creates a new array filled with elements that pass a test provided by a function. It contains well written, well thought and well explained computer science and programming. The filter () method creates a new array containing elements that satisfy a specified condition. The filter () method returns a new array containing the elements that pass a. Filter Javascript Geeksforgeeks.
From www.geeksforgeeks.org
Design a Unit Converter using HTML CSS and JavaScript Filter Javascript Geeksforgeeks The filter () method skips empty. The filter () method creates a new array containing elements that satisfy a specified condition. The filter () method returns a new array containing the elements that pass a certain test performed on an original array. A computer science portal for geeks. The filter() method creates a new array filled with elements that pass. Filter Javascript Geeksforgeeks.
From www.geeksforgeeks.org
Create a Toggle Profile Card Details using HTML CSS and JavaScript Filter Javascript Geeksforgeeks The filter () method creates a new array containing elements that satisfy a specified condition. The filter() method of array instances creates a shallow copy of a portion of a given array, filtered down to just the elements from the given. The filter() method creates a new array filled with elements that pass a test provided by a function. The. Filter Javascript Geeksforgeeks.
From www.geeksforgeeks.org
Build A Drawing App using JavaScript Filter Javascript Geeksforgeeks In this article, we will learn how to implement a filter () for objects in javascript. The filter () method returns a new array containing the elements that pass a certain test performed on an original array. The filter () method skips empty. The filter() method creates a new array filled with elements that pass a test provided by a. Filter Javascript Geeksforgeeks.
From www.geeksforgeeks.org
How to Create Todo App using Next.js ? Filter Javascript Geeksforgeeks The filter() method of array instances creates a shallow copy of a portion of a given array, filtered down to just the elements from the given. It contains well written, well thought and well explained computer science and programming. The filter() method creates a new array filled with elements that pass a test provided by a function. The filter (). Filter Javascript Geeksforgeeks.
From www.geeksforgeeks.org
How to properly handle SIGINT with Express.js? Filter Javascript Geeksforgeeks The filter () method creates a new array containing elements that satisfy a specified condition. In this article, we will learn how to implement a filter () for objects in javascript. The filter() method does not execute the function. It contains well written, well thought and well explained computer science and programming. The filter() method of array instances creates a. Filter Javascript Geeksforgeeks.
From www.geeksforgeeks.org
Power BI Filters Filter Javascript Geeksforgeeks In javascript, the filter() method is an array method used to create a new array containing all elements that pass a specified test. In this article, we will learn how to implement a filter () for objects in javascript. It contains well written, well thought and well explained computer science and programming. The filter() method does not execute the function.. Filter Javascript Geeksforgeeks.
From www.geeksforgeeks.org
Create a Graph Plotter using HTML CSS and JavaScript Filter Javascript Geeksforgeeks The filter() method does not execute the function. In javascript, the filter() method is an array method used to create a new array containing all elements that pass a specified test. The filter() method of array instances creates a shallow copy of a portion of a given array, filtered down to just the elements from the given. The filter (). Filter Javascript Geeksforgeeks.
From www.geeksforgeeks.org
How to create logo using p5.js ? Filter Javascript Geeksforgeeks The filter () method returns a new array containing the elements that pass a certain test performed on an original array. In javascript, the filter() method is an array method used to create a new array containing all elements that pass a specified test. The filter() method creates a new array filled with elements that pass a test provided by. Filter Javascript Geeksforgeeks.
From www.geeksforgeeks.org
Create a Photo Filters and Effects Project using HTML CSS & JavaScript Filter Javascript Geeksforgeeks The filter() method does not execute the function. The filter() method of array instances creates a shallow copy of a portion of a given array, filtered down to just the elements from the given. The filter () method creates a new array containing elements that satisfy a specified condition. It contains well written, well thought and well explained computer science. Filter Javascript Geeksforgeeks.
From www.geeksforgeeks.org
How to add custom filter in search Box in ReactJS? Filter Javascript Geeksforgeeks The filter () method skips empty. The filter () method creates a new array containing elements that satisfy a specified condition. In this article, we will learn how to implement a filter () for objects in javascript. In javascript, the filter() method is an array method used to create a new array containing all elements that pass a specified test.. Filter Javascript Geeksforgeeks.
From www.geeksforgeeks.org
What is onerror() Method in JavaScript? Filter Javascript Geeksforgeeks It contains well written, well thought and well explained computer science and programming. In this article, we will learn how to implement a filter () for objects in javascript. In javascript, the filter() method is an array method used to create a new array containing all elements that pass a specified test. The filter () method skips empty. The filter(). Filter Javascript Geeksforgeeks.
From www.geeksforgeeks.org
Create a Health Tracker using HTML CSS & JavaScript Filter Javascript Geeksforgeeks The filter() method creates a new array filled with elements that pass a test provided by a function. In javascript, the filter() method is an array method used to create a new array containing all elements that pass a specified test. The filter () method creates a new array containing elements that satisfy a specified condition. The filter() method of. Filter Javascript Geeksforgeeks.
From www.geeksforgeeks.org
Explain the use of req and res objects in Express JS Filter Javascript Geeksforgeeks The filter () method returns a new array containing the elements that pass a certain test performed on an original array. In this article, we will learn how to implement a filter () for objects in javascript. In javascript, the filter() method is an array method used to create a new array containing all elements that pass a specified test.. Filter Javascript Geeksforgeeks.
From www.geeksforgeeks.org
How to Change the Button Label when Clicked using JavaScript Filter Javascript Geeksforgeeks The filter () method creates a new array containing elements that satisfy a specified condition. The filter() method does not execute the function. The filter () method returns a new array containing the elements that pass a certain test performed on an original array. In this article, we will learn how to implement a filter () for objects in javascript.. Filter Javascript Geeksforgeeks.
From sikats.us.to
Check if an array is empty or not in JavaScript Filter Javascript Geeksforgeeks In javascript, the filter() method is an array method used to create a new array containing all elements that pass a specified test. The filter() method does not execute the function. The filter () method skips empty. In this article, we will learn how to implement a filter () for objects in javascript. The filter() method creates a new array. Filter Javascript Geeksforgeeks.
From gregoryboxij.blogspot.com
36 Array Filter Function In Javascript Modern Javascript Blog Filter Javascript Geeksforgeeks The filter() method does not execute the function. The filter() method of array instances creates a shallow copy of a portion of a given array, filtered down to just the elements from the given. The filter () method skips empty. The filter () method creates a new array containing elements that satisfy a specified condition. In this article, we will. Filter Javascript Geeksforgeeks.
From joibsgvpy.blob.core.windows.net
Javascript Filter Value In Array at Ronald Roney blog Filter Javascript Geeksforgeeks A computer science portal for geeks. In this article, we will learn how to implement a filter () for objects in javascript. The filter() method of array instances creates a shallow copy of a portion of a given array, filtered down to just the elements from the given. The filter() method creates a new array filled with elements that pass. Filter Javascript Geeksforgeeks.
From www.geeksforgeeks.org
Find the Array Index with a Value in JavaScript Filter Javascript Geeksforgeeks The filter() method does not execute the function. The filter () method returns a new array containing the elements that pass a certain test performed on an original array. It contains well written, well thought and well explained computer science and programming. The filter() method creates a new array filled with elements that pass a test provided by a function.. Filter Javascript Geeksforgeeks.
From mapfranceswitzerlanditaly.pages.dev
Navigating Data With Grace Exploring The Power Of Filter And Map In Filter Javascript Geeksforgeeks In javascript, the filter() method is an array method used to create a new array containing all elements that pass a specified test. The filter () method returns a new array containing the elements that pass a certain test performed on an original array. The filter() method does not execute the function. It contains well written, well thought and well. Filter Javascript Geeksforgeeks.
From www.educba.com
JavaScript Array Filter How Array Filter work in JavaScript with Examples Filter Javascript Geeksforgeeks A computer science portal for geeks. The filter () method creates a new array containing elements that satisfy a specified condition. The filter() method creates a new array filled with elements that pass a test provided by a function. The filter () method returns a new array containing the elements that pass a certain test performed on an original array.. Filter Javascript Geeksforgeeks.
From www.geeksforgeeks.org
Search Bar using HTML, CSS and JavaScript Filter Javascript Geeksforgeeks The filter () method creates a new array containing elements that satisfy a specified condition. The filter () method returns a new array containing the elements that pass a certain test performed on an original array. The filter () method skips empty. In javascript, the filter() method is an array method used to create a new array containing all elements. Filter Javascript Geeksforgeeks.
From www.geeksforgeeks.org
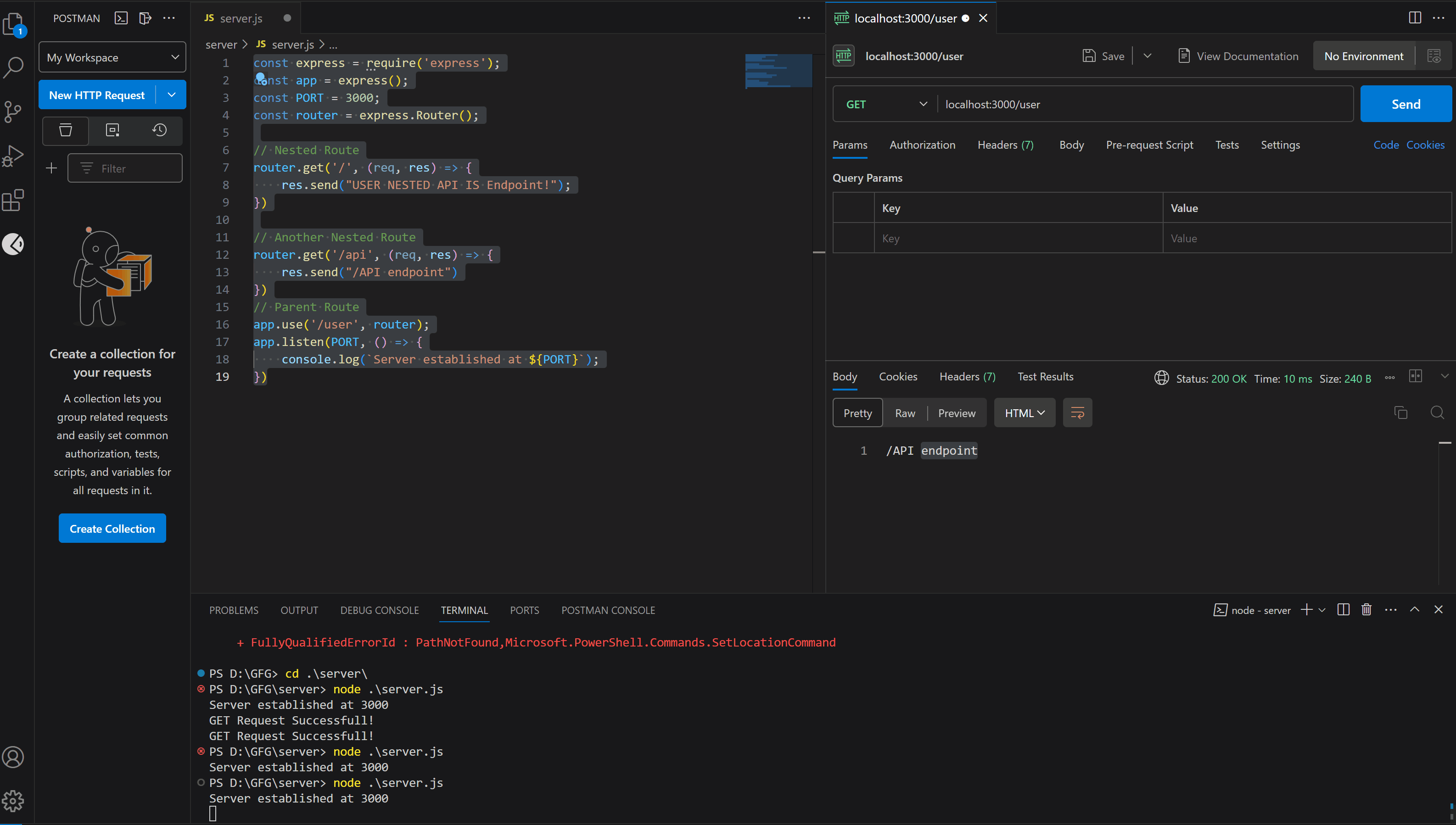
How do you handle nested routes in Express.js? Filter Javascript Geeksforgeeks In this article, we will learn how to implement a filter () for objects in javascript. The filter () method returns a new array containing the elements that pass a certain test performed on an original array. The filter() method creates a new array filled with elements that pass a test provided by a function. The filter() method of array. Filter Javascript Geeksforgeeks.
From www.geeksforgeeks.org
How to use Template Engines in Express JS ? Filter Javascript Geeksforgeeks The filter () method returns a new array containing the elements that pass a certain test performed on an original array. The filter() method creates a new array filled with elements that pass a test provided by a function. The filter() method does not execute the function. The filter () method creates a new array containing elements that satisfy a. Filter Javascript Geeksforgeeks.
From klallogqa.blob.core.windows.net
How To Store Data In Table Using Javascript at Barry Ricketts blog Filter Javascript Geeksforgeeks In this article, we will learn how to implement a filter () for objects in javascript. The filter() method of array instances creates a shallow copy of a portion of a given array, filtered down to just the elements from the given. The filter () method creates a new array containing elements that satisfy a specified condition. The filter (). Filter Javascript Geeksforgeeks.
From www.geeksforgeeks.org
Create a Testimonial box switcher using HTML CSS & JavaScript Filter Javascript Geeksforgeeks In javascript, the filter() method is an array method used to create a new array containing all elements that pass a specified test. The filter () method creates a new array containing elements that satisfy a specified condition. The filter() method does not execute the function. The filter() method of array instances creates a shallow copy of a portion of. Filter Javascript Geeksforgeeks.
From www.geeksforgeeks.org
Build a Text to Speech Converter using HTML, CSS & Javascript Filter Javascript Geeksforgeeks The filter() method does not execute the function. It contains well written, well thought and well explained computer science and programming. The filter () method creates a new array containing elements that satisfy a specified condition. The filter() method of array instances creates a shallow copy of a portion of a given array, filtered down to just the elements from. Filter Javascript Geeksforgeeks.
From www.geeksforgeeks.org
How to Exit after res.send() in Express JS Filter Javascript Geeksforgeeks In javascript, the filter() method is an array method used to create a new array containing all elements that pass a specified test. The filter() method creates a new array filled with elements that pass a test provided by a function. The filter() method does not execute the function. The filter () method skips empty. The filter () method returns. Filter Javascript Geeksforgeeks.
From www.geeksforgeeks.org
How to get the element's actual width and height in JavaScript Filter Javascript Geeksforgeeks The filter() method does not execute the function. The filter() method creates a new array filled with elements that pass a test provided by a function. It contains well written, well thought and well explained computer science and programming. The filter () method creates a new array containing elements that satisfy a specified condition. In this article, we will learn. Filter Javascript Geeksforgeeks.
From dauglas.afphila.com
How to create a stack visualizer using HTML CSS & Javascript Filter Javascript Geeksforgeeks The filter () method skips empty. In javascript, the filter() method is an array method used to create a new array containing all elements that pass a specified test. In this article, we will learn how to implement a filter () for objects in javascript. The filter () method creates a new array containing elements that satisfy a specified condition.. Filter Javascript Geeksforgeeks.
From www.geeksforgeeks.org
Navigating links in Selenium JavaScript Filter Javascript Geeksforgeeks The filter () method returns a new array containing the elements that pass a certain test performed on an original array. The filter() method does not execute the function. A computer science portal for geeks. The filter () method skips empty. In javascript, the filter() method is an array method used to create a new array containing all elements that. Filter Javascript Geeksforgeeks.
From www.geeksforgeeks.org
How to a JavaScript Developer? Filter Javascript Geeksforgeeks It contains well written, well thought and well explained computer science and programming. The filter () method creates a new array containing elements that satisfy a specified condition. The filter () method returns a new array containing the elements that pass a certain test performed on an original array. In this article, we will learn how to implement a filter. Filter Javascript Geeksforgeeks.
From www.geeksforgeeks.org
How to Set & Retrieve Cookies using JavaScript ? Filter Javascript Geeksforgeeks The filter() method of array instances creates a shallow copy of a portion of a given array, filtered down to just the elements from the given. The filter() method creates a new array filled with elements that pass a test provided by a function. The filter () method skips empty. The filter () method returns a new array containing the. Filter Javascript Geeksforgeeks.