Is Null Vs == Null Sql . Is null and is not null. The sql server isnull() function lets you return an alternative value when an expression is null: It does not represent zero or an empty string. In sql, null is a reserved keyword used to represent missing or unknown values. In this article, we are going to study the different ways to use these comparison operators with nulls. Ansi convention that null is an unknown value and cannot be. The question is when is a comparison null safe. Let’s quickly take a glance at the basics of nulls and comparison operators, and then. They return only true or false and are the best practice for incorporating null values into your queries. To handle nulls correctly, sql provides two special comparison operators: Null is a state, rather than an actual value; You can use the is. Sql provides the special syntax for testing if a column is null, via is null and is not null, which is a special condition to test for a null (or. Select productname, unitprice * (unitsinstock +.
from data-flair.training
In this article, we are going to study the different ways to use these comparison operators with nulls. Ansi convention that null is an unknown value and cannot be. To handle nulls correctly, sql provides two special comparison operators: Null is a state, rather than an actual value; In sql, null is a reserved keyword used to represent missing or unknown values. Is null and is not null. Let’s quickly take a glance at the basics of nulls and comparison operators, and then. Sql provides the special syntax for testing if a column is null, via is null and is not null, which is a special condition to test for a null (or. The sql server isnull() function lets you return an alternative value when an expression is null: They return only true or false and are the best practice for incorporating null values into your queries.
SQL Null Functions ISNULL, IFNULL, Combine, & NULLIF DataFlair
Is Null Vs == Null Sql Sql provides the special syntax for testing if a column is null, via is null and is not null, which is a special condition to test for a null (or. They return only true or false and are the best practice for incorporating null values into your queries. Let’s quickly take a glance at the basics of nulls and comparison operators, and then. It does not represent zero or an empty string. You can use the is. Select productname, unitprice * (unitsinstock +. In this article, we are going to study the different ways to use these comparison operators with nulls. To handle nulls correctly, sql provides two special comparison operators: The question is when is a comparison null safe. Ansi convention that null is an unknown value and cannot be. Is null and is not null. Null is a state, rather than an actual value; Sql provides the special syntax for testing if a column is null, via is null and is not null, which is a special condition to test for a null (or. In sql, null is a reserved keyword used to represent missing or unknown values. The sql server isnull() function lets you return an alternative value when an expression is null:
From www.teachucomp.com
NULL Values in SQL Tutorial Inc. Is Null Vs == Null Sql The question is when is a comparison null safe. Null is a state, rather than an actual value; They return only true or false and are the best practice for incorporating null values into your queries. Let’s quickly take a glance at the basics of nulls and comparison operators, and then. To handle nulls correctly, sql provides two special comparison. Is Null Vs == Null Sql.
From sqlserverdb.com
SQL IS NULL Operador lógico Sqlserverdb Is Null Vs == Null Sql In this article, we are going to study the different ways to use these comparison operators with nulls. Null is a state, rather than an actual value; The question is when is a comparison null safe. Sql provides the special syntax for testing if a column is null, via is null and is not null, which is a special condition. Is Null Vs == Null Sql.
From brokeasshome.com
How To Check Null Value In Sql Table Is Null Vs == Null Sql Is null and is not null. Sql provides the special syntax for testing if a column is null, via is null and is not null, which is a special condition to test for a null (or. Select productname, unitprice * (unitsinstock +. The question is when is a comparison null safe. The sql server isnull() function lets you return an. Is Null Vs == Null Sql.
From www.youtube.com
SQL Complete Tutorial Example to find NULL and NOT NULL values Is Null Vs == Null Sql Ansi convention that null is an unknown value and cannot be. To handle nulls correctly, sql provides two special comparison operators: Let’s quickly take a glance at the basics of nulls and comparison operators, and then. In this article, we are going to study the different ways to use these comparison operators with nulls. You can use the is. Sql. Is Null Vs == Null Sql.
From www.youtube.com
Oracle Tutorial is NULL and is NOT NULL YouTube Is Null Vs == Null Sql Let’s quickly take a glance at the basics of nulls and comparison operators, and then. In sql, null is a reserved keyword used to represent missing or unknown values. Is null and is not null. To handle nulls correctly, sql provides two special comparison operators: The sql server isnull() function lets you return an alternative value when an expression is. Is Null Vs == Null Sql.
From www.youtube.com
SQL NULL vs NOT NULL YouTube Is Null Vs == Null Sql It does not represent zero or an empty string. In this article, we are going to study the different ways to use these comparison operators with nulls. They return only true or false and are the best practice for incorporating null values into your queries. Select productname, unitprice * (unitsinstock +. Sql provides the special syntax for testing if a. Is Null Vs == Null Sql.
From morioh.com
SQL Tutorial for Beginners SQL IS NULL and IS NOT NULL Is Null Vs == Null Sql The question is when is a comparison null safe. Ansi convention that null is an unknown value and cannot be. The sql server isnull() function lets you return an alternative value when an expression is null: In sql, null is a reserved keyword used to represent missing or unknown values. It does not represent zero or an empty string. Select. Is Null Vs == Null Sql.
From bigdatansql.com
NULL in SQL Server Big Data and SQL Is Null Vs == Null Sql You can use the is. It does not represent zero or an empty string. The question is when is a comparison null safe. Is null and is not null. To handle nulls correctly, sql provides two special comparison operators: Let’s quickly take a glance at the basics of nulls and comparison operators, and then. The sql server isnull() function lets. Is Null Vs == Null Sql.
From www.youtube.com
Null Values in SQL SQL IS NULL and IS NOT NULL Operators How to Is Null Vs == Null Sql You can use the is. To handle nulls correctly, sql provides two special comparison operators: Ansi convention that null is an unknown value and cannot be. Sql provides the special syntax for testing if a column is null, via is null and is not null, which is a special condition to test for a null (or. Is null and is. Is Null Vs == Null Sql.
From www.youtube.com
SQL Logical Operators Part 2 SQL for Absolute Beginners SQL AND, OR Is Null Vs == Null Sql Sql provides the special syntax for testing if a column is null, via is null and is not null, which is a special condition to test for a null (or. Let’s quickly take a glance at the basics of nulls and comparison operators, and then. Null is a state, rather than an actual value; You can use the is. The. Is Null Vs == Null Sql.
From www.youtube.com
IS NULL and IS NOT NULL in SQL IS NULL AND IS NOT NULL in DBMS Is Null Vs == Null Sql The sql server isnull() function lets you return an alternative value when an expression is null: Null is a state, rather than an actual value; Select productname, unitprice * (unitsinstock +. You can use the is. They return only true or false and are the best practice for incorporating null values into your queries. In sql, null is a reserved. Is Null Vs == Null Sql.
From www.youtube.com
NULL operators, IS NULL and IS NOT NULL sql oraclesql YouTube Is Null Vs == Null Sql Select productname, unitprice * (unitsinstock +. In sql, null is a reserved keyword used to represent missing or unknown values. To handle nulls correctly, sql provides two special comparison operators: You can use the is. Ansi convention that null is an unknown value and cannot be. It does not represent zero or an empty string. They return only true or. Is Null Vs == Null Sql.
From data-flair.training
SQL Null Functions ISNULL, IFNULL, Combine, & NULLIF DataFlair Is Null Vs == Null Sql In this article, we are going to study the different ways to use these comparison operators with nulls. To handle nulls correctly, sql provides two special comparison operators: Sql provides the special syntax for testing if a column is null, via is null and is not null, which is a special condition to test for a null (or. They return. Is Null Vs == Null Sql.
From www.souysoeng.com
SQL IS NULL Is Null Vs == Null Sql They return only true or false and are the best practice for incorporating null values into your queries. You can use the is. Let’s quickly take a glance at the basics of nulls and comparison operators, and then. Null is a state, rather than an actual value; Sql provides the special syntax for testing if a column is null, via. Is Null Vs == Null Sql.
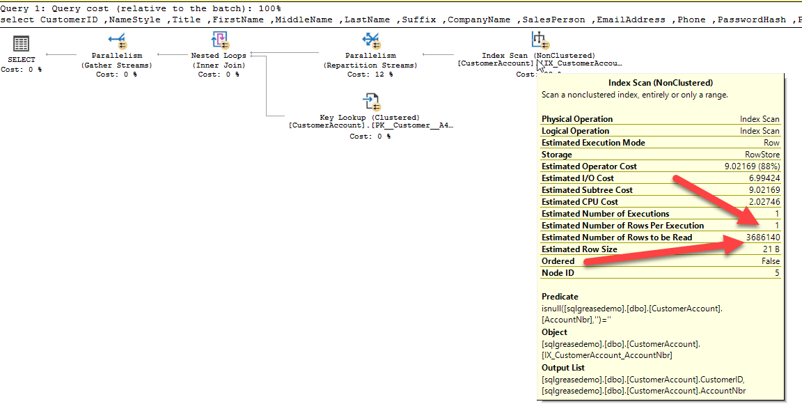
From blog.sqlgrease.com
Performance implications of using ISNULL vs IS NULL SQLGrease SQL Is Null Vs == Null Sql Null is a state, rather than an actual value; You can use the is. Ansi convention that null is an unknown value and cannot be. Sql provides the special syntax for testing if a column is null, via is null and is not null, which is a special condition to test for a null (or. They return only true or. Is Null Vs == Null Sql.
From www.youtube.com
SQL Return 1 instead of 0 when Count(*) result is Null YouTube Is Null Vs == Null Sql The sql server isnull() function lets you return an alternative value when an expression is null: Null is a state, rather than an actual value; Let’s quickly take a glance at the basics of nulls and comparison operators, and then. It does not represent zero or an empty string. Select productname, unitprice * (unitsinstock +. In this article, we are. Is Null Vs == Null Sql.
From javarevisited.blogspot.com
How to replace NULL with Empty String in SQL Server? ISNULL() vs Is Null Vs == Null Sql You can use the is. Sql provides the special syntax for testing if a column is null, via is null and is not null, which is a special condition to test for a null (or. In sql, null is a reserved keyword used to represent missing or unknown values. They return only true or false and are the best practice. Is Null Vs == Null Sql.
From www.youtube.com
What is the difference between “is null” and “= null” in SQL YouTube Is Null Vs == Null Sql It does not represent zero or an empty string. The question is when is a comparison null safe. In this article, we are going to study the different ways to use these comparison operators with nulls. Select productname, unitprice * (unitsinstock +. Is null and is not null. They return only true or false and are the best practice for. Is Null Vs == Null Sql.
From quickboosters.com
WHAT IS A NULL VALUE IN SQL QuickBoosters Is Null Vs == Null Sql Select productname, unitprice * (unitsinstock +. To handle nulls correctly, sql provides two special comparison operators: Let’s quickly take a glance at the basics of nulls and comparison operators, and then. In this article, we are going to study the different ways to use these comparison operators with nulls. They return only true or false and are the best practice. Is Null Vs == Null Sql.
From www.youtube.com
SQL Null Function in SQL ISNULL COALESCE IFNULL NVL YouTube Is Null Vs == Null Sql Let’s quickly take a glance at the basics of nulls and comparison operators, and then. The question is when is a comparison null safe. The sql server isnull() function lets you return an alternative value when an expression is null: Select productname, unitprice * (unitsinstock +. You can use the is. Null is a state, rather than an actual value;. Is Null Vs == Null Sql.
From stackoverflow.com
sql ISNULL vs IS NULL in LEFT JOIN Stack Overflow Is Null Vs == Null Sql Is null and is not null. They return only true or false and are the best practice for incorporating null values into your queries. In this article, we are going to study the different ways to use these comparison operators with nulls. Let’s quickly take a glance at the basics of nulls and comparison operators, and then. Null is a. Is Null Vs == Null Sql.
From www.youtube.com
SQL IS NULL and IS NOT NULL Operator mysql sql YouTube Is Null Vs == Null Sql It does not represent zero or an empty string. Ansi convention that null is an unknown value and cannot be. In this article, we are going to study the different ways to use these comparison operators with nulls. Select productname, unitprice * (unitsinstock +. Sql provides the special syntax for testing if a column is null, via is null and. Is Null Vs == Null Sql.
From www.youtube.com
SECRET OF SQL SERVER IS NULL vs ISNULL() MS SQL SERVER 🔥🔥 YouTube Is Null Vs == Null Sql The question is when is a comparison null safe. To handle nulls correctly, sql provides two special comparison operators: Let’s quickly take a glance at the basics of nulls and comparison operators, and then. Is null and is not null. In sql, null is a reserved keyword used to represent missing or unknown values. In this article, we are going. Is Null Vs == Null Sql.
From data-flair.training
SQL Null Functions ISNULL, IFNULL, Combine, & NULLIF DataFlair Is Null Vs == Null Sql The sql server isnull() function lets you return an alternative value when an expression is null: Select productname, unitprice * (unitsinstock +. They return only true or false and are the best practice for incorporating null values into your queries. Sql provides the special syntax for testing if a column is null, via is null and is not null, which. Is Null Vs == Null Sql.
From www.machinelearningplus.com
SQL Null Values Understanding SQL Null Values with Detailed Examples Is Null Vs == Null Sql Sql provides the special syntax for testing if a column is null, via is null and is not null, which is a special condition to test for a null (or. The sql server isnull() function lets you return an alternative value when an expression is null: Select productname, unitprice * (unitsinstock +. You can use the is. Let’s quickly take. Is Null Vs == Null Sql.
From www.youtube.com
SQL isnull vs is null YouTube Is Null Vs == Null Sql You can use the is. Is null and is not null. Null is a state, rather than an actual value; Select productname, unitprice * (unitsinstock +. It does not represent zero or an empty string. Sql provides the special syntax for testing if a column is null, via is null and is not null, which is a special condition to. Is Null Vs == Null Sql.
From www.youtube.com
SQL IS NULL and IS NOT NULL operator Oracle SQL fundamentals YouTube Is Null Vs == Null Sql They return only true or false and are the best practice for incorporating null values into your queries. Ansi convention that null is an unknown value and cannot be. To handle nulls correctly, sql provides two special comparison operators: Select productname, unitprice * (unitsinstock +. In this article, we are going to study the different ways to use these comparison. Is Null Vs == Null Sql.
From 9to5answer.com
[Solved] IS NULL vs = NULL in where clause + SQL Server 9to5Answer Is Null Vs == Null Sql Null is a state, rather than an actual value; Sql provides the special syntax for testing if a column is null, via is null and is not null, which is a special condition to test for a null (or. Is null and is not null. The sql server isnull() function lets you return an alternative value when an expression is. Is Null Vs == Null Sql.
From www.slideserve.com
PPT Lecture 03 Advanced SQL PowerPoint Presentation, free download Is Null Vs == Null Sql They return only true or false and are the best practice for incorporating null values into your queries. The sql server isnull() function lets you return an alternative value when an expression is null: The question is when is a comparison null safe. Null is a state, rather than an actual value; To handle nulls correctly, sql provides two special. Is Null Vs == Null Sql.
From www.youtube.com
SQL Tutorial 17 SQL IS NULL and IS NOT NULL SQL NULL Values YouTube Is Null Vs == Null Sql The question is when is a comparison null safe. You can use the is. To handle nulls correctly, sql provides two special comparison operators: Sql provides the special syntax for testing if a column is null, via is null and is not null, which is a special condition to test for a null (or. In sql, null is a reserved. Is Null Vs == Null Sql.
From www.youtube.com
30. SQL Server NULL FUNCTIONS ISNULL() & COALESCE() TSQL Demo Is Null Vs == Null Sql In this article, we are going to study the different ways to use these comparison operators with nulls. Ansi convention that null is an unknown value and cannot be. The sql server isnull() function lets you return an alternative value when an expression is null: Null is a state, rather than an actual value; Is null and is not null.. Is Null Vs == Null Sql.
From www.digitalocean.com
How To Use Comparison and IS NULL Operators in SQL DigitalOcean Is Null Vs == Null Sql Sql provides the special syntax for testing if a column is null, via is null and is not null, which is a special condition to test for a null (or. Let’s quickly take a glance at the basics of nulls and comparison operators, and then. In this article, we are going to study the different ways to use these comparison. Is Null Vs == Null Sql.
From www.commandprompt.com
PostgreSQL IS NULL Operator/Condition CommandPrompt Inc. Is Null Vs == Null Sql Ansi convention that null is an unknown value and cannot be. They return only true or false and are the best practice for incorporating null values into your queries. The question is when is a comparison null safe. To handle nulls correctly, sql provides two special comparison operators: In this article, we are going to study the different ways to. Is Null Vs == Null Sql.
From wwwoldi.ru
Null sql where SQL WHERE IS NULL, SELECT WHERE IS NOT NULL, NULL or Is Null Vs == Null Sql In this article, we are going to study the different ways to use these comparison operators with nulls. It does not represent zero or an empty string. In sql, null is a reserved keyword used to represent missing or unknown values. The sql server isnull() function lets you return an alternative value when an expression is null: Let’s quickly take. Is Null Vs == Null Sql.
From www.youtube.com
SQL NULL Value Consequence of NULL values in SQL NULL vs ISNULL vs Is Null Vs == Null Sql To handle nulls correctly, sql provides two special comparison operators: Null is a state, rather than an actual value; The sql server isnull() function lets you return an alternative value when an expression is null: Let’s quickly take a glance at the basics of nulls and comparison operators, and then. Select productname, unitprice * (unitsinstock +. In this article, we. Is Null Vs == Null Sql.