C++ Insert Breakpoint In Code . You can also place in your code: How can i set a breakpoint in c or c++ code programatically that will work for gdb on linux? In this article, each breakpoint method is explained with example. You can also select the line and then. In vs code, you can set or remove a breakpoint via run menu > toggle breakpoint, or by pressing the f9 shortcut key, or by clicking to the left of the line number. The main purpose of this is eprom/rom code debugging, so you can set a breakpoint at an instruction without changing the instruction. Int main(int argc, char** argv) { /* set. Run to a breakpoint in code. Gdb provides various ways to set breakpoints. __asm { int 3 } if you are running under the vs debugger, that will invoke the breakpoint handler. Attempts to temporarily stop program execution and pass control to the debugger,.
from studentprojectcode.com
You can also place in your code: Gdb provides various ways to set breakpoints. In this article, each breakpoint method is explained with example. In vs code, you can set or remove a breakpoint via run menu > toggle breakpoint, or by pressing the f9 shortcut key, or by clicking to the left of the line number. You can also select the line and then. How can i set a breakpoint in c or c++ code programatically that will work for gdb on linux? The main purpose of this is eprom/rom code debugging, so you can set a breakpoint at an instruction without changing the instruction. Attempts to temporarily stop program execution and pass control to the debugger,. Run to a breakpoint in code. Int main(int argc, char** argv) { /* set.
How to Debug C++ Code Using Breakpoints And Watches in 2024?
C++ Insert Breakpoint In Code Gdb provides various ways to set breakpoints. How can i set a breakpoint in c or c++ code programatically that will work for gdb on linux? __asm { int 3 } if you are running under the vs debugger, that will invoke the breakpoint handler. Run to a breakpoint in code. In this article, each breakpoint method is explained with example. You can also place in your code: The main purpose of this is eprom/rom code debugging, so you can set a breakpoint at an instruction without changing the instruction. In vs code, you can set or remove a breakpoint via run menu > toggle breakpoint, or by pressing the f9 shortcut key, or by clicking to the left of the line number. Int main(int argc, char** argv) { /* set. You can also select the line and then. Gdb provides various ways to set breakpoints. Attempts to temporarily stop program execution and pass control to the debugger,.
From learncplusplus.org
This Is How To Use Breakpoints In C++ Builder C++ Insert Breakpoint In Code The main purpose of this is eprom/rom code debugging, so you can set a breakpoint at an instruction without changing the instruction. Run to a breakpoint in code. You can also place in your code: You can also select the line and then. Attempts to temporarily stop program execution and pass control to the debugger,. __asm { int 3 }. C++ Insert Breakpoint In Code.
From www.youtube.com
How to debug in code blocks using breakpoint(C programming) YouTube C++ Insert Breakpoint In Code Run to a breakpoint in code. You can also place in your code: In vs code, you can set or remove a breakpoint via run menu > toggle breakpoint, or by pressing the f9 shortcut key, or by clicking to the left of the line number. __asm { int 3 } if you are running under the vs debugger, that. C++ Insert Breakpoint In Code.
From 9to5answer.com
[Solved] c++ insert into vector at known position 9to5Answer C++ Insert Breakpoint In Code Attempts to temporarily stop program execution and pass control to the debugger,. The main purpose of this is eprom/rom code debugging, so you can set a breakpoint at an instruction without changing the instruction. Int main(int argc, char** argv) { /* set. You can also select the line and then. __asm { int 3 } if you are running under. C++ Insert Breakpoint In Code.
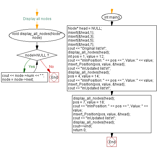
From www.w3resource.com
C++ Insert new node at the middle of a Doubly Linked List C++ Insert Breakpoint In Code How can i set a breakpoint in c or c++ code programatically that will work for gdb on linux? You can also place in your code: The main purpose of this is eprom/rom code debugging, so you can set a breakpoint at an instruction without changing the instruction. Gdb provides various ways to set breakpoints. Int main(int argc, char** argv). C++ Insert Breakpoint In Code.
From www.youtube.com
C++ Inserting into vector by reference to element of same vector YouTube C++ Insert Breakpoint In Code You can also place in your code: Int main(int argc, char** argv) { /* set. Run to a breakpoint in code. In this article, each breakpoint method is explained with example. How can i set a breakpoint in c or c++ code programatically that will work for gdb on linux? Gdb provides various ways to set breakpoints. You can also. C++ Insert Breakpoint In Code.
From learncplusplus.org
This Is How To Use Breakpoints In C++ Builder C++ Insert Breakpoint In Code Attempts to temporarily stop program execution and pass control to the debugger,. You can also select the line and then. You can also place in your code: Gdb provides various ways to set breakpoints. Run to a breakpoint in code. Int main(int argc, char** argv) { /* set. In vs code, you can set or remove a breakpoint via run. C++ Insert Breakpoint In Code.
From medium.com
Implement the Split function in C++ using stringstream. by Saurav gupta Medium C++ Insert Breakpoint In Code How can i set a breakpoint in c or c++ code programatically that will work for gdb on linux? Run to a breakpoint in code. Attempts to temporarily stop program execution and pass control to the debugger,. The main purpose of this is eprom/rom code debugging, so you can set a breakpoint at an instruction without changing the instruction. __asm. C++ Insert Breakpoint In Code.
From stevenokm.github.io
VS Code Tutorial (315 classroom) Introduction to Programming (I) C++ Insert Breakpoint In Code Run to a breakpoint in code. In vs code, you can set or remove a breakpoint via run menu > toggle breakpoint, or by pressing the f9 shortcut key, or by clicking to the left of the line number. You can also select the line and then. How can i set a breakpoint in c or c++ code programatically that. C++ Insert Breakpoint In Code.
From www.youtube.com
C++ Inserting an element into an array YouTube C++ Insert Breakpoint In Code How can i set a breakpoint in c or c++ code programatically that will work for gdb on linux? In vs code, you can set or remove a breakpoint via run menu > toggle breakpoint, or by pressing the f9 shortcut key, or by clicking to the left of the line number. Run to a breakpoint in code. The main. C++ Insert Breakpoint In Code.
From solarianprogrammer.com
Getting Started with Clang and Visual Studio Code on Windows with MSYS2 and MinGWw64 Solarian C++ Insert Breakpoint In Code How can i set a breakpoint in c or c++ code programatically that will work for gdb on linux? You can also place in your code: Attempts to temporarily stop program execution and pass control to the debugger,. In vs code, you can set or remove a breakpoint via run menu > toggle breakpoint, or by pressing the f9 shortcut. C++ Insert Breakpoint In Code.
From www.youtube.com
Inserting Element in Array C++ Part2 Adding Element to Array in C++ Inserting Element to C++ Insert Breakpoint In Code __asm { int 3 } if you are running under the vs debugger, that will invoke the breakpoint handler. You can also place in your code: How can i set a breakpoint in c or c++ code programatically that will work for gdb on linux? In vs code, you can set or remove a breakpoint via run menu > toggle. C++ Insert Breakpoint In Code.
From www.alphr.com
How to Use Breakpoints in VS Code C++ Insert Breakpoint In Code In vs code, you can set or remove a breakpoint via run menu > toggle breakpoint, or by pressing the f9 shortcut key, or by clicking to the left of the line number. In this article, each breakpoint method is explained with example. __asm { int 3 } if you are running under the vs debugger, that will invoke the. C++ Insert Breakpoint In Code.
From www.digitalocean.com
Understanding Vector insert() in C++ DigitalOcean C++ Insert Breakpoint In Code Attempts to temporarily stop program execution and pass control to the debugger,. __asm { int 3 } if you are running under the vs debugger, that will invoke the breakpoint handler. In vs code, you can set or remove a breakpoint via run menu > toggle breakpoint, or by pressing the f9 shortcut key, or by clicking to the left. C++ Insert Breakpoint In Code.
From stackoverflow.com
c++ Code stops execution at a breakpoint Stack Overflow C++ Insert Breakpoint In Code __asm { int 3 } if you are running under the vs debugger, that will invoke the breakpoint handler. In vs code, you can set or remove a breakpoint via run menu > toggle breakpoint, or by pressing the f9 shortcut key, or by clicking to the left of the line number. Int main(int argc, char** argv) { /* set.. C++ Insert Breakpoint In Code.
From www.codevscolor.com
C++ program to insert an element to an array at any position CodeVsColor C++ Insert Breakpoint In Code How can i set a breakpoint in c or c++ code programatically that will work for gdb on linux? In this article, each breakpoint method is explained with example. Gdb provides various ways to set breakpoints. You can also select the line and then. __asm { int 3 } if you are running under the vs debugger, that will invoke. C++ Insert Breakpoint In Code.
From abap-python.com
How to insert a conditional breakpoint in JavaScript code in Chrome Browser ABAYTHON C++ Insert Breakpoint In Code In vs code, you can set or remove a breakpoint via run menu > toggle breakpoint, or by pressing the f9 shortcut key, or by clicking to the left of the line number. Attempts to temporarily stop program execution and pass control to the debugger,. How can i set a breakpoint in c or c++ code programatically that will work. C++ Insert Breakpoint In Code.
From code.visualstudio.com
Get Started with C++ and MinGWw64 in Visual Studio Code C++ Insert Breakpoint In Code Int main(int argc, char** argv) { /* set. Run to a breakpoint in code. __asm { int 3 } if you are running under the vs debugger, that will invoke the breakpoint handler. You can also select the line and then. How can i set a breakpoint in c or c++ code programatically that will work for gdb on linux?. C++ Insert Breakpoint In Code.
From www.youtube.com
How to insert an element in an array in C++ YouTube C++ Insert Breakpoint In Code How can i set a breakpoint in c or c++ code programatically that will work for gdb on linux? __asm { int 3 } if you are running under the vs debugger, that will invoke the breakpoint handler. You can also place in your code: Int main(int argc, char** argv) { /* set. Run to a breakpoint in code. Attempts. C++ Insert Breakpoint In Code.
From www.youtube.com
C++ Inserting to set in a "Fixed" Size Loop YouTube C++ Insert Breakpoint In Code In this article, each breakpoint method is explained with example. Gdb provides various ways to set breakpoints. In vs code, you can set or remove a breakpoint via run menu > toggle breakpoint, or by pressing the f9 shortcut key, or by clicking to the left of the line number. Int main(int argc, char** argv) { /* set. Attempts to. C++ Insert Breakpoint In Code.
From www.cprogramming.com
Debugging C++ with Visual Studio, Part 3 Using Breakpoints Effectively C++ Insert Breakpoint In Code How can i set a breakpoint in c or c++ code programatically that will work for gdb on linux? You can also place in your code: __asm { int 3 } if you are running under the vs debugger, that will invoke the breakpoint handler. You can also select the line and then. The main purpose of this is eprom/rom. C++ Insert Breakpoint In Code.
From 9to5answer.com
[Solved] How do breakpoints work in C++ code? 9to5Answer C++ Insert Breakpoint In Code In vs code, you can set or remove a breakpoint via run menu > toggle breakpoint, or by pressing the f9 shortcut key, or by clicking to the left of the line number. In this article, each breakpoint method is explained with example. Gdb provides various ways to set breakpoints. You can also place in your code: The main purpose. C++ Insert Breakpoint In Code.
From slideplayer.com
Introduction to C++ Part 1 tutorial version ppt download C++ Insert Breakpoint In Code Run to a breakpoint in code. In vs code, you can set or remove a breakpoint via run menu > toggle breakpoint, or by pressing the f9 shortcut key, or by clicking to the left of the line number. Attempts to temporarily stop program execution and pass control to the debugger,. Gdb provides various ways to set breakpoints. __asm {. C++ Insert Breakpoint In Code.
From learn.microsoft.com
Create a console calculator in C++ Microsoft Learn C++ Insert Breakpoint In Code In this article, each breakpoint method is explained with example. Run to a breakpoint in code. __asm { int 3 } if you are running under the vs debugger, that will invoke the breakpoint handler. Int main(int argc, char** argv) { /* set. You can also place in your code: The main purpose of this is eprom/rom code debugging, so. C++ Insert Breakpoint In Code.
From www.studypool.com
SOLUTION inserting a number in a specific place in an array using c++ Studypool C++ Insert Breakpoint In Code Gdb provides various ways to set breakpoints. In this article, each breakpoint method is explained with example. Int main(int argc, char** argv) { /* set. In vs code, you can set or remove a breakpoint via run menu > toggle breakpoint, or by pressing the f9 shortcut key, or by clicking to the left of the line number. Run to. C++ Insert Breakpoint In Code.
From www.youtube.com
C++ Why does inserting URLs in C and C++ code work? YouTube C++ Insert Breakpoint In Code Int main(int argc, char** argv) { /* set. Attempts to temporarily stop program execution and pass control to the debugger,. In vs code, you can set or remove a breakpoint via run menu > toggle breakpoint, or by pressing the f9 shortcut key, or by clicking to the left of the line number. __asm { int 3 } if you. C++ Insert Breakpoint In Code.
From github.com
debugger doesn't hit breakpoint in my c++ code when assign a map by array · Issue 4958 C++ Insert Breakpoint In Code You can also select the line and then. The main purpose of this is eprom/rom code debugging, so you can set a breakpoint at an instruction without changing the instruction. Attempts to temporarily stop program execution and pass control to the debugger,. Gdb provides various ways to set breakpoints. Run to a breakpoint in code. __asm { int 3 }. C++ Insert Breakpoint In Code.
From www.youtube.com
C++ How to Insert breakpoint while gdb is executing YouTube C++ Insert Breakpoint In Code Run to a breakpoint in code. Int main(int argc, char** argv) { /* set. __asm { int 3 } if you are running under the vs debugger, that will invoke the breakpoint handler. In vs code, you can set or remove a breakpoint via run menu > toggle breakpoint, or by pressing the f9 shortcut key, or by clicking to. C++ Insert Breakpoint In Code.
From www.youtube.com
C++ Insert into boostprogram_optionsvariables_map by index operator YouTube C++ Insert Breakpoint In Code Int main(int argc, char** argv) { /* set. __asm { int 3 } if you are running under the vs debugger, that will invoke the breakpoint handler. Gdb provides various ways to set breakpoints. Attempts to temporarily stop program execution and pass control to the debugger,. You can also select the line and then. You can also place in your. C++ Insert Breakpoint In Code.
From www.alphr.com
How to Use Breakpoints in VS Code C++ Insert Breakpoint In Code Int main(int argc, char** argv) { /* set. In this article, each breakpoint method is explained with example. How can i set a breakpoint in c or c++ code programatically that will work for gdb on linux? You can also select the line and then. In vs code, you can set or remove a breakpoint via run menu > toggle. C++ Insert Breakpoint In Code.
From www.w3resource.com
C++ Insert a node at any position of a Singly Linked List C++ Insert Breakpoint In Code You can also place in your code: Int main(int argc, char** argv) { /* set. Run to a breakpoint in code. How can i set a breakpoint in c or c++ code programatically that will work for gdb on linux? __asm { int 3 } if you are running under the vs debugger, that will invoke the breakpoint handler. In. C++ Insert Breakpoint In Code.
From developer.chrome.com
Debug C/C++ Assembly Chrome DevTools Chrome for Developers C++ Insert Breakpoint In Code In vs code, you can set or remove a breakpoint via run menu > toggle breakpoint, or by pressing the f9 shortcut key, or by clicking to the left of the line number. You can also select the line and then. Int main(int argc, char** argv) { /* set. You can also place in your code: __asm { int 3. C++ Insert Breakpoint In Code.
From code.visualstudio.com
Get Started with C++ and Mingww64 in Visual Studio Code C++ Insert Breakpoint In Code The main purpose of this is eprom/rom code debugging, so you can set a breakpoint at an instruction without changing the instruction. Attempts to temporarily stop program execution and pass control to the debugger,. In this article, each breakpoint method is explained with example. Int main(int argc, char** argv) { /* set. You can also place in your code: In. C++ Insert Breakpoint In Code.
From studentprojectcode.com
How to Debug C++ Code Using Breakpoints And Watches in 2024? C++ Insert Breakpoint In Code Int main(int argc, char** argv) { /* set. In vs code, you can set or remove a breakpoint via run menu > toggle breakpoint, or by pressing the f9 shortcut key, or by clicking to the left of the line number. __asm { int 3 } if you are running under the vs debugger, that will invoke the breakpoint handler.. C++ Insert Breakpoint In Code.
From developer.toradex.com
C/C++ Development and Debugging on TorizonCore Using Visual Studio Code C++ Insert Breakpoint In Code You can also select the line and then. Attempts to temporarily stop program execution and pass control to the debugger,. In this article, each breakpoint method is explained with example. You can also place in your code: Int main(int argc, char** argv) { /* set. Run to a breakpoint in code. Gdb provides various ways to set breakpoints. The main. C++ Insert Breakpoint In Code.
From learn.microsoft.com
Tutorial Debug C++ code Visual Studio (Windows) Microsoft Learn C++ Insert Breakpoint In Code Gdb provides various ways to set breakpoints. You can also select the line and then. You can also place in your code: __asm { int 3 } if you are running under the vs debugger, that will invoke the breakpoint handler. How can i set a breakpoint in c or c++ code programatically that will work for gdb on linux?. C++ Insert Breakpoint In Code.