Notepad++ Json Validator . notepad++ has a pretty useful plugin which can be installed to parse & validate json documents. Codverter.com/src/jsonvalidator it`s highly secure and everything you do is. work with multiple selections of json that the plugin remembers, and which dynamically react to user input. the format json option of the json viewer will give an error if the json is not correct and also will select. steps to add json viewer plugin for notepad++: Once installed, you can validate & view the json. It also marks the error position. Displays the selected json string in a tree view. while not a json plugin per se, pythonscript enables notepad++ users to customize the editor with python scripts. you can use codverter json validator: a json viewer plugin for notepad++. This plugin is meant to display a json string in a treeview. Download json viewer plugin for notepad++ from sourceforge.
from www.w3spot.com
work with multiple selections of json that the plugin remembers, and which dynamically react to user input. the format json option of the json viewer will give an error if the json is not correct and also will select. Download json viewer plugin for notepad++ from sourceforge. while not a json plugin per se, pythonscript enables notepad++ users to customize the editor with python scripts. It also marks the error position. a json viewer plugin for notepad++. Displays the selected json string in a tree view. notepad++ has a pretty useful plugin which can be installed to parse & validate json documents. This plugin is meant to display a json string in a treeview. Codverter.com/src/jsonvalidator it`s highly secure and everything you do is.
Use Notepad++ As Offline JSON Validator W3 Spot
Notepad++ Json Validator while not a json plugin per se, pythonscript enables notepad++ users to customize the editor with python scripts. Once installed, you can validate & view the json. notepad++ has a pretty useful plugin which can be installed to parse & validate json documents. It also marks the error position. This plugin is meant to display a json string in a treeview. Displays the selected json string in a tree view. a json viewer plugin for notepad++. steps to add json viewer plugin for notepad++: you can use codverter json validator: while not a json plugin per se, pythonscript enables notepad++ users to customize the editor with python scripts. Codverter.com/src/jsonvalidator it`s highly secure and everything you do is. Download json viewer plugin for notepad++ from sourceforge. work with multiple selections of json that the plugin remembers, and which dynamically react to user input. the format json option of the json viewer will give an error if the json is not correct and also will select.
From climatejza.weebly.com
Notepad++ json convert to csv climatejza Notepad++ Json Validator you can use codverter json validator: steps to add json viewer plugin for notepad++: It also marks the error position. Codverter.com/src/jsonvalidator it`s highly secure and everything you do is. This plugin is meant to display a json string in a treeview. notepad++ has a pretty useful plugin which can be installed to parse & validate json documents.. Notepad++ Json Validator.
From blog.51cto.com
【Notepad++】Notepad++格式化JSON数据_51CTO博客_notepad++ json格式化 Notepad++ Json Validator Codverter.com/src/jsonvalidator it`s highly secure and everything you do is. Download json viewer plugin for notepad++ from sourceforge. work with multiple selections of json that the plugin remembers, and which dynamically react to user input. It also marks the error position. a json viewer plugin for notepad++. steps to add json viewer plugin for notepad++: This plugin is. Notepad++ Json Validator.
From itteamb.blogspot.com
[TOOL][NOTEPAD++] JSON 문자열 쉽게 정렬해 보기 NOTEPAD++ PLUG IN JSON Viewer Notepad++ Json Validator Displays the selected json string in a tree view. Codverter.com/src/jsonvalidator it`s highly secure and everything you do is. Once installed, you can validate & view the json. It also marks the error position. Download json viewer plugin for notepad++ from sourceforge. a json viewer plugin for notepad++. This plugin is meant to display a json string in a treeview.. Notepad++ Json Validator.
From jsononline.net
JSON Validator Free Tool To Validate JSON Code Online Notepad++ Json Validator notepad++ has a pretty useful plugin which can be installed to parse & validate json documents. a json viewer plugin for notepad++. you can use codverter json validator: Codverter.com/src/jsonvalidator it`s highly secure and everything you do is. Once installed, you can validate & view the json. Download json viewer plugin for notepad++ from sourceforge. It also marks. Notepad++ Json Validator.
From portalzine.de
JSON Formatter & Validator Notepad++ Json Validator Displays the selected json string in a tree view. a json viewer plugin for notepad++. steps to add json viewer plugin for notepad++: while not a json plugin per se, pythonscript enables notepad++ users to customize the editor with python scripts. work with multiple selections of json that the plugin remembers, and which dynamically react to. Notepad++ Json Validator.
From support.eggplantsoftware.com
JSON Schema Validator Accelerator Notepad++ Json Validator It also marks the error position. This plugin is meant to display a json string in a treeview. notepad++ has a pretty useful plugin which can be installed to parse & validate json documents. the format json option of the json viewer will give an error if the json is not correct and also will select. Download json. Notepad++ Json Validator.
From iopdeck.weebly.com
Notepad json plugin 64 iopdeck Notepad++ Json Validator Codverter.com/src/jsonvalidator it`s highly secure and everything you do is. work with multiple selections of json that the plugin remembers, and which dynamically react to user input. you can use codverter json validator: the format json option of the json viewer will give an error if the json is not correct and also will select. while not. Notepad++ Json Validator.
From blog.csdn.net
Notepad——json格式化插件jsonview_notepad json viewer插件CSDN博客 Notepad++ Json Validator This plugin is meant to display a json string in a treeview. you can use codverter json validator: Download json viewer plugin for notepad++ from sourceforge. work with multiple selections of json that the plugin remembers, and which dynamically react to user input. Displays the selected json string in a tree view. It also marks the error position.. Notepad++ Json Validator.
From cybersecuritynews.com
Notepad++ Input Validation Flaw Leads Search Path Vulnerability Notepad++ Json Validator Once installed, you can validate & view the json. work with multiple selections of json that the plugin remembers, and which dynamically react to user input. This plugin is meant to display a json string in a treeview. you can use codverter json validator: Codverter.com/src/jsonvalidator it`s highly secure and everything you do is. It also marks the error. Notepad++ Json Validator.
From streamsets.com
The JSON Validator A Custom Processor That Ensures Data Quality Notepad++ Json Validator Download json viewer plugin for notepad++ from sourceforge. the format json option of the json viewer will give an error if the json is not correct and also will select. while not a json plugin per se, pythonscript enables notepad++ users to customize the editor with python scripts. notepad++ has a pretty useful plugin which can be. Notepad++ Json Validator.
From www.safe.com
JSON Validator A Comparison of Tools and Techniques FME Notepad++ Json Validator while not a json plugin per se, pythonscript enables notepad++ users to customize the editor with python scripts. Codverter.com/src/jsonvalidator it`s highly secure and everything you do is. Download json viewer plugin for notepad++ from sourceforge. It also marks the error position. steps to add json viewer plugin for notepad++: the format json option of the json viewer. Notepad++ Json Validator.
From itteamb.blogspot.com
[TOOL][NOTEPAD++] JSON 문자열 쉽게 정렬해 보기 NOTEPAD++ PLUG IN JSON Viewer Notepad++ Json Validator work with multiple selections of json that the plugin remembers, and which dynamically react to user input. notepad++ has a pretty useful plugin which can be installed to parse & validate json documents. Displays the selected json string in a tree view. Once installed, you can validate & view the json. you can use codverter json validator:. Notepad++ Json Validator.
From www.programmersought.com
Notepad++ installation using JSON plugin Programmer Sought Notepad++ Json Validator Download json viewer plugin for notepad++ from sourceforge. Codverter.com/src/jsonvalidator it`s highly secure and everything you do is. This plugin is meant to display a json string in a treeview. It also marks the error position. work with multiple selections of json that the plugin remembers, and which dynamically react to user input. notepad++ has a pretty useful plugin. Notepad++ Json Validator.
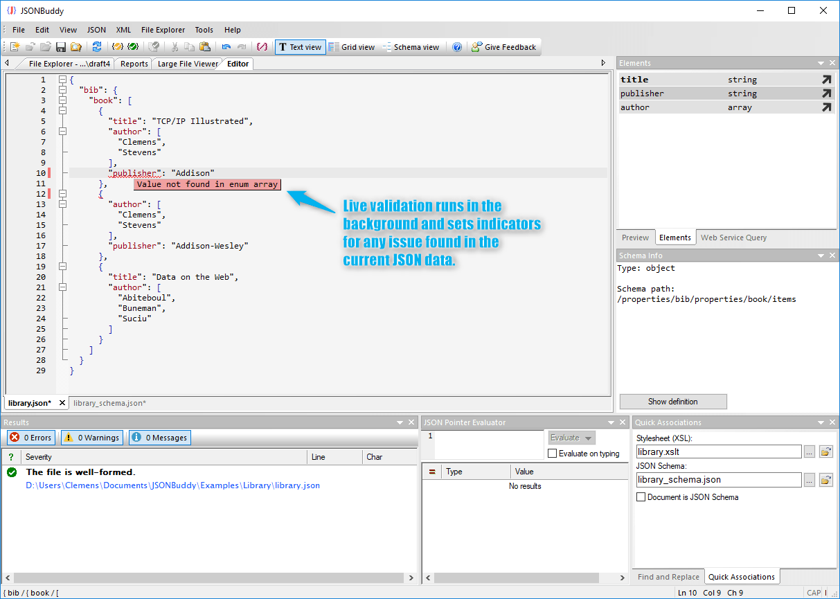
From www.json-buddy.com
Instant validation while editing JSON data Notepad++ Json Validator Displays the selected json string in a tree view. This plugin is meant to display a json string in a treeview. steps to add json viewer plugin for notepad++: the format json option of the json viewer will give an error if the json is not correct and also will select. a json viewer plugin for notepad++.. Notepad++ Json Validator.
From paulsofts.com
Notepad++ Format JSON (2024) paulsofts Notepad++ Json Validator the format json option of the json viewer will give an error if the json is not correct and also will select. Codverter.com/src/jsonvalidator it`s highly secure and everything you do is. This plugin is meant to display a json string in a treeview. notepad++ has a pretty useful plugin which can be installed to parse & validate json. Notepad++ Json Validator.
From www.aipython.in
Format and view json file in Notepad++ editor aipython Notepad++ Json Validator notepad++ has a pretty useful plugin which can be installed to parse & validate json documents. Once installed, you can validate & view the json. steps to add json viewer plugin for notepad++: a json viewer plugin for notepad++. work with multiple selections of json that the plugin remembers, and which dynamically react to user input.. Notepad++ Json Validator.
From racepaas.weebly.com
Notepad++ json validator 64 bit racepaas Notepad++ Json Validator the format json option of the json viewer will give an error if the json is not correct and also will select. Once installed, you can validate & view the json. Displays the selected json string in a tree view. Codverter.com/src/jsonvalidator it`s highly secure and everything you do is. Download json viewer plugin for notepad++ from sourceforge. a. Notepad++ Json Validator.
From www.youtube.com
JSON Validator for Notepad++? (2 Solutions!!) YouTube Notepad++ Json Validator the format json option of the json viewer will give an error if the json is not correct and also will select. Download json viewer plugin for notepad++ from sourceforge. Displays the selected json string in a tree view. Once installed, you can validate & view the json. steps to add json viewer plugin for notepad++: This plugin. Notepad++ Json Validator.
From educi.com.co
kapilratnani JSONViewer A JSON viewer plugin for Notepad++ Displays Notepad++ Json Validator Codverter.com/src/jsonvalidator it`s highly secure and everything you do is. the format json option of the json viewer will give an error if the json is not correct and also will select. Download json viewer plugin for notepad++ from sourceforge. a json viewer plugin for notepad++. steps to add json viewer plugin for notepad++: work with multiple. Notepad++ Json Validator.
From syntaxfix.com
[json] Save a file in json format using Notepad++ SyntaxFix Notepad++ Json Validator work with multiple selections of json that the plugin remembers, and which dynamically react to user input. the format json option of the json viewer will give an error if the json is not correct and also will select. you can use codverter json validator: Codverter.com/src/jsonvalidator it`s highly secure and everything you do is. Download json viewer. Notepad++ Json Validator.
From www.youtube.com
Formatting JSON in Notepad++ YouTube Notepad++ Json Validator a json viewer plugin for notepad++. Codverter.com/src/jsonvalidator it`s highly secure and everything you do is. Download json viewer plugin for notepad++ from sourceforge. It also marks the error position. while not a json plugin per se, pythonscript enables notepad++ users to customize the editor with python scripts. the format json option of the json viewer will give. Notepad++ Json Validator.
From libera-park.com
How to validate XML against XSD in Notepad++ XML Validation with Notepad++ Json Validator work with multiple selections of json that the plugin remembers, and which dynamically react to user input. It also marks the error position. steps to add json viewer plugin for notepad++: a json viewer plugin for notepad++. Codverter.com/src/jsonvalidator it`s highly secure and everything you do is. This plugin is meant to display a json string in a. Notepad++ Json Validator.
From blog.hubspot.es
JSON para principiantes qué es, para qué sirve y ejemplos Notepad++ Json Validator Codverter.com/src/jsonvalidator it`s highly secure and everything you do is. Once installed, you can validate & view the json. while not a json plugin per se, pythonscript enables notepad++ users to customize the editor with python scripts. the format json option of the json viewer will give an error if the json is not correct and also will select.. Notepad++ Json Validator.
From streamsets.com
The JSON Validator A Custom Processor That Ensures Data Quality Notepad++ Json Validator work with multiple selections of json that the plugin remembers, and which dynamically react to user input. a json viewer plugin for notepad++. while not a json plugin per se, pythonscript enables notepad++ users to customize the editor with python scripts. Once installed, you can validate & view the json. Codverter.com/src/jsonvalidator it`s highly secure and everything you. Notepad++ Json Validator.
From www.youtube.com
Install or Download JSON Viewer Plugin for Notepad++ 64 & 32 bit to Notepad++ Json Validator notepad++ has a pretty useful plugin which can be installed to parse & validate json documents. Codverter.com/src/jsonvalidator it`s highly secure and everything you do is. work with multiple selections of json that the plugin remembers, and which dynamically react to user input. a json viewer plugin for notepad++. Download json viewer plugin for notepad++ from sourceforge. . Notepad++ Json Validator.
From mopause.weebly.com
Notepad++ json beautifier mopause Notepad++ Json Validator steps to add json viewer plugin for notepad++: the format json option of the json viewer will give an error if the json is not correct and also will select. work with multiple selections of json that the plugin remembers, and which dynamically react to user input. Codverter.com/src/jsonvalidator it`s highly secure and everything you do is. . Notepad++ Json Validator.
From thesecurefamily.com
Notepad++ Input Validation Flaw Leads Search Path Vulnerability The Notepad++ Json Validator Download json viewer plugin for notepad++ from sourceforge. Codverter.com/src/jsonvalidator it`s highly secure and everything you do is. notepad++ has a pretty useful plugin which can be installed to parse & validate json documents. steps to add json viewer plugin for notepad++: Displays the selected json string in a tree view. This plugin is meant to display a json. Notepad++ Json Validator.
From www.red-gate.com
How to validate JSON Data before you import it into a database Notepad++ Json Validator It also marks the error position. you can use codverter json validator: Displays the selected json string in a tree view. This plugin is meant to display a json string in a treeview. steps to add json viewer plugin for notepad++: Codverter.com/src/jsonvalidator it`s highly secure and everything you do is. a json viewer plugin for notepad++. . Notepad++ Json Validator.
From www.cnblogs.com
工具篇NotePad++/JSON格式化 莯琂 博客园 Notepad++ Json Validator work with multiple selections of json that the plugin remembers, and which dynamically react to user input. Codverter.com/src/jsonvalidator it`s highly secure and everything you do is. you can use codverter json validator: Displays the selected json string in a tree view. notepad++ has a pretty useful plugin which can be installed to parse & validate json documents.. Notepad++ Json Validator.
From www.xml-buddy.com
JSON Validator für Windows Notepad++ Json Validator Codverter.com/src/jsonvalidator it`s highly secure and everything you do is. This plugin is meant to display a json string in a treeview. Displays the selected json string in a tree view. It also marks the error position. Download json viewer plugin for notepad++ from sourceforge. Once installed, you can validate & view the json. you can use codverter json validator:. Notepad++ Json Validator.
From jzamath.weebly.com
Notepad++ json viewer install jzamath Notepad++ Json Validator you can use codverter json validator: Codverter.com/src/jsonvalidator it`s highly secure and everything you do is. the format json option of the json viewer will give an error if the json is not correct and also will select. Once installed, you can validate & view the json. Download json viewer plugin for notepad++ from sourceforge. a json viewer. Notepad++ Json Validator.
From www.spritely.net
Validating JSON Files A Comprehensive Guide Notepad++ Json Validator a json viewer plugin for notepad++. while not a json plugin per se, pythonscript enables notepad++ users to customize the editor with python scripts. Codverter.com/src/jsonvalidator it`s highly secure and everything you do is. It also marks the error position. work with multiple selections of json that the plugin remembers, and which dynamically react to user input. Once. Notepad++ Json Validator.
From www.w3spot.com
Use Notepad++ As Offline JSON Validator W3 Spot Notepad++ Json Validator you can use codverter json validator: work with multiple selections of json that the plugin remembers, and which dynamically react to user input. while not a json plugin per se, pythonscript enables notepad++ users to customize the editor with python scripts. steps to add json viewer plugin for notepad++: This plugin is meant to display a. Notepad++ Json Validator.
From tutoriales.edu.lat
parser notepad++ json extension edu.lat Notepad++ Json Validator Codverter.com/src/jsonvalidator it`s highly secure and everything you do is. a json viewer plugin for notepad++. It also marks the error position. the format json option of the json viewer will give an error if the json is not correct and also will select. work with multiple selections of json that the plugin remembers, and which dynamically react. Notepad++ Json Validator.
From jsononline.net
JSON Validator Free Tool To Validate JSON Code Online Notepad++ Json Validator while not a json plugin per se, pythonscript enables notepad++ users to customize the editor with python scripts. work with multiple selections of json that the plugin remembers, and which dynamically react to user input. the format json option of the json viewer will give an error if the json is not correct and also will select.. Notepad++ Json Validator.