Altering Column Name Mysql . Alter table table_name rename column. Mysql rename column is used to change the column name of a mysql table. This clause has been available since mysql version 8.0. You can use the rename column in mysql 8.0 to rename any column you need renamed. Note that you can't just rename.</p> The alter table statement is used to add, delete, or modify columns in an existing table. Modify is more convenient to change the definition without changing the name because it requires the column name only once: Both change and rename can be used to change the name of the sql. This command is used along with the alter table statement. To rename a column in mysql use the alter table statement with the change or rename clause. The simplest way to rename a column is to use the alter table command with the rename column clause. Alter table change <<strong>column</strong>_name> .
from read.cholonautas.edu.pe
The alter table statement is used to add, delete, or modify columns in an existing table. Alter table table_name rename column. The simplest way to rename a column is to use the alter table command with the rename column clause. This command is used along with the alter table statement. To rename a column in mysql use the alter table statement with the change or rename clause. Modify is more convenient to change the definition without changing the name because it requires the column name only once: Both change and rename can be used to change the name of the sql. This clause has been available since mysql version 8.0. Mysql rename column is used to change the column name of a mysql table. You can use the rename column in mysql 8.0 to rename any column you need renamed.
Pyspark Join Dataframes With Different Column Names Printable
Altering Column Name Mysql Modify is more convenient to change the definition without changing the name because it requires the column name only once: This command is used along with the alter table statement. Alter table table_name rename column. You can use the rename column in mysql 8.0 to rename any column you need renamed. This clause has been available since mysql version 8.0. Note that you can't just rename.</p> Alter table change <<strong>column</strong>_name> . Mysql rename column is used to change the column name of a mysql table. The alter table statement is used to add, delete, or modify columns in an existing table. The simplest way to rename a column is to use the alter table command with the rename column clause. Modify is more convenient to change the definition without changing the name because it requires the column name only once: To rename a column in mysql use the alter table statement with the change or rename clause. Both change and rename can be used to change the name of the sql.
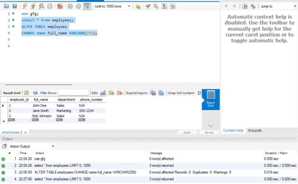
From www.geeksforgeeks.org
How to Rename a Column in MySQL? Altering Column Name Mysql Alter table table_name rename column. The alter table statement is used to add, delete, or modify columns in an existing table. Mysql rename column is used to change the column name of a mysql table. Modify is more convenient to change the definition without changing the name because it requires the column name only once: To rename a column in. Altering Column Name Mysql.
From 9to5answer.com
[Solved] Altering column size in SQL Server 9to5Answer Altering Column Name Mysql The alter table statement is used to add, delete, or modify columns in an existing table. The simplest way to rename a column is to use the alter table command with the rename column clause. Modify is more convenient to change the definition without changing the name because it requires the column name only once: Alter table change <<strong>column</strong>_name> .. Altering Column Name Mysql.
From www.youtube.com
MySQL Altering the data type of a column in a HUGE table. Performance Altering Column Name Mysql Modify is more convenient to change the definition without changing the name because it requires the column name only once: The simplest way to rename a column is to use the alter table command with the rename column clause. To rename a column in mysql use the alter table statement with the change or rename clause. Alter table change <<strong>column</strong>_name>. Altering Column Name Mysql.
From brokeasshome.com
Mysql Get Table Column Names In Alphabetical Order Altering Column Name Mysql Modify is more convenient to change the definition without changing the name because it requires the column name only once: You can use the rename column in mysql 8.0 to rename any column you need renamed. This clause has been available since mysql version 8.0. Alter table change <<strong>column</strong>_name> . Alter table table_name rename column. The alter table statement is. Altering Column Name Mysql.
From www.youtube.com
RDBMS MySql Beginner 1 DDL,create database,create table,alter and Altering Column Name Mysql This command is used along with the alter table statement. Alter table change <<strong>column</strong>_name> . You can use the rename column in mysql 8.0 to rename any column you need renamed. The simplest way to rename a column is to use the alter table command with the rename column clause. To rename a column in mysql use the alter table. Altering Column Name Mysql.
From www.youtube.com
MySQL How can i create boolean column and assign value 1 when Altering Column Name Mysql Note that you can't just rename.</p> This clause has been available since mysql version 8.0. Modify is more convenient to change the definition without changing the name because it requires the column name only once: To rename a column in mysql use the alter table statement with the change or rename clause. Mysql rename column is used to change the. Altering Column Name Mysql.
From www.scribd.com
Modifying Tables in PostgreSQL A Lab on Altering Column Datatypes Altering Column Name Mysql This clause has been available since mysql version 8.0. To rename a column in mysql use the alter table statement with the change or rename clause. The simplest way to rename a column is to use the alter table command with the rename column clause. You can use the rename column in mysql 8.0 to rename any column you need. Altering Column Name Mysql.
From hirewriting26.pythonanywhere.com
Matchless Mysql Alter Column Size Balance Sheet Of Life Insurance Company Altering Column Name Mysql Mysql rename column is used to change the column name of a mysql table. Modify is more convenient to change the definition without changing the name because it requires the column name only once: Alter table change <<strong>column</strong>_name> . This command is used along with the alter table statement. To rename a column in mysql use the alter table statement. Altering Column Name Mysql.
From 9to5tutorial.com
【MySQL】Table name and column change 9to5Tutorial Altering Column Name Mysql This clause has been available since mysql version 8.0. To rename a column in mysql use the alter table statement with the change or rename clause. The simplest way to rename a column is to use the alter table command with the rename column clause. Mysql rename column is used to change the column name of a mysql table. Alter. Altering Column Name Mysql.
From www.chegg.com
Solved Altering tables to add foreign keys A mysql prompt Altering Column Name Mysql Modify is more convenient to change the definition without changing the name because it requires the column name only once: The alter table statement is used to add, delete, or modify columns in an existing table. Both change and rename can be used to change the name of the sql. Alter table change <<strong>column</strong>_name> . Note that you can't just. Altering Column Name Mysql.
From elchoroukhost.net
Mysql Alter Table Modify Column Type Example Elcho Table Altering Column Name Mysql The simplest way to rename a column is to use the alter table command with the rename column clause. Modify is more convenient to change the definition without changing the name because it requires the column name only once: Note that you can't just rename.</p> The alter table statement is used to add, delete, or modify columns in an existing. Altering Column Name Mysql.
From stackoverflow.com
mysql SQL How can i change names of columns on my table? Stack Altering Column Name Mysql Both change and rename can be used to change the name of the sql. To rename a column in mysql use the alter table statement with the change or rename clause. Alter table change <<strong>column</strong>_name> . This command is used along with the alter table statement. Alter table table_name rename column. Note that you can't just rename.</p> Modify is more. Altering Column Name Mysql.
From linuxhint.com
How do I Rename a Column in MySQL? Altering Column Name Mysql The simplest way to rename a column is to use the alter table command with the rename column clause. Alter table table_name rename column. Modify is more convenient to change the definition without changing the name because it requires the column name only once: Mysql rename column is used to change the column name of a mysql table. This clause. Altering Column Name Mysql.
From www.youtube.com
MySQL tutorial 14 Altering tables YouTube Altering Column Name Mysql Alter table table_name rename column. Both change and rename can be used to change the name of the sql. Mysql rename column is used to change the column name of a mysql table. Alter table change <<strong>column</strong>_name> . You can use the rename column in mysql 8.0 to rename any column you need renamed. This command is used along with. Altering Column Name Mysql.
From reviewhomedecor.co
Alter Table Add Column Before Another Mysql Review Home Decor Altering Column Name Mysql This clause has been available since mysql version 8.0. The simplest way to rename a column is to use the alter table command with the rename column clause. Alter table change <<strong>column</strong>_name> . The alter table statement is used to add, delete, or modify columns in an existing table. Both change and rename can be used to change the name. Altering Column Name Mysql.
From elchoroukhost.net
Alter Table Column Name In Sql Query Elcho Table Altering Column Name Mysql Note that you can't just rename.</p> This clause has been available since mysql version 8.0. To rename a column in mysql use the alter table statement with the change or rename clause. Alter table table_name rename column. Alter table change <<strong>column</strong>_name> . You can use the rename column in mysql 8.0 to rename any column you need renamed. The alter. Altering Column Name Mysql.
From laptrinhx.com
Using PyCharm to Read Data From a MySQL DataBase Into pandas LaptrinhX Altering Column Name Mysql You can use the rename column in mysql 8.0 to rename any column you need renamed. Modify is more convenient to change the definition without changing the name because it requires the column name only once: Alter table table_name rename column. To rename a column in mysql use the alter table statement with the change or rename clause. Both change. Altering Column Name Mysql.
From www.learnwebtech.in
Mysql Alter table Add column in mysql table MySQL alter commands Altering Column Name Mysql You can use the rename column in mysql 8.0 to rename any column you need renamed. This clause has been available since mysql version 8.0. This command is used along with the alter table statement. Modify is more convenient to change the definition without changing the name because it requires the column name only once: The alter table statement is. Altering Column Name Mysql.
From www.learnwebtech.in
Mysql Alter table Add column in mysql table MySQL alter commands Altering Column Name Mysql Alter table table_name rename column. You can use the rename column in mysql 8.0 to rename any column you need renamed. Modify is more convenient to change the definition without changing the name because it requires the column name only once: Alter table change <<strong>column</strong>_name> . Both change and rename can be used to change the name of the sql.. Altering Column Name Mysql.
From brokeasshome.com
Mysql Find Column Names In All Tables Altering Column Name Mysql This clause has been available since mysql version 8.0. This command is used along with the alter table statement. Alter table table_name rename column. You can use the rename column in mysql 8.0 to rename any column you need renamed. Modify is more convenient to change the definition without changing the name because it requires the column name only once:. Altering Column Name Mysql.
From www.youtube.com
MySQL Tutorial 4 Altering Tables YouTube Altering Column Name Mysql Both change and rename can be used to change the name of the sql. Alter table table_name rename column. To rename a column in mysql use the alter table statement with the change or rename clause. Modify is more convenient to change the definition without changing the name because it requires the column name only once: This clause has been. Altering Column Name Mysql.
From awesomehome.co
Mysql Alter Table Add Field Before Awesome Home Altering Column Name Mysql Alter table change <<strong>column</strong>_name> . Modify is more convenient to change the definition without changing the name because it requires the column name only once: To rename a column in mysql use the alter table statement with the change or rename clause. Note that you can't just rename.</p> Both change and rename can be used to change the name of. Altering Column Name Mysql.
From awesomehome.co
Alter Table Add Column Mysql Syntax Awesome Home Altering Column Name Mysql The simplest way to rename a column is to use the alter table command with the rename column clause. Both change and rename can be used to change the name of the sql. Alter table change <<strong>column</strong>_name> . Alter table table_name rename column. Note that you can't just rename.</p> This command is used along with the alter table statement. Modify. Altering Column Name Mysql.
From www.youtube.com
Sql server, altering column to smaller size YouTube Altering Column Name Mysql This command is used along with the alter table statement. Modify is more convenient to change the definition without changing the name because it requires the column name only once: Alter table change <<strong>column</strong>_name> . You can use the rename column in mysql 8.0 to rename any column you need renamed. Alter table table_name rename column. Mysql rename column is. Altering Column Name Mysql.
From www.youtube.com
altering tables with add, drop columns, modify keyword in mysql 16 Altering Column Name Mysql Both change and rename can be used to change the name of the sql. This command is used along with the alter table statement. Note that you can't just rename.</p> To rename a column in mysql use the alter table statement with the change or rename clause. You can use the rename column in mysql 8.0 to rename any column. Altering Column Name Mysql.
From www.youtube.com
mysql rename column name and change order of columns in table YouTube Altering Column Name Mysql You can use the rename column in mysql 8.0 to rename any column you need renamed. Modify is more convenient to change the definition without changing the name because it requires the column name only once: To rename a column in mysql use the alter table statement with the change or rename clause. This clause has been available since mysql. Altering Column Name Mysql.
From www.youtube.com
MySQL Custom Column Names YouTube Altering Column Name Mysql Modify is more convenient to change the definition without changing the name because it requires the column name only once: Note that you can't just rename.</p> Mysql rename column is used to change the column name of a mysql table. To rename a column in mysql use the alter table statement with the change or rename clause. Alter table change. Altering Column Name Mysql.
From read.cholonautas.edu.pe
Pyspark Join Dataframes With Different Column Names Printable Altering Column Name Mysql Mysql rename column is used to change the column name of a mysql table. Note that you can't just rename.</p> Modify is more convenient to change the definition without changing the name because it requires the column name only once: Both change and rename can be used to change the name of the sql. Alter table change <<strong>column</strong>_name> . This. Altering Column Name Mysql.
From brokeasshome.com
How To Select All Column Names Of A Table In Mysql Altering Column Name Mysql Note that you can't just rename.</p> This command is used along with the alter table statement. Alter table change <<strong>column</strong>_name> . The alter table statement is used to add, delete, or modify columns in an existing table. The simplest way to rename a column is to use the alter table command with the rename column clause. Alter table table_name rename. Altering Column Name Mysql.
From write.corbpie.com
Show MySQL tables, column names, types and more with PHP Altering Column Name Mysql This command is used along with the alter table statement. Mysql rename column is used to change the column name of a mysql table. Alter table table_name rename column. This clause has been available since mysql version 8.0. Modify is more convenient to change the definition without changing the name because it requires the column name only once: Both change. Altering Column Name Mysql.
From brokeasshome.com
Insert Into Table Sql Multiple Rows Mysql Query Altering Column Name Mysql Modify is more convenient to change the definition without changing the name because it requires the column name only once: Alter table change <<strong>column</strong>_name> . Note that you can't just rename.</p> Mysql rename column is used to change the column name of a mysql table. Alter table table_name rename column. The alter table statement is used to add, delete, or. Altering Column Name Mysql.
From www.youtube.com
62. Change Column Name and Its Data Type WIthout Constraints in SQL Altering Column Name Mysql Mysql rename column is used to change the column name of a mysql table. You can use the rename column in mysql 8.0 to rename any column you need renamed. This clause has been available since mysql version 8.0. This command is used along with the alter table statement. Both change and rename can be used to change the name. Altering Column Name Mysql.
From elchoroukhost.net
Alter Table Sql Server Modify Column Null Elcho Table Altering Column Name Mysql Modify is more convenient to change the definition without changing the name because it requires the column name only once: This command is used along with the alter table statement. You can use the rename column in mysql 8.0 to rename any column you need renamed. This clause has been available since mysql version 8.0. To rename a column in. Altering Column Name Mysql.
From www.youtube.com
MySQL Altering MySQL table column type from INT to BIGINT YouTube Altering Column Name Mysql To rename a column in mysql use the alter table statement with the change or rename clause. The simplest way to rename a column is to use the alter table command with the rename column clause. Both change and rename can be used to change the name of the sql. Alter table table_name rename column. You can use the rename. Altering Column Name Mysql.
From www.youtube.com
How can rename column name using mysql YouTube Altering Column Name Mysql Both change and rename can be used to change the name of the sql. The alter table statement is used to add, delete, or modify columns in an existing table. To rename a column in mysql use the alter table statement with the change or rename clause. Mysql rename column is used to change the column name of a mysql. Altering Column Name Mysql.