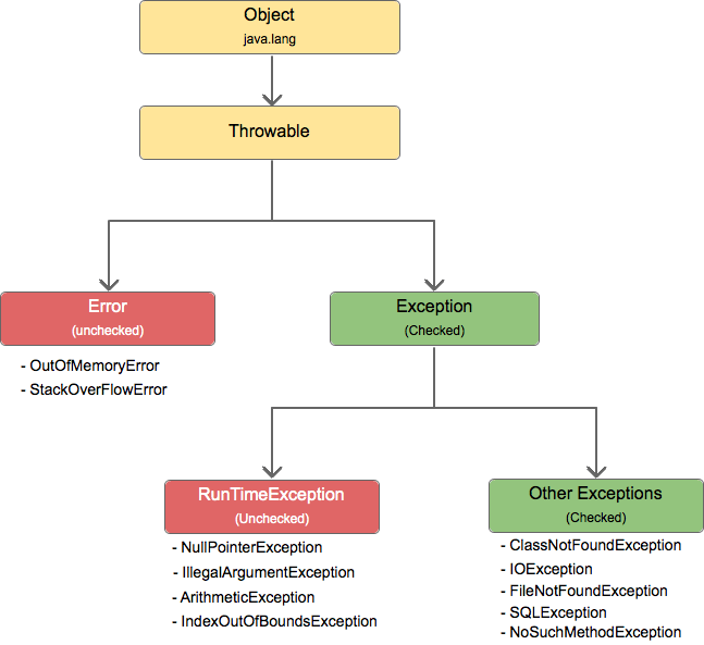
Exception In Java Run Time . The exception handling in java is one of the powerful mechanism to handle the runtime errors so that the normal flow of the application can be maintained. In java, exception is an unwanted or unexpected event, which occurs during the execution of a program,. Here are 10 examples of how to avoid runtime exceptions in java. Use runtime exceptions to indicate programming errors. Runtimeexception is the superclass of all classes that exceptions are thrown during. In this tutorial, we will learn about java. The great majority of runtime exceptions indicate precondition violations. Constructs a new runtime exception with the specified detail message and cause. This page provides a complete list of all public exceptions and errors available in the java api, grouped by package. Java program to handle runtime exceptions. Note that the detail message associated with cause is not.
from loebdrath.blob.core.windows.net
Here are 10 examples of how to avoid runtime exceptions in java. In java, exception is an unwanted or unexpected event, which occurs during the execution of a program,. Note that the detail message associated with cause is not. This page provides a complete list of all public exceptions and errors available in the java api, grouped by package. In this tutorial, we will learn about java. Constructs a new runtime exception with the specified detail message and cause. The exception handling in java is one of the powerful mechanism to handle the runtime errors so that the normal flow of the application can be maintained. Use runtime exceptions to indicate programming errors. The great majority of runtime exceptions indicate precondition violations. Java program to handle runtime exceptions.
Exception In Java Api at Al Craig blog
Exception In Java Run Time Constructs a new runtime exception with the specified detail message and cause. Note that the detail message associated with cause is not. Here are 10 examples of how to avoid runtime exceptions in java. The exception handling in java is one of the powerful mechanism to handle the runtime errors so that the normal flow of the application can be maintained. In this tutorial, we will learn about java. In java, exception is an unwanted or unexpected event, which occurs during the execution of a program,. Java program to handle runtime exceptions. Use runtime exceptions to indicate programming errors. Runtimeexception is the superclass of all classes that exceptions are thrown during. Constructs a new runtime exception with the specified detail message and cause. This page provides a complete list of all public exceptions and errors available in the java api, grouped by package. The great majority of runtime exceptions indicate precondition violations.
From www.simplilearn.com
Java Exception Handling [Easy and Simplified Guide] Exception In Java Run Time The great majority of runtime exceptions indicate precondition violations. Note that the detail message associated with cause is not. Runtimeexception is the superclass of all classes that exceptions are thrown during. Java program to handle runtime exceptions. The exception handling in java is one of the powerful mechanism to handle the runtime errors so that the normal flow of the. Exception In Java Run Time.
From loebdrath.blob.core.windows.net
Exception In Java Api at Al Craig blog Exception In Java Run Time Constructs a new runtime exception with the specified detail message and cause. Here are 10 examples of how to avoid runtime exceptions in java. In java, exception is an unwanted or unexpected event, which occurs during the execution of a program,. Use runtime exceptions to indicate programming errors. The exception handling in java is one of the powerful mechanism to. Exception In Java Run Time.
From ramj2ee.blogspot.com
JAVA EE Java Tutorial Java Runtime Exception or unchecked exception Exception In Java Run Time In java, exception is an unwanted or unexpected event, which occurs during the execution of a program,. Here are 10 examples of how to avoid runtime exceptions in java. This page provides a complete list of all public exceptions and errors available in the java api, grouped by package. The great majority of runtime exceptions indicate precondition violations. Use runtime. Exception In Java Run Time.
From rollbar.com
How to Handle the ExceptionInInitializerError in Java Rollbar Exception In Java Run Time Java program to handle runtime exceptions. In java, exception is an unwanted or unexpected event, which occurs during the execution of a program,. Here are 10 examples of how to avoid runtime exceptions in java. The great majority of runtime exceptions indicate precondition violations. Use runtime exceptions to indicate programming errors. The exception handling in java is one of the. Exception In Java Run Time.
From www.youtube.com
Java Tutorial Debug syntax errors vs runtime exceptions YouTube Exception In Java Run Time Runtimeexception is the superclass of all classes that exceptions are thrown during. The exception handling in java is one of the powerful mechanism to handle the runtime errors so that the normal flow of the application can be maintained. Note that the detail message associated with cause is not. The great majority of runtime exceptions indicate precondition violations. Use runtime. Exception In Java Run Time.
From slideplayer.com
Exceptions. ppt download Exception In Java Run Time Use runtime exceptions to indicate programming errors. This page provides a complete list of all public exceptions and errors available in the java api, grouped by package. In java, exception is an unwanted or unexpected event, which occurs during the execution of a program,. Here are 10 examples of how to avoid runtime exceptions in java. Constructs a new runtime. Exception In Java Run Time.
From fyodmrtzl.blob.core.windows.net
Java Runtime Exception Handler at Lillian Gaines blog Exception In Java Run Time The great majority of runtime exceptions indicate precondition violations. Java program to handle runtime exceptions. Runtimeexception is the superclass of all classes that exceptions are thrown during. In java, exception is an unwanted or unexpected event, which occurs during the execution of a program,. Note that the detail message associated with cause is not. This page provides a complete list. Exception In Java Run Time.
From www.youtube.com
Exception Handling in Java Try Catch Exception Java Java Catch Runtime Exception YouTube Exception In Java Run Time The great majority of runtime exceptions indicate precondition violations. In java, exception is an unwanted or unexpected event, which occurs during the execution of a program,. Java program to handle runtime exceptions. Here are 10 examples of how to avoid runtime exceptions in java. Use runtime exceptions to indicate programming errors. Note that the detail message associated with cause is. Exception In Java Run Time.
From techvidvan.com
Java Exception Handling with Examples TechVidvan Exception In Java Run Time Runtimeexception is the superclass of all classes that exceptions are thrown during. Note that the detail message associated with cause is not. Java program to handle runtime exceptions. This page provides a complete list of all public exceptions and errors available in the java api, grouped by package. The exception handling in java is one of the powerful mechanism to. Exception In Java Run Time.
From updatedideas.com
How To Handle Runtime Exceptions In Java Updated Ideas Exception In Java Run Time The exception handling in java is one of the powerful mechanism to handle the runtime errors so that the normal flow of the application can be maintained. Runtimeexception is the superclass of all classes that exceptions are thrown during. In this tutorial, we will learn about java. In java, exception is an unwanted or unexpected event, which occurs during the. Exception In Java Run Time.
From www.delftstack.com
Understanding Runtime Exception in Java Delft Stack Exception In Java Run Time Java program to handle runtime exceptions. In java, exception is an unwanted or unexpected event, which occurs during the execution of a program,. In this tutorial, we will learn about java. The great majority of runtime exceptions indicate precondition violations. Use runtime exceptions to indicate programming errors. This page provides a complete list of all public exceptions and errors available. Exception In Java Run Time.
From www.softwaretestinghelp.com
Java Exceptions And Exception Handling With Examples Exception In Java Run Time In java, exception is an unwanted or unexpected event, which occurs during the execution of a program,. This page provides a complete list of all public exceptions and errors available in the java api, grouped by package. In this tutorial, we will learn about java. Java program to handle runtime exceptions. Note that the detail message associated with cause is. Exception In Java Run Time.
From www.softwaretestinghelp.com
Java Exceptions And Exception Handling With Examples Exception In Java Run Time The great majority of runtime exceptions indicate precondition violations. Constructs a new runtime exception with the specified detail message and cause. In this tutorial, we will learn about java. Runtimeexception is the superclass of all classes that exceptions are thrown during. Java program to handle runtime exceptions. Here are 10 examples of how to avoid runtime exceptions in java. The. Exception In Java Run Time.
From codenboxautomationlab.com
How to handle Exception in Java? CodenBox AutomationLab Exception In Java Run Time Constructs a new runtime exception with the specified detail message and cause. Note that the detail message associated with cause is not. The exception handling in java is one of the powerful mechanism to handle the runtime errors so that the normal flow of the application can be maintained. In this tutorial, we will learn about java. The great majority. Exception In Java Run Time.
From javatrainingschool.com
Java Exception Types Java Training School Exception In Java Run Time Note that the detail message associated with cause is not. Constructs a new runtime exception with the specified detail message and cause. The great majority of runtime exceptions indicate precondition violations. The exception handling in java is one of the powerful mechanism to handle the runtime errors so that the normal flow of the application can be maintained. Use runtime. Exception In Java Run Time.
From klarwniix.blob.core.windows.net
Ioexception Vs Runtime Exception at David Conway blog Exception In Java Run Time In java, exception is an unwanted or unexpected event, which occurs during the execution of a program,. This page provides a complete list of all public exceptions and errors available in the java api, grouped by package. Use runtime exceptions to indicate programming errors. Runtimeexception is the superclass of all classes that exceptions are thrown during. The exception handling in. Exception In Java Run Time.
From www.javatutoronline.com
Java Exception Handling Tutorial. Understanding Java Exception Handling. Exception In Java Run Time In java, exception is an unwanted or unexpected event, which occurs during the execution of a program,. In this tutorial, we will learn about java. Java program to handle runtime exceptions. This page provides a complete list of all public exceptions and errors available in the java api, grouped by package. Here are 10 examples of how to avoid runtime. Exception In Java Run Time.
From fyopwqgbb.blob.core.windows.net
Best Way To Handle Runtime Exceptions In Java at Erin Graves blog Exception In Java Run Time Use runtime exceptions to indicate programming errors. Here are 10 examples of how to avoid runtime exceptions in java. Note that the detail message associated with cause is not. The great majority of runtime exceptions indicate precondition violations. In this tutorial, we will learn about java. This page provides a complete list of all public exceptions and errors available in. Exception In Java Run Time.
From www.cainiaojc.com
Java 异常(Exceptions) Java教程 菜鸟教程 Exception In Java Run Time Here are 10 examples of how to avoid runtime exceptions in java. The exception handling in java is one of the powerful mechanism to handle the runtime errors so that the normal flow of the application can be maintained. Use runtime exceptions to indicate programming errors. Constructs a new runtime exception with the specified detail message and cause. The great. Exception In Java Run Time.
From data-flair.training
Java Exception Explore Checked & Unchecked Exception With Examples DataFlair Exception In Java Run Time Java program to handle runtime exceptions. In java, exception is an unwanted or unexpected event, which occurs during the execution of a program,. Runtimeexception is the superclass of all classes that exceptions are thrown during. In this tutorial, we will learn about java. Use runtime exceptions to indicate programming errors. The great majority of runtime exceptions indicate precondition violations. This. Exception In Java Run Time.
From www.youtube.com
JAVA (Intermédiaire) 77 Runtime Exceptions vs Checked Exceptions en Java YouTube Exception In Java Run Time Runtimeexception is the superclass of all classes that exceptions are thrown during. This page provides a complete list of all public exceptions and errors available in the java api, grouped by package. The great majority of runtime exceptions indicate precondition violations. In java, exception is an unwanted or unexpected event, which occurs during the execution of a program,. The exception. Exception In Java Run Time.
From laptopprocessors.ru
Checked exception and runtime exception in java Exception In Java Run Time The exception handling in java is one of the powerful mechanism to handle the runtime errors so that the normal flow of the application can be maintained. The great majority of runtime exceptions indicate precondition violations. Use runtime exceptions to indicate programming errors. Here are 10 examples of how to avoid runtime exceptions in java. Runtimeexception is the superclass of. Exception In Java Run Time.
From fyodmrtzl.blob.core.windows.net
Java Runtime Exception Handler at Lillian Gaines blog Exception In Java Run Time This page provides a complete list of all public exceptions and errors available in the java api, grouped by package. Constructs a new runtime exception with the specified detail message and cause. Java program to handle runtime exceptions. Note that the detail message associated with cause is not. In this tutorial, we will learn about java. Here are 10 examples. Exception In Java Run Time.
From www.btechsmartclass.com
Java Tutorials Exception Types in Java Exception In Java Run Time Constructs a new runtime exception with the specified detail message and cause. This page provides a complete list of all public exceptions and errors available in the java api, grouped by package. The great majority of runtime exceptions indicate precondition violations. Use runtime exceptions to indicate programming errors. Runtimeexception is the superclass of all classes that exceptions are thrown during.. Exception In Java Run Time.
From 9to5answer.com
[Solved] Aggregate runtime exceptions in Java 8 streams 9to5Answer Exception In Java Run Time This page provides a complete list of all public exceptions and errors available in the java api, grouped by package. Note that the detail message associated with cause is not. In this tutorial, we will learn about java. Runtimeexception is the superclass of all classes that exceptions are thrown during. Here are 10 examples of how to avoid runtime exceptions. Exception In Java Run Time.
From giokddwua.blob.core.windows.net
How To Throw Null Exception In Java at Betty b blog Exception In Java Run Time Constructs a new runtime exception with the specified detail message and cause. Runtimeexception is the superclass of all classes that exceptions are thrown during. Here are 10 examples of how to avoid runtime exceptions in java. Note that the detail message associated with cause is not. The exception handling in java is one of the powerful mechanism to handle the. Exception In Java Run Time.
From www.edureka.co
Exception Handling in Java A Beginners Guide to Java Exceptions Exception In Java Run Time Constructs a new runtime exception with the specified detail message and cause. Use runtime exceptions to indicate programming errors. The great majority of runtime exceptions indicate precondition violations. Runtimeexception is the superclass of all classes that exceptions are thrown during. Note that the detail message associated with cause is not. In java, exception is an unwanted or unexpected event, which. Exception In Java Run Time.
From klaqozjoy.blob.core.windows.net
How To Throw A Runtime Exception Java at Kris Dunn blog Exception In Java Run Time Here are 10 examples of how to avoid runtime exceptions in java. Constructs a new runtime exception with the specified detail message and cause. The exception handling in java is one of the powerful mechanism to handle the runtime errors so that the normal flow of the application can be maintained. In this tutorial, we will learn about java. The. Exception In Java Run Time.
From raygun.com
Java exceptions Common terminology with examples · Raygun Blog Exception In Java Run Time The exception handling in java is one of the powerful mechanism to handle the runtime errors so that the normal flow of the application can be maintained. This page provides a complete list of all public exceptions and errors available in the java api, grouped by package. Runtimeexception is the superclass of all classes that exceptions are thrown during. In. Exception In Java Run Time.
From www.youtube.com
Java Runtime Exceptions and how to Identify them APPFICIAL YouTube Exception In Java Run Time Java program to handle runtime exceptions. This page provides a complete list of all public exceptions and errors available in the java api, grouped by package. Constructs a new runtime exception with the specified detail message and cause. In java, exception is an unwanted or unexpected event, which occurs during the execution of a program,. In this tutorial, we will. Exception In Java Run Time.
From www.delftstack.com
Throw Runtime Exception in Java Delft Stack Exception In Java Run Time Constructs a new runtime exception with the specified detail message and cause. This page provides a complete list of all public exceptions and errors available in the java api, grouped by package. Use runtime exceptions to indicate programming errors. The great majority of runtime exceptions indicate precondition violations. Runtimeexception is the superclass of all classes that exceptions are thrown during.. Exception In Java Run Time.
From www.youtube.com
compile time exception vs run time exception in java checked exception and unchecked exception Exception In Java Run Time This page provides a complete list of all public exceptions and errors available in the java api, grouped by package. In java, exception is an unwanted or unexpected event, which occurs during the execution of a program,. Constructs a new runtime exception with the specified detail message and cause. Runtimeexception is the superclass of all classes that exceptions are thrown. Exception In Java Run Time.
From atonce.com
The Ultimate Guide to Java Exception Types 2024 Exception In Java Run Time In java, exception is an unwanted or unexpected event, which occurs during the execution of a program,. Constructs a new runtime exception with the specified detail message and cause. This page provides a complete list of all public exceptions and errors available in the java api, grouped by package. Here are 10 examples of how to avoid runtime exceptions in. Exception In Java Run Time.
From www.youtube.com
What is Java Runtime Exception or unchecked exception? Java Exception handling YouTube Exception In Java Run Time Runtimeexception is the superclass of all classes that exceptions are thrown during. This page provides a complete list of all public exceptions and errors available in the java api, grouped by package. Note that the detail message associated with cause is not. Use runtime exceptions to indicate programming errors. In this tutorial, we will learn about java. Here are 10. Exception In Java Run Time.
From www.delftstack.com
How to Throw Runtime Exception in Java Delft Stack Exception In Java Run Time In java, exception is an unwanted or unexpected event, which occurs during the execution of a program,. The exception handling in java is one of the powerful mechanism to handle the runtime errors so that the normal flow of the application can be maintained. Runtimeexception is the superclass of all classes that exceptions are thrown during. In this tutorial, we. Exception In Java Run Time.