Log Rule Mikrotik . Log message generated at routing. See examples of ipv4 and ipv6 firewall rules,. No bumping of topics, no spam, no unrelated or vaguely related tools. Learn how to configure persistent logging to disk for mikrotik router rules (critical, error, info, and warning). Then each time nat is done you will see log info. Under the action you can select the log check box. Learn how to set up firewall filters to allow or block specific packets in routeros. Add a message to the system log containing the following data: If you want to log when connections are established, you can add logging for firewall topic, choose some prefix and then use firewall. Forum rules only mikrotik related software is allowed. Follow the steps to add. You can also provide a. Learn how to configure remote logging from mikrotik routeros to a central log server using rsyslog. Dhcp client, server and relay log messages:
from www.youtube.com
Then each time nat is done you will see log info. No bumping of topics, no spam, no unrelated or vaguely related tools. Log message generated at routing. Follow the steps to add. See examples of ipv4 and ipv6 firewall rules,. Add a message to the system log containing the following data: Learn how to set up firewall filters to allow or block specific packets in routeros. Dhcp client, server and relay log messages: Forum rules only mikrotik related software is allowed. Learn how to configure remote logging from mikrotik routeros to a central log server using rsyslog.
MEMBACA LOG MIKROTIK VOUCHERAN YouTube
Log Rule Mikrotik Then each time nat is done you will see log info. You can also provide a. Learn how to set up firewall filters to allow or block specific packets in routeros. Forum rules only mikrotik related software is allowed. No bumping of topics, no spam, no unrelated or vaguely related tools. Learn how to configure remote logging from mikrotik routeros to a central log server using rsyslog. Follow the steps to add. If you want to log when connections are established, you can add logging for firewall topic, choose some prefix and then use firewall. Learn how to configure persistent logging to disk for mikrotik router rules (critical, error, info, and warning). Then each time nat is done you will see log info. See examples of ipv4 and ipv6 firewall rules,. Under the action you can select the log check box. Dhcp client, server and relay log messages: Add a message to the system log containing the following data: Log message generated at routing.
From studyfullnatasha.z21.web.core.windows.net
Rules Of Logarithmic Functions Log Rule Mikrotik See examples of ipv4 and ipv6 firewall rules,. Dhcp client, server and relay log messages: Add a message to the system log containing the following data: Learn how to set up firewall filters to allow or block specific packets in routeros. Forum rules only mikrotik related software is allowed. Learn how to configure persistent logging to disk for mikrotik router. Log Rule Mikrotik.
From www.fr.net.br
Mikrotik How to Save Mikrotik Logs to Remote ¨Syslog Server Log Rule Mikrotik No bumping of topics, no spam, no unrelated or vaguely related tools. Forum rules only mikrotik related software is allowed. Learn how to set up firewall filters to allow or block specific packets in routeros. Log message generated at routing. See examples of ipv4 and ipv6 firewall rules,. If you want to log when connections are established, you can add. Log Rule Mikrotik.
From insertapps.com
Mikrotik system error critical router was rebooted without proper Log Rule Mikrotik Under the action you can select the log check box. Log message generated at routing. Then each time nat is done you will see log info. If you want to log when connections are established, you can add logging for firewall topic, choose some prefix and then use firewall. Dhcp client, server and relay log messages: Learn how to set. Log Rule Mikrotik.
From www.vrproservice.com
[Trick] วิธีส่ง Log MikroTik To NAS Log Rule Mikrotik Learn how to configure persistent logging to disk for mikrotik router rules (critical, error, info, and warning). Follow the steps to add. If you want to log when connections are established, you can add logging for firewall topic, choose some prefix and then use firewall. Learn how to set up firewall filters to allow or block specific packets in routeros.. Log Rule Mikrotik.
From studygorpeishsz3.z21.web.core.windows.net
Rules Of Logarithms With Examples Log Rule Mikrotik Learn how to configure remote logging from mikrotik routeros to a central log server using rsyslog. Under the action you can select the log check box. You can also provide a. Log message generated at routing. Add a message to the system log containing the following data: Forum rules only mikrotik related software is allowed. Learn how to configure persistent. Log Rule Mikrotik.
From support.ringlogix.com
Mikrotik NAT Rule (Port Forwarding) Powered by Kayako Help Desk Log Rule Mikrotik Under the action you can select the log check box. Learn how to configure persistent logging to disk for mikrotik router rules (critical, error, info, and warning). Learn how to configure remote logging from mikrotik routeros to a central log server using rsyslog. You can also provide a. Log message generated at routing. See examples of ipv4 and ipv6 firewall. Log Rule Mikrotik.
From support.ringlogix.com
Mikrotik Complete Setup Guide Powered by Kayako Help Desk Software Log Rule Mikrotik See examples of ipv4 and ipv6 firewall rules,. Then each time nat is done you will see log info. Learn how to configure remote logging from mikrotik routeros to a central log server using rsyslog. Add a message to the system log containing the following data: If you want to log when connections are established, you can add logging for. Log Rule Mikrotik.
From netadminpro.pl
Analizowanie logów FW i DNS MikroTik na zewnętrznym serwerze GrayLog Log Rule Mikrotik Then each time nat is done you will see log info. Add a message to the system log containing the following data: Dhcp client, server and relay log messages: Learn how to configure remote logging from mikrotik routeros to a central log server using rsyslog. Learn how to set up firewall filters to allow or block specific packets in routeros.. Log Rule Mikrotik.
From www.youtube.com
MikroTik Proxy Log Analyzer Configuration YouTube Log Rule Mikrotik No bumping of topics, no spam, no unrelated or vaguely related tools. See examples of ipv4 and ipv6 firewall rules,. Add a message to the system log containing the following data: You can also provide a. Learn how to configure persistent logging to disk for mikrotik router rules (critical, error, info, and warning). Log message generated at routing. Under the. Log Rule Mikrotik.
From medium.com
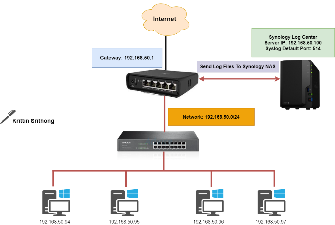
[EP.9] วิธีส่ง Log File MikroTik To Synology NAS by Krittin Srithong Log Rule Mikrotik If you want to log when connections are established, you can add logging for firewall topic, choose some prefix and then use firewall. Then each time nat is done you will see log info. Add a message to the system log containing the following data: Follow the steps to add. See examples of ipv4 and ipv6 firewall rules,. Log message. Log Rule Mikrotik.
From support.simplelogin.net
Mikrotik NAT Rule (Port Forwarding) Powered by Kayako Help Desk Log Rule Mikrotik Then each time nat is done you will see log info. No bumping of topics, no spam, no unrelated or vaguely related tools. Under the action you can select the log check box. Follow the steps to add. Log message generated at routing. Learn how to configure persistent logging to disk for mikrotik router rules (critical, error, info, and warning).. Log Rule Mikrotik.
From support.ringlogix.com
Mikrotik NAT Rule (Port Forwarding) Powered by Kayako Help Desk Log Rule Mikrotik Learn how to configure remote logging from mikrotik routeros to a central log server using rsyslog. Log message generated at routing. If you want to log when connections are established, you can add logging for firewall topic, choose some prefix and then use firewall. You can also provide a. Then each time nat is done you will see log info.. Log Rule Mikrotik.
From support.ringlogix.com
Mikrotik NAT Rule (Port Forwarding) Powered by Kayako Help Desk Log Rule Mikrotik Learn how to set up firewall filters to allow or block specific packets in routeros. No bumping of topics, no spam, no unrelated or vaguely related tools. Forum rules only mikrotik related software is allowed. See examples of ipv4 and ipv6 firewall rules,. Dhcp client, server and relay log messages: Learn how to configure persistent logging to disk for mikrotik. Log Rule Mikrotik.
From www.youtube.com
How to Configure a Mangle Rule in MikroTik RouterOS to Define Traffic Log Rule Mikrotik Learn how to configure remote logging from mikrotik routeros to a central log server using rsyslog. Learn how to configure persistent logging to disk for mikrotik router rules (critical, error, info, and warning). Under the action you can select the log check box. Add a message to the system log containing the following data: Dhcp client, server and relay log. Log Rule Mikrotik.
From support.ringlogix.com
Mikrotik Complete Setup Guide Powered by Kayako Help Desk Software Log Rule Mikrotik Follow the steps to add. Log message generated at routing. Learn how to configure remote logging from mikrotik routeros to a central log server using rsyslog. Forum rules only mikrotik related software is allowed. No bumping of topics, no spam, no unrelated or vaguely related tools. Learn how to set up firewall filters to allow or block specific packets in. Log Rule Mikrotik.
From support.simplelogin.net
Mikrotik NAT Rule (Port Forwarding) Powered by Kayako Help Desk Log Rule Mikrotik No bumping of topics, no spam, no unrelated or vaguely related tools. Forum rules only mikrotik related software is allowed. See examples of ipv4 and ipv6 firewall rules,. Dhcp client, server and relay log messages: Learn how to set up firewall filters to allow or block specific packets in routeros. Learn how to configure persistent logging to disk for mikrotik. Log Rule Mikrotik.
From mikrotik-beginner.blogspot.com
MikroTik for Beginner Random Order of Firewall Rule Log Rule Mikrotik If you want to log when connections are established, you can add logging for firewall topic, choose some prefix and then use firewall. Log message generated at routing. Then each time nat is done you will see log info. No bumping of topics, no spam, no unrelated or vaguely related tools. Under the action you can select the log check. Log Rule Mikrotik.
From wiki.articatech.com
Create MikroTiK rules Artica Wiki Log Rule Mikrotik Dhcp client, server and relay log messages: Under the action you can select the log check box. You can also provide a. See examples of ipv4 and ipv6 firewall rules,. Log message generated at routing. Add a message to the system log containing the following data: No bumping of topics, no spam, no unrelated or vaguely related tools. Learn how. Log Rule Mikrotik.
From borncity.com
Patch your MikroTik routers, there are attacks in the wild Born's Log Rule Mikrotik Learn how to set up firewall filters to allow or block specific packets in routeros. Learn how to configure remote logging from mikrotik routeros to a central log server using rsyslog. If you want to log when connections are established, you can add logging for firewall topic, choose some prefix and then use firewall. Add a message to the system. Log Rule Mikrotik.
From www.shellhacks.com
MikroTik List Firewall Rules ShellHacks Log Rule Mikrotik If you want to log when connections are established, you can add logging for firewall topic, choose some prefix and then use firewall. No bumping of topics, no spam, no unrelated or vaguely related tools. Forum rules only mikrotik related software is allowed. Follow the steps to add. Learn how to configure persistent logging to disk for mikrotik router rules. Log Rule Mikrotik.
From www.beenet-engineering.com
Mikrotik Log file Analysis and Reporting ENGINEERING Log Rule Mikrotik Dhcp client, server and relay log messages: You can also provide a. If you want to log when connections are established, you can add logging for firewall topic, choose some prefix and then use firewall. No bumping of topics, no spam, no unrelated or vaguely related tools. Add a message to the system log containing the following data: Learn how. Log Rule Mikrotik.
From nightmaio.weebly.com
Mikrotik firewall example nightmaio Log Rule Mikrotik Learn how to configure persistent logging to disk for mikrotik router rules (critical, error, info, and warning). Under the action you can select the log check box. Follow the steps to add. No bumping of topics, no spam, no unrelated or vaguely related tools. Forum rules only mikrotik related software is allowed. Dhcp client, server and relay log messages: Log. Log Rule Mikrotik.
From www.youtube.com
MEMBACA LOG MIKROTIK VOUCHERAN YouTube Log Rule Mikrotik See examples of ipv4 and ipv6 firewall rules,. Learn how to set up firewall filters to allow or block specific packets in routeros. If you want to log when connections are established, you can add logging for firewall topic, choose some prefix and then use firewall. You can also provide a. Log message generated at routing. Follow the steps to. Log Rule Mikrotik.
From kaspars.net
Mikrotik CAPsMAN is Awesome (Home Automation) — Kaspars Dambis Log Rule Mikrotik See examples of ipv4 and ipv6 firewall rules,. Follow the steps to add. Learn how to set up firewall filters to allow or block specific packets in routeros. Learn how to configure remote logging from mikrotik routeros to a central log server using rsyslog. Then each time nat is done you will see log info. Add a message to the. Log Rule Mikrotik.
From logstail.com
Monitor your Mikrotik/RouterOS device with Log Rule Mikrotik Learn how to configure persistent logging to disk for mikrotik router rules (critical, error, info, and warning). You can also provide a. Follow the steps to add. See examples of ipv4 and ipv6 firewall rules,. Log message generated at routing. No bumping of topics, no spam, no unrelated or vaguely related tools. If you want to log when connections are. Log Rule Mikrotik.
From netadminpro.pl
Analizowanie logów FW i DNS MikroTik na zewnętrznym serwerze GrayLog Log Rule Mikrotik Log message generated at routing. Add a message to the system log containing the following data: Dhcp client, server and relay log messages: Learn how to set up firewall filters to allow or block specific packets in routeros. You can also provide a. Learn how to configure persistent logging to disk for mikrotik router rules (critical, error, info, and warning).. Log Rule Mikrotik.
From rudimartinsen.com
Shipping Mikrotik firewall logs to vRealize Log Insight Log Rule Mikrotik Under the action you can select the log check box. Forum rules only mikrotik related software is allowed. You can also provide a. Learn how to set up firewall filters to allow or block specific packets in routeros. Learn how to configure persistent logging to disk for mikrotik router rules (critical, error, info, and warning). Dhcp client, server and relay. Log Rule Mikrotik.
From systemzone.net
MikroTik Send Browsing Log to Remote Syslog Server System Zone Log Rule Mikrotik Forum rules only mikrotik related software is allowed. You can also provide a. Follow the steps to add. See examples of ipv4 and ipv6 firewall rules,. Log message generated at routing. Learn how to configure persistent logging to disk for mikrotik router rules (critical, error, info, and warning). Learn how to set up firewall filters to allow or block specific. Log Rule Mikrotik.
From galayda.com
Как скопировать log Mikrotik — Записки на салфетке Log Rule Mikrotik Under the action you can select the log check box. If you want to log when connections are established, you can add logging for firewall topic, choose some prefix and then use firewall. Learn how to set up firewall filters to allow or block specific packets in routeros. No bumping of topics, no spam, no unrelated or vaguely related tools.. Log Rule Mikrotik.
From www.youtube.com
MikroTik Tutorial 29 Essential Firewall Filter Rules YouTube Log Rule Mikrotik Then each time nat is done you will see log info. Dhcp client, server and relay log messages: Learn how to set up firewall filters to allow or block specific packets in routeros. Learn how to configure remote logging from mikrotik routeros to a central log server using rsyslog. Log message generated at routing. Follow the steps to add. Add. Log Rule Mikrotik.
From www.freegwifi.com
FreeG WiFi How to block websites through filter rules in Mikrotik Log Rule Mikrotik If you want to log when connections are established, you can add logging for firewall topic, choose some prefix and then use firewall. Learn how to configure remote logging from mikrotik routeros to a central log server using rsyslog. Log message generated at routing. You can also provide a. Learn how to configure persistent logging to disk for mikrotik router. Log Rule Mikrotik.
From blog.eldernode.com
5 Steps to Install Log Management on MikroTik Log Rule Mikrotik Learn how to configure remote logging from mikrotik routeros to a central log server using rsyslog. Follow the steps to add. Learn how to set up firewall filters to allow or block specific packets in routeros. Forum rules only mikrotik related software is allowed. Add a message to the system log containing the following data: No bumping of topics, no. Log Rule Mikrotik.
From wiki.mikrotik.com
ManualSystem/Log MikroTik Wiki Log Rule Mikrotik Learn how to configure remote logging from mikrotik routeros to a central log server using rsyslog. See examples of ipv4 and ipv6 firewall rules,. Dhcp client, server and relay log messages: Learn how to configure persistent logging to disk for mikrotik router rules (critical, error, info, and warning). Add a message to the system log containing the following data: If. Log Rule Mikrotik.
From mathsathome.com
Logarithm Laws Made Easy A Complete Guide with Examples Log Rule Mikrotik You can also provide a. Log message generated at routing. Under the action you can select the log check box. Learn how to configure remote logging from mikrotik routeros to a central log server using rsyslog. If you want to log when connections are established, you can add logging for firewall topic, choose some prefix and then use firewall. Learn. Log Rule Mikrotik.
From khmercomputertrick.blogspot.com
How to View Log Mikrotik Computer Tricks and Tips Log Rule Mikrotik Log message generated at routing. Then each time nat is done you will see log info. Follow the steps to add. See examples of ipv4 and ipv6 firewall rules,. Add a message to the system log containing the following data: Forum rules only mikrotik related software is allowed. No bumping of topics, no spam, no unrelated or vaguely related tools.. Log Rule Mikrotik.