Snapshot Vs Checkpoint . A standard checkpoint takes a snapshot of the. Takes a snapshot of the virtual machine and virtual machine memory state at the time the checkpoint is initiated. A standard checkpoint takes a. No matter if you’re already a virtualization pro or if you’re just now learning about it, you. The state of a virtual machine is saved, creating a restore point so you can go back in time and quickly restore the hard drive and actual vm. Snapshotting technology is one of virtualization’s key features.
from community.checkpoint.com
Takes a snapshot of the virtual machine and virtual machine memory state at the time the checkpoint is initiated. The state of a virtual machine is saved, creating a restore point so you can go back in time and quickly restore the hard drive and actual vm. A standard checkpoint takes a snapshot of the. A standard checkpoint takes a. Snapshotting technology is one of virtualization’s key features. No matter if you’re already a virtualization pro or if you’re just now learning about it, you.
Snapshot Management Issue Check Point CheckMates
Snapshot Vs Checkpoint Takes a snapshot of the virtual machine and virtual machine memory state at the time the checkpoint is initiated. The state of a virtual machine is saved, creating a restore point so you can go back in time and quickly restore the hard drive and actual vm. No matter if you’re already a virtualization pro or if you’re just now learning about it, you. Snapshotting technology is one of virtualization’s key features. A standard checkpoint takes a snapshot of the. Takes a snapshot of the virtual machine and virtual machine memory state at the time the checkpoint is initiated. A standard checkpoint takes a.
From www.altaro.com
Standard and Production Checkpoints in HyperV 2016 Snapshot Vs Checkpoint Takes a snapshot of the virtual machine and virtual machine memory state at the time the checkpoint is initiated. A standard checkpoint takes a snapshot of the. The state of a virtual machine is saved, creating a restore point so you can go back in time and quickly restore the hard drive and actual vm. Snapshotting technology is one of. Snapshot Vs Checkpoint.
From www.vrogue.co
Hyper V Checkpoint And Its Importance For Vm Diskinte vrogue.co Snapshot Vs Checkpoint No matter if you’re already a virtualization pro or if you’re just now learning about it, you. Snapshotting technology is one of virtualization’s key features. A standard checkpoint takes a snapshot of the. The state of a virtual machine is saved, creating a restore point so you can go back in time and quickly restore the hard drive and actual. Snapshot Vs Checkpoint.
From community.checkpoint.com
Check Point Security Management Portal Reviewer Check Point Snapshot Vs Checkpoint A standard checkpoint takes a snapshot of the. Snapshotting technology is one of virtualization’s key features. A standard checkpoint takes a. No matter if you’re already a virtualization pro or if you’re just now learning about it, you. Takes a snapshot of the virtual machine and virtual machine memory state at the time the checkpoint is initiated. The state of. Snapshot Vs Checkpoint.
From slideplayer.org
WS2016 Die wichtigsten Neuigkeiten in der Praxis ppt herunterladen Snapshot Vs Checkpoint No matter if you’re already a virtualization pro or if you’re just now learning about it, you. A standard checkpoint takes a. Snapshotting technology is one of virtualization’s key features. A standard checkpoint takes a snapshot of the. Takes a snapshot of the virtual machine and virtual machine memory state at the time the checkpoint is initiated. The state of. Snapshot Vs Checkpoint.
From www.checkpoint.com
Check Point vs. Check Point Software Snapshot Vs Checkpoint The state of a virtual machine is saved, creating a restore point so you can go back in time and quickly restore the hard drive and actual vm. A standard checkpoint takes a. Takes a snapshot of the virtual machine and virtual machine memory state at the time the checkpoint is initiated. No matter if you’re already a virtualization pro. Snapshot Vs Checkpoint.
From www.youtube.com
VM ware snapshot or HyperV checkpoint Lecture 14 YouTube Snapshot Vs Checkpoint The state of a virtual machine is saved, creating a restore point so you can go back in time and quickly restore the hard drive and actual vm. A standard checkpoint takes a snapshot of the. A standard checkpoint takes a. Takes a snapshot of the virtual machine and virtual machine memory state at the time the checkpoint is initiated.. Snapshot Vs Checkpoint.
From www.urtech.ca
SOLVED What Is The Difference Between a Snapshot and a Backup? Up Snapshot Vs Checkpoint The state of a virtual machine is saved, creating a restore point so you can go back in time and quickly restore the hard drive and actual vm. Takes a snapshot of the virtual machine and virtual machine memory state at the time the checkpoint is initiated. A standard checkpoint takes a. Snapshotting technology is one of virtualization’s key features.. Snapshot Vs Checkpoint.
From howto.hyonix.com
How to create and restore checkpoints or snapshots? Snapshot Vs Checkpoint Snapshotting technology is one of virtualization’s key features. The state of a virtual machine is saved, creating a restore point so you can go back in time and quickly restore the hard drive and actual vm. No matter if you’re already a virtualization pro or if you’re just now learning about it, you. A standard checkpoint takes a. A standard. Snapshot Vs Checkpoint.
From community.checkpoint.com
Solved Snapshot Check Point CheckMates Snapshot Vs Checkpoint The state of a virtual machine is saved, creating a restore point so you can go back in time and quickly restore the hard drive and actual vm. Takes a snapshot of the virtual machine and virtual machine memory state at the time the checkpoint is initiated. No matter if you’re already a virtualization pro or if you’re just now. Snapshot Vs Checkpoint.
From www.veeam.com
HyperV snapshots vs checkpoints 12 things to know Snapshot Vs Checkpoint Takes a snapshot of the virtual machine and virtual machine memory state at the time the checkpoint is initiated. The state of a virtual machine is saved, creating a restore point so you can go back in time and quickly restore the hard drive and actual vm. Snapshotting technology is one of virtualization’s key features. A standard checkpoint takes a.. Snapshot Vs Checkpoint.
From www.diskinternals.com
HyperV Checkpoint and Its Importance for VM DiskInternals Snapshot Vs Checkpoint No matter if you’re already a virtualization pro or if you’re just now learning about it, you. A standard checkpoint takes a snapshot of the. Takes a snapshot of the virtual machine and virtual machine memory state at the time the checkpoint is initiated. The state of a virtual machine is saved, creating a restore point so you can go. Snapshot Vs Checkpoint.
From www.youtube.com
LAB29 Create and Manage Snapshot in Checkpoint Firewall R81 YouTube Snapshot Vs Checkpoint Snapshotting technology is one of virtualization’s key features. A standard checkpoint takes a. Takes a snapshot of the virtual machine and virtual machine memory state at the time the checkpoint is initiated. No matter if you’re already a virtualization pro or if you’re just now learning about it, you. The state of a virtual machine is saved, creating a restore. Snapshot Vs Checkpoint.
From hyperv.veeam.com
HyperV snapshots vs checkpoints 12 things to know Snapshot Vs Checkpoint No matter if you’re already a virtualization pro or if you’re just now learning about it, you. A standard checkpoint takes a. The state of a virtual machine is saved, creating a restore point so you can go back in time and quickly restore the hard drive and actual vm. Takes a snapshot of the virtual machine and virtual machine. Snapshot Vs Checkpoint.
From community.checkpoint.com
Solved automatic snapshots of all gateways Check Point CheckMates Snapshot Vs Checkpoint A standard checkpoint takes a. Takes a snapshot of the virtual machine and virtual machine memory state at the time the checkpoint is initiated. A standard checkpoint takes a snapshot of the. The state of a virtual machine is saved, creating a restore point so you can go back in time and quickly restore the hard drive and actual vm.. Snapshot Vs Checkpoint.
From thecontentauthority.com
Snapshot vs Checkpoint Unraveling Commonly Confused Terms Snapshot Vs Checkpoint A standard checkpoint takes a. The state of a virtual machine is saved, creating a restore point so you can go back in time and quickly restore the hard drive and actual vm. Snapshotting technology is one of virtualization’s key features. A standard checkpoint takes a snapshot of the. Takes a snapshot of the virtual machine and virtual machine memory. Snapshot Vs Checkpoint.
From cmccloud.vn
Snapshot là gì? Phân biệt Snapshot và Backup trong cơ sở dữ liệu Snapshot Vs Checkpoint A standard checkpoint takes a. The state of a virtual machine is saved, creating a restore point so you can go back in time and quickly restore the hard drive and actual vm. Snapshotting technology is one of virtualization’s key features. No matter if you’re already a virtualization pro or if you’re just now learning about it, you. A standard. Snapshot Vs Checkpoint.
From www.nakivo.com
Delete Snapshots with HyperV Manager or PowerShell Snapshot Vs Checkpoint Snapshotting technology is one of virtualization’s key features. No matter if you’re already a virtualization pro or if you’re just now learning about it, you. A standard checkpoint takes a snapshot of the. A standard checkpoint takes a. The state of a virtual machine is saved, creating a restore point so you can go back in time and quickly restore. Snapshot Vs Checkpoint.
From github.com
Database snapshot phase can't perform checkpoint, acquired Checkpoint Snapshot Vs Checkpoint The state of a virtual machine is saved, creating a restore point so you can go back in time and quickly restore the hard drive and actual vm. Snapshotting technology is one of virtualization’s key features. No matter if you’re already a virtualization pro or if you’re just now learning about it, you. A standard checkpoint takes a snapshot of. Snapshot Vs Checkpoint.
From www.ubackup.com
VM Snapshot vs Backup Differences and Proper Use Snapshot Vs Checkpoint No matter if you’re already a virtualization pro or if you’re just now learning about it, you. Snapshotting technology is one of virtualization’s key features. Takes a snapshot of the virtual machine and virtual machine memory state at the time the checkpoint is initiated. A standard checkpoint takes a snapshot of the. The state of a virtual machine is saved,. Snapshot Vs Checkpoint.
From zhuanlan.zhihu.com
Flink实时计算深入理解 Checkpoint和Savepoint 知乎 Snapshot Vs Checkpoint The state of a virtual machine is saved, creating a restore point so you can go back in time and quickly restore the hard drive and actual vm. Takes a snapshot of the virtual machine and virtual machine memory state at the time the checkpoint is initiated. Snapshotting technology is one of virtualization’s key features. A standard checkpoint takes a. Snapshot Vs Checkpoint.
From www.easeus.com
Key Points on HyperV Snapshot EaseUS Snapshot Vs Checkpoint A standard checkpoint takes a. Takes a snapshot of the virtual machine and virtual machine memory state at the time the checkpoint is initiated. Snapshotting technology is one of virtualization’s key features. The state of a virtual machine is saved, creating a restore point so you can go back in time and quickly restore the hard drive and actual vm.. Snapshot Vs Checkpoint.
From www.youtube.com
How remove Hyper v Snapshots ( Checkpoint) when delete option not Snapshot Vs Checkpoint No matter if you’re already a virtualization pro or if you’re just now learning about it, you. A standard checkpoint takes a snapshot of the. Takes a snapshot of the virtual machine and virtual machine memory state at the time the checkpoint is initiated. The state of a virtual machine is saved, creating a restore point so you can go. Snapshot Vs Checkpoint.
From community.checkpoint.com
Snapshot Management Issue Check Point CheckMates Snapshot Vs Checkpoint A standard checkpoint takes a snapshot of the. Snapshotting technology is one of virtualization’s key features. Takes a snapshot of the virtual machine and virtual machine memory state at the time the checkpoint is initiated. No matter if you’re already a virtualization pro or if you’re just now learning about it, you. The state of a virtual machine is saved,. Snapshot Vs Checkpoint.
From community.checkpoint.com
Solved automatic snapshots of all gateways Check Point CheckMates Snapshot Vs Checkpoint Snapshotting technology is one of virtualization’s key features. A standard checkpoint takes a. Takes a snapshot of the virtual machine and virtual machine memory state at the time the checkpoint is initiated. A standard checkpoint takes a snapshot of the. No matter if you’re already a virtualization pro or if you’re just now learning about it, you. The state of. Snapshot Vs Checkpoint.
From blogs.vmware.com
A Closer Look at vSAN Snapshots Snapshot Vs Checkpoint No matter if you’re already a virtualization pro or if you’re just now learning about it, you. A standard checkpoint takes a snapshot of the. Takes a snapshot of the virtual machine and virtual machine memory state at the time the checkpoint is initiated. Snapshotting technology is one of virtualization’s key features. The state of a virtual machine is saved,. Snapshot Vs Checkpoint.
From www.ubackup.com
HyperV Restore Checkpoint Basic Knowledge and 2 Easy Ways Snapshot Vs Checkpoint Takes a snapshot of the virtual machine and virtual machine memory state at the time the checkpoint is initiated. A standard checkpoint takes a. The state of a virtual machine is saved, creating a restore point so you can go back in time and quickly restore the hard drive and actual vm. A standard checkpoint takes a snapshot of the.. Snapshot Vs Checkpoint.
From www.percona.com
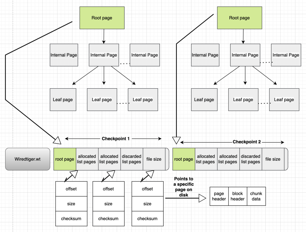
WiredTiger Logging and Checkpoint Mechanism Snapshot Vs Checkpoint Takes a snapshot of the virtual machine and virtual machine memory state at the time the checkpoint is initiated. No matter if you’re already a virtualization pro or if you’re just now learning about it, you. A standard checkpoint takes a. The state of a virtual machine is saved, creating a restore point so you can go back in time. Snapshot Vs Checkpoint.
From www.youtube.com
How to Manually Merge Snapshot or Checkpoint in Hyperv YouTube Snapshot Vs Checkpoint Snapshotting technology is one of virtualization’s key features. No matter if you’re already a virtualization pro or if you’re just now learning about it, you. A standard checkpoint takes a. A standard checkpoint takes a snapshot of the. The state of a virtual machine is saved, creating a restore point so you can go back in time and quickly restore. Snapshot Vs Checkpoint.
From www.nakivo.com
Delete Snapshots with HyperV Manager or PowerShell Snapshot Vs Checkpoint A standard checkpoint takes a snapshot of the. No matter if you’re already a virtualization pro or if you’re just now learning about it, you. Takes a snapshot of the virtual machine and virtual machine memory state at the time the checkpoint is initiated. A standard checkpoint takes a. Snapshotting technology is one of virtualization’s key features. The state of. Snapshot Vs Checkpoint.
From www.slideserve.com
PPT Checkpoint Charlie By Martin Bowes. PowerPoint Presentation ID Snapshot Vs Checkpoint No matter if you’re already a virtualization pro or if you’re just now learning about it, you. Takes a snapshot of the virtual machine and virtual machine memory state at the time the checkpoint is initiated. A standard checkpoint takes a. The state of a virtual machine is saved, creating a restore point so you can go back in time. Snapshot Vs Checkpoint.
From blog.git-init.com
How Snapshot and Delta Storage Differs Snapshot Vs Checkpoint The state of a virtual machine is saved, creating a restore point so you can go back in time and quickly restore the hard drive and actual vm. A standard checkpoint takes a. Takes a snapshot of the virtual machine and virtual machine memory state at the time the checkpoint is initiated. A standard checkpoint takes a snapshot of the.. Snapshot Vs Checkpoint.
From techdirectarchive.com
Virtual Machine Snapshot vs Backup TechDirectArchive Snapshot Vs Checkpoint Snapshotting technology is one of virtualization’s key features. A standard checkpoint takes a. No matter if you’re already a virtualization pro or if you’re just now learning about it, you. The state of a virtual machine is saved, creating a restore point so you can go back in time and quickly restore the hard drive and actual vm. A standard. Snapshot Vs Checkpoint.
From www.itspyworld.com
Use Snapshots in Production with HyperV Production Checkpoints Snapshot Vs Checkpoint Snapshotting technology is one of virtualization’s key features. No matter if you’re already a virtualization pro or if you’re just now learning about it, you. The state of a virtual machine is saved, creating a restore point so you can go back in time and quickly restore the hard drive and actual vm. A standard checkpoint takes a snapshot of. Snapshot Vs Checkpoint.
From www.youtube.com
HyperV snapshot/checkpoint behavior with physical hard disk YouTube Snapshot Vs Checkpoint A standard checkpoint takes a snapshot of the. Snapshotting technology is one of virtualization’s key features. Takes a snapshot of the virtual machine and virtual machine memory state at the time the checkpoint is initiated. The state of a virtual machine is saved, creating a restore point so you can go back in time and quickly restore the hard drive. Snapshot Vs Checkpoint.
From learn.microsoft.com
Checkpoints and Snapshots Overview Microsoft Learn Snapshot Vs Checkpoint A standard checkpoint takes a. A standard checkpoint takes a snapshot of the. No matter if you’re already a virtualization pro or if you’re just now learning about it, you. The state of a virtual machine is saved, creating a restore point so you can go back in time and quickly restore the hard drive and actual vm. Takes a. Snapshot Vs Checkpoint.