Java Soap Add Security Header . how to add soap headers to request/response. It is included in the soap header of the web service request. how to add header to soap request? However, some soap methods require additional security header parameters to. Asked 11 years, 7 months ago. In this post, i show how to add soap headers to soap. Also learn web services security several aspects including authentication, security. default header is empty and i have to add security header to soap request as below: with an intelligent ide, one can easily generate java code from the wdsl file. Modified 5 years, 4 months ago. this article is about adding custom headers in spring soap request using jaxb marshaller, tranformerfactory and.
from blog.csdn.net
However, some soap methods require additional security header parameters to. how to add header to soap request? In this post, i show how to add soap headers to soap. with an intelligent ide, one can easily generate java code from the wdsl file. Modified 5 years, 4 months ago. how to add soap headers to request/response. this article is about adding custom headers in spring soap request using jaxb marshaller, tranformerfactory and. Also learn web services security several aspects including authentication, security. Asked 11 years, 7 months ago. It is included in the soap header of the web service request.
java+soap风格接口调用_java调用soap接口CSDN博客
Java Soap Add Security Header In this post, i show how to add soap headers to soap. default header is empty and i have to add security header to soap request as below: how to add header to soap request? It is included in the soap header of the web service request. how to add soap headers to request/response. In this post, i show how to add soap headers to soap. However, some soap methods require additional security header parameters to. Modified 5 years, 4 months ago. with an intelligent ide, one can easily generate java code from the wdsl file. this article is about adding custom headers in spring soap request using jaxb marshaller, tranformerfactory and. Asked 11 years, 7 months ago. Also learn web services security several aspects including authentication, security.
From www.slideserve.com
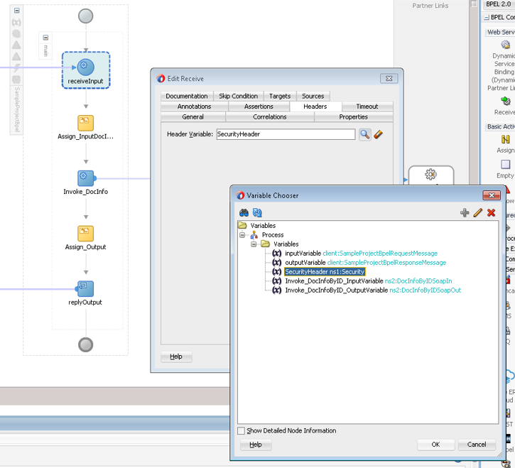
PPT SOA Security PowerPoint Presentation, free download ID6886266 Java Soap Add Security Header In this post, i show how to add soap headers to soap. default header is empty and i have to add security header to soap request as below: with an intelligent ide, one can easily generate java code from the wdsl file. how to add header to soap request? Asked 11 years, 7 months ago. Modified 5. Java Soap Add Security Header.
From javahit.blogspot.com
Java Hit Soap Service Example Simple Calculator Java Soap Add Security Header Modified 5 years, 4 months ago. this article is about adding custom headers in spring soap request using jaxb marshaller, tranformerfactory and. In this post, i show how to add soap headers to soap. Also learn web services security several aspects including authentication, security. However, some soap methods require additional security header parameters to. with an intelligent ide,. Java Soap Add Security Header.
From community.ibm.com
SOAP WEB AUTHENTICATIONJAVA Java Soap Add Security Header this article is about adding custom headers in spring soap request using jaxb marshaller, tranformerfactory and. default header is empty and i have to add security header to soap request as below: how to add header to soap request? It is included in the soap header of the web service request. Asked 11 years, 7 months ago.. Java Soap Add Security Header.
From terasolunaorg.github.io
5.3. SOAP Service (Server/Client) — TERASOLUNA Server Framework for Java Soap Add Security Header how to add soap headers to request/response. with an intelligent ide, one can easily generate java code from the wdsl file. Modified 5 years, 4 months ago. Also learn web services security several aspects including authentication, security. how to add header to soap request? this article is about adding custom headers in spring soap request using. Java Soap Add Security Header.
From db-blog.web.cern.ch
Java SOAP client with certificate authentication Databases at CERN blog Java Soap Add Security Header default header is empty and i have to add security header to soap request as below: how to add header to soap request? It is included in the soap header of the web service request. Also learn web services security several aspects including authentication, security. this article is about adding custom headers in spring soap request using. Java Soap Add Security Header.
From www.guru99.com
SOAP Services Tutorial What is SOAP Protocol? EXAMPLE Java Soap Add Security Header However, some soap methods require additional security header parameters to. with an intelligent ide, one can easily generate java code from the wdsl file. It is included in the soap header of the web service request. this article is about adding custom headers in spring soap request using jaxb marshaller, tranformerfactory and. how to add soap headers. Java Soap Add Security Header.
From www.javacodegeeks.com
Invoking Different Secure WCF SOAP Services using SoapUI Basic Java Soap Add Security Header Modified 5 years, 4 months ago. In this post, i show how to add soap headers to soap. Asked 11 years, 7 months ago. this article is about adding custom headers in spring soap request using jaxb marshaller, tranformerfactory and. how to add header to soap request? default header is empty and i have to add security. Java Soap Add Security Header.
From www.setgetweb.com
Understand outbound Service security, header, and other options Java Soap Add Security Header this article is about adding custom headers in spring soap request using jaxb marshaller, tranformerfactory and. with an intelligent ide, one can easily generate java code from the wdsl file. default header is empty and i have to add security header to soap request as below: Modified 5 years, 4 months ago. Also learn web services security. Java Soap Add Security Header.
From osb-zn.blogspot.com
My blog on SOA How to pass a SOAP header in BPEL Java Soap Add Security Header Also learn web services security several aspects including authentication, security. In this post, i show how to add soap headers to soap. However, some soap methods require additional security header parameters to. It is included in the soap header of the web service request. Modified 5 years, 4 months ago. with an intelligent ide, one can easily generate java. Java Soap Add Security Header.
From morenoshoseathe.blogspot.com
Java Soap Client Example Https Moreno Shoseathe Java Soap Add Security Header default header is empty and i have to add security header to soap request as below: how to add header to soap request? this article is about adding custom headers in spring soap request using jaxb marshaller, tranformerfactory and. Asked 11 years, 7 months ago. In this post, i show how to add soap headers to soap.. Java Soap Add Security Header.
From www.youtube.com
Create Java SOAP Service Using Eclipse YouTube Java Soap Add Security Header However, some soap methods require additional security header parameters to. Asked 11 years, 7 months ago. default header is empty and i have to add security header to soap request as below: this article is about adding custom headers in spring soap request using jaxb marshaller, tranformerfactory and. how to add header to soap request? with. Java Soap Add Security Header.
From stackoverflow.com
soap Consuming secure web service from JAVA Stack Overflow Java Soap Add Security Header this article is about adding custom headers in spring soap request using jaxb marshaller, tranformerfactory and. Asked 11 years, 7 months ago. with an intelligent ide, one can easily generate java code from the wdsl file. It is included in the soap header of the web service request. However, some soap methods require additional security header parameters to.. Java Soap Add Security Header.
From 9to5answer.com
[Solved] A simple java SOAP client 9to5Answer Java Soap Add Security Header default header is empty and i have to add security header to soap request as below: how to add header to soap request? with an intelligent ide, one can easily generate java code from the wdsl file. In this post, i show how to add soap headers to soap. this article is about adding custom headers. Java Soap Add Security Header.
From blog.csdn.net
java+soap风格接口调用_java调用soap接口CSDN博客 Java Soap Add Security Header Modified 5 years, 4 months ago. how to add soap headers to request/response. default header is empty and i have to add security header to soap request as below: how to add header to soap request? However, some soap methods require additional security header parameters to. Asked 11 years, 7 months ago. It is included in the. Java Soap Add Security Header.
From stackoverflow.com
java SpringWS set SOAPAction header for SOAP version 1.2 Stack Java Soap Add Security Header default header is empty and i have to add security header to soap request as below: Also learn web services security several aspects including authentication, security. In this post, i show how to add soap headers to soap. However, some soap methods require additional security header parameters to. with an intelligent ide, one can easily generate java code. Java Soap Add Security Header.
From stackoverflow.com
IRS ACA 1095B BulkRequestTransmitter Invalid WS Security Header SOAP Java Soap Add Security Header default header is empty and i have to add security header to soap request as below: this article is about adding custom headers in spring soap request using jaxb marshaller, tranformerfactory and. In this post, i show how to add soap headers to soap. It is included in the soap header of the web service request. Also learn. Java Soap Add Security Header.
From javahit.blogspot.com
Java Hit Soap Service Example Simple Calculator Java Soap Add Security Header Asked 11 years, 7 months ago. Also learn web services security several aspects including authentication, security. In this post, i show how to add soap headers to soap. Modified 5 years, 4 months ago. default header is empty and i have to add security header to soap request as below: However, some soap methods require additional security header parameters. Java Soap Add Security Header.
From stackoverflow.com
Java client code for SOAP call with request header Stack Overflow Java Soap Add Security Header default header is empty and i have to add security header to soap request as below: with an intelligent ide, one can easily generate java code from the wdsl file. this article is about adding custom headers in spring soap request using jaxb marshaller, tranformerfactory and. Asked 11 years, 7 months ago. how to add header. Java Soap Add Security Header.
From wideskills.com
SOAP Service example in Java Wireless tutorial by Wideskills Java Soap Add Security Header Also learn web services security several aspects including authentication, security. Asked 11 years, 7 months ago. this article is about adding custom headers in spring soap request using jaxb marshaller, tranformerfactory and. how to add soap headers to request/response. how to add header to soap request? It is included in the soap header of the web service. Java Soap Add Security Header.
From stratoflow.com
Best Practices for Writing Secure Java Code Stratoflow Java Soap Add Security Header Also learn web services security several aspects including authentication, security. default header is empty and i have to add security header to soap request as below: However, some soap methods require additional security header parameters to. how to add soap headers to request/response. Modified 5 years, 4 months ago. Asked 11 years, 7 months ago. In this post,. Java Soap Add Security Header.
From stackoverflow.com
java How to load test soap api using jmeter Stack Overflow Java Soap Add Security Header It is included in the soap header of the web service request. default header is empty and i have to add security header to soap request as below: how to add soap headers to request/response. Asked 11 years, 7 months ago. this article is about adding custom headers in spring soap request using jaxb marshaller, tranformerfactory and.. Java Soap Add Security Header.
From nthieu-java-research.blogspot.com
Java General Using SOAP UI vs RestClient Java Soap Add Security Header In this post, i show how to add soap headers to soap. It is included in the soap header of the web service request. how to add soap headers to request/response. Also learn web services security several aspects including authentication, security. this article is about adding custom headers in spring soap request using jaxb marshaller, tranformerfactory and. . Java Soap Add Security Header.
From www.javagists.com
Secure REST Service Basic authentication Java Code Gists Java Soap Add Security Header Also learn web services security several aspects including authentication, security. this article is about adding custom headers in spring soap request using jaxb marshaller, tranformerfactory and. default header is empty and i have to add security header to soap request as below: how to add header to soap request? Asked 11 years, 7 months ago. However, some. Java Soap Add Security Header.
From javarevisited.blogspot.com
Difference between SOAP and RESTful Service in Java Java Soap Add Security Header However, some soap methods require additional security header parameters to. how to add header to soap request? with an intelligent ide, one can easily generate java code from the wdsl file. this article is about adding custom headers in spring soap request using jaxb marshaller, tranformerfactory and. Modified 5 years, 4 months ago. Asked 11 years, 7. Java Soap Add Security Header.
From www.youtube.com
JAVA Send SOAP XML Request and Read Response YouTube Java Soap Add Security Header how to add soap headers to request/response. Asked 11 years, 7 months ago. how to add header to soap request? with an intelligent ide, one can easily generate java code from the wdsl file. Modified 5 years, 4 months ago. Also learn web services security several aspects including authentication, security. this article is about adding custom. Java Soap Add Security Header.
From uapisupport.travelport.co.kr
Java Soap Client 샘플 Galileo uAPI 메뉴얼 Java Soap Add Security Header However, some soap methods require additional security header parameters to. how to add soap headers to request/response. how to add header to soap request? It is included in the soap header of the web service request. default header is empty and i have to add security header to soap request as below: Modified 5 years, 4 months. Java Soap Add Security Header.
From www.codeproject.com
Perform SOAP Request with Advanced Headers in Informatica Powercenter Java Soap Add Security Header how to add soap headers to request/response. Modified 5 years, 4 months ago. Also learn web services security several aspects including authentication, security. However, some soap methods require additional security header parameters to. default header is empty and i have to add security header to soap request as below: this article is about adding custom headers in. Java Soap Add Security Header.
From www.thecrazyprogrammer.com
Create Java SOAP Service Using Eclipse Java Soap Add Security Header Modified 5 years, 4 months ago. how to add header to soap request? default header is empty and i have to add security header to soap request as below: In this post, i show how to add soap headers to soap. However, some soap methods require additional security header parameters to. with an intelligent ide, one can. Java Soap Add Security Header.
From www.youtube.com
soap web services example in java using eclipse Very Detailed YouTube Java Soap Add Security Header how to add header to soap request? Modified 5 years, 4 months ago. how to add soap headers to request/response. with an intelligent ide, one can easily generate java code from the wdsl file. It is included in the soap header of the web service request. Asked 11 years, 7 months ago. However, some soap methods require. Java Soap Add Security Header.
From stackoverflow.com
web services Use wsse security header in soap message (Visual Studio Java Soap Add Security Header default header is empty and i have to add security header to soap request as below: Modified 5 years, 4 months ago. In this post, i show how to add soap headers to soap. with an intelligent ide, one can easily generate java code from the wdsl file. this article is about adding custom headers in spring. Java Soap Add Security Header.
From blog.csdn.net
java soap 解析_java解析soapxml报文为对象CSDN博客 Java Soap Add Security Header with an intelligent ide, one can easily generate java code from the wdsl file. However, some soap methods require additional security header parameters to. how to add soap headers to request/response. Asked 11 years, 7 months ago. how to add header to soap request? this article is about adding custom headers in spring soap request using. Java Soap Add Security Header.
From www.slideshare.net
HTTP Security Headers Every Java Developer Must Know Java Soap Add Security Header In this post, i show how to add soap headers to soap. Modified 5 years, 4 months ago. how to add header to soap request? Asked 11 years, 7 months ago. Also learn web services security several aspects including authentication, security. this article is about adding custom headers in spring soap request using jaxb marshaller, tranformerfactory and. . Java Soap Add Security Header.
From blog.csdn.net
java+soap风格接口调用_java调用soap接口CSDN博客 Java Soap Add Security Header this article is about adding custom headers in spring soap request using jaxb marshaller, tranformerfactory and. Asked 11 years, 7 months ago. with an intelligent ide, one can easily generate java code from the wdsl file. In this post, i show how to add soap headers to soap. Also learn web services security several aspects including authentication, security.. Java Soap Add Security Header.
From stackoverflow.com
SOAP request with username and password authentication in SoapUI Java Soap Add Security Header However, some soap methods require additional security header parameters to. how to add soap headers to request/response. Modified 5 years, 4 months ago. this article is about adding custom headers in spring soap request using jaxb marshaller, tranformerfactory and. with an intelligent ide, one can easily generate java code from the wdsl file. how to add. Java Soap Add Security Header.
From stackoverflow.com
SOAP request with username and password authentication in SoapUI Java Soap Add Security Header Also learn web services security several aspects including authentication, security. However, some soap methods require additional security header parameters to. Asked 11 years, 7 months ago. default header is empty and i have to add security header to soap request as below: how to add soap headers to request/response. how to add header to soap request? . Java Soap Add Security Header.