What Does A Heap Dump Look Like . Different ways to capture heap dump. You can use this to create a heap dump, and look at the objects in it. The jvm software allocates memory for objects from the heap for all class. A heap dump is a snapshot of all the objects that are in memory in the jvm at a certain moment. Introduction to heap dump and its formats. Java heap dump analysis can be complex at first but using tools such as eclipse memory analyzer simplifies the process. The heap dump contains a saved copy of the current state of all objects in use at runtime. A heap dump is a snapshot of your application’s memory in a point in time. A heap dump is a snapshot of all the objects in the java virtual machine (jvm) heap at a certain point in time. Visualvm is included in the most recent releases of java. It contains information such as what are the objects in memory, what values do they carry, what is their size, what. Example code causing outofmemoryerror in java. Additionally, it’s used to analyze the.
        	
		 
	 
    
         
         
        from www.slideserve.com 
     
        
        Visualvm is included in the most recent releases of java. Java heap dump analysis can be complex at first but using tools such as eclipse memory analyzer simplifies the process. It contains information such as what are the objects in memory, what values do they carry, what is their size, what. A heap dump is a snapshot of all the objects that are in memory in the jvm at a certain moment. Example code causing outofmemoryerror in java. A heap dump is a snapshot of your application’s memory in a point in time. Different ways to capture heap dump. Introduction to heap dump and its formats. A heap dump is a snapshot of all the objects in the java virtual machine (jvm) heap at a certain point in time. The jvm software allocates memory for objects from the heap for all class.
    
    	
		 
	 
    PPT What is a heap? PowerPoint Presentation, free download ID4246757 
    What Does A Heap Dump Look Like  Different ways to capture heap dump. A heap dump is a snapshot of all the objects that are in memory in the jvm at a certain moment. A heap dump is a snapshot of all the objects in the java virtual machine (jvm) heap at a certain point in time. The jvm software allocates memory for objects from the heap for all class. The heap dump contains a saved copy of the current state of all objects in use at runtime. Java heap dump analysis can be complex at first but using tools such as eclipse memory analyzer simplifies the process. It contains information such as what are the objects in memory, what values do they carry, what is their size, what. Additionally, it’s used to analyze the. Different ways to capture heap dump. You can use this to create a heap dump, and look at the objects in it. Example code causing outofmemoryerror in java. Introduction to heap dump and its formats. A heap dump is a snapshot of your application’s memory in a point in time. Visualvm is included in the most recent releases of java.
 
    
         
        From www.alamy.com 
                    Waste dump, rubbish heap, in Erfurt, Thuringia Stock Photo Alamy What Does A Heap Dump Look Like  A heap dump is a snapshot of your application’s memory in a point in time. A heap dump is a snapshot of all the objects that are in memory in the jvm at a certain moment. Visualvm is included in the most recent releases of java. Java heap dump analysis can be complex at first but using tools such as. What Does A Heap Dump Look Like.
     
    
         
        From www.slideserve.com 
                    PPT What is a heap? PowerPoint Presentation, free download ID4246757 What Does A Heap Dump Look Like  The heap dump contains a saved copy of the current state of all objects in use at runtime. Visualvm is included in the most recent releases of java. A heap dump is a snapshot of all the objects in the java virtual machine (jvm) heap at a certain point in time. The jvm software allocates memory for objects from the. What Does A Heap Dump Look Like.
     
    
         
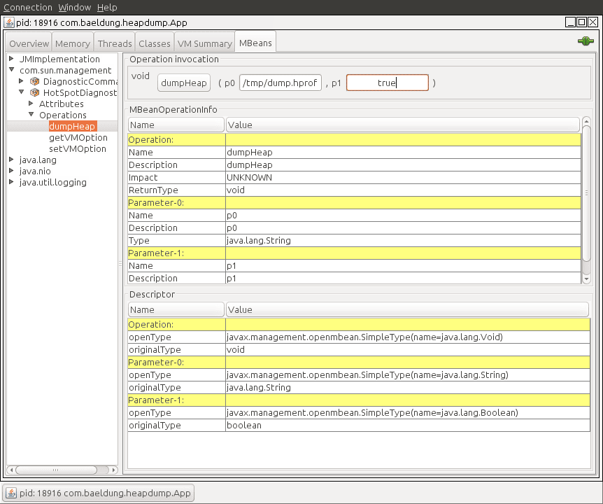
        From www.baeldung.com 
                    How to Get Java Heap Dump From Pod? Baeldung What Does A Heap Dump Look Like  Visualvm is included in the most recent releases of java. It contains information such as what are the objects in memory, what values do they carry, what is their size, what. You can use this to create a heap dump, and look at the objects in it. Example code causing outofmemoryerror in java. The jvm software allocates memory for objects. What Does A Heap Dump Look Like.
     
    
         
        From www.educba.com 
                    Java heap dump Tools and Techniques for generating Java Heap Dump What Does A Heap Dump Look Like  A heap dump is a snapshot of your application’s memory in a point in time. It contains information such as what are the objects in memory, what values do they carry, what is their size, what. The jvm software allocates memory for objects from the heap for all class. Introduction to heap dump and its formats. Java heap dump analysis. What Does A Heap Dump Look Like.
     
    
         
        From www.dreamstime.com 
                    People in Garbage Dump stock photo. Image of heap, chemical 6285986 What Does A Heap Dump Look Like  Visualvm is included in the most recent releases of java. You can use this to create a heap dump, and look at the objects in it. Introduction to heap dump and its formats. Additionally, it’s used to analyze the. It contains information such as what are the objects in memory, what values do they carry, what is their size, what.. What Does A Heap Dump Look Like.
     
    
         
        From elements.envato.com 
                    Heap Of Garbage Dump In The Middle Of Rainforest Mountain. Aerial Drone What Does A Heap Dump Look Like  Java heap dump analysis can be complex at first but using tools such as eclipse memory analyzer simplifies the process. Example code causing outofmemoryerror in java. A heap dump is a snapshot of your application’s memory in a point in time. Introduction to heap dump and its formats. Visualvm is included in the most recent releases of java. The heap. What Does A Heap Dump Look Like.
     
    
         
        From huseyinbabal.com 
                    Java Heap Dump Analysis with Examples Huseyin BABAL's Blog What Does A Heap Dump Look Like  A heap dump is a snapshot of all the objects that are in memory in the jvm at a certain moment. Additionally, it’s used to analyze the. Visualvm is included in the most recent releases of java. Java heap dump analysis can be complex at first but using tools such as eclipse memory analyzer simplifies the process. Example code causing. What Does A Heap Dump Look Like.
     
    
         
        From www.dreamstime.com 
                    Manure heap stock image. Image of harvest, covered, heap 1597971 What Does A Heap Dump Look Like  You can use this to create a heap dump, and look at the objects in it. Example code causing outofmemoryerror in java. Introduction to heap dump and its formats. A heap dump is a snapshot of all the objects that are in memory in the jvm at a certain moment. The jvm software allocates memory for objects from the heap. What Does A Heap Dump Look Like.
     
    
         
        From www.alamy.com 
                    Waste dump, rubbish heap, in Erfurt, Thuringia Stock Photo 62086309 What Does A Heap Dump Look Like  Java heap dump analysis can be complex at first but using tools such as eclipse memory analyzer simplifies the process. A heap dump is a snapshot of all the objects in the java virtual machine (jvm) heap at a certain point in time. You can use this to create a heap dump, and look at the objects in it. It. What Does A Heap Dump Look Like.
     
    
         
        From www.slideserve.com 
                    PPT Deep dive into Heap Dump analysis PowerPoint Presentation, free What Does A Heap Dump Look Like  A heap dump is a snapshot of your application’s memory in a point in time. Introduction to heap dump and its formats. The jvm software allocates memory for objects from the heap for all class. A heap dump is a snapshot of all the objects in the java virtual machine (jvm) heap at a certain point in time. Additionally, it’s. What Does A Heap Dump Look Like.
     
    
         
        From www.newyorker.com 
                    The Burning Garbage Heap That Choked Mumbai The New Yorker What Does A Heap Dump Look Like  The jvm software allocates memory for objects from the heap for all class. Additionally, it’s used to analyze the. You can use this to create a heap dump, and look at the objects in it. Visualvm is included in the most recent releases of java. Introduction to heap dump and its formats. A heap dump is a snapshot of all. What Does A Heap Dump Look Like.
     
    
         
        From www.perfmatrix.com 
                    Heap Dump Overview Shallow & Retained Heap Analysis What Does A Heap Dump Look Like  It contains information such as what are the objects in memory, what values do they carry, what is their size, what. Introduction to heap dump and its formats. Java heap dump analysis can be complex at first but using tools such as eclipse memory analyzer simplifies the process. Different ways to capture heap dump. The heap dump contains a saved. What Does A Heap Dump Look Like.
     
    
         
        From www.cleantutorials.com 
                    Heap dump analysis using Eclipse Memory Analyzer Tool (MAT) What Does A Heap Dump Look Like  Visualvm is included in the most recent releases of java. Additionally, it’s used to analyze the. The jvm software allocates memory for objects from the heap for all class. Java heap dump analysis can be complex at first but using tools such as eclipse memory analyzer simplifies the process. A heap dump is a snapshot of your application’s memory in. What Does A Heap Dump Look Like.
     
    
         
        From www.slideserve.com 
                    PPT Deep dive into Heap Dump analysis PowerPoint Presentation, free What Does A Heap Dump Look Like  It contains information such as what are the objects in memory, what values do they carry, what is their size, what. Java heap dump analysis can be complex at first but using tools such as eclipse memory analyzer simplifies the process. The jvm software allocates memory for objects from the heap for all class. Additionally, it’s used to analyze the.. What Does A Heap Dump Look Like.
     
    
         
        From 9to5answer.com 
                    [Solved] How to read heap dump file which is created by 9to5Answer What Does A Heap Dump Look Like  You can use this to create a heap dump, and look at the objects in it. The heap dump contains a saved copy of the current state of all objects in use at runtime. Example code causing outofmemoryerror in java. It contains information such as what are the objects in memory, what values do they carry, what is their size,. What Does A Heap Dump Look Like.
     
    
         
        From www.baeldung.com 
                    Different Ways to Capture Java Heap Dumps Baeldung What Does A Heap Dump Look Like  The heap dump contains a saved copy of the current state of all objects in use at runtime. Additionally, it’s used to analyze the. The jvm software allocates memory for objects from the heap for all class. A heap dump is a snapshot of all the objects in the java virtual machine (jvm) heap at a certain point in time.. What Does A Heap Dump Look Like.
     
    
         
        From www.dreamstime.com 
                    Dump stock photo. Image of pile, environmental, contamination 5173864 What Does A Heap Dump Look Like  Visualvm is included in the most recent releases of java. Java heap dump analysis can be complex at first but using tools such as eclipse memory analyzer simplifies the process. Additionally, it’s used to analyze the. Example code causing outofmemoryerror in java. A heap dump is a snapshot of your application’s memory in a point in time. It contains information. What Does A Heap Dump Look Like.
     
    
         
        From www.dreamstime.com 
                    Heap of manure stock image. Image of horse, shit, used 107736545 What Does A Heap Dump Look Like  Java heap dump analysis can be complex at first but using tools such as eclipse memory analyzer simplifies the process. A heap dump is a snapshot of all the objects that are in memory in the jvm at a certain moment. The heap dump contains a saved copy of the current state of all objects in use at runtime. Introduction. What Does A Heap Dump Look Like.
     
    
         
        From www.youtube.com 
                    How to take heap dump and Rread, analyze heap dump file by free What Does A Heap Dump Look Like  Additionally, it’s used to analyze the. The jvm software allocates memory for objects from the heap for all class. You can use this to create a heap dump, and look at the objects in it. Java heap dump analysis can be complex at first but using tools such as eclipse memory analyzer simplifies the process. Visualvm is included in the. What Does A Heap Dump Look Like.
     
    
         
        From www.slideserve.com 
                    PPT Deep dive into Heap Dump analysis PowerPoint Presentation, free What Does A Heap Dump Look Like  The heap dump contains a saved copy of the current state of all objects in use at runtime. You can use this to create a heap dump, and look at the objects in it. A heap dump is a snapshot of your application’s memory in a point in time. Example code causing outofmemoryerror in java. It contains information such as. What Does A Heap Dump Look Like.
     
    
         
        From geekflare.com 
                    How to Analyze Sphere Java Heap Dump for Troubleshooting Geekflare What Does A Heap Dump Look Like  The jvm software allocates memory for objects from the heap for all class. The heap dump contains a saved copy of the current state of all objects in use at runtime. You can use this to create a heap dump, and look at the objects in it. A heap dump is a snapshot of all the objects in the java. What Does A Heap Dump Look Like.
     
    
         
        From www.geeksforgeeks.org 
                    How to Generate JVM Heap Memory Dump? What Does A Heap Dump Look Like  The heap dump contains a saved copy of the current state of all objects in use at runtime. Additionally, it’s used to analyze the. Java heap dump analysis can be complex at first but using tools such as eclipse memory analyzer simplifies the process. A heap dump is a snapshot of all the objects in the java virtual machine (jvm). What Does A Heap Dump Look Like.
     
    
         
        From performancestack.in 
                    Heap Dump & Analysis PERFORMANCESTACK What Does A Heap Dump Look Like  Java heap dump analysis can be complex at first but using tools such as eclipse memory analyzer simplifies the process. The heap dump contains a saved copy of the current state of all objects in use at runtime. You can use this to create a heap dump, and look at the objects in it. Introduction to heap dump and its. What Does A Heap Dump Look Like.
     
    
         
        From www.slideserve.com 
                    PPT Deep dive into Heap Dump analysis PowerPoint Presentation, free What Does A Heap Dump Look Like  Example code causing outofmemoryerror in java. You can use this to create a heap dump, and look at the objects in it. Different ways to capture heap dump. Additionally, it’s used to analyze the. A heap dump is a snapshot of your application’s memory in a point in time. A heap dump is a snapshot of all the objects that. What Does A Heap Dump Look Like.
     
    
         
        From neo4j.com 
                    Analyzing a java heap dump Knowledge Base What Does A Heap Dump Look Like  Example code causing outofmemoryerror in java. It contains information such as what are the objects in memory, what values do they carry, what is their size, what. The jvm software allocates memory for objects from the heap for all class. Additionally, it’s used to analyze the. The heap dump contains a saved copy of the current state of all objects. What Does A Heap Dump Look Like.
     
    
         
        From huseyinbabal.com 
                    Java Heap Dump Analysis with Examples Huseyin BABAL's Blog What Does A Heap Dump Look Like  Different ways to capture heap dump. A heap dump is a snapshot of all the objects in the java virtual machine (jvm) heap at a certain point in time. It contains information such as what are the objects in memory, what values do they carry, what is their size, what. The jvm software allocates memory for objects from the heap. What Does A Heap Dump Look Like.
     
    
         
        From www.slideserve.com 
                    PPT Deep dive into Heap Dump analysis PowerPoint Presentation, free What Does A Heap Dump Look Like  It contains information such as what are the objects in memory, what values do they carry, what is their size, what. You can use this to create a heap dump, and look at the objects in it. The heap dump contains a saved copy of the current state of all objects in use at runtime. Example code causing outofmemoryerror in. What Does A Heap Dump Look Like.
     
    
         
        From www.dreamstime.com 
                    A Waste Heap or Waste Heap is a Dump, an Artificial Embankment Made of What Does A Heap Dump Look Like  Example code causing outofmemoryerror in java. Java heap dump analysis can be complex at first but using tools such as eclipse memory analyzer simplifies the process. A heap dump is a snapshot of all the objects that are in memory in the jvm at a certain moment. You can use this to create a heap dump, and look at the. What Does A Heap Dump Look Like.
     
    
         
        From www.cleantutorials.com 
                    Heap dump analysis using Eclipse Memory Analyzer Tool (MAT) What Does A Heap Dump Look Like  A heap dump is a snapshot of all the objects in the java virtual machine (jvm) heap at a certain point in time. A heap dump is a snapshot of your application’s memory in a point in time. Additionally, it’s used to analyze the. Visualvm is included in the most recent releases of java. The jvm software allocates memory for. What Does A Heap Dump Look Like.
     
    
         
        From reflectoring.io 
                    Creating and Analyzing Java Heap Dumps What Does A Heap Dump Look Like  Java heap dump analysis can be complex at first but using tools such as eclipse memory analyzer simplifies the process. You can use this to create a heap dump, and look at the objects in it. Visualvm is included in the most recent releases of java. The heap dump contains a saved copy of the current state of all objects. What Does A Heap Dump Look Like.
     
    
         
        From www.youtube.com 
                    How to analyse the heap dump? YouTube What Does A Heap Dump Look Like  Additionally, it’s used to analyze the. The heap dump contains a saved copy of the current state of all objects in use at runtime. A heap dump is a snapshot of all the objects that are in memory in the jvm at a certain moment. You can use this to create a heap dump, and look at the objects in. What Does A Heap Dump Look Like.
     
    
         
        From www.graalvm.org 
                    Create a Heap Dump from a Native Executable What Does A Heap Dump Look Like  The jvm software allocates memory for objects from the heap for all class. Introduction to heap dump and its formats. It contains information such as what are the objects in memory, what values do they carry, what is their size, what. The heap dump contains a saved copy of the current state of all objects in use at runtime. A. What Does A Heap Dump Look Like.
     
    
         
        From www.alamy.com 
                    Rubbish heap hires stock photography and images Alamy What Does A Heap Dump Look Like  A heap dump is a snapshot of your application’s memory in a point in time. Introduction to heap dump and its formats. Java heap dump analysis can be complex at first but using tools such as eclipse memory analyzer simplifies the process. A heap dump is a snapshot of all the objects in the java virtual machine (jvm) heap at. What Does A Heap Dump Look Like.
     
    
         
        From www.youtube.com 
                    Heap Memory, Heap Dump, Heap Dump Analysis By RadhaKrishna Prasad What Does A Heap Dump Look Like  A heap dump is a snapshot of your application’s memory in a point in time. Example code causing outofmemoryerror in java. It contains information such as what are the objects in memory, what values do they carry, what is their size, what. You can use this to create a heap dump, and look at the objects in it. Different ways. What Does A Heap Dump Look Like.
     
    
         
        From performancestack.in 
                    Heap Dump & Analysis PERFORMANCESTACK What Does A Heap Dump Look Like  Example code causing outofmemoryerror in java. Introduction to heap dump and its formats. A heap dump is a snapshot of all the objects in the java virtual machine (jvm) heap at a certain point in time. Java heap dump analysis can be complex at first but using tools such as eclipse memory analyzer simplifies the process. The heap dump contains. What Does A Heap Dump Look Like.