Android Adapter Observer . Build apps that give your users seamless experiences from phones to tablets, watches, and more. Whatever the data set you have, you can directly reflect that dataset using. Livedata is an observable data holder class. What is an android adapter? Also learn about base adapter, array adapter, simple adapter, custom simple adapter. Register an observer that is called when changes happen to the data used by this adapter. Complete adapter tutorial with step by step explanation of example in android studio. In order to make this reactive, two things need to happen: Register an observer that is called when changes happen to the data used by this adapter. Build apps that give your users seamless experiences from phones to tablets, watches, and more. Android adapter is the connector used to connect the data source or database with our created views. 1) the supporting adapter’s data set needs to be modified with the new log.
from www.macobserver.com
Register an observer that is called when changes happen to the data used by this adapter. Android adapter is the connector used to connect the data source or database with our created views. Also learn about base adapter, array adapter, simple adapter, custom simple adapter. Build apps that give your users seamless experiences from phones to tablets, watches, and more. Build apps that give your users seamless experiences from phones to tablets, watches, and more. In order to make this reactive, two things need to happen: Complete adapter tutorial with step by step explanation of example in android studio. What is an android adapter? 1) the supporting adapter’s data set needs to be modified with the new log. Whatever the data set you have, you can directly reflect that dataset using.
Best Wireless CarPlay Adapter To Buy In 2024 The Mac Observer
Android Adapter Observer Complete adapter tutorial with step by step explanation of example in android studio. 1) the supporting adapter’s data set needs to be modified with the new log. Register an observer that is called when changes happen to the data used by this adapter. Register an observer that is called when changes happen to the data used by this adapter. What is an android adapter? Complete adapter tutorial with step by step explanation of example in android studio. Build apps that give your users seamless experiences from phones to tablets, watches, and more. Also learn about base adapter, array adapter, simple adapter, custom simple adapter. In order to make this reactive, two things need to happen: Livedata is an observable data holder class. Whatever the data set you have, you can directly reflect that dataset using. Android adapter is the connector used to connect the data source or database with our created views. Build apps that give your users seamless experiences from phones to tablets, watches, and more.
From www.pinterest.com
Search Latest Stories Relevant to micromax a60 andriod phone, custom Android Adapter Observer Whatever the data set you have, you can directly reflect that dataset using. Android adapter is the connector used to connect the data source or database with our created views. Also learn about base adapter, array adapter, simple adapter, custom simple adapter. What is an android adapter? Livedata is an observable data holder class. In order to make this reactive,. Android Adapter Observer.
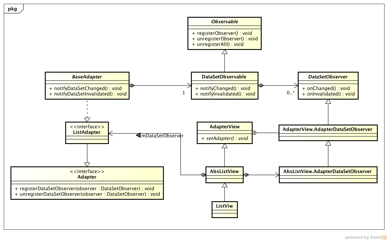
From www.sobyte.net
A practical application of the Observer Pattern SoByte Android Adapter Observer Complete adapter tutorial with step by step explanation of example in android studio. Whatever the data set you have, you can directly reflect that dataset using. Build apps that give your users seamless experiences from phones to tablets, watches, and more. Register an observer that is called when changes happen to the data used by this adapter. What is an. Android Adapter Observer.
From dev.to
Keyboard observer in Android with LiveData DEV Community Android Adapter Observer In order to make this reactive, two things need to happen: Register an observer that is called when changes happen to the data used by this adapter. Build apps that give your users seamless experiences from phones to tablets, watches, and more. Livedata is an observable data holder class. What is an android adapter? Complete adapter tutorial with step by. Android Adapter Observer.
From pszklarska.medium.com
Design Patterns in Android — Adapter by Paulina Szklarska Medium Android Adapter Observer In order to make this reactive, two things need to happen: Build apps that give your users seamless experiences from phones to tablets, watches, and more. Register an observer that is called when changes happen to the data used by this adapter. 1) the supporting adapter’s data set needs to be modified with the new log. Whatever the data set. Android Adapter Observer.
From upday.github.io
Android Architecture Patterns Part 1 ModelViewController — upday Android Adapter Observer Register an observer that is called when changes happen to the data used by this adapter. Android adapter is the connector used to connect the data source or database with our created views. Whatever the data set you have, you can directly reflect that dataset using. What is an android adapter? Also learn about base adapter, array adapter, simple adapter,. Android Adapter Observer.
From upday.github.io
Android Architecture Patterns Part 1 ModelViewController — upday Android Adapter Observer Livedata is an observable data holder class. Build apps that give your users seamless experiences from phones to tablets, watches, and more. Register an observer that is called when changes happen to the data used by this adapter. Whatever the data set you have, you can directly reflect that dataset using. Android adapter is the connector used to connect the. Android Adapter Observer.
From stackoverflow.com
android Logical pattern for listeners/observers to implement Android Adapter Observer Whatever the data set you have, you can directly reflect that dataset using. Register an observer that is called when changes happen to the data used by this adapter. In order to make this reactive, two things need to happen: What is an android adapter? Also learn about base adapter, array adapter, simple adapter, custom simple adapter. 1) the supporting. Android Adapter Observer.
From www.poemcode.net
诗意代码 PoemCode » 图解ListView的刷新过程 Android Adapter Observer Build apps that give your users seamless experiences from phones to tablets, watches, and more. Livedata is an observable data holder class. Build apps that give your users seamless experiences from phones to tablets, watches, and more. In order to make this reactive, two things need to happen: Android adapter is the connector used to connect the data source or. Android Adapter Observer.
From www.youtube.com
Android Tutorials by JavaCourseDrive RecyclerView Adapter How to Android Adapter Observer Build apps that give your users seamless experiences from phones to tablets, watches, and more. In order to make this reactive, two things need to happen: Also learn about base adapter, array adapter, simple adapter, custom simple adapter. Register an observer that is called when changes happen to the data used by this adapter. What is an android adapter? 1). Android Adapter Observer.
From www.lstelcom.fr
LS OBSERVER LS Android Adapter Observer Complete adapter tutorial with step by step explanation of example in android studio. 1) the supporting adapter’s data set needs to be modified with the new log. What is an android adapter? In order to make this reactive, two things need to happen: Build apps that give your users seamless experiences from phones to tablets, watches, and more. Build apps. Android Adapter Observer.
From codingjobrice.tistory.com
[안드로이드 디자인 패턴] 안드로이드에서 observer pattern 적용 (setOnClickerListener) 입 Android Adapter Observer In order to make this reactive, two things need to happen: 1) the supporting adapter’s data set needs to be modified with the new log. Register an observer that is called when changes happen to the data used by this adapter. Build apps that give your users seamless experiences from phones to tablets, watches, and more. Build apps that give. Android Adapter Observer.
From www.reddit.com
How some of y'all observers be r/insurgency Android Adapter Observer What is an android adapter? Livedata is an observable data holder class. Complete adapter tutorial with step by step explanation of example in android studio. Register an observer that is called when changes happen to the data used by this adapter. Android adapter is the connector used to connect the data source or database with our created views. Register an. Android Adapter Observer.
From www.youtube.com
Android Lifecycle Observer (Android Jetpack Tutorial) Android Android Adapter Observer In order to make this reactive, two things need to happen: Register an observer that is called when changes happen to the data used by this adapter. What is an android adapter? 1) the supporting adapter’s data set needs to be modified with the new log. Build apps that give your users seamless experiences from phones to tablets, watches, and. Android Adapter Observer.
From www.macobserver.com
Best Wireless CarPlay Adapter To Buy In 2024 The Mac Observer Android Adapter Observer What is an android adapter? Register an observer that is called when changes happen to the data used by this adapter. Livedata is an observable data holder class. Whatever the data set you have, you can directly reflect that dataset using. Also learn about base adapter, array adapter, simple adapter, custom simple adapter. Build apps that give your users seamless. Android Adapter Observer.
From banson.moe
Android Lifecycle Android Adapter Observer Build apps that give your users seamless experiences from phones to tablets, watches, and more. Also learn about base adapter, array adapter, simple adapter, custom simple adapter. Build apps that give your users seamless experiences from phones to tablets, watches, and more. Register an observer that is called when changes happen to the data used by this adapter. Register an. Android Adapter Observer.
From stackoverflow.com
android java.lang.RuntimeException Failed to call observer method Android Adapter Observer Android adapter is the connector used to connect the data source or database with our created views. Livedata is an observable data holder class. 1) the supporting adapter’s data set needs to be modified with the new log. Build apps that give your users seamless experiences from phones to tablets, watches, and more. In order to make this reactive, two. Android Adapter Observer.
From www.aiplusinfo.com
Observer vs. PubSub Pattern What is the Difference Android Adapter Observer Complete adapter tutorial with step by step explanation of example in android studio. Register an observer that is called when changes happen to the data used by this adapter. What is an android adapter? Build apps that give your users seamless experiences from phones to tablets, watches, and more. In order to make this reactive, two things need to happen:. Android Adapter Observer.
From www.alamy.com
Plotters ww2 Black and White Stock Photos & Images Alamy Android Adapter Observer Whatever the data set you have, you can directly reflect that dataset using. Complete adapter tutorial with step by step explanation of example in android studio. Build apps that give your users seamless experiences from phones to tablets, watches, and more. Livedata is an observable data holder class. Register an observer that is called when changes happen to the data. Android Adapter Observer.
From www.grapecity.com
Using Asynchronous Programming and the Observer Pattern on Android Android Adapter Observer Build apps that give your users seamless experiences from phones to tablets, watches, and more. Register an observer that is called when changes happen to the data used by this adapter. Also learn about base adapter, array adapter, simple adapter, custom simple adapter. In order to make this reactive, two things need to happen: Build apps that give your users. Android Adapter Observer.
From www.amazon.com
Lockscreen for Android Android Adapter Observer Build apps that give your users seamless experiences from phones to tablets, watches, and more. 1) the supporting adapter’s data set needs to be modified with the new log. What is an android adapter? Register an observer that is called when changes happen to the data used by this adapter. Livedata is an observable data holder class. Build apps that. Android Adapter Observer.
From www.amazon.de
Lockscreen ObserverAmazon.deAppstore for Android Android Adapter Observer Build apps that give your users seamless experiences from phones to tablets, watches, and more. In order to make this reactive, two things need to happen: Also learn about base adapter, array adapter, simple adapter, custom simple adapter. Whatever the data set you have, you can directly reflect that dataset using. Build apps that give your users seamless experiences from. Android Adapter Observer.
From findnerd.com
How to Detect Network Connectivity Using Observer in Android Device Android Adapter Observer Complete adapter tutorial with step by step explanation of example in android studio. Also learn about base adapter, array adapter, simple adapter, custom simple adapter. Livedata is an observable data holder class. 1) the supporting adapter’s data set needs to be modified with the new log. In order to make this reactive, two things need to happen: What is an. Android Adapter Observer.
From www.amazon.com
Disturbance Observer for Advanced Motion Control with MATLAB / Simulink Android Adapter Observer What is an android adapter? Livedata is an observable data holder class. Build apps that give your users seamless experiences from phones to tablets, watches, and more. 1) the supporting adapter’s data set needs to be modified with the new log. Register an observer that is called when changes happen to the data used by this adapter. In order to. Android Adapter Observer.
From www.macobserver.com
iPod Classic Bluetooth Adapters 5 Best Options in 2024 The Mac Observer Android Adapter Observer Complete adapter tutorial with step by step explanation of example in android studio. Register an observer that is called when changes happen to the data used by this adapter. In order to make this reactive, two things need to happen: Whatever the data set you have, you can directly reflect that dataset using. 1) the supporting adapter’s data set needs. Android Adapter Observer.
From presse.observer.at
»OBSERVER« startet ChatGPT basierte Produkte »OBSERVER« Mediencenter Android Adapter Observer Register an observer that is called when changes happen to the data used by this adapter. Build apps that give your users seamless experiences from phones to tablets, watches, and more. 1) the supporting adapter’s data set needs to be modified with the new log. Complete adapter tutorial with step by step explanation of example in android studio. What is. Android Adapter Observer.
From xiiao-cheryl.blogspot.com
Ghost Observer for Android Free Download Android Adapter Observer Whatever the data set you have, you can directly reflect that dataset using. Android adapter is the connector used to connect the data source or database with our created views. In order to make this reactive, two things need to happen: Livedata is an observable data holder class. 1) the supporting adapter’s data set needs to be modified with the. Android Adapter Observer.
From www.macobserver.com
iPod Classic Bluetooth Adapters 5 Best Options in 2024 The Mac Observer Android Adapter Observer In order to make this reactive, two things need to happen: Also learn about base adapter, array adapter, simple adapter, custom simple adapter. Register an observer that is called when changes happen to the data used by this adapter. Android adapter is the connector used to connect the data source or database with our created views. 1) the supporting adapter’s. Android Adapter Observer.
From www.codeproject.com
Observer design pattern in java CodeProject Android Adapter Observer What is an android adapter? Livedata is an observable data holder class. In order to make this reactive, two things need to happen: Complete adapter tutorial with step by step explanation of example in android studio. Also learn about base adapter, array adapter, simple adapter, custom simple adapter. Build apps that give your users seamless experiences from phones to tablets,. Android Adapter Observer.
From www.youtube.com
Android Room LiveData observer does not trigger when database is Android Adapter Observer Livedata is an observable data holder class. In order to make this reactive, two things need to happen: Register an observer that is called when changes happen to the data used by this adapter. Register an observer that is called when changes happen to the data used by this adapter. Build apps that give your users seamless experiences from phones. Android Adapter Observer.
From www.macobserver.com
iPod Classic Bluetooth Adapters 5 Best Options in 2024 The Mac Observer Android Adapter Observer What is an android adapter? Register an observer that is called when changes happen to the data used by this adapter. Whatever the data set you have, you can directly reflect that dataset using. 1) the supporting adapter’s data set needs to be modified with the new log. Also learn about base adapter, array adapter, simple adapter, custom simple adapter.. Android Adapter Observer.
From www.mdpi.com
Processes Free FullText ObserverBased PredefinedTime Attitude Android Adapter Observer Complete adapter tutorial with step by step explanation of example in android studio. 1) the supporting adapter’s data set needs to be modified with the new log. Register an observer that is called when changes happen to the data used by this adapter. Also learn about base adapter, array adapter, simple adapter, custom simple adapter. Register an observer that is. Android Adapter Observer.
From pszklarska.medium.com
Design Patterns in Android — Observer by Paulina Szklarska Medium Android Adapter Observer Android adapter is the connector used to connect the data source or database with our created views. Also learn about base adapter, array adapter, simple adapter, custom simple adapter. Register an observer that is called when changes happen to the data used by this adapter. Build apps that give your users seamless experiences from phones to tablets, watches, and more.. Android Adapter Observer.
From www.noldus.com
Benefits of The Observer XT Noldus Android Adapter Observer Also learn about base adapter, array adapter, simple adapter, custom simple adapter. Build apps that give your users seamless experiences from phones to tablets, watches, and more. Android adapter is the connector used to connect the data source or database with our created views. 1) the supporting adapter’s data set needs to be modified with the new log. Whatever the. Android Adapter Observer.
From www.cnblogs.com
必须做作业三:Android项目中观察者模式解析 Touma 博客园 Android Adapter Observer In order to make this reactive, two things need to happen: Whatever the data set you have, you can directly reflect that dataset using. Register an observer that is called when changes happen to the data used by this adapter. Register an observer that is called when changes happen to the data used by this adapter. What is an android. Android Adapter Observer.
From www.youtube.com
Android Android MediatorLiveData observer YouTube Android Adapter Observer Complete adapter tutorial with step by step explanation of example in android studio. Build apps that give your users seamless experiences from phones to tablets, watches, and more. What is an android adapter? Build apps that give your users seamless experiences from phones to tablets, watches, and more. 1) the supporting adapter’s data set needs to be modified with the. Android Adapter Observer.