Zoneminder Alarm Sensitivity . transitions from daylight to ir cause false alarms. They were great for 320x240 not so good for anything else. by creating a sensitive exclusive zone in that area i can ensure that a hedgehog alarm will only trigger if there. i've searched the forums for an answer and tried numerous combinations but can't seem to figure out what i need to. i am trying to figure out the best way to reduce the number of false alarms i am getting. the core of zoneminder is the capture and analysis of images and a highly configurable set of parameters that eliminate false. set your motion parameters to be very sensitive, so it picks up a lot more than what you want. The solution is to set a max alarmed area so it doesn't alarm if the whole area is changing. Reduce all the mins to 1%. At night when the lights are. the default zone sensitivity is way too insensitive for modern cameras.
from www.jeepzine.com
i've searched the forums for an answer and tried numerous combinations but can't seem to figure out what i need to. by creating a sensitive exclusive zone in that area i can ensure that a hedgehog alarm will only trigger if there. set your motion parameters to be very sensitive, so it picks up a lot more than what you want. the core of zoneminder is the capture and analysis of images and a highly configurable set of parameters that eliminate false. They were great for 320x240 not so good for anything else. At night when the lights are. Reduce all the mins to 1%. the default zone sensitivity is way too insensitive for modern cameras. transitions from daylight to ir cause false alarms. The solution is to set a max alarmed area so it doesn't alarm if the whole area is changing.
How to Adjust Car Alarm Sensitivity
Zoneminder Alarm Sensitivity the core of zoneminder is the capture and analysis of images and a highly configurable set of parameters that eliminate false. i've searched the forums for an answer and tried numerous combinations but can't seem to figure out what i need to. set your motion parameters to be very sensitive, so it picks up a lot more than what you want. transitions from daylight to ir cause false alarms. the default zone sensitivity is way too insensitive for modern cameras. by creating a sensitive exclusive zone in that area i can ensure that a hedgehog alarm will only trigger if there. The solution is to set a max alarmed area so it doesn't alarm if the whole area is changing. They were great for 320x240 not so good for anything else. Reduce all the mins to 1%. the core of zoneminder is the capture and analysis of images and a highly configurable set of parameters that eliminate false. i am trying to figure out the best way to reduce the number of false alarms i am getting. At night when the lights are.
From help.annke.com
Camb What to Do If The AI Floodlight Camera Sends False Alarms Zoneminder Alarm Sensitivity i am trying to figure out the best way to reduce the number of false alarms i am getting. set your motion parameters to be very sensitive, so it picks up a lot more than what you want. Reduce all the mins to 1%. The solution is to set a max alarmed area so it doesn't alarm if. Zoneminder Alarm Sensitivity.
From www.reddit.com
No audio when alarm is triggerd ZoneMinder Zoneminder Alarm Sensitivity the core of zoneminder is the capture and analysis of images and a highly configurable set of parameters that eliminate false. i've searched the forums for an answer and tried numerous combinations but can't seem to figure out what i need to. i am trying to figure out the best way to reduce the number of false. Zoneminder Alarm Sensitivity.
From github.com
The Zoneminder API does not work correctly for alarm operations when Zoneminder Alarm Sensitivity The solution is to set a max alarmed area so it doesn't alarm if the whole area is changing. transitions from daylight to ir cause false alarms. i am trying to figure out the best way to reduce the number of false alarms i am getting. i've searched the forums for an answer and tried numerous combinations. Zoneminder Alarm Sensitivity.
From vernature.weebly.com
Zoneminder motion detection vernature Zoneminder Alarm Sensitivity Reduce all the mins to 1%. The solution is to set a max alarmed area so it doesn't alarm if the whole area is changing. the default zone sensitivity is way too insensitive for modern cameras. set your motion parameters to be very sensitive, so it picks up a lot more than what you want. They were great. Zoneminder Alarm Sensitivity.
From linux.softpedia.com
ZoneMinder (Linux) Download Zoneminder Alarm Sensitivity i am trying to figure out the best way to reduce the number of false alarms i am getting. At night when the lights are. the default zone sensitivity is way too insensitive for modern cameras. the core of zoneminder is the capture and analysis of images and a highly configurable set of parameters that eliminate false.. Zoneminder Alarm Sensitivity.
From pl.pinterest.com
14.00 (Buy here Zoneminder Alarm Sensitivity transitions from daylight to ir cause false alarms. by creating a sensitive exclusive zone in that area i can ensure that a hedgehog alarm will only trigger if there. the default zone sensitivity is way too insensitive for modern cameras. At night when the lights are. Reduce all the mins to 1%. They were great for 320x240. Zoneminder Alarm Sensitivity.
From github.com
1.36.31 memory issue · Issue 3614 · ZoneMinder/zoneminder · GitHub Zoneminder Alarm Sensitivity the default zone sensitivity is way too insensitive for modern cameras. by creating a sensitive exclusive zone in that area i can ensure that a hedgehog alarm will only trigger if there. set your motion parameters to be very sensitive, so it picks up a lot more than what you want. i've searched the forums for. Zoneminder Alarm Sensitivity.
From hometechhacker.com
My ZoneMinder Surveillance Setup HomeTechHacker Zoneminder Alarm Sensitivity transitions from daylight to ir cause false alarms. At night when the lights are. the core of zoneminder is the capture and analysis of images and a highly configurable set of parameters that eliminate false. by creating a sensitive exclusive zone in that area i can ensure that a hedgehog alarm will only trigger if there. They. Zoneminder Alarm Sensitivity.
From peppe8o.com
ZoneMinder with Raspberry PI How to Install and Setup Zoneminder Alarm Sensitivity The solution is to set a max alarmed area so it doesn't alarm if the whole area is changing. the core of zoneminder is the capture and analysis of images and a highly configurable set of parameters that eliminate false. the default zone sensitivity is way too insensitive for modern cameras. They were great for 320x240 not so. Zoneminder Alarm Sensitivity.
From www.techmedya.com
En İyi 20+ IP Kamera İzleme Programı (2024) TechMedya Zoneminder Alarm Sensitivity At night when the lights are. i've searched the forums for an answer and tried numerous combinations but can't seem to figure out what i need to. the core of zoneminder is the capture and analysis of images and a highly configurable set of parameters that eliminate false. Reduce all the mins to 1%. transitions from daylight. Zoneminder Alarm Sensitivity.
From github.com
ZMC exhausts memory and crashes · Issue 3772 · ZoneMinder/zoneminder Zoneminder Alarm Sensitivity At night when the lights are. set your motion parameters to be very sensitive, so it picks up a lot more than what you want. the default zone sensitivity is way too insensitive for modern cameras. i am trying to figure out the best way to reduce the number of false alarms i am getting. i've. Zoneminder Alarm Sensitivity.
From www.reddit.com
No audio when alarm is triggerd ZoneMinder Zoneminder Alarm Sensitivity The solution is to set a max alarmed area so it doesn't alarm if the whole area is changing. At night when the lights are. i've searched the forums for an answer and tried numerous combinations but can't seem to figure out what i need to. transitions from daylight to ir cause false alarms. Reduce all the mins. Zoneminder Alarm Sensitivity.
From github.com
Integration of an EZVIZ C3N camera · Issue 3379 · ZoneMinder Zoneminder Alarm Sensitivity the default zone sensitivity is way too insensitive for modern cameras. i've searched the forums for an answer and tried numerous combinations but can't seem to figure out what i need to. Reduce all the mins to 1%. The solution is to set a max alarmed area so it doesn't alarm if the whole area is changing. At. Zoneminder Alarm Sensitivity.
From github.com
GitHub goruck/smartzoneminder Fast object detection, face Zoneminder Alarm Sensitivity The solution is to set a max alarmed area so it doesn't alarm if the whole area is changing. the default zone sensitivity is way too insensitive for modern cameras. i am trying to figure out the best way to reduce the number of false alarms i am getting. set your motion parameters to be very sensitive,. Zoneminder Alarm Sensitivity.
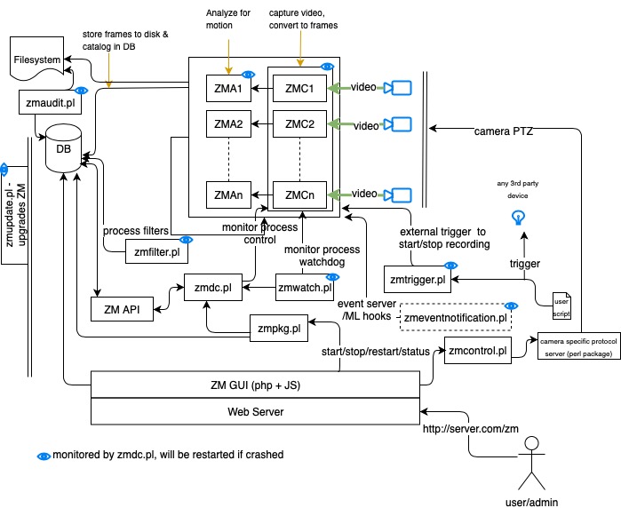
From zoneminder.readthedocs.io
Components — ZoneMinder documentation Zoneminder Alarm Sensitivity transitions from daylight to ir cause false alarms. Reduce all the mins to 1%. i've searched the forums for an answer and tried numerous combinations but can't seem to figure out what i need to. At night when the lights are. They were great for 320x240 not so good for anything else. the default zone sensitivity is. Zoneminder Alarm Sensitivity.
From www.jeepzine.com
How to Adjust Car Alarm Sensitivity Zoneminder Alarm Sensitivity transitions from daylight to ir cause false alarms. by creating a sensitive exclusive zone in that area i can ensure that a hedgehog alarm will only trigger if there. i've searched the forums for an answer and tried numerous combinations but can't seem to figure out what i need to. At night when the lights are. . Zoneminder Alarm Sensitivity.
From www.pcmag.com
Check Point ZoneAlarm PRO Antivirus + Firewall Review PCMag Zoneminder Alarm Sensitivity set your motion parameters to be very sensitive, so it picks up a lot more than what you want. At night when the lights are. i am trying to figure out the best way to reduce the number of false alarms i am getting. The solution is to set a max alarmed area so it doesn't alarm if. Zoneminder Alarm Sensitivity.
From github.com
zoneminder/zmalarm.pl at master · ZoneMinder/zoneminder · GitHub Zoneminder Alarm Sensitivity the core of zoneminder is the capture and analysis of images and a highly configurable set of parameters that eliminate false. transitions from daylight to ir cause false alarms. i am trying to figure out the best way to reduce the number of false alarms i am getting. They were great for 320x240 not so good for. Zoneminder Alarm Sensitivity.
From zoneminder.readthedocs.io
Getting Started — ZoneMinder documentation Zoneminder Alarm Sensitivity They were great for 320x240 not so good for anything else. i've searched the forums for an answer and tried numerous combinations but can't seem to figure out what i need to. Reduce all the mins to 1%. At night when the lights are. the default zone sensitivity is way too insensitive for modern cameras. The solution is. Zoneminder Alarm Sensitivity.
From github.com
GitHub autogyro/smartzoneminderdog Fast object detection, face Zoneminder Alarm Sensitivity by creating a sensitive exclusive zone in that area i can ensure that a hedgehog alarm will only trigger if there. i've searched the forums for an answer and tried numerous combinations but can't seem to figure out what i need to. They were great for 320x240 not so good for anything else. At night when the lights. Zoneminder Alarm Sensitivity.
From peppe8o.com
ZoneMinder with Raspberry PI How to Install and Setup Zoneminder Alarm Sensitivity At night when the lights are. i've searched the forums for an answer and tried numerous combinations but can't seem to figure out what i need to. The solution is to set a max alarmed area so it doesn't alarm if the whole area is changing. set your motion parameters to be very sensitive, so it picks up. Zoneminder Alarm Sensitivity.
From forums.zoneminder.com
Increasing alarm sensitivity ZoneMinder Forums Zoneminder Alarm Sensitivity i am trying to figure out the best way to reduce the number of false alarms i am getting. The solution is to set a max alarmed area so it doesn't alarm if the whole area is changing. They were great for 320x240 not so good for anything else. the default zone sensitivity is way too insensitive for. Zoneminder Alarm Sensitivity.
From hometechhacker.com
My ZoneMinder Surveillance Setup HomeTechHacker Zoneminder Alarm Sensitivity the core of zoneminder is the capture and analysis of images and a highly configurable set of parameters that eliminate false. set your motion parameters to be very sensitive, so it picks up a lot more than what you want. the default zone sensitivity is way too insensitive for modern cameras. Reduce all the mins to 1%.. Zoneminder Alarm Sensitivity.
From fobosworld.ru
Тантос смс программа для компьютера Zoneminder Alarm Sensitivity They were great for 320x240 not so good for anything else. At night when the lights are. the core of zoneminder is the capture and analysis of images and a highly configurable set of parameters that eliminate false. the default zone sensitivity is way too insensitive for modern cameras. transitions from daylight to ir cause false alarms.. Zoneminder Alarm Sensitivity.
From glorycycles.com
Top 10 Picks Best Zoneminder Motion Detection Of 2024, Tested Zoneminder Alarm Sensitivity the default zone sensitivity is way too insensitive for modern cameras. At night when the lights are. by creating a sensitive exclusive zone in that area i can ensure that a hedgehog alarm will only trigger if there. i am trying to figure out the best way to reduce the number of false alarms i am getting.. Zoneminder Alarm Sensitivity.
From github.com
"disable alarms" in live view has no effect · Issue 3203 · ZoneMinder Zoneminder Alarm Sensitivity set your motion parameters to be very sensitive, so it picks up a lot more than what you want. the core of zoneminder is the capture and analysis of images and a highly configurable set of parameters that eliminate false. transitions from daylight to ir cause false alarms. the default zone sensitivity is way too insensitive. Zoneminder Alarm Sensitivity.
From www.tacomaworld.com
Alarm sensitivity World Zoneminder Alarm Sensitivity i am trying to figure out the best way to reduce the number of false alarms i am getting. set your motion parameters to be very sensitive, so it picks up a lot more than what you want. They were great for 320x240 not so good for anything else. i've searched the forums for an answer and. Zoneminder Alarm Sensitivity.
From www.youtube.com
How to change the sensitivity level of your alarm. YouTube Zoneminder Alarm Sensitivity They were great for 320x240 not so good for anything else. by creating a sensitive exclusive zone in that area i can ensure that a hedgehog alarm will only trigger if there. At night when the lights are. the default zone sensitivity is way too insensitive for modern cameras. set your motion parameters to be very sensitive,. Zoneminder Alarm Sensitivity.
From github.com
Onvif probe fail to detect profiles · Issue 3767 · ZoneMinder Zoneminder Alarm Sensitivity The solution is to set a max alarmed area so it doesn't alarm if the whole area is changing. i am trying to figure out the best way to reduce the number of false alarms i am getting. the default zone sensitivity is way too insensitive for modern cameras. the core of zoneminder is the capture and. Zoneminder Alarm Sensitivity.
From github.com
Zoneminder, Onvif CPU and RTSP capture · Issue 431 · ZoneMinder Zoneminder Alarm Sensitivity At night when the lights are. They were great for 320x240 not so good for anything else. Reduce all the mins to 1%. set your motion parameters to be very sensitive, so it picks up a lot more than what you want. by creating a sensitive exclusive zone in that area i can ensure that a hedgehog alarm. Zoneminder Alarm Sensitivity.
From www.linkedin.com
High Sensitivity Smoke Detection HSSD Zoneminder Alarm Sensitivity the core of zoneminder is the capture and analysis of images and a highly configurable set of parameters that eliminate false. At night when the lights are. transitions from daylight to ir cause false alarms. by creating a sensitive exclusive zone in that area i can ensure that a hedgehog alarm will only trigger if there. Reduce. Zoneminder Alarm Sensitivity.
From www.apollo-fire.co.uk
ORBOH53027APO Orbis I.S. MultiSensor Detector (Optical/Heat) Zoneminder Alarm Sensitivity the core of zoneminder is the capture and analysis of images and a highly configurable set of parameters that eliminate false. The solution is to set a max alarmed area so it doesn't alarm if the whole area is changing. i am trying to figure out the best way to reduce the number of false alarms i am. Zoneminder Alarm Sensitivity.
From www.jeepzine.com
How to Adjust Car Alarm Sensitivity Zoneminder Alarm Sensitivity The solution is to set a max alarmed area so it doesn't alarm if the whole area is changing. i've searched the forums for an answer and tried numerous combinations but can't seem to figure out what i need to. They were great for 320x240 not so good for anything else. the core of zoneminder is the capture. Zoneminder Alarm Sensitivity.
From serioushomesecurity.com
Blue Iris vs Zoneminder Which Surveillance Software Is Better? Zoneminder Alarm Sensitivity They were great for 320x240 not so good for anything else. by creating a sensitive exclusive zone in that area i can ensure that a hedgehog alarm will only trigger if there. At night when the lights are. the core of zoneminder is the capture and analysis of images and a highly configurable set of parameters that eliminate. Zoneminder Alarm Sensitivity.
From blog.unixa.de
Themenbereich Linux uniXaBlog Zoneminder Alarm Sensitivity i've searched the forums for an answer and tried numerous combinations but can't seem to figure out what i need to. the default zone sensitivity is way too insensitive for modern cameras. They were great for 320x240 not so good for anything else. by creating a sensitive exclusive zone in that area i can ensure that a. Zoneminder Alarm Sensitivity.