Blender Draw Line Between Two Points . An edge is a straight line between two verts. I am trying to figure out how to create connecting curves (the red lines in the image below) between a point and its nearby neighbors. Make it curve by subdividing the edge or. I googled and it said to press f when selected. To add a vertex, select the edge. How to draw line between 2 points. Build it by solving both lines' equations for x and creating the line between the two solutions. If the vertices are on opposite sides of a face you can instead use j (for join). If there are now exactly two edges left, we have a solution. Then in edit mode, select one vertex, press ctrl+h and select hook to new object. To make an edge between two vertices press f. You can use vertex hooks, example: Draw a line mesh (2 vertices). (create with ‘f’ in edit mode, not ‘h’). Very new want to make them have line in between and like connect them but not have them touching.
from www.youtube.com
The hexagonal objects are instanced via. An edge is a straight line between two verts. I am trying to figure out how to create connecting curves (the red lines in the image below) between a point and its nearby neighbors. Draw a line mesh (2 vertices). (create with ‘f’ in edit mode, not ‘h’). Build it by solving both lines' equations for x and creating the line between the two solutions. If the vertices are on opposite sides of a face you can instead use j (for join). I googled and it said to press f when selected. How to draw line between 2 points. Make it curve by subdividing the edge or.
Time Lapse Drawing 2D Lines with Blender 3D YouTube
Blender Draw Line Between Two Points If there are now exactly two edges left, we have a solution. Build it by solving both lines' equations for x and creating the line between the two solutions. An edge is a straight line between two verts. Very new want to make them have line in between and like connect them but not have them touching. To make an edge between two vertices press f. I am trying to figure out how to create connecting curves (the red lines in the image below) between a point and its nearby neighbors. Draw a line mesh (2 vertices). The hexagonal objects are instanced via. Then in edit mode, select one vertex, press ctrl+h and select hook to new object. You can use vertex hooks, example: How to draw line between 2 points. To add a vertex, select the edge. Make it curve by subdividing the edge or. If there are now exactly two edges left, we have a solution. I googled and it said to press f when selected. If the vertices are on opposite sides of a face you can instead use j (for join).
From www.youtube.com
blender creating straight or linear spline lines YouTube Blender Draw Line Between Two Points Draw a line mesh (2 vertices). The hexagonal objects are instanced via. Very new want to make them have line in between and like connect them but not have them touching. (create with ‘f’ in edit mode, not ‘h’). I googled and it said to press f when selected. Then in edit mode, select one vertex, press ctrl+h and select. Blender Draw Line Between Two Points.
From artisticrender.com
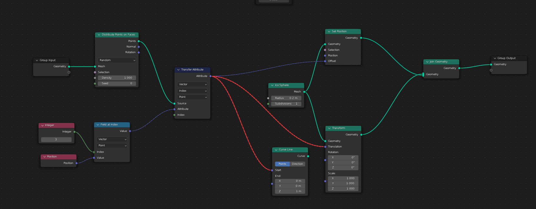
Blender geometry nodes fundamentals guide Blender Draw Line Between Two Points The hexagonal objects are instanced via. If the vertices are on opposite sides of a face you can instead use j (for join). I googled and it said to press f when selected. If there are now exactly two edges left, we have a solution. To make an edge between two vertices press f. Draw a line mesh (2 vertices).. Blender Draw Line Between Two Points.
From community.adobe.com
Draw line between two path points Adobe Community 11976505 Blender Draw Line Between Two Points (create with ‘f’ in edit mode, not ‘h’). If there are now exactly two edges left, we have a solution. Build it by solving both lines' equations for x and creating the line between the two solutions. If the vertices are on opposite sides of a face you can instead use j (for join). Very new want to make them. Blender Draw Line Between Two Points.
From polycount.com
Blender How to use the Bezier Curve to draw cube lines — polycount Blender Draw Line Between Two Points You can use vertex hooks, example: If the vertices are on opposite sides of a face you can instead use j (for join). I am trying to figure out how to create connecting curves (the red lines in the image below) between a point and its nearby neighbors. I googled and it said to press f when selected. Then in. Blender Draw Line Between Two Points.
From www.youtube.com
Blender Tutorial Quickly Merge Multiple Vertices (2.72b) YouTube Blender Draw Line Between Two Points Make it curve by subdividing the edge or. I googled and it said to press f when selected. If the vertices are on opposite sides of a face you can instead use j (for join). To make an edge between two vertices press f. (create with ‘f’ in edit mode, not ‘h’). Build it by solving both lines' equations for. Blender Draw Line Between Two Points.
From www.blendernation.com
How to Use Curves in Blender (Tutorial) BlenderNation Blender Draw Line Between Two Points Make it curve by subdividing the edge or. I googled and it said to press f when selected. Very new want to make them have line in between and like connect them but not have them touching. If the vertices are on opposite sides of a face you can instead use j (for join). Draw a line mesh (2 vertices).. Blender Draw Line Between Two Points.
From www.reddit.com
How to draw line between 2 points. r/blenderhelp Blender Draw Line Between Two Points If there are now exactly two edges left, we have a solution. Make it curve by subdividing the edge or. To add a vertex, select the edge. I am trying to figure out how to create connecting curves (the red lines in the image below) between a point and its nearby neighbors. Then in edit mode, select one vertex, press. Blender Draw Line Between Two Points.
From blender.stackexchange.com
Curve along two edges on plane Blender Stack Exchange Blender Draw Line Between Two Points To make an edge between two vertices press f. How to draw line between 2 points. Make it curve by subdividing the edge or. You can use vertex hooks, example: The hexagonal objects are instanced via. I googled and it said to press f when selected. To add a vertex, select the edge. Very new want to make them have. Blender Draw Line Between Two Points.
From brandonsdrawings.com
Add Hanging Wires or Cables in Blender 3D (Catenary Curves) Blender Draw Line Between Two Points I am trying to figure out how to create connecting curves (the red lines in the image below) between a point and its nearby neighbors. How to draw line between 2 points. To make an edge between two vertices press f. Then in edit mode, select one vertex, press ctrl+h and select hook to new object. (create with ‘f’ in. Blender Draw Line Between Two Points.
From www.makeuseof.com
How to Use the Grease Pencil In Blender A Beginner's Guide Blender Draw Line Between Two Points To add a vertex, select the edge. Build it by solving both lines' equations for x and creating the line between the two solutions. I googled and it said to press f when selected. The hexagonal objects are instanced via. (create with ‘f’ in edit mode, not ‘h’). Very new want to make them have line in between and like. Blender Draw Line Between Two Points.
From www.reddit.com
How to draw line between 2 points. r/blenderhelp Blender Draw Line Between Two Points How to draw line between 2 points. I am trying to figure out how to create connecting curves (the red lines in the image below) between a point and its nearby neighbors. To add a vertex, select the edge. The hexagonal objects are instanced via. Draw a line mesh (2 vertices). If the vertices are on opposite sides of a. Blender Draw Line Between Two Points.
From blendersushi.blogspot.com
Blender Sushi Tracing Particles The Tutorial Blender Draw Line Between Two Points (create with ‘f’ in edit mode, not ‘h’). Then in edit mode, select one vertex, press ctrl+h and select hook to new object. If the vertices are on opposite sides of a face you can instead use j (for join). Very new want to make them have line in between and like connect them but not have them touching. How. Blender Draw Line Between Two Points.
From blenderartists.org
How to draw a line Basics & Interface Blender Artists Community Blender Draw Line Between Two Points Very new want to make them have line in between and like connect them but not have them touching. Draw a line mesh (2 vertices). You can use vertex hooks, example: If the vertices are on opposite sides of a face you can instead use j (for join). I am trying to figure out how to create connecting curves (the. Blender Draw Line Between Two Points.
From artisticrender.com
Annotations in Blender (Create, delete, shortcuts, settings Blender Draw Line Between Two Points If the vertices are on opposite sides of a face you can instead use j (for join). The hexagonal objects are instanced via. If there are now exactly two edges left, we have a solution. (create with ‘f’ in edit mode, not ‘h’). You can use vertex hooks, example: To add a vertex, select the edge. I am trying to. Blender Draw Line Between Two Points.
From www.youtube.com
Quick Line Art Technique for Blender 2.93 YouTube Blender Draw Line Between Two Points How to draw line between 2 points. If there are now exactly two edges left, we have a solution. Make it curve by subdividing the edge or. To add a vertex, select the edge. (create with ‘f’ in edit mode, not ‘h’). Build it by solving both lines' equations for x and creating the line between the two solutions. You. Blender Draw Line Between Two Points.
From www.reddit.com
How to draw line between 2 points. r/blenderhelp Blender Draw Line Between Two Points If there are now exactly two edges left, we have a solution. You can use vertex hooks, example: If the vertices are on opposite sides of a face you can instead use j (for join). To make an edge between two vertices press f. Make it curve by subdividing the edge or. Draw a line mesh (2 vertices). To add. Blender Draw Line Between Two Points.
From design.udlvirtual.edu.pe
Draw Line Between Two Points Opencv Design Talk Blender Draw Line Between Two Points Draw a line mesh (2 vertices). If the vertices are on opposite sides of a face you can instead use j (for join). I googled and it said to press f when selected. Build it by solving both lines' equations for x and creating the line between the two solutions. Make it curve by subdividing the edge or. (create with. Blender Draw Line Between Two Points.
From artisticrender.com
How to draw on an object with Grease Pencil in Blender Blender Draw Line Between Two Points If the vertices are on opposite sides of a face you can instead use j (for join). You can use vertex hooks, example: I googled and it said to press f when selected. If there are now exactly two edges left, we have a solution. How to draw line between 2 points. I am trying to figure out how to. Blender Draw Line Between Two Points.
From blenderartists.org
Geo nodes, create line between points. Can someone explain? blender 3.1 Blender Draw Line Between Two Points To add a vertex, select the edge. To make an edge between two vertices press f. If the vertices are on opposite sides of a face you can instead use j (for join). If there are now exactly two edges left, we have a solution. I googled and it said to press f when selected. Very new want to make. Blender Draw Line Between Two Points.
From www.youtube.com
Blender Curve To Custom Shape YouTube Blender Draw Line Between Two Points Very new want to make them have line in between and like connect them but not have them touching. To add a vertex, select the edge. I googled and it said to press f when selected. Draw a line mesh (2 vertices). The hexagonal objects are instanced via. Make it curve by subdividing the edge or. An edge is a. Blender Draw Line Between Two Points.
From www.youtube.com
Create Vertex at the Intersection of Two Edges Blender Tutorial YouTube Blender Draw Line Between Two Points I am trying to figure out how to create connecting curves (the red lines in the image below) between a point and its nearby neighbors. (create with ‘f’ in edit mode, not ‘h’). If there are now exactly two edges left, we have a solution. Then in edit mode, select one vertex, press ctrl+h and select hook to new object.. Blender Draw Line Between Two Points.
From polycount.com
Blender How to use the Bezier Curve to draw cube lines — polycount Blender Draw Line Between Two Points If the vertices are on opposite sides of a face you can instead use j (for join). Very new want to make them have line in between and like connect them but not have them touching. Draw a line mesh (2 vertices). I am trying to figure out how to create connecting curves (the red lines in the image below). Blender Draw Line Between Two Points.
From www.youtube.com
Blender Basics 9. Draw Types YouTube Blender Draw Line Between Two Points Build it by solving both lines' equations for x and creating the line between the two solutions. The hexagonal objects are instanced via. (create with ‘f’ in edit mode, not ‘h’). If there are now exactly two edges left, we have a solution. How to draw line between 2 points. Then in edit mode, select one vertex, press ctrl+h and. Blender Draw Line Between Two Points.
From www.youtube.com
Blender 2.8 The Draw Curve Tool for Beginners YouTube Blender Draw Line Between Two Points Very new want to make them have line in between and like connect them but not have them touching. If there are now exactly two edges left, we have a solution. Draw a line mesh (2 vertices). If the vertices are on opposite sides of a face you can instead use j (for join). Then in edit mode, select one. Blender Draw Line Between Two Points.
From blender.stackexchange.com
keyframes Draw line after path Blender Stack Exchange Blender Draw Line Between Two Points Make it curve by subdividing the edge or. I googled and it said to press f when selected. The hexagonal objects are instanced via. Very new want to make them have line in between and like connect them but not have them touching. To make an edge between two vertices press f. Build it by solving both lines' equations for. Blender Draw Line Between Two Points.
From typerus.ru
Draw lines in blender Blender Draw Line Between Two Points An edge is a straight line between two verts. You can use vertex hooks, example: To add a vertex, select the edge. The hexagonal objects are instanced via. I googled and it said to press f when selected. Build it by solving both lines' equations for x and creating the line between the two solutions. (create with ‘f’ in edit. Blender Draw Line Between Two Points.
From www.youtube.com
Time Lapse Drawing 2D Lines with Blender 3D YouTube Blender Draw Line Between Two Points Then in edit mode, select one vertex, press ctrl+h and select hook to new object. Make it curve by subdividing the edge or. An edge is a straight line between two verts. I am trying to figure out how to create connecting curves (the red lines in the image below) between a point and its nearby neighbors. Draw a line. Blender Draw Line Between Two Points.
From blendermama.com
Line drawing in Blender Blender Mama Blender Draw Line Between Two Points I am trying to figure out how to create connecting curves (the red lines in the image below) between a point and its nearby neighbors. I googled and it said to press f when selected. If there are now exactly two edges left, we have a solution. To make an edge between two vertices press f. To add a vertex,. Blender Draw Line Between Two Points.
From pragma37.gumroad.com
Blender (Line Node Branch) Blender Draw Line Between Two Points If the vertices are on opposite sides of a face you can instead use j (for join). To make an edge between two vertices press f. To add a vertex, select the edge. I am trying to figure out how to create connecting curves (the red lines in the image below) between a point and its nearby neighbors. (create with. Blender Draw Line Between Two Points.
From www.9to5software.com
How To Select Your Vertices, Edges, And Faces In Blender? Blender Draw Line Between Two Points Make it curve by subdividing the edge or. The hexagonal objects are instanced via. Then in edit mode, select one vertex, press ctrl+h and select hook to new object. Draw a line mesh (2 vertices). You can use vertex hooks, example: An edge is a straight line between two verts. I am trying to figure out how to create connecting. Blender Draw Line Between Two Points.
From www.youtube.com
Blender Draw Curve On Mesh YouTube Blender Draw Line Between Two Points Draw a line mesh (2 vertices). If the vertices are on opposite sides of a face you can instead use j (for join). If there are now exactly two edges left, we have a solution. Build it by solving both lines' equations for x and creating the line between the two solutions. You can use vertex hooks, example: How to. Blender Draw Line Between Two Points.
From www.youtube.com
Freehand sketching in Blender YouTube Blender Draw Line Between Two Points The hexagonal objects are instanced via. I googled and it said to press f when selected. Very new want to make them have line in between and like connect them but not have them touching. I am trying to figure out how to create connecting curves (the red lines in the image below) between a point and its nearby neighbors.. Blender Draw Line Between Two Points.
From cgcookie.com
Vector Math made easy in Blender and Geometry Nodes CG Cookie Blender Draw Line Between Two Points I googled and it said to press f when selected. You can use vertex hooks, example: If there are now exactly two edges left, we have a solution. Then in edit mode, select one vertex, press ctrl+h and select hook to new object. To make an edge between two vertices press f. Draw a line mesh (2 vertices). If the. Blender Draw Line Between Two Points.
From www.youtube.com
3. Blender 2.91 Drawing with Dots, Lines and Plains YouTube Blender Draw Line Between Two Points I am trying to figure out how to create connecting curves (the red lines in the image below) between a point and its nearby neighbors. (create with ‘f’ in edit mode, not ‘h’). The hexagonal objects are instanced via. To add a vertex, select the edge. To make an edge between two vertices press f. I googled and it said. Blender Draw Line Between Two Points.
From blender.stackexchange.com
modeling Line between two 'empty's Blender Stack Exchange Blender Draw Line Between Two Points Draw a line mesh (2 vertices). If there are now exactly two edges left, we have a solution. Then in edit mode, select one vertex, press ctrl+h and select hook to new object. I am trying to figure out how to create connecting curves (the red lines in the image below) between a point and its nearby neighbors. Build it. Blender Draw Line Between Two Points.