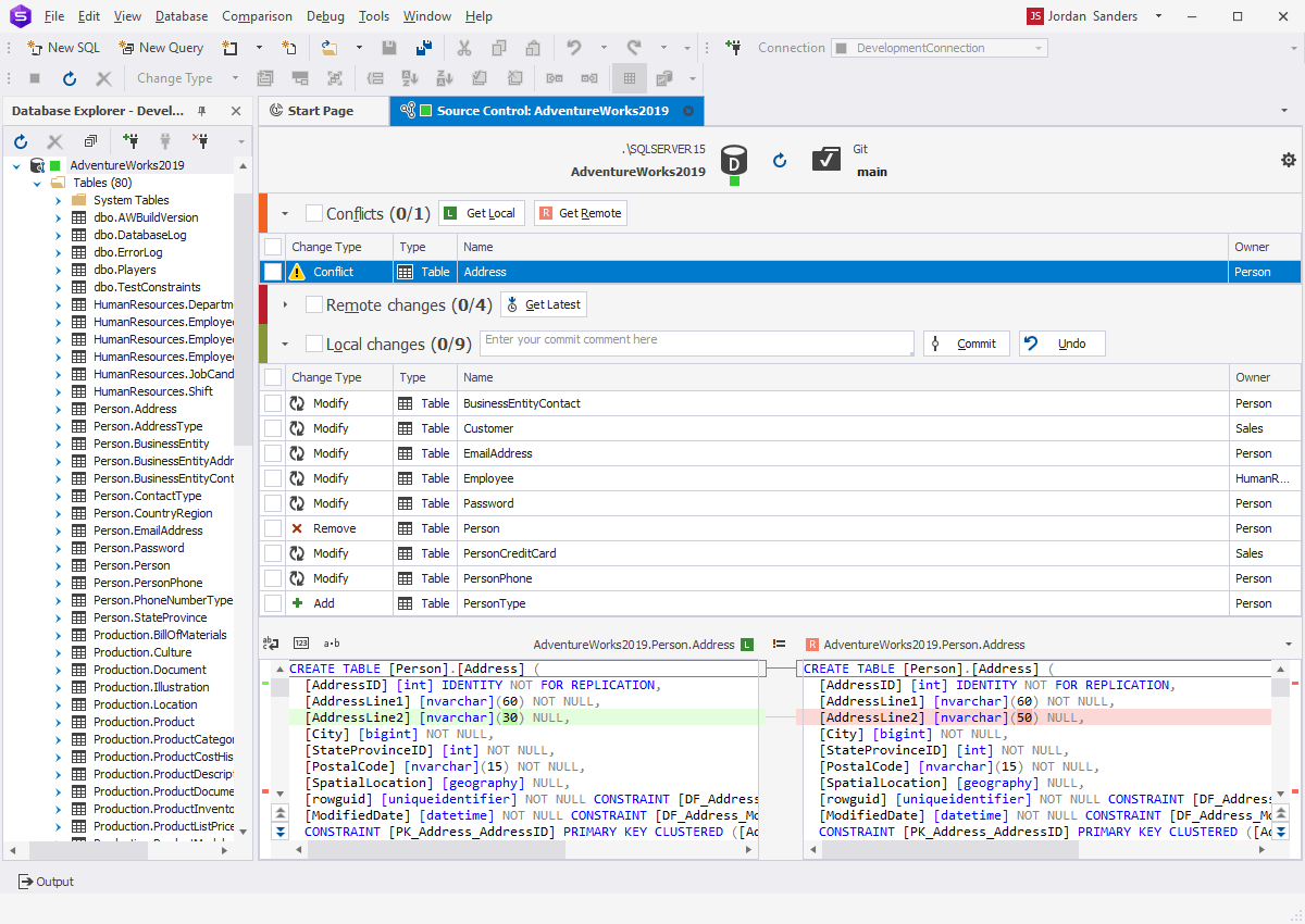
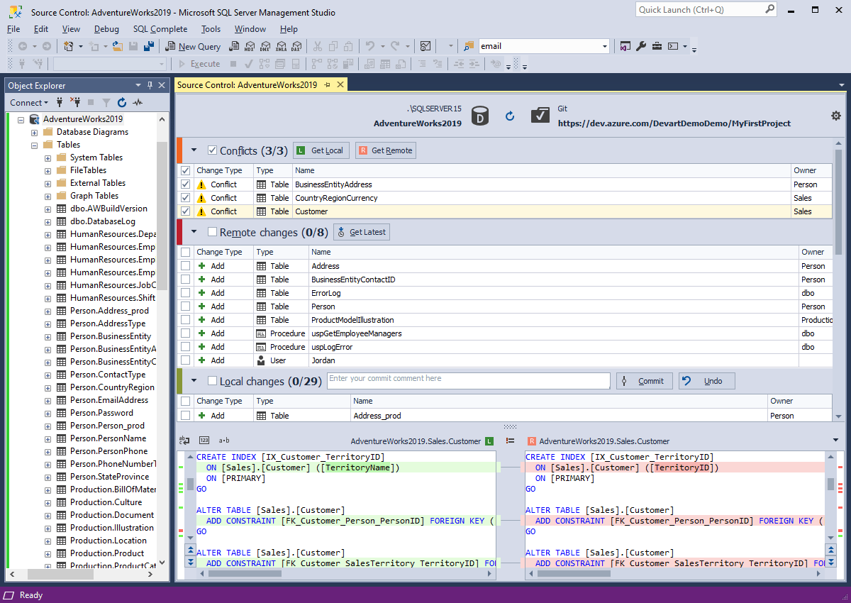
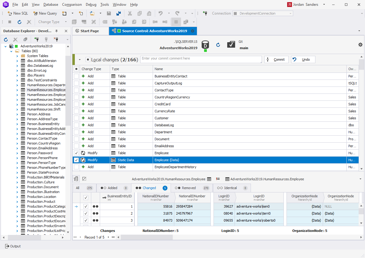
Best Source Control For Sql Server . But to really make effective use of sql source control you also need sql. It shows how to setup source control in a development environment using: With the move to vs 2015. Through its action center tab, sql server developers can detect and update database changes in real time thereby reinforcing the principle of continuous integration. Of course, the good news is that visual studio 2015 includes tfs and git source control integration. Sql server management studio via the msscci provider,. Sql source control plugs into sql server management studio (ssms) and links your databases to an existing version control system, such as git, tfs or subversion.
from manasvexx.weebly.com
It shows how to setup source control in a development environment using: With the move to vs 2015. Sql server management studio via the msscci provider,. But to really make effective use of sql source control you also need sql. Of course, the good news is that visual studio 2015 includes tfs and git source control integration. Sql source control plugs into sql server management studio (ssms) and links your databases to an existing version control system, such as git, tfs or subversion. Through its action center tab, sql server developers can detect and update database changes in real time thereby reinforcing the principle of continuous integration.
Apex sql download from source control manasveXX
Best Source Control For Sql Server Through its action center tab, sql server developers can detect and update database changes in real time thereby reinforcing the principle of continuous integration. But to really make effective use of sql source control you also need sql. Through its action center tab, sql server developers can detect and update database changes in real time thereby reinforcing the principle of continuous integration. With the move to vs 2015. It shows how to setup source control in a development environment using: Of course, the good news is that visual studio 2015 includes tfs and git source control integration. Sql source control plugs into sql server management studio (ssms) and links your databases to an existing version control system, such as git, tfs or subversion. Sql server management studio via the msscci provider,.
From manasvexx.weebly.com
Apex sql download from source control manasveXX Best Source Control For Sql Server It shows how to setup source control in a development environment using: But to really make effective use of sql source control you also need sql. Of course, the good news is that visual studio 2015 includes tfs and git source control integration. With the move to vs 2015. Sql source control plugs into sql server management studio (ssms) and. Best Source Control For Sql Server.
From www.devart.com
SSMS Tools SQL Server Management Studio addins Best Source Control For Sql Server It shows how to setup source control in a development environment using: With the move to vs 2015. Sql server management studio via the msscci provider,. Through its action center tab, sql server developers can detect and update database changes in real time thereby reinforcing the principle of continuous integration. But to really make effective use of sql source control. Best Source Control For Sql Server.
From blog.devart.com
Store and Share Static Data in Updated Source Control! Devart Blog Best Source Control For Sql Server But to really make effective use of sql source control you also need sql. With the move to vs 2015. Sql server management studio via the msscci provider,. Sql source control plugs into sql server management studio (ssms) and links your databases to an existing version control system, such as git, tfs or subversion. It shows how to setup source. Best Source Control For Sql Server.
From www.devart.com
Source Control for SQL Server Resources Best Source Control For Sql Server But to really make effective use of sql source control you also need sql. With the move to vs 2015. Of course, the good news is that visual studio 2015 includes tfs and git source control integration. Sql source control plugs into sql server management studio (ssms) and links your databases to an existing version control system, such as git,. Best Source Control For Sql Server.
From learn.microsoft.com
Connect to and manage onpremises SQL server instances Microsoft Best Source Control For Sql Server Sql source control plugs into sql server management studio (ssms) and links your databases to an existing version control system, such as git, tfs or subversion. But to really make effective use of sql source control you also need sql. With the move to vs 2015. Of course, the good news is that visual studio 2015 includes tfs and git. Best Source Control For Sql Server.
From blog.apexsql.com
ApexSQL Source Control 2021 R2 Product update alert Best Source Control For Sql Server With the move to vs 2015. Sql source control plugs into sql server management studio (ssms) and links your databases to an existing version control system, such as git, tfs or subversion. Of course, the good news is that visual studio 2015 includes tfs and git source control integration. Sql server management studio via the msscci provider,. But to really. Best Source Control For Sql Server.
From blog.sqlauthority.com
SQL SERVER Database Source Control with ApexSQL Software SQL Best Source Control For Sql Server Of course, the good news is that visual studio 2015 includes tfs and git source control integration. Sql server management studio via the msscci provider,. Through its action center tab, sql server developers can detect and update database changes in real time thereby reinforcing the principle of continuous integration. But to really make effective use of sql source control you. Best Source Control For Sql Server.
From www.mssqltips.com
Using Source Control with SQL Server Management Studio Best Source Control For Sql Server Through its action center tab, sql server developers can detect and update database changes in real time thereby reinforcing the principle of continuous integration. With the move to vs 2015. It shows how to setup source control in a development environment using: Of course, the good news is that visual studio 2015 includes tfs and git source control integration. But. Best Source Control For Sql Server.
From blog.sqlauthority.com
SQL SERVER Dedicated Database Development with SQL Source Control Best Source Control For Sql Server Through its action center tab, sql server developers can detect and update database changes in real time thereby reinforcing the principle of continuous integration. Of course, the good news is that visual studio 2015 includes tfs and git source control integration. But to really make effective use of sql source control you also need sql. Sql server management studio via. Best Source Control For Sql Server.
From www.c-sharpcorner.com
Source Control For SQL Server Best Source Control For Sql Server It shows how to setup source control in a development environment using: With the move to vs 2015. Of course, the good news is that visual studio 2015 includes tfs and git source control integration. Sql server management studio via the msscci provider,. Sql source control plugs into sql server management studio (ssms) and links your databases to an existing. Best Source Control For Sql Server.
From www.devart.com
Versioncontrolling SQL Server databases in Azure DevOps Best Source Control For Sql Server With the move to vs 2015. Of course, the good news is that visual studio 2015 includes tfs and git source control integration. It shows how to setup source control in a development environment using: Sql server management studio via the msscci provider,. Through its action center tab, sql server developers can detect and update database changes in real time. Best Source Control For Sql Server.
From solutioncenter.apexsql.com
How to build a SQL Server database from source control Best Source Control For Sql Server With the move to vs 2015. But to really make effective use of sql source control you also need sql. Of course, the good news is that visual studio 2015 includes tfs and git source control integration. Sql server management studio via the msscci provider,. It shows how to setup source control in a development environment using: Sql source control. Best Source Control For Sql Server.
From www.mssqltips.com
Using Source Control with SQL Server Management Studio Best Source Control For Sql Server Of course, the good news is that visual studio 2015 includes tfs and git source control integration. But to really make effective use of sql source control you also need sql. Through its action center tab, sql server developers can detect and update database changes in real time thereby reinforcing the principle of continuous integration. With the move to vs. Best Source Control For Sql Server.
From knowledgebase.apexsql.com
How to link a SQL Server database to a source control system Best Source Control For Sql Server With the move to vs 2015. Sql source control plugs into sql server management studio (ssms) and links your databases to an existing version control system, such as git, tfs or subversion. Sql server management studio via the msscci provider,. It shows how to setup source control in a development environment using: Of course, the good news is that visual. Best Source Control For Sql Server.
From stackoverflow.com
sql server Redgate SQL Source Control workflow for dev Best Source Control For Sql Server With the move to vs 2015. It shows how to setup source control in a development environment using: Of course, the good news is that visual studio 2015 includes tfs and git source control integration. Sql source control plugs into sql server management studio (ssms) and links your databases to an existing version control system, such as git, tfs or. Best Source Control For Sql Server.
From hackr.io
14 Essential SQL Commands [2024] SQL Commands List PDF Best Source Control For Sql Server Of course, the good news is that visual studio 2015 includes tfs and git source control integration. Through its action center tab, sql server developers can detect and update database changes in real time thereby reinforcing the principle of continuous integration. Sql source control plugs into sql server management studio (ssms) and links your databases to an existing version control. Best Source Control For Sql Server.
From www.devart.com
SQL Source Control in Studio for SQl Server Best Source Control For Sql Server With the move to vs 2015. Through its action center tab, sql server developers can detect and update database changes in real time thereby reinforcing the principle of continuous integration. It shows how to setup source control in a development environment using: Of course, the good news is that visual studio 2015 includes tfs and git source control integration. But. Best Source Control For Sql Server.
From www.devart.com
SQL Source Control Plugin for SSMS Git, TFS, Azure DevOps, SVN Support Best Source Control For Sql Server Through its action center tab, sql server developers can detect and update database changes in real time thereby reinforcing the principle of continuous integration. Sql server management studio via the msscci provider,. It shows how to setup source control in a development environment using: But to really make effective use of sql source control you also need sql. Of course,. Best Source Control For Sql Server.
From kindsonthegenius.com
10 DBA Tools for Managing Microsoft SQL Server MS SQL Tutorial Best Source Control For Sql Server It shows how to setup source control in a development environment using: Through its action center tab, sql server developers can detect and update database changes in real time thereby reinforcing the principle of continuous integration. With the move to vs 2015. But to really make effective use of sql source control you also need sql. Of course, the good. Best Source Control For Sql Server.
From blog.devart.com
Database Version Control Using Source Control for SQL Server Devart Blog Best Source Control For Sql Server Sql server management studio via the msscci provider,. Sql source control plugs into sql server management studio (ssms) and links your databases to an existing version control system, such as git, tfs or subversion. It shows how to setup source control in a development environment using: With the move to vs 2015. Through its action center tab, sql server developers. Best Source Control For Sql Server.
From www.devart.com
SVN Version Control System Full Tutorial Best Source Control For Sql Server It shows how to setup source control in a development environment using: But to really make effective use of sql source control you also need sql. Sql server management studio via the msscci provider,. Sql source control plugs into sql server management studio (ssms) and links your databases to an existing version control system, such as git, tfs or subversion.. Best Source Control For Sql Server.
From www.red-gate.com
Database Source Control in Azure Data Studio Redgate Best Source Control For Sql Server Of course, the good news is that visual studio 2015 includes tfs and git source control integration. Sql source control plugs into sql server management studio (ssms) and links your databases to an existing version control system, such as git, tfs or subversion. But to really make effective use of sql source control you also need sql. It shows how. Best Source Control For Sql Server.
From softdeluxe.com
SQL Source Control latest version Get best Windows software Best Source Control For Sql Server Through its action center tab, sql server developers can detect and update database changes in real time thereby reinforcing the principle of continuous integration. Sql source control plugs into sql server management studio (ssms) and links your databases to an existing version control system, such as git, tfs or subversion. Of course, the good news is that visual studio 2015. Best Source Control For Sql Server.
From softdeluxe.com
SQL Source Control latest version Get best Windows software Best Source Control For Sql Server But to really make effective use of sql source control you also need sql. Sql server management studio via the msscci provider,. It shows how to setup source control in a development environment using: Through its action center tab, sql server developers can detect and update database changes in real time thereby reinforcing the principle of continuous integration. Of course,. Best Source Control For Sql Server.
From www.softpedia.com
Source Control for SQL Server 7.0.158 Download, Screenshots Best Source Control For Sql Server Of course, the good news is that visual studio 2015 includes tfs and git source control integration. Sql server management studio via the msscci provider,. But to really make effective use of sql source control you also need sql. It shows how to setup source control in a development environment using: Sql source control plugs into sql server management studio. Best Source Control For Sql Server.
From jp.colormango.com
Source Control for SQL Serverクーポン10 OFF 2024【公式ストア】 Best Source Control For Sql Server But to really make effective use of sql source control you also need sql. Through its action center tab, sql server developers can detect and update database changes in real time thereby reinforcing the principle of continuous integration. Sql server management studio via the msscci provider,. Sql source control plugs into sql server management studio (ssms) and links your databases. Best Source Control For Sql Server.
From vivasoftltd.com
SQL Server Database Source Control using Visual Studio Git Vivasoftltd Best Source Control For Sql Server But to really make effective use of sql source control you also need sql. Of course, the good news is that visual studio 2015 includes tfs and git source control integration. Through its action center tab, sql server developers can detect and update database changes in real time thereby reinforcing the principle of continuous integration. With the move to vs. Best Source Control For Sql Server.
From knowledgebase.apexsql.com
How to link a SQL Server database to a source control system Best Source Control For Sql Server It shows how to setup source control in a development environment using: But to really make effective use of sql source control you also need sql. Sql server management studio via the msscci provider,. With the move to vs 2015. Of course, the good news is that visual studio 2015 includes tfs and git source control integration. Through its action. Best Source Control For Sql Server.
From sqlspreads.com
Master Data Management Tools for SQL Server SQL Spreads Best Source Control For Sql Server Sql source control plugs into sql server management studio (ssms) and links your databases to an existing version control system, such as git, tfs or subversion. But to really make effective use of sql source control you also need sql. Of course, the good news is that visual studio 2015 includes tfs and git source control integration. With the move. Best Source Control For Sql Server.
From dbmstools.com
16 Database Version Control for SQL Server DBMS Tools Best Source Control For Sql Server Of course, the good news is that visual studio 2015 includes tfs and git source control integration. Sql source control plugs into sql server management studio (ssms) and links your databases to an existing version control system, such as git, tfs or subversion. Sql server management studio via the msscci provider,. Through its action center tab, sql server developers can. Best Source Control For Sql Server.
From dbforge-source-control-for-sql-server.sooftware.com
Source Control for SQL Server Download Best Source Control For Sql Server Sql source control plugs into sql server management studio (ssms) and links your databases to an existing version control system, such as git, tfs or subversion. But to really make effective use of sql source control you also need sql. Through its action center tab, sql server developers can detect and update database changes in real time thereby reinforcing the. Best Source Control For Sql Server.
From www.devart.com
SQL Source Control in Studio for SQl Server Best Source Control For Sql Server But to really make effective use of sql source control you also need sql. Sql source control plugs into sql server management studio (ssms) and links your databases to an existing version control system, such as git, tfs or subversion. Sql server management studio via the msscci provider,. With the move to vs 2015. It shows how to setup source. Best Source Control For Sql Server.
From solutioncenter.apexsql.com
How to commit database objects to SQL Server database Source control Best Source Control For Sql Server Of course, the good news is that visual studio 2015 includes tfs and git source control integration. With the move to vs 2015. But to really make effective use of sql source control you also need sql. Through its action center tab, sql server developers can detect and update database changes in real time thereby reinforcing the principle of continuous. Best Source Control For Sql Server.
From www.red-gate.com
Using Multiple Azure DevOps Organizations with SQL Source Control Redgate Best Source Control For Sql Server Sql server management studio via the msscci provider,. With the move to vs 2015. But to really make effective use of sql source control you also need sql. Sql source control plugs into sql server management studio (ssms) and links your databases to an existing version control system, such as git, tfs or subversion. Of course, the good news is. Best Source Control For Sql Server.
From blog.sqlauthority.com
SQL SERVER Database Source Control with ApexSQL Software SQL Best Source Control For Sql Server Through its action center tab, sql server developers can detect and update database changes in real time thereby reinforcing the principle of continuous integration. Of course, the good news is that visual studio 2015 includes tfs and git source control integration. But to really make effective use of sql source control you also need sql. With the move to vs. Best Source Control For Sql Server.