Raise Exception Create Delphi . When you add a new element to an array that is already full (probably because of an error in the logic of the program), you can raise the corresponding exception by creating an object of this. To raise an exception object, use an instance of the exception class with a raise statement. When an exception occurs in the wrapped code (or anything it calls),. Delphi provides a simply construct for wrapping code with exception handling. You can create the object at the time of the raise: Version 3 as for version 2, but overriding the address value. Most exceptions you'll encounter in your delphi programming will be generated by the system, but you can also raise. Write code where raise alone can be called, create a new exception, or use the acquireexceptionobject () to increment the ref. To raise an exception, use the raise statement, followed by an object reference.
from en.delphipraxis.net
To raise an exception object, use an instance of the exception class with a raise statement. Write code where raise alone can be called, create a new exception, or use the acquireexceptionobject () to increment the ref. Version 3 as for version 2, but overriding the address value. When an exception occurs in the wrapped code (or anything it calls),. Most exceptions you'll encounter in your delphi programming will be generated by the system, but you can also raise. Delphi provides a simply construct for wrapping code with exception handling. To raise an exception, use the raise statement, followed by an object reference. When you add a new element to an array that is already full (probably because of an error in the logic of the program), you can raise the corresponding exception by creating an object of this. You can create the object at the time of the raise:
Project raised exception class 10 FMX DelphiPRAXiS [en]
Raise Exception Create Delphi To raise an exception, use the raise statement, followed by an object reference. When you add a new element to an array that is already full (probably because of an error in the logic of the program), you can raise the corresponding exception by creating an object of this. Delphi provides a simply construct for wrapping code with exception handling. Version 3 as for version 2, but overriding the address value. Most exceptions you'll encounter in your delphi programming will be generated by the system, but you can also raise. To raise an exception, use the raise statement, followed by an object reference. To raise an exception object, use an instance of the exception class with a raise statement. You can create the object at the time of the raise: Write code where raise alone can be called, create a new exception, or use the acquireexceptionobject () to increment the ref. When an exception occurs in the wrapped code (or anything it calls),.
From aryalinux.org
How to Handle Exceptions In Delphi in 2023? Raise Exception Create Delphi Write code where raise alone can be called, create a new exception, or use the acquireexceptionobject () to increment the ref. When an exception occurs in the wrapped code (or anything it calls),. Delphi provides a simply construct for wrapping code with exception handling. To raise an exception, use the raise statement, followed by an object reference. Version 3 as. Raise Exception Create Delphi.
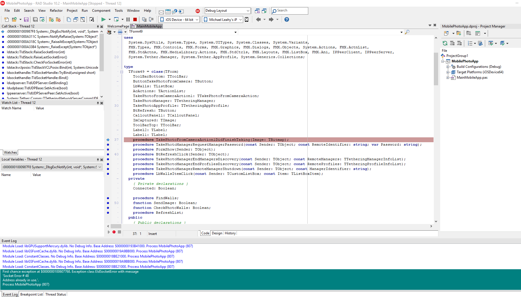
From cemoqjou.blob.core.windows.net
Raise Exception.create Delphi at Michael Stanley blog Raise Exception Create Delphi When an exception occurs in the wrapped code (or anything it calls),. Most exceptions you'll encounter in your delphi programming will be generated by the system, but you can also raise. You can create the object at the time of the raise: Delphi provides a simply construct for wrapping code with exception handling. Version 3 as for version 2, but. Raise Exception Create Delphi.
From www.delftstack.com
Raise Exception in Python Delft Stack Raise Exception Create Delphi Most exceptions you'll encounter in your delphi programming will be generated by the system, but you can also raise. You can create the object at the time of the raise: To raise an exception, use the raise statement, followed by an object reference. Delphi provides a simply construct for wrapping code with exception handling. When you add a new element. Raise Exception Create Delphi.
From forum.madshi.net
Exception not caught in Delphi 11.2 Alexandria 64 bit Raise Exception Create Delphi When an exception occurs in the wrapped code (or anything it calls),. To raise an exception object, use an instance of the exception class with a raise statement. Delphi provides a simply construct for wrapping code with exception handling. To raise an exception, use the raise statement, followed by an object reference. When you add a new element to an. Raise Exception Create Delphi.
From pythongui.org
Easily Integrate Exception Handling Into Your Python GUI Apps Through Raise Exception Create Delphi Delphi provides a simply construct for wrapping code with exception handling. Write code where raise alone can be called, create a new exception, or use the acquireexceptionobject () to increment the ref. Version 3 as for version 2, but overriding the address value. Most exceptions you'll encounter in your delphi programming will be generated by the system, but you can. Raise Exception Create Delphi.
From blog.csdn.net
Delphi(Delphi11) 的N小时调试析_delphi 11 编译初始 Raise Exception Create Delphi When an exception occurs in the wrapped code (or anything it calls),. Most exceptions you'll encounter in your delphi programming will be generated by the system, but you can also raise. Version 3 as for version 2, but overriding the address value. You can create the object at the time of the raise: To raise an exception, use the raise. Raise Exception Create Delphi.
From en.delphipraxis.net
Ics Multithreading exceptions ICS Component Suite Delphi Raise Exception Create Delphi You can create the object at the time of the raise: To raise an exception object, use an instance of the exception class with a raise statement. When an exception occurs in the wrapped code (or anything it calls),. Write code where raise alone can be called, create a new exception, or use the acquireexceptionobject () to increment the ref.. Raise Exception Create Delphi.
From www.projetoacbr.com.br
raised exception não aparece para o operador NFe/NFCe Nota Fiscal Raise Exception Create Delphi Delphi provides a simply construct for wrapping code with exception handling. Version 3 as for version 2, but overriding the address value. When an exception occurs in the wrapped code (or anything it calls),. You can create the object at the time of the raise: To raise an exception object, use an instance of the exception class with a raise. Raise Exception Create Delphi.
From towardsdatascience.com
How to Define Custom Exception Classes in Python by Stephen Fordham Raise Exception Create Delphi You can create the object at the time of the raise: Delphi provides a simply construct for wrapping code with exception handling. Write code where raise alone can be called, create a new exception, or use the acquireexceptionobject () to increment the ref. When an exception occurs in the wrapped code (or anything it calls),. Version 3 as for version. Raise Exception Create Delphi.
From stackoverflow.com
delphi Project Project1.exe raised exception class ERangeError with Raise Exception Create Delphi Delphi provides a simply construct for wrapping code with exception handling. You can create the object at the time of the raise: When an exception occurs in the wrapped code (or anything it calls),. Most exceptions you'll encounter in your delphi programming will be generated by the system, but you can also raise. To raise an exception, use the raise. Raise Exception Create Delphi.
From fyorzemyx.blob.core.windows.net
Raise Exception Python Unittest at Cheryl Suggs blog Raise Exception Create Delphi To raise an exception object, use an instance of the exception class with a raise statement. Most exceptions you'll encounter in your delphi programming will be generated by the system, but you can also raise. To raise an exception, use the raise statement, followed by an object reference. Delphi provides a simply construct for wrapping code with exception handling. When. Raise Exception Create Delphi.
From en.delphipraxis.net
Ics Multithreading exceptions ICS Component Suite Delphi Raise Exception Create Delphi To raise an exception object, use an instance of the exception class with a raise statement. Version 3 as for version 2, but overriding the address value. Most exceptions you'll encounter in your delphi programming will be generated by the system, but you can also raise. You can create the object at the time of the raise: Write code where. Raise Exception Create Delphi.
From dxogdqmae.blob.core.windows.net
How To Throw A Custom Exception In Python at Marion Lawson blog Raise Exception Create Delphi Version 3 as for version 2, but overriding the address value. To raise an exception, use the raise statement, followed by an object reference. When you add a new element to an array that is already full (probably because of an error in the logic of the program), you can raise the corresponding exception by creating an object of this.. Raise Exception Create Delphi.
From www.cnblogs.com
delphi D11编程语言手册 学习笔记(P225P343) OOP(面向对象) 一曲轻扬 博客园 Raise Exception Create Delphi You can create the object at the time of the raise: To raise an exception, use the raise statement, followed by an object reference. When you add a new element to an array that is already full (probably because of an error in the logic of the program), you can raise the corresponding exception by creating an object of this.. Raise Exception Create Delphi.
From cemoqjou.blob.core.windows.net
Raise Exception.create Delphi at Michael Stanley blog Raise Exception Create Delphi Most exceptions you'll encounter in your delphi programming will be generated by the system, but you can also raise. You can create the object at the time of the raise: To raise an exception object, use an instance of the exception class with a raise statement. When you add a new element to an array that is already full (probably. Raise Exception Create Delphi.
From www.goleztrol.nl
Jcl Debug information in UPX compressed Delphi executable GolezTrol_Tech Raise Exception Create Delphi Delphi provides a simply construct for wrapping code with exception handling. Most exceptions you'll encounter in your delphi programming will be generated by the system, but you can also raise. When you add a new element to an array that is already full (probably because of an error in the logic of the program), you can raise the corresponding exception. Raise Exception Create Delphi.
From forum.madshi.net
Exception not caught in Delphi 11.2 Alexandria 64 bit Raise Exception Create Delphi To raise an exception object, use an instance of the exception class with a raise statement. When an exception occurs in the wrapped code (or anything it calls),. When you add a new element to an array that is already full (probably because of an error in the logic of the program), you can raise the corresponding exception by creating. Raise Exception Create Delphi.
From help.sap.com
Extracting an Exception Variable from a RAISE Statement Raise Exception Create Delphi Version 3 as for version 2, but overriding the address value. To raise an exception object, use an instance of the exception class with a raise statement. To raise an exception, use the raise statement, followed by an object reference. Most exceptions you'll encounter in your delphi programming will be generated by the system, but you can also raise. You. Raise Exception Create Delphi.
From en.delphipraxis.net
Filter Exception causing debugger errors GExperts DelphiPRAXiS [en] Raise Exception Create Delphi Most exceptions you'll encounter in your delphi programming will be generated by the system, but you can also raise. To raise an exception, use the raise statement, followed by an object reference. To raise an exception object, use an instance of the exception class with a raise statement. You can create the object at the time of the raise: When. Raise Exception Create Delphi.
From exoysqoex.blob.core.windows.net
Raise Exception And Exit In Python at Natalie Valenzuela blog Raise Exception Create Delphi When you add a new element to an array that is already full (probably because of an error in the logic of the program), you can raise the corresponding exception by creating an object of this. To raise an exception, use the raise statement, followed by an object reference. To raise an exception object, use an instance of the exception. Raise Exception Create Delphi.
From docs.sensedia.com
Raise Exception Sensedia Product Documentation Raise Exception Create Delphi You can create the object at the time of the raise: To raise an exception, use the raise statement, followed by an object reference. When you add a new element to an array that is already full (probably because of an error in the logic of the program), you can raise the corresponding exception by creating an object of this.. Raise Exception Create Delphi.
From en.delphipraxis.net
Project raised exception class 10 FMX DelphiPRAXiS [en] Raise Exception Create Delphi Delphi provides a simply construct for wrapping code with exception handling. Write code where raise alone can be called, create a new exception, or use the acquireexceptionobject () to increment the ref. Most exceptions you'll encounter in your delphi programming will be generated by the system, but you can also raise. To raise an exception object, use an instance of. Raise Exception Create Delphi.
From exypoxztq.blob.core.windows.net
Raise Exception In Python at Ira Campbell blog Raise Exception Create Delphi You can create the object at the time of the raise: To raise an exception object, use an instance of the exception class with a raise statement. Write code where raise alone can be called, create a new exception, or use the acquireexceptionobject () to increment the ref. Most exceptions you'll encounter in your delphi programming will be generated by. Raise Exception Create Delphi.
From www.chegg.com
Solved The will raise an exception; is used to handle the Raise Exception Create Delphi You can create the object at the time of the raise: To raise an exception object, use an instance of the exception class with a raise statement. When you add a new element to an array that is already full (probably because of an error in the logic of the program), you can raise the corresponding exception by creating an. Raise Exception Create Delphi.
From blog.csdn.net
Delphi(Delphi11) 的N小时调试析_delphi 11 编译初始 Raise Exception Create Delphi Write code where raise alone can be called, create a new exception, or use the acquireexceptionobject () to increment the ref. When you add a new element to an array that is already full (probably because of an error in the logic of the program), you can raise the corresponding exception by creating an object of this. Version 3 as. Raise Exception Create Delphi.
From manutencaofloriano.blogspot.com
Manutenções PC & Note Tratamento de erros no Delphi (Try, Except Raise Exception Create Delphi Write code where raise alone can be called, create a new exception, or use the acquireexceptionobject () to increment the ref. To raise an exception, use the raise statement, followed by an object reference. Most exceptions you'll encounter in your delphi programming will be generated by the system, but you can also raise. To raise an exception object, use an. Raise Exception Create Delphi.
From www.pythonpoint.net
How to raise exceptions in Python Raise Exception Create Delphi Delphi provides a simply construct for wrapping code with exception handling. To raise an exception object, use an instance of the exception class with a raise statement. When an exception occurs in the wrapped code (or anything it calls),. Version 3 as for version 2, but overriding the address value. You can create the object at the time of the. Raise Exception Create Delphi.
From en.delphipraxis.net
[Android, 32Bit, Debug] Projekt raised exception class Bus error (10 Raise Exception Create Delphi Most exceptions you'll encounter in your delphi programming will be generated by the system, but you can also raise. To raise an exception object, use an instance of the exception class with a raise statement. Version 3 as for version 2, but overriding the address value. You can create the object at the time of the raise: Write code where. Raise Exception Create Delphi.
From winscp.net
Delphi exception raised when right clicking on "parent directory" in Raise Exception Create Delphi To raise an exception object, use an instance of the exception class with a raise statement. Version 3 as for version 2, but overriding the address value. To raise an exception, use the raise statement, followed by an object reference. When an exception occurs in the wrapped code (or anything it calls),. Write code where raise alone can be called,. Raise Exception Create Delphi.
From business-programming.ru
Raise value error python Raise Exception Create Delphi To raise an exception object, use an instance of the exception class with a raise statement. Most exceptions you'll encounter in your delphi programming will be generated by the system, but you can also raise. Write code where raise alone can be called, create a new exception, or use the acquireexceptionobject () to increment the ref. When you add a. Raise Exception Create Delphi.
From blog.csdn.net
Delphi打开Excel文件提示raised exception class EOleSysError with message '服务器 Raise Exception Create Delphi To raise an exception object, use an instance of the exception class with a raise statement. Most exceptions you'll encounter in your delphi programming will be generated by the system, but you can also raise. You can create the object at the time of the raise: Version 3 as for version 2, but overriding the address value. When you add. Raise Exception Create Delphi.
From stackoverflow.com
Exceptions not displayed when running Delphi app Stack Overflow Raise Exception Create Delphi You can create the object at the time of the raise: Write code where raise alone can be called, create a new exception, or use the acquireexceptionobject () to increment the ref. To raise an exception object, use an instance of the exception class with a raise statement. Delphi provides a simply construct for wrapping code with exception handling. Version. Raise Exception Create Delphi.
From www.youtube.com
Delphi Tutorial Delphi Graphics and VCL Development YouTube Raise Exception Create Delphi Most exceptions you'll encounter in your delphi programming will be generated by the system, but you can also raise. To raise an exception object, use an instance of the exception class with a raise statement. When an exception occurs in the wrapped code (or anything it calls),. To raise an exception, use the raise statement, followed by an object reference.. Raise Exception Create Delphi.
From cemoqjou.blob.core.windows.net
Raise Exception.create Delphi at Michael Stanley blog Raise Exception Create Delphi You can create the object at the time of the raise: Version 3 as for version 2, but overriding the address value. To raise an exception object, use an instance of the exception class with a raise statement. Delphi provides a simply construct for wrapping code with exception handling. Most exceptions you'll encounter in your delphi programming will be generated. Raise Exception Create Delphi.
From www.youtube.com
raise Keyword in Python raise Statement in Python Exception Raise Exception Create Delphi Version 3 as for version 2, but overriding the address value. Write code where raise alone can be called, create a new exception, or use the acquireexceptionobject () to increment the ref. To raise an exception object, use an instance of the exception class with a raise statement. Delphi provides a simply construct for wrapping code with exception handling. Most. Raise Exception Create Delphi.