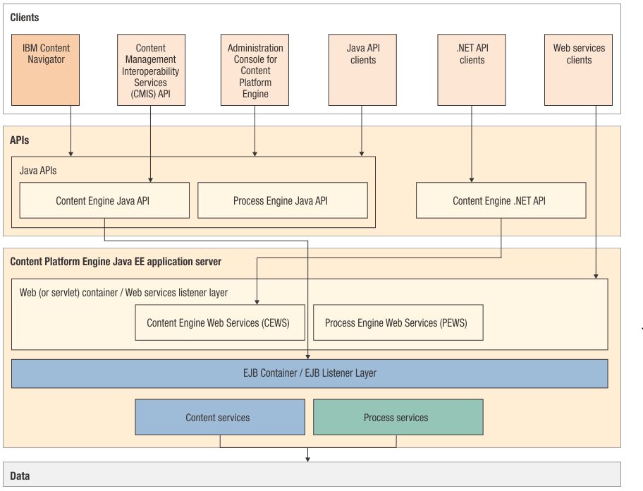
How Filenet Works . Filenet corporation, [1] a company acquired by ibm, developed software to help enterprises manage their content and business processes. Ibm filenet system monitor automates the monitoring of the entire filenet p8 environment including filenet p8 software components,. Leverage the proven federated content services capabilities of filenet content manager to more securely, consistently and intelligently manage content from all repositories and file shares. In this brief and informative video, we will provide you with a clear understanding of ibm filenet. Introduction and architecture of ibm filenet in this course session. The ibm filenet online course platform is an enterprise foundation for integrated ibm filenet p8. The searchsql class provides helper methods to construct the sql statement, or you.
from www3.technologyevaluation.com
Ibm filenet system monitor automates the monitoring of the entire filenet p8 environment including filenet p8 software components,. In this brief and informative video, we will provide you with a clear understanding of ibm filenet. Introduction and architecture of ibm filenet in this course session. Leverage the proven federated content services capabilities of filenet content manager to more securely, consistently and intelligently manage content from all repositories and file shares. The ibm filenet online course platform is an enterprise foundation for integrated ibm filenet p8. Filenet corporation, [1] a company acquired by ibm, developed software to help enterprises manage their content and business processes. The searchsql class provides helper methods to construct the sql statement, or you.
Reviews, Pricing & Features 2024 TEC
How Filenet Works The searchsql class provides helper methods to construct the sql statement, or you. The searchsql class provides helper methods to construct the sql statement, or you. Leverage the proven federated content services capabilities of filenet content manager to more securely, consistently and intelligently manage content from all repositories and file shares. Introduction and architecture of ibm filenet in this course session. Ibm filenet system monitor automates the monitoring of the entire filenet p8 environment including filenet p8 software components,. Filenet corporation, [1] a company acquired by ibm, developed software to help enterprises manage their content and business processes. In this brief and informative video, we will provide you with a clear understanding of ibm filenet. The ibm filenet online course platform is an enterprise foundation for integrated ibm filenet p8.
From pureinfotech.com
How to share files on Windows 11 Pureinfotech How Filenet Works The ibm filenet online course platform is an enterprise foundation for integrated ibm filenet p8. Filenet corporation, [1] a company acquired by ibm, developed software to help enterprises manage their content and business processes. In this brief and informative video, we will provide you with a clear understanding of ibm filenet. The searchsql class provides helper methods to construct the. How Filenet Works.
From www.youtube.com
What Is Network File Share ? Network File Share Exploit What Is How Filenet Works Filenet corporation, [1] a company acquired by ibm, developed software to help enterprises manage their content and business processes. In this brief and informative video, we will provide you with a clear understanding of ibm filenet. Leverage the proven federated content services capabilities of filenet content manager to more securely, consistently and intelligently manage content from all repositories and file. How Filenet Works.
From www.youtube.com
How to Share File / Folder on a Network in Windows 11 YouTube How Filenet Works In this brief and informative video, we will provide you with a clear understanding of ibm filenet. Introduction and architecture of ibm filenet in this course session. Filenet corporation, [1] a company acquired by ibm, developed software to help enterprises manage their content and business processes. Ibm filenet system monitor automates the monitoring of the entire filenet p8 environment including. How Filenet Works.
From www.networkingsignal.com
How To Set Up An Office Network? Detail Explained How Filenet Works The searchsql class provides helper methods to construct the sql statement, or you. Filenet corporation, [1] a company acquired by ibm, developed software to help enterprises manage their content and business processes. Leverage the proven federated content services capabilities of filenet content manager to more securely, consistently and intelligently manage content from all repositories and file shares. Introduction and architecture. How Filenet Works.
From anilfn45.blogspot.com
IBM Architecture of IBM 4.5.1 How Filenet Works Filenet corporation, [1] a company acquired by ibm, developed software to help enterprises manage their content and business processes. In this brief and informative video, we will provide you with a clear understanding of ibm filenet. Introduction and architecture of ibm filenet in this course session. The ibm filenet online course platform is an enterprise foundation for integrated ibm filenet. How Filenet Works.
From www.youtube.com
File Sharing Over A Network on Windows 10 YouTube How Filenet Works Ibm filenet system monitor automates the monitoring of the entire filenet p8 environment including filenet p8 software components,. Leverage the proven federated content services capabilities of filenet content manager to more securely, consistently and intelligently manage content from all repositories and file shares. Introduction and architecture of ibm filenet in this course session. In this brief and informative video, we. How Filenet Works.
From www.supportpro.com
HOW TO CREATE A NETWORK FILE SHARE (NFS) IN AWS? SupportPro How Filenet Works In this brief and informative video, we will provide you with a clear understanding of ibm filenet. Leverage the proven federated content services capabilities of filenet content manager to more securely, consistently and intelligently manage content from all repositories and file shares. The ibm filenet online course platform is an enterprise foundation for integrated ibm filenet p8. Filenet corporation, [1]. How Filenet Works.
From developingdaily.com
What is FTP Server and how to use it. Developing Daily How Filenet Works Leverage the proven federated content services capabilities of filenet content manager to more securely, consistently and intelligently manage content from all repositories and file shares. Introduction and architecture of ibm filenet in this course session. The ibm filenet online course platform is an enterprise foundation for integrated ibm filenet p8. In this brief and informative video, we will provide you. How Filenet Works.
From www.studocu.com
Network file systems Network file systems What are network file How Filenet Works Introduction and architecture of ibm filenet in this course session. Leverage the proven federated content services capabilities of filenet content manager to more securely, consistently and intelligently manage content from all repositories and file shares. Filenet corporation, [1] a company acquired by ibm, developed software to help enterprises manage their content and business processes. Ibm filenet system monitor automates the. How Filenet Works.
From www.youtube.com
Sharing of files and folders in Networking YouTube How Filenet Works Leverage the proven federated content services capabilities of filenet content manager to more securely, consistently and intelligently manage content from all repositories and file shares. Introduction and architecture of ibm filenet in this course session. Ibm filenet system monitor automates the monitoring of the entire filenet p8 environment including filenet p8 software components,. Filenet corporation, [1] a company acquired by. How Filenet Works.
From gioctsjmg.blob.core.windows.net
What Is Meant By Network Attached Storage at Shirley Carney blog How Filenet Works Leverage the proven federated content services capabilities of filenet content manager to more securely, consistently and intelligently manage content from all repositories and file shares. In this brief and informative video, we will provide you with a clear understanding of ibm filenet. Ibm filenet system monitor automates the monitoring of the entire filenet p8 environment including filenet p8 software components,.. How Filenet Works.
From www.varonis.com
10 Secure File Sharing Options, Tips and Solutions How Filenet Works Ibm filenet system monitor automates the monitoring of the entire filenet p8 environment including filenet p8 software components,. Leverage the proven federated content services capabilities of filenet content manager to more securely, consistently and intelligently manage content from all repositories and file shares. The searchsql class provides helper methods to construct the sql statement, or you. The ibm filenet online. How Filenet Works.
From www.easy-tutorials.com
Understanding the Four Types of Network Services How Filenet Works Leverage the proven federated content services capabilities of filenet content manager to more securely, consistently and intelligently manage content from all repositories and file shares. Filenet corporation, [1] a company acquired by ibm, developed software to help enterprises manage their content and business processes. The ibm filenet online course platform is an enterprise foundation for integrated ibm filenet p8. In. How Filenet Works.
From www.omnisecu.com
Why we need computer networks? Need for Computer Networking How Filenet Works Ibm filenet system monitor automates the monitoring of the entire filenet p8 environment including filenet p8 software components,. Leverage the proven federated content services capabilities of filenet content manager to more securely, consistently and intelligently manage content from all repositories and file shares. In this brief and informative video, we will provide you with a clear understanding of ibm filenet.. How Filenet Works.
From www.ionos.co.uk
File Server What is a file server and how does it work? IONOS UK How Filenet Works The ibm filenet online course platform is an enterprise foundation for integrated ibm filenet p8. The searchsql class provides helper methods to construct the sql statement, or you. Leverage the proven federated content services capabilities of filenet content manager to more securely, consistently and intelligently manage content from all repositories and file shares. Filenet corporation, [1] a company acquired by. How Filenet Works.
From www.javatpoint.com
FTP File Transfer Protocol javatpoint How Filenet Works Filenet corporation, [1] a company acquired by ibm, developed software to help enterprises manage their content and business processes. The ibm filenet online course platform is an enterprise foundation for integrated ibm filenet p8. Introduction and architecture of ibm filenet in this course session. Leverage the proven federated content services capabilities of filenet content manager to more securely, consistently and. How Filenet Works.
From securenetworksitc.com
How To and What You Need to Set Small Business Network Secure How Filenet Works The searchsql class provides helper methods to construct the sql statement, or you. Ibm filenet system monitor automates the monitoring of the entire filenet p8 environment including filenet p8 software components,. Filenet corporation, [1] a company acquired by ibm, developed software to help enterprises manage their content and business processes. Leverage the proven federated content services capabilities of filenet content. How Filenet Works.
From howtofix.guide
How to Enable Network Discovery and Configure Sharing Options in Windows 10 How Filenet Works The searchsql class provides helper methods to construct the sql statement, or you. The ibm filenet online course platform is an enterprise foundation for integrated ibm filenet p8. In this brief and informative video, we will provide you with a clear understanding of ibm filenet. Leverage the proven federated content services capabilities of filenet content manager to more securely, consistently. How Filenet Works.
From thecontentauthority.com
How To Use In A Sentence Mastering the Term How Filenet Works Filenet corporation, [1] a company acquired by ibm, developed software to help enterprises manage their content and business processes. Ibm filenet system monitor automates the monitoring of the entire filenet p8 environment including filenet p8 software components,. Introduction and architecture of ibm filenet in this course session. The searchsql class provides helper methods to construct the sql statement, or you.. How Filenet Works.
From lokasinaccounting.weebly.com
What is network file sharing lokasinaccounting How Filenet Works Ibm filenet system monitor automates the monitoring of the entire filenet p8 environment including filenet p8 software components,. In this brief and informative video, we will provide you with a clear understanding of ibm filenet. The ibm filenet online course platform is an enterprise foundation for integrated ibm filenet p8. Filenet corporation, [1] a company acquired by ibm, developed software. How Filenet Works.
From mavink.com
Architecture How Filenet Works In this brief and informative video, we will provide you with a clear understanding of ibm filenet. The searchsql class provides helper methods to construct the sql statement, or you. Ibm filenet system monitor automates the monitoring of the entire filenet p8 environment including filenet p8 software components,. Introduction and architecture of ibm filenet in this course session. Leverage the. How Filenet Works.
From www.cgtechnologies.com
File Server What is it and Why Does Your Business Ned One? How Filenet Works Ibm filenet system monitor automates the monitoring of the entire filenet p8 environment including filenet p8 software components,. The ibm filenet online course platform is an enterprise foundation for integrated ibm filenet p8. Leverage the proven federated content services capabilities of filenet content manager to more securely, consistently and intelligently manage content from all repositories and file shares. The searchsql. How Filenet Works.
From www.artofit.org
Everything you need to know about network diagrams from network diagram How Filenet Works Ibm filenet system monitor automates the monitoring of the entire filenet p8 environment including filenet p8 software components,. In this brief and informative video, we will provide you with a clear understanding of ibm filenet. Introduction and architecture of ibm filenet in this course session. The ibm filenet online course platform is an enterprise foundation for integrated ibm filenet p8.. How Filenet Works.
From gurutech.ca
network File Server How Filenet Works Filenet corporation, [1] a company acquired by ibm, developed software to help enterprises manage their content and business processes. The ibm filenet online course platform is an enterprise foundation for integrated ibm filenet p8. Leverage the proven federated content services capabilities of filenet content manager to more securely, consistently and intelligently manage content from all repositories and file shares. In. How Filenet Works.
From serverfault.com
web server What's the best way to mount a file share for a CentOS How Filenet Works Leverage the proven federated content services capabilities of filenet content manager to more securely, consistently and intelligently manage content from all repositories and file shares. Filenet corporation, [1] a company acquired by ibm, developed software to help enterprises manage their content and business processes. The searchsql class provides helper methods to construct the sql statement, or you. Ibm filenet system. How Filenet Works.
From www.conceptdraw.com
Cisco Network Diagrams Basic Network Diagram Draw Network Diagram How Filenet Works Filenet corporation, [1] a company acquired by ibm, developed software to help enterprises manage their content and business processes. Ibm filenet system monitor automates the monitoring of the entire filenet p8 environment including filenet p8 software components,. Leverage the proven federated content services capabilities of filenet content manager to more securely, consistently and intelligently manage content from all repositories and. How Filenet Works.
From ceoefcfr.blob.core.windows.net
How To Setup Lan File Sharing at Jeff Salamanca blog How Filenet Works The ibm filenet online course platform is an enterprise foundation for integrated ibm filenet p8. Leverage the proven federated content services capabilities of filenet content manager to more securely, consistently and intelligently manage content from all repositories and file shares. Filenet corporation, [1] a company acquired by ibm, developed software to help enterprises manage their content and business processes. Introduction. How Filenet Works.
From www.isunshare.com
Guide on How to Set Up File Sharing over a Network on Windows 10 How Filenet Works Introduction and architecture of ibm filenet in this course session. Leverage the proven federated content services capabilities of filenet content manager to more securely, consistently and intelligently manage content from all repositories and file shares. In this brief and informative video, we will provide you with a clear understanding of ibm filenet. The ibm filenet online course platform is an. How Filenet Works.
From scaleyourapp.com
An Introduction to the Network File System (NFS) Scaleyourapp How Filenet Works Filenet corporation, [1] a company acquired by ibm, developed software to help enterprises manage their content and business processes. Leverage the proven federated content services capabilities of filenet content manager to more securely, consistently and intelligently manage content from all repositories and file shares. The searchsql class provides helper methods to construct the sql statement, or you. In this brief. How Filenet Works.
From www.slideserve.com
PPT Step 1 __ Step 2 __ Processing Units Step 3 __ Post How Filenet Works Filenet corporation, [1] a company acquired by ibm, developed software to help enterprises manage their content and business processes. The ibm filenet online course platform is an enterprise foundation for integrated ibm filenet p8. Leverage the proven federated content services capabilities of filenet content manager to more securely, consistently and intelligently manage content from all repositories and file shares. Introduction. How Filenet Works.
From www3.technologyevaluation.com
Reviews, Pricing & Features 2024 TEC How Filenet Works Ibm filenet system monitor automates the monitoring of the entire filenet p8 environment including filenet p8 software components,. Leverage the proven federated content services capabilities of filenet content manager to more securely, consistently and intelligently manage content from all repositories and file shares. The ibm filenet online course platform is an enterprise foundation for integrated ibm filenet p8. Introduction and. How Filenet Works.
From yourserveradmin.com
Network file system Safe and efficient data storage YourServerAdmin How Filenet Works Introduction and architecture of ibm filenet in this course session. The ibm filenet online course platform is an enterprise foundation for integrated ibm filenet p8. Ibm filenet system monitor automates the monitoring of the entire filenet p8 environment including filenet p8 software components,. Filenet corporation, [1] a company acquired by ibm, developed software to help enterprises manage their content and. How Filenet Works.
From www.pinterest.ca
Windows File Sharing Basics Windows, Window installation, Filing system How Filenet Works Introduction and architecture of ibm filenet in this course session. Filenet corporation, [1] a company acquired by ibm, developed software to help enterprises manage their content and business processes. In this brief and informative video, we will provide you with a clear understanding of ibm filenet. The ibm filenet online course platform is an enterprise foundation for integrated ibm filenet. How Filenet Works.
From www.mytectra.com
Empower Your Career Unlocking Opportunities with Training How Filenet Works Filenet corporation, [1] a company acquired by ibm, developed software to help enterprises manage their content and business processes. The ibm filenet online course platform is an enterprise foundation for integrated ibm filenet p8. Leverage the proven federated content services capabilities of filenet content manager to more securely, consistently and intelligently manage content from all repositories and file shares. The. How Filenet Works.
From www.mytectra.com
Empower Your Career Unlocking Opportunities with Training How Filenet Works Leverage the proven federated content services capabilities of filenet content manager to more securely, consistently and intelligently manage content from all repositories and file shares. Ibm filenet system monitor automates the monitoring of the entire filenet p8 environment including filenet p8 software components,. The ibm filenet online course platform is an enterprise foundation for integrated ibm filenet p8. Introduction and. How Filenet Works.