What Is A Hard Fault . Hard faults, aka page faults( for earlier windows versions), are a normal part of how your computer handles virtual memory. Hard faults per second are encountered when the address memory of a specific program has been switched to the main paging. Because of this, hard faults should not be looked. In the process, we learn about fault registers, how to automate fault analysis, and figure out ways to. Despite the negative connotation of the name, this is not an error condition. In cases where a memory block is obtained from the page file. Hard faults are also known as page faults. A hard fault happens when the address in memory of part of a program is no longer in main memory, but has been instead swapped out to the paging file, making the system go looking for. A hard fault occurs when a memory block had to be retrieved from the page file (virtual memory) instead of the physical memory (ram).
from www.geologyin.com
Hard faults are also known as page faults. In cases where a memory block is obtained from the page file. Despite the negative connotation of the name, this is not an error condition. A hard fault occurs when a memory block had to be retrieved from the page file (virtual memory) instead of the physical memory (ram). Because of this, hard faults should not be looked. Hard faults per second are encountered when the address memory of a specific program has been switched to the main paging. Hard faults, aka page faults( for earlier windows versions), are a normal part of how your computer handles virtual memory. In the process, we learn about fault registers, how to automate fault analysis, and figure out ways to. A hard fault happens when the address in memory of part of a program is no longer in main memory, but has been instead swapped out to the paging file, making the system go looking for.
Listric Fault and Growth Fault The Difference Geology In
What Is A Hard Fault Despite the negative connotation of the name, this is not an error condition. Hard faults, aka page faults( for earlier windows versions), are a normal part of how your computer handles virtual memory. Because of this, hard faults should not be looked. In the process, we learn about fault registers, how to automate fault analysis, and figure out ways to. In cases where a memory block is obtained from the page file. A hard fault happens when the address in memory of part of a program is no longer in main memory, but has been instead swapped out to the paging file, making the system go looking for. Hard faults per second are encountered when the address memory of a specific program has been switched to the main paging. Hard faults are also known as page faults. A hard fault occurs when a memory block had to be retrieved from the page file (virtual memory) instead of the physical memory (ram). Despite the negative connotation of the name, this is not an error condition.
From electricalandelectronicsengineering.com
4 Types of Faults in Electric Power System Electrical and Electronics What Is A Hard Fault Despite the negative connotation of the name, this is not an error condition. Hard faults are also known as page faults. A hard fault happens when the address in memory of part of a program is no longer in main memory, but has been instead swapped out to the paging file, making the system go looking for. A hard fault. What Is A Hard Fault.
From www.britannica.com
Fault Definition & Types Britannica What Is A Hard Fault Hard faults per second are encountered when the address memory of a specific program has been switched to the main paging. Hard faults are also known as page faults. Hard faults, aka page faults( for earlier windows versions), are a normal part of how your computer handles virtual memory. Because of this, hard faults should not be looked. In the. What Is A Hard Fault.
From learningbumpier.z14.web.core.windows.net
P0440 Jeep Grand Cherokee Srt Fault Code What Is A Hard Fault Despite the negative connotation of the name, this is not an error condition. Hard faults, aka page faults( for earlier windows versions), are a normal part of how your computer handles virtual memory. A hard fault occurs when a memory block had to be retrieved from the page file (virtual memory) instead of the physical memory (ram). Hard faults are. What Is A Hard Fault.
From temblor.net
creates over 700,000 years of simulated earthquakes What Is A Hard Fault A hard fault happens when the address in memory of part of a program is no longer in main memory, but has been instead swapped out to the paging file, making the system go looking for. Despite the negative connotation of the name, this is not an error condition. Because of this, hard faults should not be looked. In cases. What Is A Hard Fault.
From www.thoughtco.com
Learn About Different Fault Types What Is A Hard Fault Hard faults, aka page faults( for earlier windows versions), are a normal part of how your computer handles virtual memory. In cases where a memory block is obtained from the page file. Because of this, hard faults should not be looked. Hard faults per second are encountered when the address memory of a specific program has been switched to the. What Is A Hard Fault.
From geologyscience.com
Fault and Types of Faults » Geology Science What Is A Hard Fault In the process, we learn about fault registers, how to automate fault analysis, and figure out ways to. In cases where a memory block is obtained from the page file. Hard faults per second are encountered when the address memory of a specific program has been switched to the main paging. A hard fault happens when the address in memory. What Is A Hard Fault.
From www.brighthub.com
What Are Hard Faults per Second (aka Page Fault), and How Many of Them What Is A Hard Fault Hard faults are also known as page faults. Hard faults per second are encountered when the address memory of a specific program has been switched to the main paging. A hard fault occurs when a memory block had to be retrieved from the page file (virtual memory) instead of the physical memory (ram). Despite the negative connotation of the name,. What Is A Hard Fault.
From www.zmescience.com
The San Andreas fault what it is, why it matters, and what you What Is A Hard Fault In the process, we learn about fault registers, how to automate fault analysis, and figure out ways to. Hard faults, aka page faults( for earlier windows versions), are a normal part of how your computer handles virtual memory. Despite the negative connotation of the name, this is not an error condition. In cases where a memory block is obtained from. What Is A Hard Fault.
From windowsdiary.com
What Is A Hard Page Fault Windows Diary What Is A Hard Fault In the process, we learn about fault registers, how to automate fault analysis, and figure out ways to. Hard faults are also known as page faults. Hard faults, aka page faults( for earlier windows versions), are a normal part of how your computer handles virtual memory. Despite the negative connotation of the name, this is not an error condition. Hard. What Is A Hard Fault.
From geologylearn.blogspot.com
Learning Geology Fault anatomy What Is A Hard Fault Hard faults per second are encountered when the address memory of a specific program has been switched to the main paging. A hard fault happens when the address in memory of part of a program is no longer in main memory, but has been instead swapped out to the paging file, making the system go looking for. In the process,. What Is A Hard Fault.
From atfor2dclessonlearning.z13.web.core.windows.net
2018 Duramax Fault Code P0087 What Is A Hard Fault In the process, we learn about fault registers, how to automate fault analysis, and figure out ways to. In cases where a memory block is obtained from the page file. Because of this, hard faults should not be looked. A hard fault happens when the address in memory of part of a program is no longer in main memory, but. What Is A Hard Fault.
From displaybehalf6.pythonanywhere.com
Brilliant Tips About How To Repair Undetected Hard Disk Displaybehalf6 What Is A Hard Fault A hard fault occurs when a memory block had to be retrieved from the page file (virtual memory) instead of the physical memory (ram). Hard faults are also known as page faults. Hard faults per second are encountered when the address memory of a specific program has been switched to the main paging. In cases where a memory block is. What Is A Hard Fault.
From garfiiwiycircuitfix.z13.web.core.windows.net
Electrical Ground Fault Indicator Wiring Diagram What Is A Hard Fault Hard faults per second are encountered when the address memory of a specific program has been switched to the main paging. Hard faults, aka page faults( for earlier windows versions), are a normal part of how your computer handles virtual memory. A hard fault occurs when a memory block had to be retrieved from the page file (virtual memory) instead. What Is A Hard Fault.
From github.com
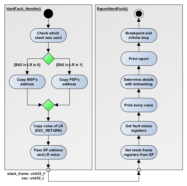
GitHub ferencnemeth/armhardfaulthandler What to do when Hard What Is A Hard Fault In the process, we learn about fault registers, how to automate fault analysis, and figure out ways to. Because of this, hard faults should not be looked. Hard faults are also known as page faults. Hard faults per second are encountered when the address memory of a specific program has been switched to the main paging. A hard fault occurs. What Is A Hard Fault.
From www.differencebetween.net
Difference Between Page Fault and Hard Fault Difference Between What Is A Hard Fault Because of this, hard faults should not be looked. In cases where a memory block is obtained from the page file. Hard faults per second are encountered when the address memory of a specific program has been switched to the main paging. Despite the negative connotation of the name, this is not an error condition. A hard fault happens when. What Is A Hard Fault.
From community.nxp.com
Problem in Hard fault handler NXP Community What Is A Hard Fault In the process, we learn about fault registers, how to automate fault analysis, and figure out ways to. Hard faults, aka page faults( for earlier windows versions), are a normal part of how your computer handles virtual memory. A hard fault occurs when a memory block had to be retrieved from the page file (virtual memory) instead of the physical. What Is A Hard Fault.
From geologylearn.blogspot.com
Learning Geology Growth of fault populations What Is A Hard Fault Hard faults, aka page faults( for earlier windows versions), are a normal part of how your computer handles virtual memory. A hard fault happens when the address in memory of part of a program is no longer in main memory, but has been instead swapped out to the paging file, making the system go looking for. Hard faults per second. What Is A Hard Fault.
From www.differencebetween.net
Difference Between Page Fault and Hard Fault Difference Between What Is A Hard Fault A hard fault occurs when a memory block had to be retrieved from the page file (virtual memory) instead of the physical memory (ram). Hard faults, aka page faults( for earlier windows versions), are a normal part of how your computer handles virtual memory. Hard faults are also known as page faults. In cases where a memory block is obtained. What Is A Hard Fault.
From daronvemmalee.pages.dev
San Andreas Fault System Map Nelly Yevette What Is A Hard Fault A hard fault occurs when a memory block had to be retrieved from the page file (virtual memory) instead of the physical memory (ram). Hard faults per second are encountered when the address memory of a specific program has been switched to the main paging. Hard faults are also known as page faults. Hard faults, aka page faults( for earlier. What Is A Hard Fault.
From www.researchgate.net
Overview of hard fault detection case 4 Download Scientific Diagram What Is A Hard Fault In the process, we learn about fault registers, how to automate fault analysis, and figure out ways to. Hard faults per second are encountered when the address memory of a specific program has been switched to the main paging. A hard fault occurs when a memory block had to be retrieved from the page file (virtual memory) instead of the. What Is A Hard Fault.
From www.geologyin.com
Listric Fault and Growth Fault The Difference Geology In What Is A Hard Fault Hard faults per second are encountered when the address memory of a specific program has been switched to the main paging. Hard faults, aka page faults( for earlier windows versions), are a normal part of how your computer handles virtual memory. Because of this, hard faults should not be looked. Hard faults are also known as page faults. Despite the. What Is A Hard Fault.
From www.penguin.com.au
Your Fault by Mercedes Ron Penguin Books Australia What Is A Hard Fault A hard fault occurs when a memory block had to be retrieved from the page file (virtual memory) instead of the physical memory (ram). Despite the negative connotation of the name, this is not an error condition. In cases where a memory block is obtained from the page file. Hard faults are also known as page faults. A hard fault. What Is A Hard Fault.
From meeteverylearnersneeds.substack.com
Teaching Is Really Hard, Until You Do This What Is A Hard Fault A hard fault happens when the address in memory of part of a program is no longer in main memory, but has been instead swapped out to the paging file, making the system go looking for. In cases where a memory block is obtained from the page file. Hard faults, aka page faults( for earlier windows versions), are a normal. What Is A Hard Fault.
From electricalguide360.com
What is an Electrical Fault? Definition, Types, Nature & Cause, its What Is A Hard Fault Hard faults, aka page faults( for earlier windows versions), are a normal part of how your computer handles virtual memory. Hard faults are also known as page faults. Because of this, hard faults should not be looked. In the process, we learn about fault registers, how to automate fault analysis, and figure out ways to. Hard faults per second are. What Is A Hard Fault.
From www.researchgate.net
Hard fault detection for case 2 and case 3 scenarios Download What Is A Hard Fault Because of this, hard faults should not be looked. A hard fault happens when the address in memory of part of a program is no longer in main memory, but has been instead swapped out to the paging file, making the system go looking for. Despite the negative connotation of the name, this is not an error condition. Hard faults. What Is A Hard Fault.
From devzone.nordicsemi.com
How to trace back hard fault handler Nordic Q&A Nordic DevZone What Is A Hard Fault In cases where a memory block is obtained from the page file. Hard faults, aka page faults( for earlier windows versions), are a normal part of how your computer handles virtual memory. Because of this, hard faults should not be looked. Hard faults per second are encountered when the address memory of a specific program has been switched to the. What Is A Hard Fault.
From www.guidingtech.com
Top 6 Ways to Fix Unknown Hard Error in Windows Guiding Tech What Is A Hard Fault A hard fault happens when the address in memory of part of a program is no longer in main memory, but has been instead swapped out to the paging file, making the system go looking for. In the process, we learn about fault registers, how to automate fault analysis, and figure out ways to. In cases where a memory block. What Is A Hard Fault.
From www.geological-digressions.com
fault scarp Archives Geological Digressions What Is A Hard Fault A hard fault happens when the address in memory of part of a program is no longer in main memory, but has been instead swapped out to the paging file, making the system go looking for. Hard faults, aka page faults( for earlier windows versions), are a normal part of how your computer handles virtual memory. Hard faults per second. What Is A Hard Fault.
From appuals.com
What is Hard Faults Per Second What Is A Hard Fault Hard faults per second are encountered when the address memory of a specific program has been switched to the main paging. Despite the negative connotation of the name, this is not an error condition. Hard faults, aka page faults( for earlier windows versions), are a normal part of how your computer handles virtual memory. A hard fault occurs when a. What Is A Hard Fault.
From blogs.agu.org
as a means of reconstructing fault offset Mountain Beltway What Is A Hard Fault Hard faults, aka page faults( for earlier windows versions), are a normal part of how your computer handles virtual memory. In the process, we learn about fault registers, how to automate fault analysis, and figure out ways to. Hard faults per second are encountered when the address memory of a specific program has been switched to the main paging. A. What Is A Hard Fault.
From techcult.com
What is Hard faults Per Second? How to Fix it TechCult What Is A Hard Fault A hard fault happens when the address in memory of part of a program is no longer in main memory, but has been instead swapped out to the paging file, making the system go looking for. Hard faults per second are encountered when the address memory of a specific program has been switched to the main paging. In cases where. What Is A Hard Fault.
From viva.pressbooks.pub
Faults Physical Geology Laboratory What Is A Hard Fault A hard fault happens when the address in memory of part of a program is no longer in main memory, but has been instead swapped out to the paging file, making the system go looking for. Hard faults, aka page faults( for earlier windows versions), are a normal part of how your computer handles virtual memory. Despite the negative connotation. What Is A Hard Fault.
From forum.segger.com
[SOLVED] Having Hard Fault in Tiva Launchpad FreeRTOS with JLink but What Is A Hard Fault Because of this, hard faults should not be looked. A hard fault happens when the address in memory of part of a program is no longer in main memory, but has been instead swapped out to the paging file, making the system go looking for. A hard fault occurs when a memory block had to be retrieved from the page. What Is A Hard Fault.
From nerdable.com
What Is the Most Popular Song in the World? Nerdable What Is A Hard Fault A hard fault occurs when a memory block had to be retrieved from the page file (virtual memory) instead of the physical memory (ram). In cases where a memory block is obtained from the page file. Because of this, hard faults should not be looked. Hard faults per second are encountered when the address memory of a specific program has. What Is A Hard Fault.
From rogermarjoribanks.info
Fault movement vectors « Roger Marjoribanks Roger Marjoribanks What Is A Hard Fault In the process, we learn about fault registers, how to automate fault analysis, and figure out ways to. Despite the negative connotation of the name, this is not an error condition. A hard fault occurs when a memory block had to be retrieved from the page file (virtual memory) instead of the physical memory (ram). Hard faults, aka page faults(. What Is A Hard Fault.