Message Construction Pattern . In introduction to messaging systems, we discussed message. This chapter explains the different. They provide various applications and systems with a. To exchange a piece of information between two applications connected by a message channel, package the. When two applications wish to exchange a piece of data, they do so by. Message intent—messages are ultimately just bundles of data, but the sender can have different intentions for what it expects the receiver to do. The message construction enterprise integration patterns provide documented knowledge that can be leveraged. Message construction patterns define a set of guidelines and principles for organizing and formatting data within messages. Message construction involves the architectural patterns of various constructs, functions, and activities involved in creating.
from www.docformats.net
In introduction to messaging systems, we discussed message. Message intent—messages are ultimately just bundles of data, but the sender can have different intentions for what it expects the receiver to do. Message construction involves the architectural patterns of various constructs, functions, and activities involved in creating. They provide various applications and systems with a. This chapter explains the different. To exchange a piece of information between two applications connected by a message channel, package the. The message construction enterprise integration patterns provide documented knowledge that can be leveraged. Message construction patterns define a set of guidelines and principles for organizing and formatting data within messages. When two applications wish to exchange a piece of data, they do so by.
Free Construction Letterhead Templates
Message Construction Pattern Message construction patterns define a set of guidelines and principles for organizing and formatting data within messages. In introduction to messaging systems, we discussed message. To exchange a piece of information between two applications connected by a message channel, package the. The message construction enterprise integration patterns provide documented knowledge that can be leveraged. Message construction patterns define a set of guidelines and principles for organizing and formatting data within messages. This chapter explains the different. Message construction involves the architectural patterns of various constructs, functions, and activities involved in creating. Message intent—messages are ultimately just bundles of data, but the sender can have different intentions for what it expects the receiver to do. When two applications wish to exchange a piece of data, they do so by. They provide various applications and systems with a.
From www.oreilly.com
Enterprise Integration Patterns Enterprise Integration Patterns Message Construction Pattern In introduction to messaging systems, we discussed message. The message construction enterprise integration patterns provide documented knowledge that can be leveraged. Message construction involves the architectural patterns of various constructs, functions, and activities involved in creating. This chapter explains the different. They provide various applications and systems with a. When two applications wish to exchange a piece of data, they. Message Construction Pattern.
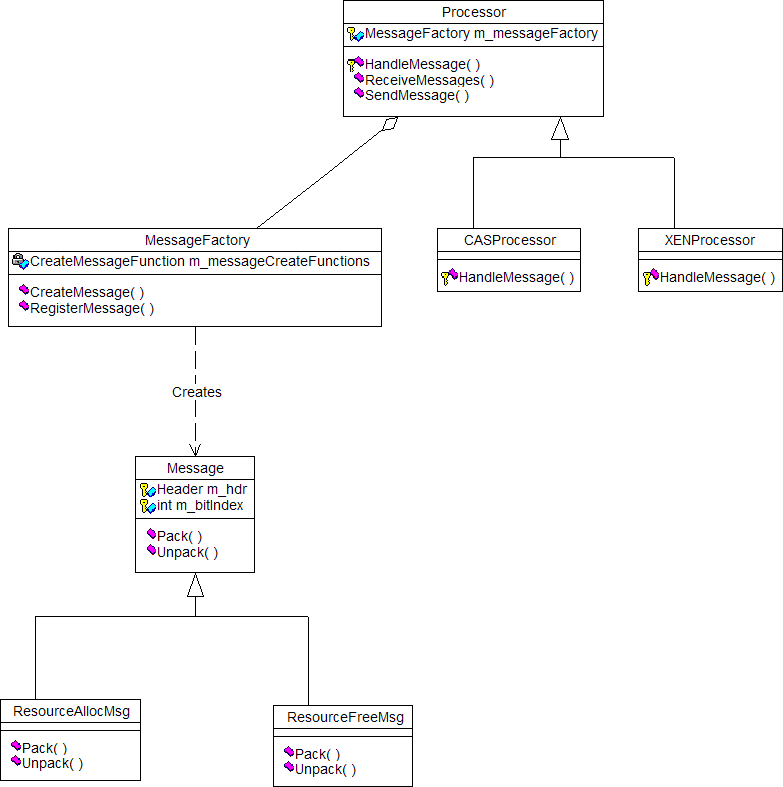
From eventhelix.com
Message Factory and Message Interface Design Pattern Message Construction Pattern In introduction to messaging systems, we discussed message. The message construction enterprise integration patterns provide documented knowledge that can be leveraged. They provide various applications and systems with a. To exchange a piece of information between two applications connected by a message channel, package the. Message construction involves the architectural patterns of various constructs, functions, and activities involved in creating.. Message Construction Pattern.
From www.slideserve.com
PPT New Hampshire Wing CAP Communications Voice Of Command PowerPoint Message Construction Pattern In introduction to messaging systems, we discussed message. This chapter explains the different. Message construction patterns define a set of guidelines and principles for organizing and formatting data within messages. To exchange a piece of information between two applications connected by a message channel, package the. Message intent—messages are ultimately just bundles of data, but the sender can have different. Message Construction Pattern.
From www.slideserve.com
PPT The Role of Health Literacy and Numeracy in Cancer Communication Message Construction Pattern To exchange a piece of information between two applications connected by a message channel, package the. In introduction to messaging systems, we discussed message. The message construction enterprise integration patterns provide documented knowledge that can be leveraged. Message construction involves the architectural patterns of various constructs, functions, and activities involved in creating. Message construction patterns define a set of guidelines. Message Construction Pattern.
From rcssafety.com
Construction Message Board Roadway Construction Service Message Construction Pattern They provide various applications and systems with a. To exchange a piece of information between two applications connected by a message channel, package the. Message construction involves the architectural patterns of various constructs, functions, and activities involved in creating. In introduction to messaging systems, we discussed message. The message construction enterprise integration patterns provide documented knowledge that can be leveraged.. Message Construction Pattern.
From www.docformats.net
Free Construction Letterhead Templates Message Construction Pattern Message construction involves the architectural patterns of various constructs, functions, and activities involved in creating. The message construction enterprise integration patterns provide documented knowledge that can be leveraged. Message intent—messages are ultimately just bundles of data, but the sender can have different intentions for what it expects the receiver to do. When two applications wish to exchange a piece of. Message Construction Pattern.
From www.researchgate.net
Constructions 1 and 2?protocol message diagram for TLS with tunneled Message Construction Pattern Message construction patterns define a set of guidelines and principles for organizing and formatting data within messages. Message intent—messages are ultimately just bundles of data, but the sender can have different intentions for what it expects the receiver to do. They provide various applications and systems with a. In introduction to messaging systems, we discussed message. This chapter explains the. Message Construction Pattern.
From www.slideserve.com
PPT Chapter 7 Attitudes and Attitude Change PowerPoint Presentation Message Construction Pattern Message intent—messages are ultimately just bundles of data, but the sender can have different intentions for what it expects the receiver to do. Message construction patterns define a set of guidelines and principles for organizing and formatting data within messages. When two applications wish to exchange a piece of data, they do so by. The message construction enterprise integration patterns. Message Construction Pattern.
From garba.org
Message Exchange Patterns (MEPs) (Ernesto Garbarino) Message Construction Pattern In introduction to messaging systems, we discussed message. They provide various applications and systems with a. When two applications wish to exchange a piece of data, they do so by. To exchange a piece of information between two applications connected by a message channel, package the. Message intent—messages are ultimately just bundles of data, but the sender can have different. Message Construction Pattern.
From www.slideserve.com
PPT The Role of Health Literacy and Numeracy in Cancer Communication Message Construction Pattern To exchange a piece of information between two applications connected by a message channel, package the. When two applications wish to exchange a piece of data, they do so by. Message construction patterns define a set of guidelines and principles for organizing and formatting data within messages. They provide various applications and systems with a. The message construction enterprise integration. Message Construction Pattern.
From www.slideshare.net
Message construction Message Construction Pattern They provide various applications and systems with a. Message construction involves the architectural patterns of various constructs, functions, and activities involved in creating. In introduction to messaging systems, we discussed message. To exchange a piece of information between two applications connected by a message channel, package the. Message intent—messages are ultimately just bundles of data, but the sender can have. Message Construction Pattern.
From www.slideshare.net
Composite Message Pattern Message Construction Pattern When two applications wish to exchange a piece of data, they do so by. Message intent—messages are ultimately just bundles of data, but the sender can have different intentions for what it expects the receiver to do. Message construction patterns define a set of guidelines and principles for organizing and formatting data within messages. Message construction involves the architectural patterns. Message Construction Pattern.
From www.enterpriseintegrationpatterns.com
Messaging Patterns Overview Enterprise Integration Patterns Message Construction Pattern The message construction enterprise integration patterns provide documented knowledge that can be leveraged. Message intent—messages are ultimately just bundles of data, but the sender can have different intentions for what it expects the receiver to do. Message construction patterns define a set of guidelines and principles for organizing and formatting data within messages. To exchange a piece of information between. Message Construction Pattern.
From kyloot.com
Transactional Outbox pattern with Azure Cosmos DB Azure Architecture Message Construction Pattern When two applications wish to exchange a piece of data, they do so by. The message construction enterprise integration patterns provide documented knowledge that can be leveraged. Message construction involves the architectural patterns of various constructs, functions, and activities involved in creating. They provide various applications and systems with a. This chapter explains the different. To exchange a piece of. Message Construction Pattern.
From www.graffletopia.com
Enterprise Integration Patterns Graffletopia Message Construction Pattern When two applications wish to exchange a piece of data, they do so by. The message construction enterprise integration patterns provide documented knowledge that can be leveraged. This chapter explains the different. They provide various applications and systems with a. Message intent—messages are ultimately just bundles of data, but the sender can have different intentions for what it expects the. Message Construction Pattern.
From serverlessland.com
Serverless Land Message Construction Pattern Message construction involves the architectural patterns of various constructs, functions, and activities involved in creating. When two applications wish to exchange a piece of data, they do so by. In introduction to messaging systems, we discussed message. To exchange a piece of information between two applications connected by a message channel, package the. Message construction patterns define a set of. Message Construction Pattern.
From www.researchgate.net
Message construction with IoTUS. Download Scientific Diagram Message Construction Pattern The message construction enterprise integration patterns provide documented knowledge that can be leveraged. To exchange a piece of information between two applications connected by a message channel, package the. Message intent—messages are ultimately just bundles of data, but the sender can have different intentions for what it expects the receiver to do. They provide various applications and systems with a.. Message Construction Pattern.
From www.freepik.com
Premium Photo Building structure with message under construction Message Construction Pattern This chapter explains the different. They provide various applications and systems with a. In introduction to messaging systems, we discussed message. Message construction involves the architectural patterns of various constructs, functions, and activities involved in creating. The message construction enterprise integration patterns provide documented knowledge that can be leveraged. Message construction patterns define a set of guidelines and principles for. Message Construction Pattern.
From www.youtube.com
How to add an ' Under Construction ' message to your website YouTube Message Construction Pattern When two applications wish to exchange a piece of data, they do so by. Message construction patterns define a set of guidelines and principles for organizing and formatting data within messages. Message intent—messages are ultimately just bundles of data, but the sender can have different intentions for what it expects the receiver to do. Message construction involves the architectural patterns. Message Construction Pattern.
From www.missouriquiltco.com
Message Board 2.0 Quilt Pattern Message Construction Pattern When two applications wish to exchange a piece of data, they do so by. Message construction patterns define a set of guidelines and principles for organizing and formatting data within messages. Message construction involves the architectural patterns of various constructs, functions, and activities involved in creating. In introduction to messaging systems, we discussed message. They provide various applications and systems. Message Construction Pattern.
From eax360.com
Recipient List Enterprise Integration Design Pattern using Azure Message Construction Pattern This chapter explains the different. When two applications wish to exchange a piece of data, they do so by. The message construction enterprise integration patterns provide documented knowledge that can be leveraged. Message intent—messages are ultimately just bundles of data, but the sender can have different intentions for what it expects the receiver to do. In introduction to messaging systems,. Message Construction Pattern.
From www.biztalk360.com
Using BizTalk Integration Patterns to Streamline the Processes Message Construction Pattern Message construction patterns define a set of guidelines and principles for organizing and formatting data within messages. In introduction to messaging systems, we discussed message. Message construction involves the architectural patterns of various constructs, functions, and activities involved in creating. They provide various applications and systems with a. This chapter explains the different. To exchange a piece of information between. Message Construction Pattern.
From pngtree.com
Hand Drawn Sketch Different Messages Seamless Pattern Backgroun Message Construction Pattern They provide various applications and systems with a. Message construction patterns define a set of guidelines and principles for organizing and formatting data within messages. The message construction enterprise integration patterns provide documented knowledge that can be leveraged. In introduction to messaging systems, we discussed message. This chapter explains the different. To exchange a piece of information between two applications. Message Construction Pattern.
From matrixpp.blogspot.com
Matrix Message Oriented Architecture / Enterprise Integration Patterns Message Construction Pattern When two applications wish to exchange a piece of data, they do so by. This chapter explains the different. They provide various applications and systems with a. The message construction enterprise integration patterns provide documented knowledge that can be leveraged. Message construction involves the architectural patterns of various constructs, functions, and activities involved in creating. To exchange a piece of. Message Construction Pattern.
From www.slideserve.com
PPT Five Media Principles PowerPoint Presentation, free download ID Message Construction Pattern When two applications wish to exchange a piece of data, they do so by. Message construction patterns define a set of guidelines and principles for organizing and formatting data within messages. To exchange a piece of information between two applications connected by a message channel, package the. Message intent—messages are ultimately just bundles of data, but the sender can have. Message Construction Pattern.
From pacodelacruz.io
Message Construction Enterprise Integration Patterns on Azure Message Construction Pattern When two applications wish to exchange a piece of data, they do so by. This chapter explains the different. In introduction to messaging systems, we discussed message. The message construction enterprise integration patterns provide documented knowledge that can be leveraged. Message intent—messages are ultimately just bundles of data, but the sender can have different intentions for what it expects the. Message Construction Pattern.
From www.docformats.net
Free Construction Letterhead Templates Message Construction Pattern Message intent—messages are ultimately just bundles of data, but the sender can have different intentions for what it expects the receiver to do. In introduction to messaging systems, we discussed message. They provide various applications and systems with a. Message construction patterns define a set of guidelines and principles for organizing and formatting data within messages. When two applications wish. Message Construction Pattern.
From subscription.packtpub.com
Enterprise integration patterns Distributed Computing in Java 9 Message Construction Pattern When two applications wish to exchange a piece of data, they do so by. Message intent—messages are ultimately just bundles of data, but the sender can have different intentions for what it expects the receiver to do. To exchange a piece of information between two applications connected by a message channel, package the. The message construction enterprise integration patterns provide. Message Construction Pattern.
From www.mdpi.com
Applied Sciences Free FullText UML Profile for Messaging Patterns Message Construction Pattern In introduction to messaging systems, we discussed message. Message construction patterns define a set of guidelines and principles for organizing and formatting data within messages. When two applications wish to exchange a piece of data, they do so by. They provide various applications and systems with a. To exchange a piece of information between two applications connected by a message. Message Construction Pattern.
From serverlessland.com
Serverless Land Message Construction Pattern The message construction enterprise integration patterns provide documented knowledge that can be leveraged. Message construction patterns define a set of guidelines and principles for organizing and formatting data within messages. Message intent—messages are ultimately just bundles of data, but the sender can have different intentions for what it expects the receiver to do. Message construction involves the architectural patterns of. Message Construction Pattern.
From www.academia.edu
(PDF) Constraints on 'Message Construction' for Communication with Message Construction Pattern Message construction involves the architectural patterns of various constructs, functions, and activities involved in creating. When two applications wish to exchange a piece of data, they do so by. To exchange a piece of information between two applications connected by a message channel, package the. This chapter explains the different. They provide various applications and systems with a. Message intent—messages. Message Construction Pattern.
From solace.com
Messaging Patterns for EventDriven Microservices Message Construction Pattern They provide various applications and systems with a. The message construction enterprise integration patterns provide documented knowledge that can be leveraged. In introduction to messaging systems, we discussed message. This chapter explains the different. Message intent—messages are ultimately just bundles of data, but the sender can have different intentions for what it expects the receiver to do. When two applications. Message Construction Pattern.
From www.researchgate.net
Message construction in OnTask shows rules for personalization of Message Construction Pattern Message construction patterns define a set of guidelines and principles for organizing and formatting data within messages. They provide various applications and systems with a. In introduction to messaging systems, we discussed message. To exchange a piece of information between two applications connected by a message channel, package the. When two applications wish to exchange a piece of data, they. Message Construction Pattern.
From www.freepik.com
Premium Vector Outline message seamless pattern background Message Construction Pattern Message intent—messages are ultimately just bundles of data, but the sender can have different intentions for what it expects the receiver to do. In introduction to messaging systems, we discussed message. They provide various applications and systems with a. When two applications wish to exchange a piece of data, they do so by. The message construction enterprise integration patterns provide. Message Construction Pattern.
From www.pinterest.com
Pin on Construction Design Message Construction Pattern To exchange a piece of information between two applications connected by a message channel, package the. The message construction enterprise integration patterns provide documented knowledge that can be leveraged. This chapter explains the different. Message intent—messages are ultimately just bundles of data, but the sender can have different intentions for what it expects the receiver to do. Message construction involves. Message Construction Pattern.