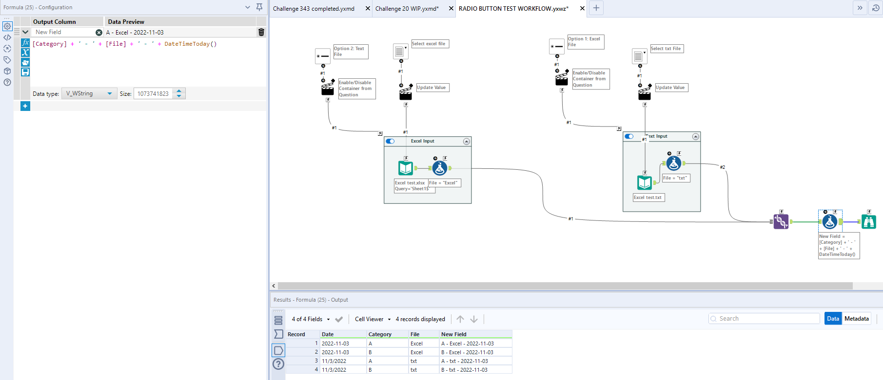
Radio Button Alteryx . There are two reasons to do this. To create a list of options, use multiple radio. I have been able to configure the tool containers so that when i click on radio button 1, radio button 2 closes. I don't want to mess with blank inputs and other errors for the paths they aren't using since. You can see from my screenshot that the input files are on the same. Firstly, we can configure the detours to change directions (i.e. Here we’ll delve into uses of the radio button tool on our way to mastering the alteryx designer: The easiest way of doing this is to use radio buttons. The radio button tool can be. The radio button tool displays a radio button for an end user to select in an application or macro. Go right instead of left) when the. When you connect a radio button to a tool container with the action tool, the behaviour driven by choosing the radio button is to disable the tool container. To create a list of options, use multiple radio. The radio button tool displays a radio button for an end user to select in an application or macro. I'm making an app with radio buttons to give 3 different paths of using the tool.
from community.alteryx.com
The radio button tool displays a radio button for an end user to select in an application or macro. You can see from my screenshot that the input files are on the same. I have been able to configure the tool containers so that when i click on radio button 1, radio button 2 closes. There are two reasons to do this. Go right instead of left) when the. The radio button tool displays a radio button for an end user to select in an application or macro. I'm making an app with radio buttons to give 3 different paths of using the tool. The easiest way of doing this is to use radio buttons. Here we’ll delve into uses of the radio button tool on our way to mastering the alteryx designer: To create a list of options, use multiple radio.
Need Radio buttons/Checkbox adjacent to every Lis... Alteryx Community
Radio Button Alteryx When you connect a radio button to a tool container with the action tool, the behaviour driven by choosing the radio button is to disable the tool container. Go right instead of left) when the. The radio button tool displays a radio button for an end user to select in an application or macro. To create a list of options, use multiple radio. The easiest way of doing this is to use radio buttons. When you connect a radio button to a tool container with the action tool, the behaviour driven by choosing the radio button is to disable the tool container. I'm making an app with radio buttons to give 3 different paths of using the tool. You can see from my screenshot that the input files are on the same. The radio button tool displays a radio button for an end user to select in an application or macro. Firstly, we can configure the detours to change directions (i.e. To create a list of options, use multiple radio. To create a list of options, use multiple radio. The radio button tool can be. There are two reasons to do this. Here we’ll delve into uses of the radio button tool on our way to mastering the alteryx designer: I don't want to mess with blank inputs and other errors for the paths they aren't using since.
From newssdx.kcme.jp
【Alteryxアイコン200連発】ラジオボタンツール(Radio Button Tool) KCME TechBlog Radio Button Alteryx To create a list of options, use multiple radio. When you connect a radio button to a tool container with the action tool, the behaviour driven by choosing the radio button is to disable the tool container. To create a list of options, use multiple radio. The radio button tool can be. The easiest way of doing this is to. Radio Button Alteryx.
From community.alteryx.com
Solved radio button no output as expected in one module Alteryx Radio Button Alteryx There are two reasons to do this. I'm making an app with radio buttons to give 3 different paths of using the tool. To create a list of options, use multiple radio. The radio button tool displays a radio button for an end user to select in an application or macro. I have been able to configure the tool containers. Radio Button Alteryx.
From community.alteryx.com
collapse radio button with containers not working. Alteryx Community Radio Button Alteryx Go right instead of left) when the. Here we’ll delve into uses of the radio button tool on our way to mastering the alteryx designer: I'm making an app with radio buttons to give 3 different paths of using the tool. There are two reasons to do this. When you connect a radio button to a tool container with the. Radio Button Alteryx.
From community.alteryx.com
Solved Radio button to collapse field when deselected (ou... Alteryx Radio Button Alteryx Firstly, we can configure the detours to change directions (i.e. I have been able to configure the tool containers so that when i click on radio button 1, radio button 2 closes. The radio button tool can be. Go right instead of left) when the. To create a list of options, use multiple radio. You can see from my screenshot. Radio Button Alteryx.
From community.alteryx.com
collapse radio button with containers not working. Alteryx Community Radio Button Alteryx To create a list of options, use multiple radio. There are two reasons to do this. Go right instead of left) when the. The radio button tool displays a radio button for an end user to select in an application or macro. The easiest way of doing this is to use radio buttons. To create a list of options, use. Radio Button Alteryx.
From community.alteryx.com
Solved Radio button enable/disable container Alteryx Community Radio Button Alteryx Go right instead of left) when the. To create a list of options, use multiple radio. You can see from my screenshot that the input files are on the same. The radio button tool displays a radio button for an end user to select in an application or macro. The radio button tool displays a radio button for an end. Radio Button Alteryx.
From community.alteryx.com
Solved [Urgent] Radio button in Analytics App Alteryx Community Radio Button Alteryx When you connect a radio button to a tool container with the action tool, the behaviour driven by choosing the radio button is to disable the tool container. I don't want to mess with blank inputs and other errors for the paths they aren't using since. You can see from my screenshot that the input files are on the same.. Radio Button Alteryx.
From community.alteryx.com
Solved Optional Input Folder Browse using radio button Alteryx Community Radio Button Alteryx To create a list of options, use multiple radio. I don't want to mess with blank inputs and other errors for the paths they aren't using since. I'm making an app with radio buttons to give 3 different paths of using the tool. You can see from my screenshot that the input files are on the same. The radio button. Radio Button Alteryx.
From community.alteryx.com
Solved radio button no output as expected in one module Alteryx Radio Button Alteryx You can see from my screenshot that the input files are on the same. To create a list of options, use multiple radio. The radio button tool can be. I don't want to mess with blank inputs and other errors for the paths they aren't using since. The radio button tool displays a radio button for an end user to. Radio Button Alteryx.
From community.alteryx.com
Solved Radio button prompt user to select Input File Alteryx Community Radio Button Alteryx The radio button tool can be. The radio button tool displays a radio button for an end user to select in an application or macro. The easiest way of doing this is to use radio buttons. To create a list of options, use multiple radio. Here we’ll delve into uses of the radio button tool on our way to mastering. Radio Button Alteryx.
From newssdx.kcme.jp
【Alteryxアイコン200連発】ラジオボタンツール(Radio Button Tool) KCME TechBlog Radio Button Alteryx When you connect a radio button to a tool container with the action tool, the behaviour driven by choosing the radio button is to disable the tool container. To create a list of options, use multiple radio. You can see from my screenshot that the input files are on the same. I have been able to configure the tool containers. Radio Button Alteryx.
From community.alteryx.com
Solved Rename Column Based on Radio Button Alteryx Community Radio Button Alteryx Go right instead of left) when the. I don't want to mess with blank inputs and other errors for the paths they aren't using since. I have been able to configure the tool containers so that when i click on radio button 1, radio button 2 closes. To create a list of options, use multiple radio. I'm making an app. Radio Button Alteryx.
From community.alteryx.com
Solved radio button no output as expected in one module Alteryx Radio Button Alteryx Firstly, we can configure the detours to change directions (i.e. The easiest way of doing this is to use radio buttons. I have been able to configure the tool containers so that when i click on radio button 1, radio button 2 closes. You can see from my screenshot that the input files are on the same. I don't want. Radio Button Alteryx.
From community.alteryx.com
Selecting 2 radio buttons at the same time to run Alteryx Community Radio Button Alteryx I'm making an app with radio buttons to give 3 different paths of using the tool. There are two reasons to do this. The radio button tool can be. To create a list of options, use multiple radio. The radio button tool displays a radio button for an end user to select in an application or macro. Go right instead. Radio Button Alteryx.
From community.alteryx.com
Solved radio button no output as expected in one module Alteryx Radio Button Alteryx Go right instead of left) when the. The radio button tool displays a radio button for an end user to select in an application or macro. You can see from my screenshot that the input files are on the same. To create a list of options, use multiple radio. Here we’ll delve into uses of the radio button tool on. Radio Button Alteryx.
From community.alteryx.com
interface app in alteryx with radio button and che... Alteryx Community Radio Button Alteryx When you connect a radio button to a tool container with the action tool, the behaviour driven by choosing the radio button is to disable the tool container. The radio button tool displays a radio button for an end user to select in an application or macro. There are two reasons to do this. Here we’ll delve into uses of. Radio Button Alteryx.
From community.alteryx.com
Solved radio button no output as expected in one module Alteryx Radio Button Alteryx The radio button tool can be. Here we’ll delve into uses of the radio button tool on our way to mastering the alteryx designer: Go right instead of left) when the. The easiest way of doing this is to use radio buttons. You can see from my screenshot that the input files are on the same. Firstly, we can configure. Radio Button Alteryx.
From community.alteryx.com
collapse radio button with containers not working. Alteryx Community Radio Button Alteryx To create a list of options, use multiple radio. The radio button tool displays a radio button for an end user to select in an application or macro. When you connect a radio button to a tool container with the action tool, the behaviour driven by choosing the radio button is to disable the tool container. You can see from. Radio Button Alteryx.
From community.alteryx.com
Solved Radio button prompt user to select Input File Alteryx Community Radio Button Alteryx The radio button tool can be. The radio button tool displays a radio button for an end user to select in an application or macro. Go right instead of left) when the. When you connect a radio button to a tool container with the action tool, the behaviour driven by choosing the radio button is to disable the tool container.. Radio Button Alteryx.
From community.alteryx.com
Solved Analytical App Radio Button (Collapsing a Contai... Alteryx Radio Button Alteryx To create a list of options, use multiple radio. There are two reasons to do this. To create a list of options, use multiple radio. When you connect a radio button to a tool container with the action tool, the behaviour driven by choosing the radio button is to disable the tool container. I don't want to mess with blank. Radio Button Alteryx.
From community.alteryx.com
Solved Radio button to collapse field when deselected (ou... Alteryx Radio Button Alteryx I'm making an app with radio buttons to give 3 different paths of using the tool. The easiest way of doing this is to use radio buttons. When you connect a radio button to a tool container with the action tool, the behaviour driven by choosing the radio button is to disable the tool container. To create a list of. Radio Button Alteryx.
From community.alteryx.com
Solved update a workflow constant Alteryx Community Radio Button Alteryx The radio button tool can be. Here we’ll delve into uses of the radio button tool on our way to mastering the alteryx designer: To create a list of options, use multiple radio. The easiest way of doing this is to use radio buttons. To create a list of options, use multiple radio. Firstly, we can configure the detours to. Radio Button Alteryx.
From community.alteryx.com
Solved Radio button prompt user to select Input File Alteryx Community Radio Button Alteryx I'm making an app with radio buttons to give 3 different paths of using the tool. The radio button tool displays a radio button for an end user to select in an application or macro. Go right instead of left) when the. You can see from my screenshot that the input files are on the same. To create a list. Radio Button Alteryx.
From community.alteryx.com
Solved radio button no output as expected in one module Alteryx Radio Button Alteryx I have been able to configure the tool containers so that when i click on radio button 1, radio button 2 closes. When you connect a radio button to a tool container with the action tool, the behaviour driven by choosing the radio button is to disable the tool container. To create a list of options, use multiple radio. Go. Radio Button Alteryx.
From community.alteryx.com
Need Radio buttons/Checkbox adjacent to every Lis... Alteryx Community Radio Button Alteryx I don't want to mess with blank inputs and other errors for the paths they aren't using since. I have been able to configure the tool containers so that when i click on radio button 1, radio button 2 closes. The easiest way of doing this is to use radio buttons. Firstly, we can configure the detours to change directions. Radio Button Alteryx.
From newssdx.kcme.jp
【Alteryxアイコン200連発】ラジオボタンツール(Radio Button Tool) KCME TechBlog Radio Button Alteryx To create a list of options, use multiple radio. When you connect a radio button to a tool container with the action tool, the behaviour driven by choosing the radio button is to disable the tool container. The easiest way of doing this is to use radio buttons. The radio button tool displays a radio button for an end user. Radio Button Alteryx.
From community.alteryx.com
Solved Radio button prompt user to select Input File Alteryx Community Radio Button Alteryx Firstly, we can configure the detours to change directions (i.e. You can see from my screenshot that the input files are on the same. There are two reasons to do this. The radio button tool displays a radio button for an end user to select in an application or macro. To create a list of options, use multiple radio. The. Radio Button Alteryx.
From community.alteryx.com
Solved Radio Button with tool container Alteryx Community Radio Button Alteryx To create a list of options, use multiple radio. The radio button tool can be. I have been able to configure the tool containers so that when i click on radio button 1, radio button 2 closes. The easiest way of doing this is to use radio buttons. Firstly, we can configure the detours to change directions (i.e. To create. Radio Button Alteryx.
From community.alteryx.com
Solved Radio button enable/disable container Alteryx Community Radio Button Alteryx When you connect a radio button to a tool container with the action tool, the behaviour driven by choosing the radio button is to disable the tool container. I'm making an app with radio buttons to give 3 different paths of using the tool. To create a list of options, use multiple radio. The radio button tool can be. You. Radio Button Alteryx.
From community.alteryx.com
Solved Radio button prompt user to select Input File Alteryx Community Radio Button Alteryx When you connect a radio button to a tool container with the action tool, the behaviour driven by choosing the radio button is to disable the tool container. The radio button tool displays a radio button for an end user to select in an application or macro. I'm making an app with radio buttons to give 3 different paths of. Radio Button Alteryx.
From community.alteryx.com
Solved Optional Input Folder Browse using radio button Alteryx Community Radio Button Alteryx The easiest way of doing this is to use radio buttons. To create a list of options, use multiple radio. When you connect a radio button to a tool container with the action tool, the behaviour driven by choosing the radio button is to disable the tool container. Go right instead of left) when the. The radio button tool displays. Radio Button Alteryx.
From community.alteryx.com
Solved Using radio button and want to collapse different Alteryx Radio Button Alteryx The easiest way of doing this is to use radio buttons. I'm making an app with radio buttons to give 3 different paths of using the tool. You can see from my screenshot that the input files are on the same. I have been able to configure the tool containers so that when i click on radio button 1, radio. Radio Button Alteryx.
From community.alteryx.com
Solved Radio button prompt user to select Input File Alteryx Community Radio Button Alteryx Firstly, we can configure the detours to change directions (i.e. There are two reasons to do this. I have been able to configure the tool containers so that when i click on radio button 1, radio button 2 closes. I'm making an app with radio buttons to give 3 different paths of using the tool. Go right instead of left). Radio Button Alteryx.
From community.alteryx.com
Need Radio buttons/Checkbox adjacent to every Lis... Alteryx Community Radio Button Alteryx Go right instead of left) when the. To create a list of options, use multiple radio. To create a list of options, use multiple radio. When you connect a radio button to a tool container with the action tool, the behaviour driven by choosing the radio button is to disable the tool container. To create a list of options, use. Radio Button Alteryx.
From community.alteryx.com
Solved Radio button prompt user to select Input File Alteryx Community Radio Button Alteryx The radio button tool can be. To create a list of options, use multiple radio. The radio button tool displays a radio button for an end user to select in an application or macro. The radio button tool displays a radio button for an end user to select in an application or macro. Here we’ll delve into uses of the. Radio Button Alteryx.