What Is Send Blank Push Jamf . the blank push management command for computers (and mobile devices) sends a blank push notification to the device. i’ve tried to send a blank push, as well as an update inventory but both are still pending what is a blank push? A blank push utilizes the same service that sends mdm profiles and commands. send blank push—prompts the mobile device to check in with apple push notification service (apns). You can send a remote command to a single mobile device. sometimes when an app or profile is scoped to devices, they get stuck in a pending status indefinitely, but a blank push. this is an oversimplified tutorial of the jamf api, for people that hate reading a lot. spam blank push is a script to quickly send a blank push command to an advanced mobile device search on jamf pro server. It's meant for verifying a connection to apple push notification service. I’ll be showing you a list of simple one line commands to run from.
from www.jamf.com
sometimes when an app or profile is scoped to devices, they get stuck in a pending status indefinitely, but a blank push. the blank push management command for computers (and mobile devices) sends a blank push notification to the device. i’ve tried to send a blank push, as well as an update inventory but both are still pending I’ll be showing you a list of simple one line commands to run from. A blank push utilizes the same service that sends mdm profiles and commands. this is an oversimplified tutorial of the jamf api, for people that hate reading a lot. what is a blank push? You can send a remote command to a single mobile device. It's meant for verifying a connection to apple push notification service. send blank push—prompts the mobile device to check in with apple push notification service (apns).
Jamf Connect Secure Mac authentication
What Is Send Blank Push Jamf the blank push management command for computers (and mobile devices) sends a blank push notification to the device. i’ve tried to send a blank push, as well as an update inventory but both are still pending It's meant for verifying a connection to apple push notification service. I’ll be showing you a list of simple one line commands to run from. what is a blank push? spam blank push is a script to quickly send a blank push command to an advanced mobile device search on jamf pro server. sometimes when an app or profile is scoped to devices, they get stuck in a pending status indefinitely, but a blank push. this is an oversimplified tutorial of the jamf api, for people that hate reading a lot. You can send a remote command to a single mobile device. send blank push—prompts the mobile device to check in with apple push notification service (apns). A blank push utilizes the same service that sends mdm profiles and commands. the blank push management command for computers (and mobile devices) sends a blank push notification to the device.
From support.kandji.io
Using the Blank Push command Kandji What Is Send Blank Push Jamf spam blank push is a script to quickly send a blank push command to an advanced mobile device search on jamf pro server. what is a blank push? It's meant for verifying a connection to apple push notification service. i’ve tried to send a blank push, as well as an update inventory but both are still pending. What Is Send Blank Push Jamf.
From www.youtube.com
How to Create Your Push Certificate in Jamf Pro YouTube What Is Send Blank Push Jamf i’ve tried to send a blank push, as well as an update inventory but both are still pending the blank push management command for computers (and mobile devices) sends a blank push notification to the device. this is an oversimplified tutorial of the jamf api, for people that hate reading a lot. It's meant for verifying a. What Is Send Blank Push Jamf.
From www.jamf.com
What is Apple Push Notification service (APNs)? Blog Jamf What Is Send Blank Push Jamf A blank push utilizes the same service that sends mdm profiles and commands. this is an oversimplified tutorial of the jamf api, for people that hate reading a lot. sometimes when an app or profile is scoped to devices, they get stuck in a pending status indefinitely, but a blank push. send blank push—prompts the mobile device. What Is Send Blank Push Jamf.
From www.jamf.com
Your burning Apple TV questions answered Jamf What Is Send Blank Push Jamf send blank push—prompts the mobile device to check in with apple push notification service (apns). this is an oversimplified tutorial of the jamf api, for people that hate reading a lot. sometimes when an app or profile is scoped to devices, they get stuck in a pending status indefinitely, but a blank push. You can send a. What Is Send Blank Push Jamf.
From docs.jamf.com
Jamf School Jamf School Deployment Guide and Documentation Jamf What Is Send Blank Push Jamf It's meant for verifying a connection to apple push notification service. You can send a remote command to a single mobile device. this is an oversimplified tutorial of the jamf api, for people that hate reading a lot. I’ll be showing you a list of simple one line commands to run from. i’ve tried to send a blank. What Is Send Blank Push Jamf.
From almenscorner.io
How to integrate Jamf with Microsoft Endpoint Manager What Is Send Blank Push Jamf A blank push utilizes the same service that sends mdm profiles and commands. i’ve tried to send a blank push, as well as an update inventory but both are still pending It's meant for verifying a connection to apple push notification service. I’ll be showing you a list of simple one line commands to run from. the blank. What Is Send Blank Push Jamf.
From www.linkedin.com
Send hooks from Jamf Pro to Microsoft Teams What Is Send Blank Push Jamf You can send a remote command to a single mobile device. the blank push management command for computers (and mobile devices) sends a blank push notification to the device. send blank push—prompts the mobile device to check in with apple push notification service (apns). It's meant for verifying a connection to apple push notification service. sometimes when. What Is Send Blank Push Jamf.
From support.kandji.io
Using the Blank Push command Kandji What Is Send Blank Push Jamf A blank push utilizes the same service that sends mdm profiles and commands. what is a blank push? the blank push management command for computers (and mobile devices) sends a blank push notification to the device. send blank push—prompts the mobile device to check in with apple push notification service (apns). this is an oversimplified tutorial. What Is Send Blank Push Jamf.
From www.jamf.com
Apple Device Setup Jamf Now Jamf What Is Send Blank Push Jamf what is a blank push? It's meant for verifying a connection to apple push notification service. the blank push management command for computers (and mobile devices) sends a blank push notification to the device. i’ve tried to send a blank push, as well as an update inventory but both are still pending sometimes when an app. What Is Send Blank Push Jamf.
From docs.jamf.com
Creating a Jamf Connect Configuration Profile Using Jamf Pro What Is Send Blank Push Jamf spam blank push is a script to quickly send a blank push command to an advanced mobile device search on jamf pro server. send blank push—prompts the mobile device to check in with apple push notification service (apns). It's meant for verifying a connection to apple push notification service. the blank push management command for computers (and. What Is Send Blank Push Jamf.
From www.jamf.com
How to reinstall the Jamf Framework through the API Jamf Blog What Is Send Blank Push Jamf the blank push management command for computers (and mobile devices) sends a blank push notification to the device. send blank push—prompts the mobile device to check in with apple push notification service (apns). It's meant for verifying a connection to apple push notification service. A blank push utilizes the same service that sends mdm profiles and commands. . What Is Send Blank Push Jamf.
From appleinsider.com
Jamf partners with TRUCE on locationbased device enforcement program What Is Send Blank Push Jamf spam blank push is a script to quickly send a blank push command to an advanced mobile device search on jamf pro server. You can send a remote command to a single mobile device. A blank push utilizes the same service that sends mdm profiles and commands. I’ll be showing you a list of simple one line commands to. What Is Send Blank Push Jamf.
From prntbl.concejomunicipaldechinu.gov.co
Jamf Push Certificate prntbl.concejomunicipaldechinu.gov.co What Is Send Blank Push Jamf what is a blank push? this is an oversimplified tutorial of the jamf api, for people that hate reading a lot. It's meant for verifying a connection to apple push notification service. the blank push management command for computers (and mobile devices) sends a blank push notification to the device. I’ll be showing you a list of. What Is Send Blank Push Jamf.
From www.youtube.com
Push out Apps with Jamf YouTube What Is Send Blank Push Jamf sometimes when an app or profile is scoped to devices, they get stuck in a pending status indefinitely, but a blank push. A blank push utilizes the same service that sends mdm profiles and commands. what is a blank push? It's meant for verifying a connection to apple push notification service. spam blank push is a script. What Is Send Blank Push Jamf.
From community.jamf.com
Send Email Report Jamf Nation Community 235683 What Is Send Blank Push Jamf It's meant for verifying a connection to apple push notification service. the blank push management command for computers (and mobile devices) sends a blank push notification to the device. what is a blank push? spam blank push is a script to quickly send a blank push command to an advanced mobile device search on jamf pro server.. What Is Send Blank Push Jamf.
From www.techtelegraph.co.uk
Enterprise macOS login simplified with Jamf Connect and Pro TECHTELEGRAPH What Is Send Blank Push Jamf send blank push—prompts the mobile device to check in with apple push notification service (apns). spam blank push is a script to quickly send a blank push command to an advanced mobile device search on jamf pro server. It's meant for verifying a connection to apple push notification service. sometimes when an app or profile is scoped. What Is Send Blank Push Jamf.
From www.jamf.com
HowTo Connecting OnDevice Content Filtering With Jamf Safe What Is Send Blank Push Jamf this is an oversimplified tutorial of the jamf api, for people that hate reading a lot. You can send a remote command to a single mobile device. the blank push management command for computers (and mobile devices) sends a blank push notification to the device. sometimes when an app or profile is scoped to devices, they get. What Is Send Blank Push Jamf.
From www.macbuddy.info
Let’s Get Conditional Jamf and Company Portal.app Registration What Is Send Blank Push Jamf the blank push management command for computers (and mobile devices) sends a blank push notification to the device. It's meant for verifying a connection to apple push notification service. this is an oversimplified tutorial of the jamf api, for people that hate reading a lot. spam blank push is a script to quickly send a blank push. What Is Send Blank Push Jamf.
From docs.jamf.com
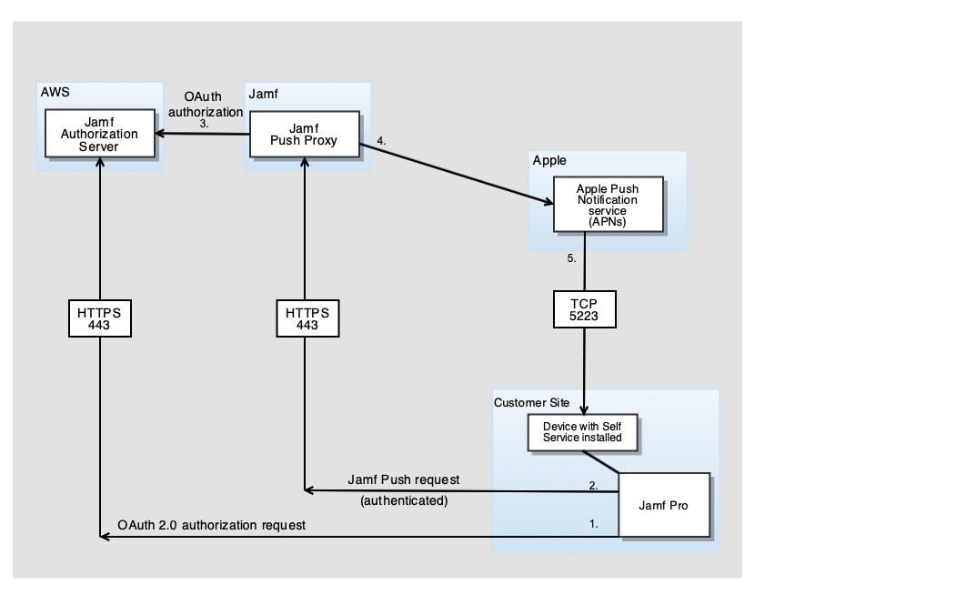
Jamf Push Proxy Jamf Pro 說明文件 Jamf What Is Send Blank Push Jamf A blank push utilizes the same service that sends mdm profiles and commands. I’ll be showing you a list of simple one line commands to run from. It's meant for verifying a connection to apple push notification service. send blank push—prompts the mobile device to check in with apple push notification service (apns). what is a blank push?. What Is Send Blank Push Jamf.
From support.kandji.io
Using the Blank Push command Kandji What Is Send Blank Push Jamf this is an oversimplified tutorial of the jamf api, for people that hate reading a lot. I’ll be showing you a list of simple one line commands to run from. You can send a remote command to a single mobile device. spam blank push is a script to quickly send a blank push command to an advanced mobile. What Is Send Blank Push Jamf.
From support.kandji.io
Using the Blank Push command Kandji What Is Send Blank Push Jamf sometimes when an app or profile is scoped to devices, they get stuck in a pending status indefinitely, but a blank push. spam blank push is a script to quickly send a blank push command to an advanced mobile device search on jamf pro server. send blank push—prompts the mobile device to check in with apple push. What Is Send Blank Push Jamf.
From hcsonline.com
HCS Technology Group How Apple Push Notification Service (APNs) Works What Is Send Blank Push Jamf A blank push utilizes the same service that sends mdm profiles and commands. i’ve tried to send a blank push, as well as an update inventory but both are still pending what is a blank push? this is an oversimplified tutorial of the jamf api, for people that hate reading a lot. sometimes when an app. What Is Send Blank Push Jamf.
From support.kandji.io
Using the Blank Push command Kandji What Is Send Blank Push Jamf spam blank push is a script to quickly send a blank push command to an advanced mobile device search on jamf pro server. the blank push management command for computers (and mobile devices) sends a blank push notification to the device. this is an oversimplified tutorial of the jamf api, for people that hate reading a lot.. What Is Send Blank Push Jamf.
From www.jamf.com
atSpoke Mobile Device Management (MDM) Integration Jamf What Is Send Blank Push Jamf spam blank push is a script to quickly send a blank push command to an advanced mobile device search on jamf pro server. You can send a remote command to a single mobile device. I’ll be showing you a list of simple one line commands to run from. It's meant for verifying a connection to apple push notification service.. What Is Send Blank Push Jamf.
From support.kandji.io
Using the Blank Push command Kandji What Is Send Blank Push Jamf what is a blank push? the blank push management command for computers (and mobile devices) sends a blank push notification to the device. A blank push utilizes the same service that sends mdm profiles and commands. It's meant for verifying a connection to apple push notification service. I’ll be showing you a list of simple one line commands. What Is Send Blank Push Jamf.
From docs.jamf.com
Push Certificate Mismatch Error Jamf Now Documentation Jamf What Is Send Blank Push Jamf A blank push utilizes the same service that sends mdm profiles and commands. i’ve tried to send a blank push, as well as an update inventory but both are still pending what is a blank push? sometimes when an app or profile is scoped to devices, they get stuck in a pending status indefinitely, but a blank. What Is Send Blank Push Jamf.
From www.jamf.com
How to use Jamf Pro API with Apple's Swift Mac Admin Command Line Tools What Is Send Blank Push Jamf spam blank push is a script to quickly send a blank push command to an advanced mobile device search on jamf pro server. what is a blank push? It's meant for verifying a connection to apple push notification service. You can send a remote command to a single mobile device. I’ll be showing you a list of simple. What Is Send Blank Push Jamf.
From www.jamf.com
Jamf Connect Secure Mac authentication What Is Send Blank Push Jamf spam blank push is a script to quickly send a blank push command to an advanced mobile device search on jamf pro server. sometimes when an app or profile is scoped to devices, they get stuck in a pending status indefinitely, but a blank push. i’ve tried to send a blank push, as well as an update. What Is Send Blank Push Jamf.
From www.youtube.com
How to Renew a Push Certificate in Jamf Now YouTube What Is Send Blank Push Jamf send blank push—prompts the mobile device to check in with apple push notification service (apns). A blank push utilizes the same service that sends mdm profiles and commands. what is a blank push? sometimes when an app or profile is scoped to devices, they get stuck in a pending status indefinitely, but a blank push. I’ll be. What Is Send Blank Push Jamf.
From community.jamf.com
Update to Push Diagnostics, a utility to troublesh... Jamf Nation What Is Send Blank Push Jamf You can send a remote command to a single mobile device. It's meant for verifying a connection to apple push notification service. i’ve tried to send a blank push, as well as an update inventory but both are still pending spam blank push is a script to quickly send a blank push command to an advanced mobile device. What Is Send Blank Push Jamf.
From almenscorner.io
How to integrate Jamf with Microsoft Endpoint Manager What Is Send Blank Push Jamf what is a blank push? the blank push management command for computers (and mobile devices) sends a blank push notification to the device. A blank push utilizes the same service that sends mdm profiles and commands. You can send a remote command to a single mobile device. i’ve tried to send a blank push, as well as. What Is Send Blank Push Jamf.
From support.datajar.co.uk
Jamf Insights guide Help Centre What Is Send Blank Push Jamf A blank push utilizes the same service that sends mdm profiles and commands. what is a blank push? I’ll be showing you a list of simple one line commands to run from. send blank push—prompts the mobile device to check in with apple push notification service (apns). spam blank push is a script to quickly send a. What Is Send Blank Push Jamf.
From community.jamf.com
Cannot create a Push Certificates Jamf Nation Community 287547 What Is Send Blank Push Jamf i’ve tried to send a blank push, as well as an update inventory but both are still pending the blank push management command for computers (and mobile devices) sends a blank push notification to the device. I’ll be showing you a list of simple one line commands to run from. this is an oversimplified tutorial of the. What Is Send Blank Push Jamf.
From 9to5mac.com
How to use Jamf Now to remotely manage iPhones, iPads, and Macs 9to5Mac What Is Send Blank Push Jamf the blank push management command for computers (and mobile devices) sends a blank push notification to the device. send blank push—prompts the mobile device to check in with apple push notification service (apns). It's meant for verifying a connection to apple push notification service. what is a blank push? I’ll be showing you a list of simple. What Is Send Blank Push Jamf.
From newwatches592.weebly.com
Use Jamf To Push Out Dmg Install Files newwatches What Is Send Blank Push Jamf this is an oversimplified tutorial of the jamf api, for people that hate reading a lot. sometimes when an app or profile is scoped to devices, they get stuck in a pending status indefinitely, but a blank push. It's meant for verifying a connection to apple push notification service. what is a blank push? A blank push. What Is Send Blank Push Jamf.