Comparator Hashset Java . Example also shows how to. I was looking for something akin to the java treeset's ability to receive a custom comparator at instantiation time, so i needed not to use the. In this article, you'll learn how to compare two sets in java using stream api. I want to use a custom comparator to filter duplicate objects from a hashset. But sometimes we need a. To sort hashset elements using comparable interface in java first, we create a class student that implements the comparable. This example shows how to compare two hashset objects to check if they are equal in java. In java, we cannot directly implement a custom comparator for a linkedhashset. Sorting hashset elements using comparator in java java's collections framework provides a robust set of apis for manipulating collections,. Java hashset class equals () method takes object.
from vivadifferences.com
In java, we cannot directly implement a custom comparator for a linkedhashset. Example also shows how to. To sort hashset elements using comparable interface in java first, we create a class student that implements the comparable. This example shows how to compare two hashset objects to check if they are equal in java. I was looking for something akin to the java treeset's ability to receive a custom comparator at instantiation time, so i needed not to use the. Sorting hashset elements using comparator in java java's collections framework provides a robust set of apis for manipulating collections,. I want to use a custom comparator to filter duplicate objects from a hashset. In this article, you'll learn how to compare two sets in java using stream api. But sometimes we need a. Java hashset class equals () method takes object.
Difference between HashMap and HashSet With Examples VIVA DIFFERENCES
Comparator Hashset Java To sort hashset elements using comparable interface in java first, we create a class student that implements the comparable. Sorting hashset elements using comparator in java java's collections framework provides a robust set of apis for manipulating collections,. In this article, you'll learn how to compare two sets in java using stream api. I want to use a custom comparator to filter duplicate objects from a hashset. This example shows how to compare two hashset objects to check if they are equal in java. Example also shows how to. Java hashset class equals () method takes object. But sometimes we need a. To sort hashset elements using comparable interface in java first, we create a class student that implements the comparable. I was looking for something akin to the java treeset's ability to receive a custom comparator at instantiation time, so i needed not to use the. In java, we cannot directly implement a custom comparator for a linkedhashset.
From vivadifferences.com
Difference between HashMap and HashSet With Examples VIVA DIFFERENCES Comparator Hashset Java In this article, you'll learn how to compare two sets in java using stream api. I want to use a custom comparator to filter duplicate objects from a hashset. Sorting hashset elements using comparator in java java's collections framework provides a robust set of apis for manipulating collections,. This example shows how to compare two hashset objects to check if. Comparator Hashset Java.
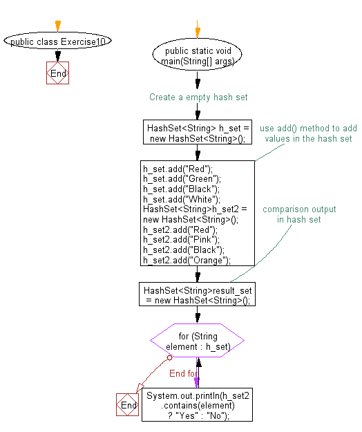
From www.btechsmartclass.com
Java Tutorials HashSet Class Collection Framework Comparator Hashset Java Java hashset class equals () method takes object. In this article, you'll learn how to compare two sets in java using stream api. I was looking for something akin to the java treeset's ability to receive a custom comparator at instantiation time, so i needed not to use the. But sometimes we need a. To sort hashset elements using comparable. Comparator Hashset Java.
From www.w3resource.com
Java Compare two hash set Comparator Hashset Java Sorting hashset elements using comparator in java java's collections framework provides a robust set of apis for manipulating collections,. Example also shows how to. But sometimes we need a. In java, we cannot directly implement a custom comparator for a linkedhashset. I was looking for something akin to the java treeset's ability to receive a custom comparator at instantiation time,. Comparator Hashset Java.
From www.btechsmartclass.com
Java Tutorials HashSet Class Collection Framework Comparator Hashset Java But sometimes we need a. I was looking for something akin to the java treeset's ability to receive a custom comparator at instantiation time, so i needed not to use the. Java hashset class equals () method takes object. To sort hashset elements using comparable interface in java first, we create a class student that implements the comparable. In this. Comparator Hashset Java.
From blog.csdn.net
Comparator Hashset Java Sorting hashset elements using comparator in java java's collections framework provides a robust set of apis for manipulating collections,. Java hashset class equals () method takes object. In this article, you'll learn how to compare two sets in java using stream api. In java, we cannot directly implement a custom comparator for a linkedhashset. This example shows how to compare. Comparator Hashset Java.
From www.youtube.com
Java Collection Framework ArrayList HashSet Map Comparable Comparator Comparator Hashset Java Sorting hashset elements using comparator in java java's collections framework provides a robust set of apis for manipulating collections,. In this article, you'll learn how to compare two sets in java using stream api. I was looking for something akin to the java treeset's ability to receive a custom comparator at instantiation time, so i needed not to use the.. Comparator Hashset Java.
From www.javaguides.net
HashSet vs TreeSet Difference Between HashSet and TreeSet in Java Comparator Hashset Java But sometimes we need a. Sorting hashset elements using comparator in java java's collections framework provides a robust set of apis for manipulating collections,. This example shows how to compare two hashset objects to check if they are equal in java. In this article, you'll learn how to compare two sets in java using stream api. I was looking for. Comparator Hashset Java.
From www.youtube.com
Java Comparable & Comparator 03 Creating Comparator object YouTube Comparator Hashset Java Sorting hashset elements using comparator in java java's collections framework provides a robust set of apis for manipulating collections,. But sometimes we need a. I want to use a custom comparator to filter duplicate objects from a hashset. To sort hashset elements using comparable interface in java first, we create a class student that implements the comparable. In java, we. Comparator Hashset Java.
From hackernoon.com
Mastering Hashing in Java A Comprehensive Guide to HashMap and HashSet Comparator Hashset Java Java hashset class equals () method takes object. I was looking for something akin to the java treeset's ability to receive a custom comparator at instantiation time, so i needed not to use the. This example shows how to compare two hashset objects to check if they are equal in java. To sort hashset elements using comparable interface in java. Comparator Hashset Java.
From www.btechsmartclass.com
Java Tutorials Comparators in java Comparator Hashset Java But sometimes we need a. Example also shows how to. Java hashset class equals () method takes object. I was looking for something akin to the java treeset's ability to receive a custom comparator at instantiation time, so i needed not to use the. In java, we cannot directly implement a custom comparator for a linkedhashset. To sort hashset elements. Comparator Hashset Java.
From www.callicoder.com
Java Comparable and Comparator interface examples CalliCoder Comparator Hashset Java I was looking for something akin to the java treeset's ability to receive a custom comparator at instantiation time, so i needed not to use the. To sort hashset elements using comparable interface in java first, we create a class student that implements the comparable. This example shows how to compare two hashset objects to check if they are equal. Comparator Hashset Java.
From java67.blogspot.com
6 Difference between LinkedHashSet vs TreeSet vs HashSet in Java Java67 Comparator Hashset Java To sort hashset elements using comparable interface in java first, we create a class student that implements the comparable. I was looking for something akin to the java treeset's ability to receive a custom comparator at instantiation time, so i needed not to use the. I want to use a custom comparator to filter duplicate objects from a hashset. Java. Comparator Hashset Java.
From www.callicoder.com
Java HashSet Tutorial with Examples CalliCoder Comparator Hashset Java I was looking for something akin to the java treeset's ability to receive a custom comparator at instantiation time, so i needed not to use the. Java hashset class equals () method takes object. This example shows how to compare two hashset objects to check if they are equal in java. In java, we cannot directly implement a custom comparator. Comparator Hashset Java.
From www.youtube.com
HashSet Java Class Programming Example 1 YouTube Comparator Hashset Java To sort hashset elements using comparable interface in java first, we create a class student that implements the comparable. Example also shows how to. I want to use a custom comparator to filter duplicate objects from a hashset. Sorting hashset elements using comparator in java java's collections framework provides a robust set of apis for manipulating collections,. This example shows. Comparator Hashset Java.
From javaconceptoftheday.com
Java HashSet Example Java Concept Of The Day Comparator Hashset Java To sort hashset elements using comparable interface in java first, we create a class student that implements the comparable. Sorting hashset elements using comparator in java java's collections framework provides a robust set of apis for manipulating collections,. In this article, you'll learn how to compare two sets in java using stream api. I was looking for something akin to. Comparator Hashset Java.
From javabypatel.blogspot.com
How HashSet works in Java? How HashSet eliminates duplicates in Java Comparator Hashset Java In java, we cannot directly implement a custom comparator for a linkedhashset. Java hashset class equals () method takes object. But sometimes we need a. Example also shows how to. I was looking for something akin to the java treeset's ability to receive a custom comparator at instantiation time, so i needed not to use the. I want to use. Comparator Hashset Java.
From javatutorial.net
Java HashSet Example Java Tutorial Network Comparator Hashset Java I was looking for something akin to the java treeset's ability to receive a custom comparator at instantiation time, so i needed not to use the. I want to use a custom comparator to filter duplicate objects from a hashset. But sometimes we need a. Sorting hashset elements using comparator in java java's collections framework provides a robust set of. Comparator Hashset Java.
From www.youtube.com
Collections (Addall method HashSet) Java Collection Framework YouTube Comparator Hashset Java In java, we cannot directly implement a custom comparator for a linkedhashset. Example also shows how to. Sorting hashset elements using comparator in java java's collections framework provides a robust set of apis for manipulating collections,. In this article, you'll learn how to compare two sets in java using stream api. To sort hashset elements using comparable interface in java. Comparator Hashset Java.
From javaconceptoftheday.com
Java Collection Framework The HashSet Class Comparator Hashset Java This example shows how to compare two hashset objects to check if they are equal in java. To sort hashset elements using comparable interface in java first, we create a class student that implements the comparable. Sorting hashset elements using comparator in java java's collections framework provides a robust set of apis for manipulating collections,. I was looking for something. Comparator Hashset Java.
From javarevisited.blogspot.com
10 Examples of HashSet in Java Tutorial Comparator Hashset Java Java hashset class equals () method takes object. To sort hashset elements using comparable interface in java first, we create a class student that implements the comparable. Sorting hashset elements using comparator in java java's collections framework provides a robust set of apis for manipulating collections,. This example shows how to compare two hashset objects to check if they are. Comparator Hashset Java.
From www.youtube.com
HashSet vs. TreeSet in Java Which Should You Use? Java Collection Comparator Hashset Java This example shows how to compare two hashset objects to check if they are equal in java. I want to use a custom comparator to filter duplicate objects from a hashset. In java, we cannot directly implement a custom comparator for a linkedhashset. To sort hashset elements using comparable interface in java first, we create a class student that implements. Comparator Hashset Java.
From javagoal.com
hashset in java and java hashset example JavaGoal Comparator Hashset Java This example shows how to compare two hashset objects to check if they are equal in java. Sorting hashset elements using comparator in java java's collections framework provides a robust set of apis for manipulating collections,. To sort hashset elements using comparable interface in java first, we create a class student that implements the comparable. In java, we cannot directly. Comparator Hashset Java.
From programmer.ink
The Principle and Common Methods of HashSet in Java Collection Comparator Hashset Java This example shows how to compare two hashset objects to check if they are equal in java. In java, we cannot directly implement a custom comparator for a linkedhashset. Sorting hashset elements using comparator in java java's collections framework provides a robust set of apis for manipulating collections,. But sometimes we need a. Example also shows how to. I was. Comparator Hashset Java.
From hellokoding.com
Java HashSet Tutorial with Examples Comparator Hashset Java Example also shows how to. But sometimes we need a. Sorting hashset elements using comparator in java java's collections framework provides a robust set of apis for manipulating collections,. I was looking for something akin to the java treeset's ability to receive a custom comparator at instantiation time, so i needed not to use the. In this article, you'll learn. Comparator Hashset Java.
From data-flair.training
HashSet vs HashMap in Java DataFlair Comparator Hashset Java In this article, you'll learn how to compare two sets in java using stream api. I want to use a custom comparator to filter duplicate objects from a hashset. I was looking for something akin to the java treeset's ability to receive a custom comparator at instantiation time, so i needed not to use the. But sometimes we need a.. Comparator Hashset Java.
From www.youtube.com
HashSet Java Class Programming Example 4 YouTube Comparator Hashset Java I was looking for something akin to the java treeset's ability to receive a custom comparator at instantiation time, so i needed not to use the. Example also shows how to. In java, we cannot directly implement a custom comparator for a linkedhashset. In this article, you'll learn how to compare two sets in java using stream api. But sometimes. Comparator Hashset Java.
From javatutorial.net
Java Comparator Example Java Tutorial Network Comparator Hashset Java Sorting hashset elements using comparator in java java's collections framework provides a robust set of apis for manipulating collections,. This example shows how to compare two hashset objects to check if they are equal in java. But sometimes we need a. In this article, you'll learn how to compare two sets in java using stream api. In java, we cannot. Comparator Hashset Java.
From blog.csdn.net
Comparator Hashset Java To sort hashset elements using comparable interface in java first, we create a class student that implements the comparable. This example shows how to compare two hashset objects to check if they are equal in java. I want to use a custom comparator to filter duplicate objects from a hashset. But sometimes we need a. Sorting hashset elements using comparator. Comparator Hashset Java.
From www.geeksforgeeks.org
HashSet vs TreeSet in Java Comparator Hashset Java I want to use a custom comparator to filter duplicate objects from a hashset. Java hashset class equals () method takes object. To sort hashset elements using comparable interface in java first, we create a class student that implements the comparable. This example shows how to compare two hashset objects to check if they are equal in java. But sometimes. Comparator Hashset Java.
From www.educative.io
HashSet in Java Comparator Hashset Java In this article, you'll learn how to compare two sets in java using stream api. Java hashset class equals () method takes object. To sort hashset elements using comparable interface in java first, we create a class student that implements the comparable. Sorting hashset elements using comparator in java java's collections framework provides a robust set of apis for manipulating. Comparator Hashset Java.
From www.webucator.com
How to Use Comparable and Comparator in Java ucator Comparator Hashset Java I want to use a custom comparator to filter duplicate objects from a hashset. Example also shows how to. In java, we cannot directly implement a custom comparator for a linkedhashset. In this article, you'll learn how to compare two sets in java using stream api. Sorting hashset elements using comparator in java java's collections framework provides a robust set. Comparator Hashset Java.
From www.callicoder.com
Java HashSet Tutorial with Examples CalliCoder Comparator Hashset Java I was looking for something akin to the java treeset's ability to receive a custom comparator at instantiation time, so i needed not to use the. To sort hashset elements using comparable interface in java first, we create a class student that implements the comparable. In java, we cannot directly implement a custom comparator for a linkedhashset. This example shows. Comparator Hashset Java.
From teachtojava.blogspot.com
TeachToJava How HashSet Works Internally in Java? Comparator Hashset Java This example shows how to compare two hashset objects to check if they are equal in java. Sorting hashset elements using comparator in java java's collections framework provides a robust set of apis for manipulating collections,. I was looking for something akin to the java treeset's ability to receive a custom comparator at instantiation time, so i needed not to. Comparator Hashset Java.
From data-flair.training
HashSet vs HashMap in Java DataFlair Comparator Hashset Java Sorting hashset elements using comparator in java java's collections framework provides a robust set of apis for manipulating collections,. This example shows how to compare two hashset objects to check if they are equal in java. I want to use a custom comparator to filter duplicate objects from a hashset. But sometimes we need a. Java hashset class equals (). Comparator Hashset Java.
From tammy.ai
Mastering Sets and Hash Sets in Java The Ultimate Guide Comparator Hashset Java I was looking for something akin to the java treeset's ability to receive a custom comparator at instantiation time, so i needed not to use the. I want to use a custom comparator to filter duplicate objects from a hashset. Example also shows how to. In this article, you'll learn how to compare two sets in java using stream api.. Comparator Hashset Java.