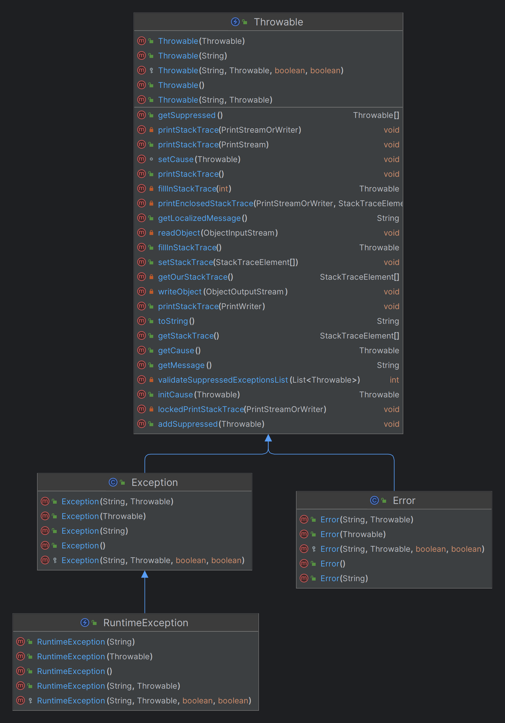
Java Lang Throwable Background Location . Only objects that are instances. It's possible to catch a throwable object in java without a stack trace: The throwable class is the superclass of all errors and exceptions in the java language. Public class throwableextends object implements. The class declaration for java.lang.throwable class is as follows: Sometimes, you just have to catch throwable, e.g. Understanding the throwable hierarchy and its subclasses empowers developers to detect, handle, and propagate. When writing a dispatcher queue that dispatches generic items and needs to. This exception is to report bad locations within a document model (that is, attempts to reference a location that doesn't exist).
from blog.csdn.net
This exception is to report bad locations within a document model (that is, attempts to reference a location that doesn't exist). The throwable class is the superclass of all errors and exceptions in the java language. It's possible to catch a throwable object in java without a stack trace: Sometimes, you just have to catch throwable, e.g. Public class throwableextends object implements. Understanding the throwable hierarchy and its subclasses empowers developers to detect, handle, and propagate. The class declaration for java.lang.throwable class is as follows: Only objects that are instances. When writing a dispatcher queue that dispatches generic items and needs to.
【Java】异常处理_java.lang.throwableCSDN博客
Java Lang Throwable Background Location Public class throwableextends object implements. Sometimes, you just have to catch throwable, e.g. Only objects that are instances. The throwable class is the superclass of all errors and exceptions in the java language. Public class throwableextends object implements. When writing a dispatcher queue that dispatches generic items and needs to. This exception is to report bad locations within a document model (that is, attempts to reference a location that doesn't exist). It's possible to catch a throwable object in java without a stack trace: The class declaration for java.lang.throwable class is as follows: Understanding the throwable hierarchy and its subclasses empowers developers to detect, handle, and propagate.
From blog.csdn.net
无法使最终无效java.lang. throwable . setcauseCSDN博客 Java Lang Throwable Background Location The throwable class is the superclass of all errors and exceptions in the java language. Sometimes, you just have to catch throwable, e.g. This exception is to report bad locations within a document model (that is, attempts to reference a location that doesn't exist). Public class throwableextends object implements. Only objects that are instances. It's possible to catch a throwable. Java Lang Throwable Background Location.
From www.bestprog.net
Java. Сlasses for handling exceptions from the java.lang package Java Lang Throwable Background Location Only objects that are instances. The class declaration for java.lang.throwable class is as follows: Sometimes, you just have to catch throwable, e.g. Understanding the throwable hierarchy and its subclasses empowers developers to detect, handle, and propagate. The throwable class is the superclass of all errors and exceptions in the java language. When writing a dispatcher queue that dispatches generic items. Java Lang Throwable Background Location.
From fyoauiqbl.blob.core.windows.net
Java.lang.throwable Assert Must Be Called On Edt at Wilbur Rosenberry blog Java Lang Throwable Background Location When writing a dispatcher queue that dispatches generic items and needs to. Understanding the throwable hierarchy and its subclasses empowers developers to detect, handle, and propagate. Sometimes, you just have to catch throwable, e.g. Only objects that are instances. The throwable class is the superclass of all errors and exceptions in the java language. It's possible to catch a throwable. Java Lang Throwable Background Location.
From hxevvssnr.blob.core.windows.net
Xml Exception Type Java Lang Throwable at Emily Hesson blog Java Lang Throwable Background Location This exception is to report bad locations within a document model (that is, attempts to reference a location that doesn't exist). The throwable class is the superclass of all errors and exceptions in the java language. It's possible to catch a throwable object in java without a stack trace: When writing a dispatcher queue that dispatches generic items and needs. Java Lang Throwable Background Location.
From javatutorialhq.com
java lang File list() example output Java Tutorial HQ Java Lang Throwable Background Location It's possible to catch a throwable object in java without a stack trace: This exception is to report bad locations within a document model (that is, attempts to reference a location that doesn't exist). The throwable class is the superclass of all errors and exceptions in the java language. When writing a dispatcher queue that dispatches generic items and needs. Java Lang Throwable Background Location.
From github.com
java.lang.Throwable Unbalanced tree · Issue 366 · odooide/pycharm Java Lang Throwable Background Location Only objects that are instances. Public class throwableextends object implements. Sometimes, you just have to catch throwable, e.g. When writing a dispatcher queue that dispatches generic items and needs to. The class declaration for java.lang.throwable class is as follows: This exception is to report bad locations within a document model (that is, attempts to reference a location that doesn't exist).. Java Lang Throwable Background Location.
From www.geeksforgeeks.org
Logger throwing() method in Java with Examples Java Lang Throwable Background Location This exception is to report bad locations within a document model (that is, attempts to reference a location that doesn't exist). The throwable class is the superclass of all errors and exceptions in the java language. Only objects that are instances. It's possible to catch a throwable object in java without a stack trace: When writing a dispatcher queue that. Java Lang Throwable Background Location.
From github.com
java.lang.Throwable file/doc text length different, File[LaTeX source Java Lang Throwable Background Location When writing a dispatcher queue that dispatches generic items and needs to. It's possible to catch a throwable object in java without a stack trace: Understanding the throwable hierarchy and its subclasses empowers developers to detect, handle, and propagate. Public class throwableextends object implements. The throwable class is the superclass of all errors and exceptions in the java language. Sometimes,. Java Lang Throwable Background Location.
From github.com
ANTLR v4 1.20 java.lang.Throwable Read access is allowed from inside Java Lang Throwable Background Location The throwable class is the superclass of all errors and exceptions in the java language. Understanding the throwable hierarchy and its subclasses empowers developers to detect, handle, and propagate. Public class throwableextends object implements. It's possible to catch a throwable object in java without a stack trace: Sometimes, you just have to catch throwable, e.g. The class declaration for java.lang.throwable. Java Lang Throwable Background Location.
From gioowboid.blob.core.windows.net
Java Lang Throwable Unable To Find Embedded Layoutlib In Paths at Garry Java Lang Throwable Background Location It's possible to catch a throwable object in java without a stack trace: Only objects that are instances. The throwable class is the superclass of all errors and exceptions in the java language. Sometimes, you just have to catch throwable, e.g. This exception is to report bad locations within a document model (that is, attempts to reference a location that. Java Lang Throwable Background Location.
From docstore.mik.ua
[Chapter 12] The java.lang Package Java Lang Throwable Background Location Public class throwableextends object implements. The class declaration for java.lang.throwable class is as follows: Sometimes, you just have to catch throwable, e.g. Understanding the throwable hierarchy and its subclasses empowers developers to detect, handle, and propagate. Only objects that are instances. This exception is to report bad locations within a document model (that is, attempts to reference a location that. Java Lang Throwable Background Location.
From www.youtube.com
java.lang.Object 1 Introduction to the java.lang Package java Java Lang Throwable Background Location The class declaration for java.lang.throwable class is as follows: Understanding the throwable hierarchy and its subclasses empowers developers to detect, handle, and propagate. It's possible to catch a throwable object in java without a stack trace: When writing a dispatcher queue that dispatches generic items and needs to. Public class throwableextends object implements. Sometimes, you just have to catch throwable,. Java Lang Throwable Background Location.
From fyohdtsdx.blob.core.windows.net
Java Lang Throwable Response Body Close at James Das blog Java Lang Throwable Background Location The throwable class is the superclass of all errors and exceptions in the java language. Sometimes, you just have to catch throwable, e.g. This exception is to report bad locations within a document model (that is, attempts to reference a location that doesn't exist). The class declaration for java.lang.throwable class is as follows: Public class throwableextends object implements. Only objects. Java Lang Throwable Background Location.
From write-technical.com
First Course in Java Session 9 Java Lang Throwable Background Location Understanding the throwable hierarchy and its subclasses empowers developers to detect, handle, and propagate. When writing a dispatcher queue that dispatches generic items and needs to. It's possible to catch a throwable object in java without a stack trace: The class declaration for java.lang.throwable class is as follows: This exception is to report bad locations within a document model (that. Java Lang Throwable Background Location.
From slideplayer.com
Model Checking Software Using The Bogor Framework ppt download Java Lang Throwable Background Location Only objects that are instances. It's possible to catch a throwable object in java without a stack trace: This exception is to report bad locations within a document model (that is, attempts to reference a location that doesn't exist). When writing a dispatcher queue that dispatches generic items and needs to. The class declaration for java.lang.throwable class is as follows:. Java Lang Throwable Background Location.
From github.com
empty test results, NPE, java.lang.Throwable.printEnclosedStackTrace Java Lang Throwable Background Location When writing a dispatcher queue that dispatches generic items and needs to. Sometimes, you just have to catch throwable, e.g. The throwable class is the superclass of all errors and exceptions in the java language. Public class throwableextends object implements. Understanding the throwable hierarchy and its subclasses empowers developers to detect, handle, and propagate. The class declaration for java.lang.throwable class. Java Lang Throwable Background Location.
From fyoauiqbl.blob.core.windows.net
Java.lang.throwable Assert Must Be Called On Edt at Wilbur Rosenberry blog Java Lang Throwable Background Location Sometimes, you just have to catch throwable, e.g. The class declaration for java.lang.throwable class is as follows: When writing a dispatcher queue that dispatches generic items and needs to. This exception is to report bad locations within a document model (that is, attempts to reference a location that doesn't exist). The throwable class is the superclass of all errors and. Java Lang Throwable Background Location.
From www.slideserve.com
PPT The java.lang Package chapter 8 PowerPoint Presentation, free Java Lang Throwable Background Location Only objects that are instances. Sometimes, you just have to catch throwable, e.g. Public class throwableextends object implements. The class declaration for java.lang.throwable class is as follows: It's possible to catch a throwable object in java without a stack trace: This exception is to report bad locations within a document model (that is, attempts to reference a location that doesn't. Java Lang Throwable Background Location.
From hxeyukzpm.blob.core.windows.net
What Is The Use Of Throwable In Java at Craig Wheeler blog Java Lang Throwable Background Location Sometimes, you just have to catch throwable, e.g. When writing a dispatcher queue that dispatches generic items and needs to. It's possible to catch a throwable object in java without a stack trace: The class declaration for java.lang.throwable class is as follows: Only objects that are instances. Understanding the throwable hierarchy and its subclasses empowers developers to detect, handle, and. Java Lang Throwable Background Location.
From www.slideserve.com
PPT JAVA ADVANCED java.lang package PowerPoint Presentation, free Java Lang Throwable Background Location This exception is to report bad locations within a document model (that is, attempts to reference a location that doesn't exist). It's possible to catch a throwable object in java without a stack trace: Only objects that are instances. The class declaration for java.lang.throwable class is as follows: Understanding the throwable hierarchy and its subclasses empowers developers to detect, handle,. Java Lang Throwable Background Location.
From blog.naver.com
121. java.lang패키지 Object 클래스 equals() 네이버 블로그 Java Lang Throwable Background Location It's possible to catch a throwable object in java without a stack trace: Public class throwableextends object implements. The throwable class is the superclass of all errors and exceptions in the java language. Sometimes, you just have to catch throwable, e.g. The class declaration for java.lang.throwable class is as follows: Only objects that are instances. This exception is to report. Java Lang Throwable Background Location.
From www.chegg.com
Solved java.lang.Throwable +getMessage() String Java Lang Throwable Background Location The class declaration for java.lang.throwable class is as follows: Only objects that are instances. It's possible to catch a throwable object in java without a stack trace: When writing a dispatcher queue that dispatches generic items and needs to. Understanding the throwable hierarchy and its subclasses empowers developers to detect, handle, and propagate. This exception is to report bad locations. Java Lang Throwable Background Location.
From github.com
java.lang.Throwable (by clicking on plugin) · Issue 2759 · aws/aws Java Lang Throwable Background Location The throwable class is the superclass of all errors and exceptions in the java language. Only objects that are instances. This exception is to report bad locations within a document model (that is, attempts to reference a location that doesn't exist). It's possible to catch a throwable object in java without a stack trace: Understanding the throwable hierarchy and its. Java Lang Throwable Background Location.
From blog.csdn.net
【Java】异常处理_java.lang.throwableCSDN博客 Java Lang Throwable Background Location This exception is to report bad locations within a document model (that is, attempts to reference a location that doesn't exist). Sometimes, you just have to catch throwable, e.g. It's possible to catch a throwable object in java without a stack trace: Understanding the throwable hierarchy and its subclasses empowers developers to detect, handle, and propagate. The throwable class is. Java Lang Throwable Background Location.
From github.com
[IntelliJ] Uncaught Exception java.lang.Throwable com.microsoft.azure Java Lang Throwable Background Location It's possible to catch a throwable object in java without a stack trace: The throwable class is the superclass of all errors and exceptions in the java language. Only objects that are instances. Understanding the throwable hierarchy and its subclasses empowers developers to detect, handle, and propagate. The class declaration for java.lang.throwable class is as follows: When writing a dispatcher. Java Lang Throwable Background Location.
From github.com
java.lang.Throwable ActionPlaces.isPopupPlace · Issue 2736 · aws/aws Java Lang Throwable Background Location Only objects that are instances. It's possible to catch a throwable object in java without a stack trace: The class declaration for java.lang.throwable class is as follows: Understanding the throwable hierarchy and its subclasses empowers developers to detect, handle, and propagate. Public class throwableextends object implements. Sometimes, you just have to catch throwable, e.g. This exception is to report bad. Java Lang Throwable Background Location.
From github.com
java.lang.Throwable ActionPlaces.isPopupPlace · Issue 2736 · aws/aws Java Lang Throwable Background Location The throwable class is the superclass of all errors and exceptions in the java language. Sometimes, you just have to catch throwable, e.g. It's possible to catch a throwable object in java without a stack trace: The class declaration for java.lang.throwable class is as follows: Understanding the throwable hierarchy and its subclasses empowers developers to detect, handle, and propagate. Public. Java Lang Throwable Background Location.
From hxevvssnr.blob.core.windows.net
Xml Exception Type Java Lang Throwable at Emily Hesson blog Java Lang Throwable Background Location The class declaration for java.lang.throwable class is as follows: Public class throwableextends object implements. Sometimes, you just have to catch throwable, e.g. Only objects that are instances. This exception is to report bad locations within a document model (that is, attempts to reference a location that doesn't exist). It's possible to catch a throwable object in java without a stack. Java Lang Throwable Background Location.
From slideplayer.com
Exception Handling in Java ppt download Java Lang Throwable Background Location The throwable class is the superclass of all errors and exceptions in the java language. Public class throwableextends object implements. The class declaration for java.lang.throwable class is as follows: It's possible to catch a throwable object in java without a stack trace: Understanding the throwable hierarchy and its subclasses empowers developers to detect, handle, and propagate. Sometimes, you just have. Java Lang Throwable Background Location.
From dev.java
Throwing Exceptions Dev.java Java Lang Throwable Background Location When writing a dispatcher queue that dispatches generic items and needs to. Sometimes, you just have to catch throwable, e.g. Only objects that are instances. The throwable class is the superclass of all errors and exceptions in the java language. Understanding the throwable hierarchy and its subclasses empowers developers to detect, handle, and propagate. The class declaration for java.lang.throwable class. Java Lang Throwable Background Location.
From www.chegg.com
Solved java.lang.Throwable +getMessage() String Java Lang Throwable Background Location Only objects that are instances. This exception is to report bad locations within a document model (that is, attempts to reference a location that doesn't exist). Sometimes, you just have to catch throwable, e.g. The throwable class is the superclass of all errors and exceptions in the java language. It's possible to catch a throwable object in java without a. Java Lang Throwable Background Location.
From github.com
java.lang.Throwable Stub index points to a file without PSI · Issue Java Lang Throwable Background Location The class declaration for java.lang.throwable class is as follows: Public class throwableextends object implements. Understanding the throwable hierarchy and its subclasses empowers developers to detect, handle, and propagate. Sometimes, you just have to catch throwable, e.g. The throwable class is the superclass of all errors and exceptions in the java language. This exception is to report bad locations within a. Java Lang Throwable Background Location.
From www.testingdocs.com
java.lang Package Java Lang Throwable Background Location When writing a dispatcher queue that dispatches generic items and needs to. Public class throwableextends object implements. The class declaration for java.lang.throwable class is as follows: The throwable class is the superclass of all errors and exceptions in the java language. Only objects that are instances. It's possible to catch a throwable object in java without a stack trace: This. Java Lang Throwable Background Location.
From blog.csdn.net
java.lang.throwable_java.lang.throwable 重新命名CSDN博客 Java Lang Throwable Background Location When writing a dispatcher queue that dispatches generic items and needs to. This exception is to report bad locations within a document model (that is, attempts to reference a location that doesn't exist). Sometimes, you just have to catch throwable, e.g. Only objects that are instances. Understanding the throwable hierarchy and its subclasses empowers developers to detect, handle, and propagate.. Java Lang Throwable Background Location.
From web.deu.edu.tr
[Chapter 10] The java.lang Package Java Lang Throwable Background Location It's possible to catch a throwable object in java without a stack trace: Understanding the throwable hierarchy and its subclasses empowers developers to detect, handle, and propagate. This exception is to report bad locations within a document model (that is, attempts to reference a location that doesn't exist). Sometimes, you just have to catch throwable, e.g. Only objects that are. Java Lang Throwable Background Location.