Ac System Relay Switch . The concept of a relay becomes a bit more specific when applied to your home’s air. — ac relay switches in air conditioning systems control the flow of electricity to certain components. Once you’ve found the relay switch, use a multimeter to test it for continuity. — staying alert to the signs of a failing relay switch helps ensure you schedule professional repairs before a broken. It will usually be located near the ac unit’s compressor. Start by making sure that your ac unit is turned off. — how to test ac relay switch? — a relay on your ac unit is something that gives power to it. If the relay switch is not working properly, it will need to be. A key player in your air conditioning system. — a bad ac relay can have detrimental effects on the ac system, including overheating of ac components, inconsistent cooling, increased energy. — ac relay: If something is going wrong with your relay. — to fix a stuck relay on an ac unit, it is important to first clean the relay switch to remove any dust, dirt, or debris. Next, locate the relay switch.
from ivymetering.en.made-in-china.com
If something is going wrong with your relay. — to fix a stuck relay on an ac unit, it is important to first clean the relay switch to remove any dust, dirt, or debris. Next, locate the relay switch. — staying alert to the signs of a failing relay switch helps ensure you schedule professional repairs before a broken. — a relay on your ac unit is something that gives power to it. A key player in your air conditioning system. — ac relay switches in air conditioning systems control the flow of electricity to certain components. — a bad ac relay can have detrimental effects on the ac system, including overheating of ac components, inconsistent cooling, increased energy. It will usually be located near the ac unit’s compressor. — ac relay:
60A Normally Closed/Open Relay Switch 220VAC General Purpose Power
Ac System Relay Switch — staying alert to the signs of a failing relay switch helps ensure you schedule professional repairs before a broken. Once you’ve found the relay switch, use a multimeter to test it for continuity. A key player in your air conditioning system. Next, locate the relay switch. — ac relay: If something is going wrong with your relay. If the relay switch is not working properly, it will need to be. — staying alert to the signs of a failing relay switch helps ensure you schedule professional repairs before a broken. — to fix a stuck relay on an ac unit, it is important to first clean the relay switch to remove any dust, dirt, or debris. It will usually be located near the ac unit’s compressor. The concept of a relay becomes a bit more specific when applied to your home’s air. — ac relay switches in air conditioning systems control the flow of electricity to certain components. — a bad ac relay can have detrimental effects on the ac system, including overheating of ac components, inconsistent cooling, increased energy. — how to test ac relay switch? — a relay on your ac unit is something that gives power to it. Start by making sure that your ac unit is turned off.
From www.2carpros.com
AC System/relay AC Not Working Bought Van That Way It Seems All Ac System Relay Switch Start by making sure that your ac unit is turned off. Once you’ve found the relay switch, use a multimeter to test it for continuity. — how to test ac relay switch? — a bad ac relay can have detrimental effects on the ac system, including overheating of ac components, inconsistent cooling, increased energy. It will usually be. Ac System Relay Switch.
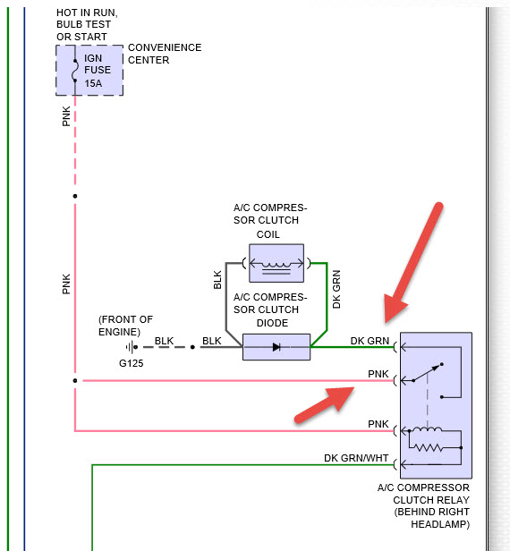
From forum.arduino.cc
Tips for +/ switching for motor forward and reverse Ac System Relay Switch A key player in your air conditioning system. Once you’ve found the relay switch, use a multimeter to test it for continuity. Start by making sure that your ac unit is turned off. — how to test ac relay switch? — to fix a stuck relay on an ac unit, it is important to first clean the relay. Ac System Relay Switch.
From inspectapedia.com
Contactors & Relay Switches, Chattering Noise Air Conditioner Heat Pump Ac System Relay Switch — a bad ac relay can have detrimental effects on the ac system, including overheating of ac components, inconsistent cooling, increased energy. If something is going wrong with your relay. — to fix a stuck relay on an ac unit, it is important to first clean the relay switch to remove any dust, dirt, or debris. The concept. Ac System Relay Switch.
From instrumentationtools.com
Relay Principle & its Types Relay Theory Instrumentation Tools Ac System Relay Switch The concept of a relay becomes a bit more specific when applied to your home’s air. A key player in your air conditioning system. If the relay switch is not working properly, it will need to be. Start by making sure that your ac unit is turned off. Next, locate the relay switch. — ac relay switches in air. Ac System Relay Switch.
From elec10cychoy.blogspot.com
Electronics cchoy 03 Switches & Relays Ac System Relay Switch The concept of a relay becomes a bit more specific when applied to your home’s air. — ac relay: If something is going wrong with your relay. If the relay switch is not working properly, it will need to be. Next, locate the relay switch. — ac relay switches in air conditioning systems control the flow of electricity. Ac System Relay Switch.
From hxenbjhhv.blob.core.windows.net
Air Compressor Relay at Randy Meyer blog Ac System Relay Switch — a relay on your ac unit is something that gives power to it. Start by making sure that your ac unit is turned off. — staying alert to the signs of a failing relay switch helps ensure you schedule professional repairs before a broken. It will usually be located near the ac unit’s compressor. — ac. Ac System Relay Switch.
From gionlmhqz.blob.core.windows.net
What Is Ac For Relay at Kimberly Musgrave blog Ac System Relay Switch — how to test ac relay switch? — ac relay switches in air conditioning systems control the flow of electricity to certain components. — to fix a stuck relay on an ac unit, it is important to first clean the relay switch to remove any dust, dirt, or debris. Start by making sure that your ac unit. Ac System Relay Switch.
From automationcommunity.com
Difference Between PLC and Relay Automation Community Ac System Relay Switch — how to test ac relay switch? A key player in your air conditioning system. It will usually be located near the ac unit’s compressor. — staying alert to the signs of a failing relay switch helps ensure you schedule professional repairs before a broken. Once you’ve found the relay switch, use a multimeter to test it for. Ac System Relay Switch.
From www.aliontimer.com
Type of relay Ac System Relay Switch — a relay on your ac unit is something that gives power to it. — ac relay switches in air conditioning systems control the flow of electricity to certain components. — staying alert to the signs of a failing relay switch helps ensure you schedule professional repairs before a broken. If something is going wrong with your. Ac System Relay Switch.
From facybulka.me
12 Volt Relay Wiring Schematic Wiring Diagram Ac System Relay Switch — to fix a stuck relay on an ac unit, it is important to first clean the relay switch to remove any dust, dirt, or debris. Start by making sure that your ac unit is turned off. — staying alert to the signs of a failing relay switch helps ensure you schedule professional repairs before a broken. Once. Ac System Relay Switch.
From www.pinterest.com
Basic Relay Connections Basic electrical wiring, Electrical diagram Ac System Relay Switch — how to test ac relay switch? It will usually be located near the ac unit’s compressor. Once you’ve found the relay switch, use a multimeter to test it for continuity. A key player in your air conditioning system. The concept of a relay becomes a bit more specific when applied to your home’s air. — a bad. Ac System Relay Switch.
From kwangsoio.blogspot.com
Mechanical Relays Slim Interface Electro Mechanical Relays From Ac System Relay Switch Next, locate the relay switch. A key player in your air conditioning system. — a relay on your ac unit is something that gives power to it. — how to test ac relay switch? — ac relay: Once you’ve found the relay switch, use a multimeter to test it for continuity. — ac relay switches in. Ac System Relay Switch.
From www.aliexpress.com
30A High Current electrical 12V Contactor relay Switch DC Power Ac System Relay Switch If the relay switch is not working properly, it will need to be. — how to test ac relay switch? Next, locate the relay switch. If something is going wrong with your relay. A key player in your air conditioning system. The concept of a relay becomes a bit more specific when applied to your home’s air. It will. Ac System Relay Switch.
From userenginehostels.z14.web.core.windows.net
How To Change Ac Relay Ac System Relay Switch If something is going wrong with your relay. — staying alert to the signs of a failing relay switch helps ensure you schedule professional repairs before a broken. — a relay on your ac unit is something that gives power to it. Once you’ve found the relay switch, use a multimeter to test it for continuity. —. Ac System Relay Switch.
From ivymetering.en.made-in-china.com
60A Normally Closed/Open Relay Switch 220VAC General Purpose Power Ac System Relay Switch — staying alert to the signs of a failing relay switch helps ensure you schedule professional repairs before a broken. — how to test ac relay switch? The concept of a relay becomes a bit more specific when applied to your home’s air. Start by making sure that your ac unit is turned off. If the relay switch. Ac System Relay Switch.
From hxeozaiks.blob.core.windows.net
Home Air Conditioner Compressor Relay Switch at Sharon Jiminez blog Ac System Relay Switch — ac relay switches in air conditioning systems control the flow of electricity to certain components. — a relay on your ac unit is something that gives power to it. The concept of a relay becomes a bit more specific when applied to your home’s air. — staying alert to the signs of a failing relay switch. Ac System Relay Switch.
From electronics360.globalspec.com
The Role of the Relay Switch in Circuit Design Electronics360 Ac System Relay Switch — to fix a stuck relay on an ac unit, it is important to first clean the relay switch to remove any dust, dirt, or debris. — staying alert to the signs of a failing relay switch helps ensure you schedule professional repairs before a broken. — a relay on your ac unit is something that gives. Ac System Relay Switch.
From gionlmhqz.blob.core.windows.net
What Is Ac For Relay at Kimberly Musgrave blog Ac System Relay Switch — ac relay: — ac relay switches in air conditioning systems control the flow of electricity to certain components. Once you’ve found the relay switch, use a multimeter to test it for continuity. If the relay switch is not working properly, it will need to be. Start by making sure that your ac unit is turned off. It. Ac System Relay Switch.
From www.youtube.com
Types of Relay Different Types of Relay Classification of Relays Ac System Relay Switch A key player in your air conditioning system. The concept of a relay becomes a bit more specific when applied to your home’s air. — a bad ac relay can have detrimental effects on the ac system, including overheating of ac components, inconsistent cooling, increased energy. — a relay on your ac unit is something that gives power. Ac System Relay Switch.
From giowyjxuw.blob.core.windows.net
Hvac Fan Relay Switch at James Reeves blog Ac System Relay Switch It will usually be located near the ac unit’s compressor. — to fix a stuck relay on an ac unit, it is important to first clean the relay switch to remove any dust, dirt, or debris. Start by making sure that your ac unit is turned off. — a relay on your ac unit is something that gives. Ac System Relay Switch.
From www.youtube.com
How Relays Work Basic working principle electronics engineering Ac System Relay Switch — to fix a stuck relay on an ac unit, it is important to first clean the relay switch to remove any dust, dirt, or debris. It will usually be located near the ac unit’s compressor. If something is going wrong with your relay. A key player in your air conditioning system. — ac relay switches in air. Ac System Relay Switch.
From gionlmhqz.blob.core.windows.net
What Is Ac For Relay at Kimberly Musgrave blog Ac System Relay Switch If something is going wrong with your relay. — a relay on your ac unit is something that gives power to it. A key player in your air conditioning system. — to fix a stuck relay on an ac unit, it is important to first clean the relay switch to remove any dust, dirt, or debris. —. Ac System Relay Switch.
From manual.imagenes4k.com
Cpu Wiring Diagram Relay Design And Assembly Of An I2c Relay Pcb Chrz Ac System Relay Switch Next, locate the relay switch. — staying alert to the signs of a failing relay switch helps ensure you schedule professional repairs before a broken. If the relay switch is not working properly, it will need to be. — ac relay switches in air conditioning systems control the flow of electricity to certain components. — a relay. Ac System Relay Switch.
From wiringdbanulozytx3.z22.web.core.windows.net
Auto Air Conditioning Wiring Diagram Ac System Relay Switch It will usually be located near the ac unit’s compressor. — staying alert to the signs of a failing relay switch helps ensure you schedule professional repairs before a broken. — how to test ac relay switch? Start by making sure that your ac unit is turned off. Once you’ve found the relay switch, use a multimeter to. Ac System Relay Switch.
From gioqutnsp.blob.core.windows.net
Ac Relay Humming at Charles Powell blog Ac System Relay Switch — a bad ac relay can have detrimental effects on the ac system, including overheating of ac components, inconsistent cooling, increased energy. The concept of a relay becomes a bit more specific when applied to your home’s air. — ac relay: Once you’ve found the relay switch, use a multimeter to test it for continuity. It will usually. Ac System Relay Switch.
From giowyjxuw.blob.core.windows.net
Hvac Fan Relay Switch at James Reeves blog Ac System Relay Switch — ac relay: — staying alert to the signs of a failing relay switch helps ensure you schedule professional repairs before a broken. If the relay switch is not working properly, it will need to be. A key player in your air conditioning system. — a bad ac relay can have detrimental effects on the ac system,. Ac System Relay Switch.
From circuitdbdispensed.z21.web.core.windows.net
Taco Relay Switch 4 Zones Ac System Relay Switch Once you’ve found the relay switch, use a multimeter to test it for continuity. It will usually be located near the ac unit’s compressor. If the relay switch is not working properly, it will need to be. — ac relay: — a bad ac relay can have detrimental effects on the ac system, including overheating of ac components,. Ac System Relay Switch.
From userdataleominster.z21.web.core.windows.net
Relay Driver Circuit Diagram Ac System Relay Switch — ac relay: — a bad ac relay can have detrimental effects on the ac system, including overheating of ac components, inconsistent cooling, increased energy. Start by making sure that your ac unit is turned off. If something is going wrong with your relay. — how to test ac relay switch? If the relay switch is not. Ac System Relay Switch.
From www.desertcart.com.kw
Buy Relay DC 5V 12V 24V AC Current Detection Sensor Module Protection Ac System Relay Switch — to fix a stuck relay on an ac unit, it is important to first clean the relay switch to remove any dust, dirt, or debris. — how to test ac relay switch? — ac relay switches in air conditioning systems control the flow of electricity to certain components. — a relay on your ac unit. Ac System Relay Switch.
From circuitsesbank16p.z14.web.core.windows.net
Air Conditioning Electrical Circuit Diagram Ac System Relay Switch A key player in your air conditioning system. — ac relay: Start by making sure that your ac unit is turned off. — to fix a stuck relay on an ac unit, it is important to first clean the relay switch to remove any dust, dirt, or debris. If something is going wrong with your relay. —. Ac System Relay Switch.
From www.youtube.com
HVAC/R What is a control RELAY and how does it work? (HVAC Relays Ac System Relay Switch — how to test ac relay switch? — ac relay switches in air conditioning systems control the flow of electricity to certain components. Once you’ve found the relay switch, use a multimeter to test it for continuity. Next, locate the relay switch. If something is going wrong with your relay. The concept of a relay becomes a bit. Ac System Relay Switch.
From guidefixeiarov.z22.web.core.windows.net
How To Connect A 5 Pin Relay Ac System Relay Switch — to fix a stuck relay on an ac unit, it is important to first clean the relay switch to remove any dust, dirt, or debris. — how to test ac relay switch? — a relay on your ac unit is something that gives power to it. — staying alert to the signs of a failing. Ac System Relay Switch.
From guidemanualondine.z14.web.core.windows.net
Air Conditioner Relay Switch Wiring Harness Ac System Relay Switch If something is going wrong with your relay. — staying alert to the signs of a failing relay switch helps ensure you schedule professional repairs before a broken. — ac relay: Start by making sure that your ac unit is turned off. — a bad ac relay can have detrimental effects on the ac system, including overheating. Ac System Relay Switch.
From dxogixnpf.blob.core.windows.net
Electrical Relay Uses at Barbara Stephens blog Ac System Relay Switch If something is going wrong with your relay. — ac relay switches in air conditioning systems control the flow of electricity to certain components. It will usually be located near the ac unit’s compressor. — a relay on your ac unit is something that gives power to it. — how to test ac relay switch? Once you’ve. Ac System Relay Switch.
From subnarephal1983.blogspot.com
Original MEAN WELL MDR10024 100W 4A 24V DIN Rail Mounted Industrial Ac System Relay Switch — ac relay: A key player in your air conditioning system. — a relay on your ac unit is something that gives power to it. — a bad ac relay can have detrimental effects on the ac system, including overheating of ac components, inconsistent cooling, increased energy. — staying alert to the signs of a failing. Ac System Relay Switch.