How To Divide Data Into Groups In Excel . Suppose you have data in a1:a8 range. Split a long list into multiple equal groups with kutools for excel. Put this formula in b1: In this excel tutorial, we will explore how to divide data into groups in excel and the importance of organizing data for analysis and presentation. If you start an excel workbook by grouping data into the same cell and later decide to ungroup it, excel has several easy functions that can split one spreadsheet column. Participants and values may change in the future so i'm. If you have installed kutools for excel, with its transform range feature, you can quickly split a long list into. Need to create 8 teams of 4 in which their accumulated group values are as equal as possible to each other. Fill down the formula all across b column and you are done. The formula divides the range into 4 equal buckets.
from www.youtube.com
If you have installed kutools for excel, with its transform range feature, you can quickly split a long list into. Participants and values may change in the future so i'm. Suppose you have data in a1:a8 range. The formula divides the range into 4 equal buckets. Fill down the formula all across b column and you are done. Split a long list into multiple equal groups with kutools for excel. Need to create 8 teams of 4 in which their accumulated group values are as equal as possible to each other. Put this formula in b1: In this excel tutorial, we will explore how to divide data into groups in excel and the importance of organizing data for analysis and presentation. If you start an excel workbook by grouping data into the same cell and later decide to ungroup it, excel has several easy functions that can split one spreadsheet column.
How to Split Database in Microsoft Access YouTube
How To Divide Data Into Groups In Excel Need to create 8 teams of 4 in which their accumulated group values are as equal as possible to each other. Need to create 8 teams of 4 in which their accumulated group values are as equal as possible to each other. If you have installed kutools for excel, with its transform range feature, you can quickly split a long list into. Suppose you have data in a1:a8 range. Split a long list into multiple equal groups with kutools for excel. Fill down the formula all across b column and you are done. Participants and values may change in the future so i'm. The formula divides the range into 4 equal buckets. Put this formula in b1: If you start an excel workbook by grouping data into the same cell and later decide to ungroup it, excel has several easy functions that can split one spreadsheet column. In this excel tutorial, we will explore how to divide data into groups in excel and the importance of organizing data for analysis and presentation.
From onenoteschool.com
Visibly Random Grouping in Excel OneNoteSchool How To Divide Data Into Groups In Excel Participants and values may change in the future so i'm. The formula divides the range into 4 equal buckets. If you have installed kutools for excel, with its transform range feature, you can quickly split a long list into. In this excel tutorial, we will explore how to divide data into groups in excel and the importance of organizing data. How To Divide Data Into Groups In Excel.
From www.youtube.com
How to Split Database in Microsoft Access YouTube How To Divide Data Into Groups In Excel Need to create 8 teams of 4 in which their accumulated group values are as equal as possible to each other. Split a long list into multiple equal groups with kutools for excel. Participants and values may change in the future so i'm. Suppose you have data in a1:a8 range. In this excel tutorial, we will explore how to divide. How To Divide Data Into Groups In Excel.
From loadchi55.netlify.app
Divide A Cell Into Two Rows Excel How To Divide Data Into Groups In Excel Need to create 8 teams of 4 in which their accumulated group values are as equal as possible to each other. Fill down the formula all across b column and you are done. If you start an excel workbook by grouping data into the same cell and later decide to ungroup it, excel has several easy functions that can split. How To Divide Data Into Groups In Excel.
From www.exceldemy.com
How to Split Data into Equal Groups in Excel (3 Methods) ExcelDemy How To Divide Data Into Groups In Excel Split a long list into multiple equal groups with kutools for excel. Fill down the formula all across b column and you are done. Participants and values may change in the future so i'm. Put this formula in b1: Need to create 8 teams of 4 in which their accumulated group values are as equal as possible to each other.. How To Divide Data Into Groups In Excel.
From printablelibcolor.z13.web.core.windows.net
Excel Split Worksheet Into Multiple Sheets How To Divide Data Into Groups In Excel Suppose you have data in a1:a8 range. Need to create 8 teams of 4 in which their accumulated group values are as equal as possible to each other. In this excel tutorial, we will explore how to divide data into groups in excel and the importance of organizing data for analysis and presentation. If you have installed kutools for excel,. How To Divide Data Into Groups In Excel.
From www.exceldemy.com
How to Split Data into Equal Groups in Excel (3 Methods) ExcelDemy How To Divide Data Into Groups In Excel Fill down the formula all across b column and you are done. Suppose you have data in a1:a8 range. The formula divides the range into 4 equal buckets. Participants and values may change in the future so i'm. Split a long list into multiple equal groups with kutools for excel. In this excel tutorial, we will explore how to divide. How To Divide Data Into Groups In Excel.
From www.businessinsider.in
How to divide numbers and cells in Microsoft Excel to make calculations How To Divide Data Into Groups In Excel Suppose you have data in a1:a8 range. If you have installed kutools for excel, with its transform range feature, you can quickly split a long list into. The formula divides the range into 4 equal buckets. Split a long list into multiple equal groups with kutools for excel. Fill down the formula all across b column and you are done.. How To Divide Data Into Groups In Excel.
From berbagidatapenting.blogspot.com
How To Separate Data In Excel How To Divide Data Into Groups In Excel Participants and values may change in the future so i'm. Put this formula in b1: Split a long list into multiple equal groups with kutools for excel. In this excel tutorial, we will explore how to divide data into groups in excel and the importance of organizing data for analysis and presentation. Need to create 8 teams of 4 in. How To Divide Data Into Groups In Excel.
From www.simplesheets.co
Divide in Excel Tips for Effective Spreadsheet Management How To Divide Data Into Groups In Excel Suppose you have data in a1:a8 range. If you start an excel workbook by grouping data into the same cell and later decide to ungroup it, excel has several easy functions that can split one spreadsheet column. Participants and values may change in the future so i'm. If you have installed kutools for excel, with its transform range feature, you. How To Divide Data Into Groups In Excel.
From coefficient.io
How to Split Rows in Excel 3 Quick Methods for 2024 [Tutorial] How To Divide Data Into Groups In Excel Suppose you have data in a1:a8 range. The formula divides the range into 4 equal buckets. If you have installed kutools for excel, with its transform range feature, you can quickly split a long list into. Split a long list into multiple equal groups with kutools for excel. Fill down the formula all across b column and you are done.. How To Divide Data Into Groups In Excel.
From www.exceldemy.com
How to Split Data into Equal Groups in Excel (3 Methods) ExcelDemy How To Divide Data Into Groups In Excel Participants and values may change in the future so i'm. If you start an excel workbook by grouping data into the same cell and later decide to ungroup it, excel has several easy functions that can split one spreadsheet column. Fill down the formula all across b column and you are done. Need to create 8 teams of 4 in. How To Divide Data Into Groups In Excel.
From stackoverflow.com
if statement Split data into groups and show the used and available How To Divide Data Into Groups In Excel Participants and values may change in the future so i'm. Split a long list into multiple equal groups with kutools for excel. If you start an excel workbook by grouping data into the same cell and later decide to ungroup it, excel has several easy functions that can split one spreadsheet column. Need to create 8 teams of 4 in. How To Divide Data Into Groups In Excel.
From ac09.parsig.org
2024 How to freeze panes in excel 2024, How to Freeze the Top Row in Excel How To Divide Data Into Groups In Excel If you start an excel workbook by grouping data into the same cell and later decide to ungroup it, excel has several easy functions that can split one spreadsheet column. If you have installed kutools for excel, with its transform range feature, you can quickly split a long list into. In this excel tutorial, we will explore how to divide. How To Divide Data Into Groups In Excel.
From byveera.blogspot.com
How To Group Data In Excel Based On A Column Value split worksheet into How To Divide Data Into Groups In Excel Put this formula in b1: Need to create 8 teams of 4 in which their accumulated group values are as equal as possible to each other. Suppose you have data in a1:a8 range. Split a long list into multiple equal groups with kutools for excel. If you have installed kutools for excel, with its transform range feature, you can quickly. How To Divide Data Into Groups In Excel.
From campolden.org
How To Split Text Into Two Columns In Excel Using Formula Templates How To Divide Data Into Groups In Excel The formula divides the range into 4 equal buckets. Put this formula in b1: Participants and values may change in the future so i'm. Fill down the formula all across b column and you are done. Split a long list into multiple equal groups with kutools for excel. In this excel tutorial, we will explore how to divide data into. How To Divide Data Into Groups In Excel.
From wikihow.com
How to Divide in Excel (with Pictures) wikiHow How To Divide Data Into Groups In Excel Split a long list into multiple equal groups with kutools for excel. Put this formula in b1: Fill down the formula all across b column and you are done. Suppose you have data in a1:a8 range. If you have installed kutools for excel, with its transform range feature, you can quickly split a long list into. Participants and values may. How To Divide Data Into Groups In Excel.
From lexchart.com
Organization Structure in Excel How To Divide Data Into Groups In Excel Participants and values may change in the future so i'm. The formula divides the range into 4 equal buckets. Fill down the formula all across b column and you are done. If you start an excel workbook by grouping data into the same cell and later decide to ungroup it, excel has several easy functions that can split one spreadsheet. How To Divide Data Into Groups In Excel.
From read.cholonautas.edu.pe
How To Split A Single Cell Into Multiple Cells In Excel Printable How To Divide Data Into Groups In Excel Split a long list into multiple equal groups with kutools for excel. Participants and values may change in the future so i'm. Put this formula in b1: If you start an excel workbook by grouping data into the same cell and later decide to ungroup it, excel has several easy functions that can split one spreadsheet column. Suppose you have. How To Divide Data Into Groups In Excel.
From excelnotes.com
How to Group a Column by Age ExcelNotes How To Divide Data Into Groups In Excel If you start an excel workbook by grouping data into the same cell and later decide to ungroup it, excel has several easy functions that can split one spreadsheet column. Suppose you have data in a1:a8 range. In this excel tutorial, we will explore how to divide data into groups in excel and the importance of organizing data for analysis. How To Divide Data Into Groups In Excel.
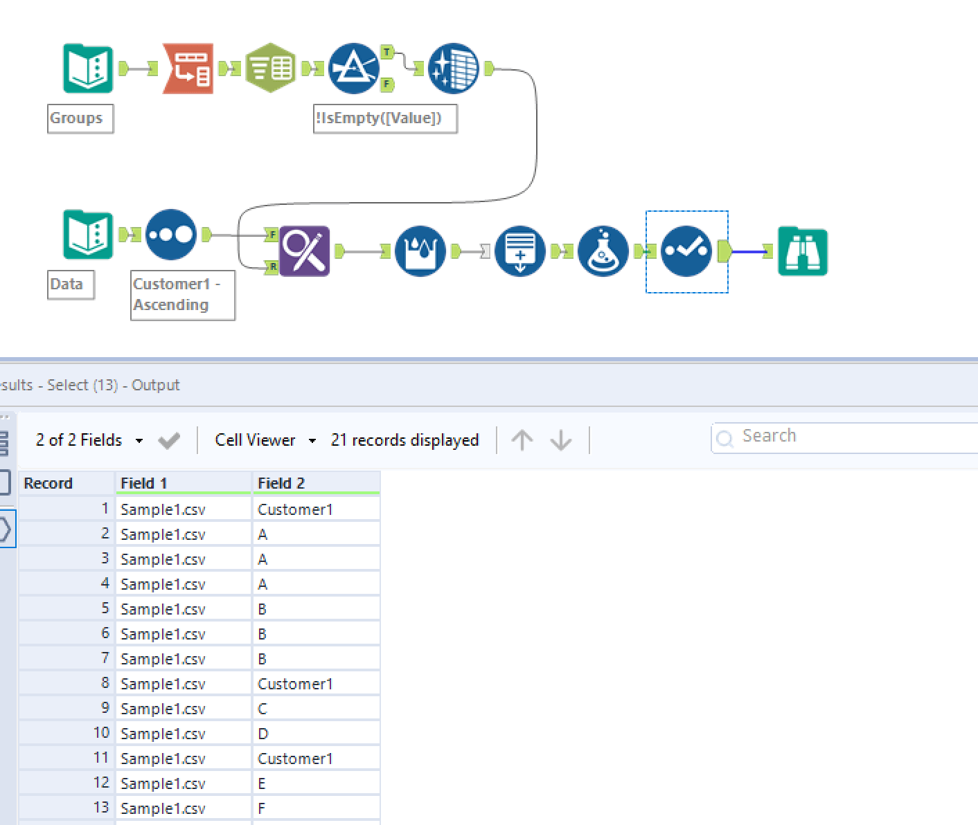
From community.alteryx.com
Solved Separate data into groups based on conditions Alteryx Community How To Divide Data Into Groups In Excel In this excel tutorial, we will explore how to divide data into groups in excel and the importance of organizing data for analysis and presentation. Put this formula in b1: If you start an excel workbook by grouping data into the same cell and later decide to ungroup it, excel has several easy functions that can split one spreadsheet column.. How To Divide Data Into Groups In Excel.
From classfulltelexing.z21.web.core.windows.net
How To Split Excel Worksheet Into Two Vertical Panes How To Divide Data Into Groups In Excel If you start an excel workbook by grouping data into the same cell and later decide to ungroup it, excel has several easy functions that can split one spreadsheet column. Split a long list into multiple equal groups with kutools for excel. Participants and values may change in the future so i'm. Need to create 8 teams of 4 in. How To Divide Data Into Groups In Excel.
From www.myexcelonline.com
How to Divide in Excel with Division Formula How To Divide Data Into Groups In Excel Split a long list into multiple equal groups with kutools for excel. In this excel tutorial, we will explore how to divide data into groups in excel and the importance of organizing data for analysis and presentation. Need to create 8 teams of 4 in which their accumulated group values are as equal as possible to each other. Put this. How To Divide Data Into Groups In Excel.
From www.businessinsider.in
How to divide numbers and cells in Microsoft Excel to make calculations How To Divide Data Into Groups In Excel If you start an excel workbook by grouping data into the same cell and later decide to ungroup it, excel has several easy functions that can split one spreadsheet column. Split a long list into multiple equal groups with kutools for excel. Fill down the formula all across b column and you are done. Suppose you have data in a1:a8. How To Divide Data Into Groups In Excel.
From worksheets.it.com
How To Split One Column Into Multiple Cells In Excel Printable Worksheets How To Divide Data Into Groups In Excel If you have installed kutools for excel, with its transform range feature, you can quickly split a long list into. In this excel tutorial, we will explore how to divide data into groups in excel and the importance of organizing data for analysis and presentation. Split a long list into multiple equal groups with kutools for excel. If you start. How To Divide Data Into Groups In Excel.
From www.businessinsider.in
How to divide numbers and cells in Microsoft Excel to make calculations How To Divide Data Into Groups In Excel Fill down the formula all across b column and you are done. In this excel tutorial, we will explore how to divide data into groups in excel and the importance of organizing data for analysis and presentation. If you have installed kutools for excel, with its transform range feature, you can quickly split a long list into. Need to create. How To Divide Data Into Groups In Excel.
From crte.lu
How To Split Rows Into Columns In Power Bi Printable Timeline Templates How To Divide Data Into Groups In Excel If you start an excel workbook by grouping data into the same cell and later decide to ungroup it, excel has several easy functions that can split one spreadsheet column. If you have installed kutools for excel, with its transform range feature, you can quickly split a long list into. In this excel tutorial, we will explore how to divide. How To Divide Data Into Groups In Excel.
From budgetexcel.com
How to use the Division Formula in Excel? How To Divide Data Into Groups In Excel If you have installed kutools for excel, with its transform range feature, you can quickly split a long list into. If you start an excel workbook by grouping data into the same cell and later decide to ungroup it, excel has several easy functions that can split one spreadsheet column. Fill down the formula all across b column and you. How To Divide Data Into Groups In Excel.
From www.businessinsider.nl
How to split cells into columns in Microsoft Excel using the 'Text to How To Divide Data Into Groups In Excel In this excel tutorial, we will explore how to divide data into groups in excel and the importance of organizing data for analysis and presentation. The formula divides the range into 4 equal buckets. If you have installed kutools for excel, with its transform range feature, you can quickly split a long list into. Participants and values may change in. How To Divide Data Into Groups In Excel.
From printabletingled.z14.web.core.windows.net
Excel Split Worksheet By Column Value How To Divide Data Into Groups In Excel Suppose you have data in a1:a8 range. Fill down the formula all across b column and you are done. Participants and values may change in the future so i'm. If you have installed kutools for excel, with its transform range feature, you can quickly split a long list into. The formula divides the range into 4 equal buckets. If you. How To Divide Data Into Groups In Excel.
From www.wpxbox.com
How to Split Data into Multiple Columns in Microsoft Excel How To Divide Data Into Groups In Excel Put this formula in b1: Need to create 8 teams of 4 in which their accumulated group values are as equal as possible to each other. Participants and values may change in the future so i'm. Fill down the formula all across b column and you are done. Suppose you have data in a1:a8 range. If you have installed kutools. How To Divide Data Into Groups In Excel.
From www.wikihow.com
How to Divide in Excel (with Pictures) wikiHow How To Divide Data Into Groups In Excel If you have installed kutools for excel, with its transform range feature, you can quickly split a long list into. Fill down the formula all across b column and you are done. Put this formula in b1: In this excel tutorial, we will explore how to divide data into groups in excel and the importance of organizing data for analysis. How To Divide Data Into Groups In Excel.
From www.thoughtco.com
How to Divide in Excel Using a Formula How To Divide Data Into Groups In Excel Split a long list into multiple equal groups with kutools for excel. Suppose you have data in a1:a8 range. Participants and values may change in the future so i'm. The formula divides the range into 4 equal buckets. Need to create 8 teams of 4 in which their accumulated group values are as equal as possible to each other. If. How To Divide Data Into Groups In Excel.
From www.exceldemy.com
How to Split Excel Sheet into Multiple Worksheets (3 Methods) How To Divide Data Into Groups In Excel If you have installed kutools for excel, with its transform range feature, you can quickly split a long list into. In this excel tutorial, we will explore how to divide data into groups in excel and the importance of organizing data for analysis and presentation. Need to create 8 teams of 4 in which their accumulated group values are as. How To Divide Data Into Groups In Excel.
From scalesfortrumpet.z28.web.core.windows.net
excel stacked bar chart two series Excel stacked bar chart how to How To Divide Data Into Groups In Excel Split a long list into multiple equal groups with kutools for excel. Participants and values may change in the future so i'm. If you start an excel workbook by grouping data into the same cell and later decide to ungroup it, excel has several easy functions that can split one spreadsheet column. Fill down the formula all across b column. How To Divide Data Into Groups In Excel.
From tupuy.com
How To Split Text In An Excel Cell Into Two Cells Printable Online How To Divide Data Into Groups In Excel The formula divides the range into 4 equal buckets. In this excel tutorial, we will explore how to divide data into groups in excel and the importance of organizing data for analysis and presentation. Split a long list into multiple equal groups with kutools for excel. Need to create 8 teams of 4 in which their accumulated group values are. How To Divide Data Into Groups In Excel.