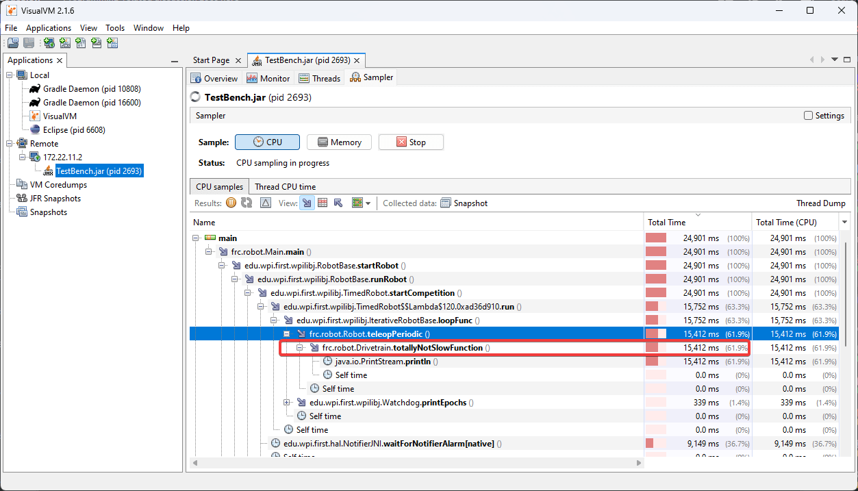
Method Profiling Visualvm . Visualvm provide two methods to profile cpu usage of app: If you see a method name from your program, then this tree node collects runtime information about a method that you have. You can download visualvm from this link and install it on your system. Sampler will measure self and total execution. To profile your application, you can use visualvm, which is a java profiling tool developed by oracle (the makers of java), and shipped with. Visualvm is an oss tool that allows us to inspect the jvm and the java applications running inside the java virtual machine. It enables developers, as well as testers, to get an overview about software performance and runtime behavior. One of your own methods: Application profiling is another measure of software quality. To measure time taken for executing subject.method2(), you could enhance the subject.methods() by adding code start and end of. Java visualvm is a simplified, yet robust profiling tool for java applications.
from docs.wpilib.org
Visualvm provide two methods to profile cpu usage of app: To profile your application, you can use visualvm, which is a java profiling tool developed by oracle (the makers of java), and shipped with. Visualvm is an oss tool that allows us to inspect the jvm and the java applications running inside the java virtual machine. It enables developers, as well as testers, to get an overview about software performance and runtime behavior. To measure time taken for executing subject.method2(), you could enhance the subject.methods() by adding code start and end of. If you see a method name from your program, then this tree node collects runtime information about a method that you have. Sampler will measure self and total execution. Java visualvm is a simplified, yet robust profiling tool for java applications. You can download visualvm from this link and install it on your system. Application profiling is another measure of software quality.
Profiling with VisualVM — FIRST Robotics Competition documentation
Method Profiling Visualvm Visualvm provide two methods to profile cpu usage of app: Sampler will measure self and total execution. Java visualvm is a simplified, yet robust profiling tool for java applications. One of your own methods: Visualvm provide two methods to profile cpu usage of app: You can download visualvm from this link and install it on your system. To measure time taken for executing subject.method2(), you could enhance the subject.methods() by adding code start and end of. Application profiling is another measure of software quality. Visualvm is an oss tool that allows us to inspect the jvm and the java applications running inside the java virtual machine. It enables developers, as well as testers, to get an overview about software performance and runtime behavior. To profile your application, you can use visualvm, which is a java profiling tool developed by oracle (the makers of java), and shipped with. If you see a method name from your program, then this tree node collects runtime information about a method that you have.
From docs.wpilib.org
Profiling with VisualVM — FIRST Robotics Competition documentation Method Profiling Visualvm If you see a method name from your program, then this tree node collects runtime information about a method that you have. Sampler will measure self and total execution. To profile your application, you can use visualvm, which is a java profiling tool developed by oracle (the makers of java), and shipped with. You can download visualvm from this link. Method Profiling Visualvm.
From www.vneuron.com
Profile your java application with visualvm (part 1 of 2) Vneuron Method Profiling Visualvm Application profiling is another measure of software quality. Java visualvm is a simplified, yet robust profiling tool for java applications. Visualvm is an oss tool that allows us to inspect the jvm and the java applications running inside the java virtual machine. One of your own methods: Visualvm provide two methods to profile cpu usage of app: To profile your. Method Profiling Visualvm.
From www.genuitec.com
Server Profiling with VisualVM for MyEclipse Method Profiling Visualvm Visualvm provide two methods to profile cpu usage of app: You can download visualvm from this link and install it on your system. One of your own methods: Application profiling is another measure of software quality. To profile your application, you can use visualvm, which is a java profiling tool developed by oracle (the makers of java), and shipped with.. Method Profiling Visualvm.
From plugins.jetbrains.com
VisualVM Profiler IntelliJ IDEs Plugin Marketplace Method Profiling Visualvm Sampler will measure self and total execution. Java visualvm is a simplified, yet robust profiling tool for java applications. One of your own methods: Application profiling is another measure of software quality. If you see a method name from your program, then this tree node collects runtime information about a method that you have. To measure time taken for executing. Method Profiling Visualvm.
From qiita.com
Java VisualVMでProfiling 〜基本の使い方〜 Java Qiita Method Profiling Visualvm To profile your application, you can use visualvm, which is a java profiling tool developed by oracle (the makers of java), and shipped with. Visualvm is an oss tool that allows us to inspect the jvm and the java applications running inside the java virtual machine. It enables developers, as well as testers, to get an overview about software performance. Method Profiling Visualvm.
From qiita.com
Java VisualVMでProfiling 〜基本の使い方〜 Java Qiita Method Profiling Visualvm To measure time taken for executing subject.method2(), you could enhance the subject.methods() by adding code start and end of. Java visualvm is a simplified, yet robust profiling tool for java applications. Visualvm is an oss tool that allows us to inspect the jvm and the java applications running inside the java virtual machine. To profile your application, you can use. Method Profiling Visualvm.
From stackoverflow.com
performance Why does Java CPU profile (using visualvm) show so many hits on a method that does Method Profiling Visualvm To measure time taken for executing subject.method2(), you could enhance the subject.methods() by adding code start and end of. One of your own methods: Application profiling is another measure of software quality. It enables developers, as well as testers, to get an overview about software performance and runtime behavior. Visualvm is an oss tool that allows us to inspect the. Method Profiling Visualvm.
From qiita.com
Java VisualVMでProfiling 〜基本の使い方〜 Java Qiita Method Profiling Visualvm If you see a method name from your program, then this tree node collects runtime information about a method that you have. To profile your application, you can use visualvm, which is a java profiling tool developed by oracle (the makers of java), and shipped with. Visualvm provide two methods to profile cpu usage of app: Visualvm is an oss. Method Profiling Visualvm.
From docs.wpilib.org
Profiling with VisualVM — FIRST Robotics Competition documentation Method Profiling Visualvm Visualvm provide two methods to profile cpu usage of app: To measure time taken for executing subject.method2(), you could enhance the subject.methods() by adding code start and end of. To profile your application, you can use visualvm, which is a java profiling tool developed by oracle (the makers of java), and shipped with. If you see a method name from. Method Profiling Visualvm.
From www.javacodegeeks.com
Profile your applications with Java VisualVM Java Code Geeks Method Profiling Visualvm Visualvm is an oss tool that allows us to inspect the jvm and the java applications running inside the java virtual machine. Java visualvm is a simplified, yet robust profiling tool for java applications. One of your own methods: Sampler will measure self and total execution. To measure time taken for executing subject.method2(), you could enhance the subject.methods() by adding. Method Profiling Visualvm.
From docs.wpilib.org
Profiling with VisualVM — FIRST Robotics Competition documentation Method Profiling Visualvm Java visualvm is a simplified, yet robust profiling tool for java applications. You can download visualvm from this link and install it on your system. One of your own methods: Visualvm is an oss tool that allows us to inspect the jvm and the java applications running inside the java virtual machine. Sampler will measure self and total execution. It. Method Profiling Visualvm.
From vladmihalcea.com
JDBC Profiling with VisualVM Vlad Mihalcea Method Profiling Visualvm You can download visualvm from this link and install it on your system. Sampler will measure self and total execution. To measure time taken for executing subject.method2(), you could enhance the subject.methods() by adding code start and end of. If you see a method name from your program, then this tree node collects runtime information about a method that you. Method Profiling Visualvm.
From www.javacodegeeks.com
Profile your applications with Java VisualVM Java Code Geeks Method Profiling Visualvm Sampler will measure self and total execution. Application profiling is another measure of software quality. To measure time taken for executing subject.method2(), you could enhance the subject.methods() by adding code start and end of. Visualvm provide two methods to profile cpu usage of app: Visualvm is an oss tool that allows us to inspect the jvm and the java applications. Method Profiling Visualvm.
From www.atatus.com
Java Profiling Essentials A Guide to different Java Profilers Method Profiling Visualvm Application profiling is another measure of software quality. Visualvm is an oss tool that allows us to inspect the jvm and the java applications running inside the java virtual machine. You can download visualvm from this link and install it on your system. If you see a method name from your program, then this tree node collects runtime information about. Method Profiling Visualvm.
From blog.init-io.net
Quick Tip Profiling Java/Tomcat inside Docker with VisualVM Method Profiling Visualvm To measure time taken for executing subject.method2(), you could enhance the subject.methods() by adding code start and end of. If you see a method name from your program, then this tree node collects runtime information about a method that you have. Visualvm provide two methods to profile cpu usage of app: You can download visualvm from this link and install. Method Profiling Visualvm.
From www.javacodegeeks.com
Profile your applications with Java VisualVM Java Code Geeks Method Profiling Visualvm Java visualvm is a simplified, yet robust profiling tool for java applications. Application profiling is another measure of software quality. Visualvm is an oss tool that allows us to inspect the jvm and the java applications running inside the java virtual machine. Visualvm provide two methods to profile cpu usage of app: One of your own methods: To measure time. Method Profiling Visualvm.
From blog.idrsolutions.com
Profiling Vs. Sampling in Java's VisualVM Method Profiling Visualvm Sampler will measure self and total execution. Java visualvm is a simplified, yet robust profiling tool for java applications. To measure time taken for executing subject.method2(), you could enhance the subject.methods() by adding code start and end of. It enables developers, as well as testers, to get an overview about software performance and runtime behavior. Visualvm provide two methods to. Method Profiling Visualvm.
From www.hsufengko.com
Monitor Java Application with VisualVM From Passion to Profession Method Profiling Visualvm It enables developers, as well as testers, to get an overview about software performance and runtime behavior. One of your own methods: Application profiling is another measure of software quality. Visualvm is an oss tool that allows us to inspect the jvm and the java applications running inside the java virtual machine. Sampler will measure self and total execution. If. Method Profiling Visualvm.
From qiita.com
Java VisualVMでProfiling 〜基本の使い方〜 Java Qiita Method Profiling Visualvm It enables developers, as well as testers, to get an overview about software performance and runtime behavior. You can download visualvm from this link and install it on your system. To measure time taken for executing subject.method2(), you could enhance the subject.methods() by adding code start and end of. Sampler will measure self and total execution. If you see a. Method Profiling Visualvm.
From osprogramadores.com
Profiling Introdução com Java, VisualVM e VSCode Method Profiling Visualvm If you see a method name from your program, then this tree node collects runtime information about a method that you have. To measure time taken for executing subject.method2(), you could enhance the subject.methods() by adding code start and end of. Visualvm provide two methods to profile cpu usage of app: One of your own methods: Java visualvm is a. Method Profiling Visualvm.
From blog.itplace.cz
Blog ITPlace » VisualVM tool for profiling Java applications Method Profiling Visualvm Java visualvm is a simplified, yet robust profiling tool for java applications. One of your own methods: To measure time taken for executing subject.method2(), you could enhance the subject.methods() by adding code start and end of. You can download visualvm from this link and install it on your system. If you see a method name from your program, then this. Method Profiling Visualvm.
From docs.wpilib.org
Profiling with VisualVM — FIRST Robotics Competition documentation Method Profiling Visualvm You can download visualvm from this link and install it on your system. Sampler will measure self and total execution. If you see a method name from your program, then this tree node collects runtime information about a method that you have. Application profiling is another measure of software quality. To profile your application, you can use visualvm, which is. Method Profiling Visualvm.
From www.graalvm.org
VisualVM Method Profiling Visualvm Visualvm is an oss tool that allows us to inspect the jvm and the java applications running inside the java virtual machine. It enables developers, as well as testers, to get an overview about software performance and runtime behavior. If you see a method name from your program, then this tree node collects runtime information about a method that you. Method Profiling Visualvm.
From vladmihalcea.com
JDBC Profiling with VisualVM Vlad Mihalcea Method Profiling Visualvm To profile your application, you can use visualvm, which is a java profiling tool developed by oracle (the makers of java), and shipped with. One of your own methods: If you see a method name from your program, then this tree node collects runtime information about a method that you have. Visualvm provide two methods to profile cpu usage of. Method Profiling Visualvm.
From www.gamlor.info
VisualVM Gamlor Method Profiling Visualvm Sampler will measure self and total execution. If you see a method name from your program, then this tree node collects runtime information about a method that you have. Application profiling is another measure of software quality. Visualvm provide two methods to profile cpu usage of app: It enables developers, as well as testers, to get an overview about software. Method Profiling Visualvm.
From docs.wpilib.org
Profiling with VisualVM — FIRST Robotics Competition documentation Method Profiling Visualvm Application profiling is another measure of software quality. One of your own methods: To measure time taken for executing subject.method2(), you could enhance the subject.methods() by adding code start and end of. Visualvm is an oss tool that allows us to inspect the jvm and the java applications running inside the java virtual machine. Visualvm provide two methods to profile. Method Profiling Visualvm.
From osprogramadores.com
Profiling Introdução com Java, VisualVM e VSCode Method Profiling Visualvm If you see a method name from your program, then this tree node collects runtime information about a method that you have. You can download visualvm from this link and install it on your system. Visualvm is an oss tool that allows us to inspect the jvm and the java applications running inside the java virtual machine. To profile your. Method Profiling Visualvm.
From kommunity.com
Java Profiling with VisualVM Kommunity Method Profiling Visualvm To profile your application, you can use visualvm, which is a java profiling tool developed by oracle (the makers of java), and shipped with. You can download visualvm from this link and install it on your system. Visualvm provide two methods to profile cpu usage of app: If you see a method name from your program, then this tree node. Method Profiling Visualvm.
From vladmihalcea.com
JDBC Profiling with VisualVM Vlad Mihalcea Method Profiling Visualvm One of your own methods: You can download visualvm from this link and install it on your system. If you see a method name from your program, then this tree node collects runtime information about a method that you have. To measure time taken for executing subject.method2(), you could enhance the subject.methods() by adding code start and end of. Sampler. Method Profiling Visualvm.
From www.javacodegeeks.com
Profile your applications with Java VisualVM Java Code Geeks Method Profiling Visualvm It enables developers, as well as testers, to get an overview about software performance and runtime behavior. To measure time taken for executing subject.method2(), you could enhance the subject.methods() by adding code start and end of. Visualvm is an oss tool that allows us to inspect the jvm and the java applications running inside the java virtual machine. You can. Method Profiling Visualvm.
From www.javacodegeeks.com
Profile your applications with Java VisualVM Java Code Geeks Method Profiling Visualvm One of your own methods: Application profiling is another measure of software quality. It enables developers, as well as testers, to get an overview about software performance and runtime behavior. To profile your application, you can use visualvm, which is a java profiling tool developed by oracle (the makers of java), and shipped with. If you see a method name. Method Profiling Visualvm.
From docs.wpilib.org
Profiling with VisualVM — FIRST Robotics Competition documentation Method Profiling Visualvm To measure time taken for executing subject.method2(), you could enhance the subject.methods() by adding code start and end of. To profile your application, you can use visualvm, which is a java profiling tool developed by oracle (the makers of java), and shipped with. Java visualvm is a simplified, yet robust profiling tool for java applications. Sampler will measure self and. Method Profiling Visualvm.
From www.vneuron.com
Profile your java application with visualvm (part 1 of 2) Vneuron Method Profiling Visualvm Sampler will measure self and total execution. Visualvm provide two methods to profile cpu usage of app: It enables developers, as well as testers, to get an overview about software performance and runtime behavior. You can download visualvm from this link and install it on your system. To measure time taken for executing subject.method2(), you could enhance the subject.methods() by. Method Profiling Visualvm.
From blog.itplace.cz
Blog ITPlace » VisualVM tool for profiling Java applications Method Profiling Visualvm Application profiling is another measure of software quality. It enables developers, as well as testers, to get an overview about software performance and runtime behavior. To measure time taken for executing subject.method2(), you could enhance the subject.methods() by adding code start and end of. If you see a method name from your program, then this tree node collects runtime information. Method Profiling Visualvm.
From www.redgreencode.com
Profiling Java Programs with VisualVM RedGreenCode Method Profiling Visualvm You can download visualvm from this link and install it on your system. Sampler will measure self and total execution. Visualvm is an oss tool that allows us to inspect the jvm and the java applications running inside the java virtual machine. Visualvm provide two methods to profile cpu usage of app: One of your own methods: Application profiling is. Method Profiling Visualvm.