Android Single Activity App . The key idea is to have one. As the name suggests, your app has one activity (usually called mainactivity). It also opens up some interesting architecture patterns which now require less boilerplate. Create new apps using mad. In this article, i go through one of many ways to build single activity apps using jetpack libraries. Both approaches have their advantages and use. It’s important to note that this activity is as lean as. Single activity architecture is a step up in android development, and with the navigation library, converting a codebase to this structure can be a breeze. Performance fragment transactions are fast. The choice between a single activity and multiple activities in android architecture ultimately depends on the nature and requirements of the. Here are some benefits of using single activity and multiple fragments: In android development, whether to use a single activity or multiple activities depends on the complexity and structure of your application.
from google-developer-training.github.io
In this article, i go through one of many ways to build single activity apps using jetpack libraries. Here are some benefits of using single activity and multiple fragments: The choice between a single activity and multiple activities in android architecture ultimately depends on the nature and requirements of the. It’s important to note that this activity is as lean as. Create new apps using mad. It also opens up some interesting architecture patterns which now require less boilerplate. As the name suggests, your app has one activity (usually called mainactivity). Single activity architecture is a step up in android development, and with the navigation library, converting a codebase to this structure can be a breeze. In android development, whether to use a single activity or multiple activities depends on the complexity and structure of your application. Both approaches have their advantages and use.
1.1 Your first Android app · GitBook
Android Single Activity App The key idea is to have one. It also opens up some interesting architecture patterns which now require less boilerplate. Both approaches have their advantages and use. It’s important to note that this activity is as lean as. Single activity architecture is a step up in android development, and with the navigation library, converting a codebase to this structure can be a breeze. Here are some benefits of using single activity and multiple fragments: In android development, whether to use a single activity or multiple activities depends on the complexity and structure of your application. The key idea is to have one. Create new apps using mad. In this article, i go through one of many ways to build single activity apps using jetpack libraries. The choice between a single activity and multiple activities in android architecture ultimately depends on the nature and requirements of the. Performance fragment transactions are fast. As the name suggests, your app has one activity (usually called mainactivity).
From www.reddit.com
A reminder that Single Activity App Architecture has been the official Android Single Activity App Create new apps using mad. The choice between a single activity and multiple activities in android architecture ultimately depends on the nature and requirements of the. Both approaches have their advantages and use. As the name suggests, your app has one activity (usually called mainactivity). In android development, whether to use a single activity or multiple activities depends on the. Android Single Activity App.
From instil.co
Surging Forward Instil Android Single Activity App In this article, i go through one of many ways to build single activity apps using jetpack libraries. The key idea is to have one. As the name suggests, your app has one activity (usually called mainactivity). Single activity architecture is a step up in android development, and with the navigation library, converting a codebase to this structure can be. Android Single Activity App.
From medium.com
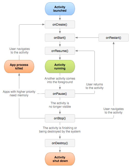
Android Activity Lifecycle. Android activity lifecycle is first… by Android Single Activity App It’s important to note that this activity is as lean as. Performance fragment transactions are fast. In this article, i go through one of many ways to build single activity apps using jetpack libraries. It also opens up some interesting architecture patterns which now require less boilerplate. Both approaches have their advantages and use. Single activity architecture is a step. Android Single Activity App.
From kbibek.medium.com
Android Single Activity design. Single Activity design was discussed Android Single Activity App Performance fragment transactions are fast. As the name suggests, your app has one activity (usually called mainactivity). Both approaches have their advantages and use. In this article, i go through one of many ways to build single activity apps using jetpack libraries. It’s important to note that this activity is as lean as. The choice between a single activity and. Android Single Activity App.
From www.youtube.com
Simplified SingleActivity Apps Using SimpleStack with Gabor Varadi Android Single Activity App It also opens up some interesting architecture patterns which now require less boilerplate. It’s important to note that this activity is as lean as. Performance fragment transactions are fast. The key idea is to have one. Here are some benefits of using single activity and multiple fragments: The choice between a single activity and multiple activities in android architecture ultimately. Android Single Activity App.
From medium.com
Android basics Activity lifecycle in depth by Alok Omkar Oct Android Single Activity App The choice between a single activity and multiple activities in android architecture ultimately depends on the nature and requirements of the. Single activity architecture is a step up in android development, and with the navigation library, converting a codebase to this structure can be a breeze. In android development, whether to use a single activity or multiple activities depends on. Android Single Activity App.
From medium.com
Android Activity Lifecycle. Android activity lifecycle is first… by Android Single Activity App The key idea is to have one. Create new apps using mad. Both approaches have their advantages and use. It’s important to note that this activity is as lean as. In this article, i go through one of many ways to build single activity apps using jetpack libraries. In android development, whether to use a single activity or multiple activities. Android Single Activity App.
From oozou.com
Reasons to use Android SingleActivity Architecture with Navigation Android Single Activity App It also opens up some interesting architecture patterns which now require less boilerplate. In this article, i go through one of many ways to build single activity apps using jetpack libraries. The choice between a single activity and multiple activities in android architecture ultimately depends on the nature and requirements of the. Create new apps using mad. Performance fragment transactions. Android Single Activity App.
From instil.co
Surging Forward Instil Android Single Activity App Performance fragment transactions are fast. The choice between a single activity and multiple activities in android architecture ultimately depends on the nature and requirements of the. The key idea is to have one. Create new apps using mad. Both approaches have their advantages and use. As the name suggests, your app has one activity (usually called mainactivity). Single activity architecture. Android Single Activity App.
From stackoverflow.com
android Single activity fragment with AppBarLayout Stack Overflow Android Single Activity App Single activity architecture is a step up in android development, and with the navigation library, converting a codebase to this structure can be a breeze. Create new apps using mad. Both approaches have their advantages and use. In this article, i go through one of many ways to build single activity apps using jetpack libraries. Performance fragment transactions are fast.. Android Single Activity App.
From github.com
GitHub IlhombekUbaydullayev/Android_Single_Activity Android Single Activity App As the name suggests, your app has one activity (usually called mainactivity). In android development, whether to use a single activity or multiple activities depends on the complexity and structure of your application. Performance fragment transactions are fast. Single activity architecture is a step up in android development, and with the navigation library, converting a codebase to this structure can. Android Single Activity App.
From www.nickagas.com
Android Activity’s launchMode standard, singleTop, singleTask and Android Single Activity App In android development, whether to use a single activity or multiple activities depends on the complexity and structure of your application. It’s important to note that this activity is as lean as. The choice between a single activity and multiple activities in android architecture ultimately depends on the nature and requirements of the. Single activity architecture is a step up. Android Single Activity App.
From github.com
AndroidNavigationinaSingleActivityMultiModuleApp/nav_graph.xml Android Single Activity App The key idea is to have one. Single activity architecture is a step up in android development, and with the navigation library, converting a codebase to this structure can be a breeze. Both approaches have their advantages and use. It’s important to note that this activity is as lean as. As the name suggests, your app has one activity (usually. Android Single Activity App.
From google-developer-training.github.io
1.1 Your first Android app · GitBook Android Single Activity App It’s important to note that this activity is as lean as. It also opens up some interesting architecture patterns which now require less boilerplate. Performance fragment transactions are fast. The choice between a single activity and multiple activities in android architecture ultimately depends on the nature and requirements of the. Single activity architecture is a step up in android development,. Android Single Activity App.
From www.thecrazyprogrammer.com
Android Hello World Example Build First Android App Android Single Activity App Here are some benefits of using single activity and multiple fragments: Performance fragment transactions are fast. Both approaches have their advantages and use. The key idea is to have one. Create new apps using mad. It also opens up some interesting architecture patterns which now require less boilerplate. In android development, whether to use a single activity or multiple activities. Android Single Activity App.
From blog.nnn.dev
AndroidアプリをSingle Activityに移行するためにやったこと ドワンゴ教育サービス開発者ブログ Android Single Activity App In android development, whether to use a single activity or multiple activities depends on the complexity and structure of your application. In this article, i go through one of many ways to build single activity apps using jetpack libraries. It’s important to note that this activity is as lean as. Here are some benefits of using single activity and multiple. Android Single Activity App.
From studylib.net
Android Activity 1 BasicMathApp Android Single Activity App In this article, i go through one of many ways to build single activity apps using jetpack libraries. The key idea is to have one. It’s important to note that this activity is as lean as. Here are some benefits of using single activity and multiple fragments: As the name suggests, your app has one activity (usually called mainactivity). Performance. Android Single Activity App.
From www.reddit.com
The beautiful story of Android developers, multiple Activities, and the Android Single Activity App In android development, whether to use a single activity or multiple activities depends on the complexity and structure of your application. The choice between a single activity and multiple activities in android architecture ultimately depends on the nature and requirements of the. Here are some benefits of using single activity and multiple fragments: The key idea is to have one.. Android Single Activity App.
From itecnotes.com
Android One fragment for multiple activities Valuable Tech Notes Android Single Activity App In android development, whether to use a single activity or multiple activities depends on the complexity and structure of your application. Create new apps using mad. In this article, i go through one of many ways to build single activity apps using jetpack libraries. Performance fragment transactions are fast. Both approaches have their advantages and use. It’s important to note. Android Single Activity App.
From github.com
GitHub bytedance/scene Android Single Activity Applications Android Single Activity App Performance fragment transactions are fast. As the name suggests, your app has one activity (usually called mainactivity). In this article, i go through one of many ways to build single activity apps using jetpack libraries. The choice between a single activity and multiple activities in android architecture ultimately depends on the nature and requirements of the. Both approaches have their. Android Single Activity App.
From www.youtube.com
Single Activity app and jetpack navigation component in android with Android Single Activity App The choice between a single activity and multiple activities in android architecture ultimately depends on the nature and requirements of the. The key idea is to have one. As the name suggests, your app has one activity (usually called mainactivity). Single activity architecture is a step up in android development, and with the navigation library, converting a codebase to this. Android Single Activity App.
From oozou.com
Reasons to use Android SingleActivity Architecture with Navigation Android Single Activity App Here are some benefits of using single activity and multiple fragments: It’s important to note that this activity is as lean as. Performance fragment transactions are fast. As the name suggests, your app has one activity (usually called mainactivity). It also opens up some interesting architecture patterns which now require less boilerplate. Single activity architecture is a step up in. Android Single Activity App.
From oozou.com
Reasons to use Android SingleActivity Architecture with Navigation Android Single Activity App Single activity architecture is a step up in android development, and with the navigation library, converting a codebase to this structure can be a breeze. It also opens up some interesting architecture patterns which now require less boilerplate. In android development, whether to use a single activity or multiple activities depends on the complexity and structure of your application. Performance. Android Single Activity App.
From www.youtube.com
How to use multiple buttons in a single activity In android studio Android Single Activity App The key idea is to have one. Create new apps using mad. It also opens up some interesting architecture patterns which now require less boilerplate. Here are some benefits of using single activity and multiple fragments: In this article, i go through one of many ways to build single activity apps using jetpack libraries. The choice between a single activity. Android Single Activity App.
From www.youtube.com
Android Studio how to use multiple buttons in a single activity YouTube Android Single Activity App As the name suggests, your app has one activity (usually called mainactivity). Single activity architecture is a step up in android development, and with the navigation library, converting a codebase to this structure can be a breeze. The key idea is to have one. Create new apps using mad. In this article, i go through one of many ways to. Android Single Activity App.
From stackoverflow.com
android Single activity fragment with AppBarLayout Stack Overflow Android Single Activity App It also opens up some interesting architecture patterns which now require less boilerplate. Both approaches have their advantages and use. The key idea is to have one. In android development, whether to use a single activity or multiple activities depends on the complexity and structure of your application. In this article, i go through one of many ways to build. Android Single Activity App.
From www.youtube.com
Single Activity App (Part 2) YouTube Android Single Activity App Performance fragment transactions are fast. The key idea is to have one. As the name suggests, your app has one activity (usually called mainactivity). Both approaches have their advantages and use. The choice between a single activity and multiple activities in android architecture ultimately depends on the nature and requirements of the. Create new apps using mad. It also opens. Android Single Activity App.
From www.youtube.com
Android navigation graph in jetpack compose Single activity app YouTube Android Single Activity App It also opens up some interesting architecture patterns which now require less boilerplate. The key idea is to have one. As the name suggests, your app has one activity (usually called mainactivity). In this article, i go through one of many ways to build single activity apps using jetpack libraries. Performance fragment transactions are fast. The choice between a single. Android Single Activity App.
From www.youtube.com
Android Jetpack en español Tutorial básico de Navigation component y Android Single Activity App Both approaches have their advantages and use. Here are some benefits of using single activity and multiple fragments: In this article, i go through one of many ways to build single activity apps using jetpack libraries. The key idea is to have one. The choice between a single activity and multiple activities in android architecture ultimately depends on the nature. Android Single Activity App.
From clouddevs.com
From Fragments to Flow Building Single Activity Apps on Android Android Single Activity App In this article, i go through one of many ways to build single activity apps using jetpack libraries. The key idea is to have one. It also opens up some interesting architecture patterns which now require less boilerplate. Here are some benefits of using single activity and multiple fragments: Create new apps using mad. In android development, whether to use. Android Single Activity App.
From stacklima.com
Différents types d’activités dans Android Studio StackLima Android Single Activity App In android development, whether to use a single activity or multiple activities depends on the complexity and structure of your application. The key idea is to have one. The choice between a single activity and multiple activities in android architecture ultimately depends on the nature and requirements of the. Performance fragment transactions are fast. Both approaches have their advantages and. Android Single Activity App.
From developmentgang.blogspot.com
How to change the color of the statusbar in android studio for single Android Single Activity App In this article, i go through one of many ways to build single activity apps using jetpack libraries. In android development, whether to use a single activity or multiple activities depends on the complexity and structure of your application. It’s important to note that this activity is as lean as. It also opens up some interesting architecture patterns which now. Android Single Activity App.
From oozou.com
Reasons to use Android SingleActivity Architecture with Navigation Android Single Activity App Both approaches have their advantages and use. Performance fragment transactions are fast. Single activity architecture is a step up in android development, and with the navigation library, converting a codebase to this structure can be a breeze. Create new apps using mad. It also opens up some interesting architecture patterns which now require less boilerplate. In android development, whether to. Android Single Activity App.
From medium.com
Chapter 3 Building the first meaningful App — Part 1 by Pradeep Android Single Activity App It also opens up some interesting architecture patterns which now require less boilerplate. Create new apps using mad. As the name suggests, your app has one activity (usually called mainactivity). Here are some benefits of using single activity and multiple fragments: The key idea is to have one. Both approaches have their advantages and use. Performance fragment transactions are fast.. Android Single Activity App.
From www.youtube.com
How to create splash Screen in android with single activity Google's Android Single Activity App It also opens up some interesting architecture patterns which now require less boilerplate. Single activity architecture is a step up in android development, and with the navigation library, converting a codebase to this structure can be a breeze. It’s important to note that this activity is as lean as. Both approaches have their advantages and use. In this article, i. Android Single Activity App.