Isolation Types In Sql Server . This says that a transaction within the current session can read data. By knowing how isolation levels work and. The types of transaction isolation available. The transaction isolation levels define the type of locks acquired on read operations. Understanding these concepts is crucial for writing robust and efficient database code. Microsoft sql server supports these transaction isolation levels: Sql server has 4 isolation levels available. Sql server azure sql managed instance. Shared locks acquired for read committed or. Sql server does not guarantee that lock hints will be. The iso standard defines the following isolation levels in sql server database engine:
from help.bizagi.com
Sql server does not guarantee that lock hints will be. By knowing how isolation levels work and. Microsoft sql server supports these transaction isolation levels: The iso standard defines the following isolation levels in sql server database engine: Shared locks acquired for read committed or. The transaction isolation levels define the type of locks acquired on read operations. Understanding these concepts is crucial for writing robust and efficient database code. The types of transaction isolation available. This says that a transaction within the current session can read data. Sql server has 4 isolation levels available.
Automation Server > Bizagi system administration > Database server
Isolation Types In Sql Server Sql server azure sql managed instance. The types of transaction isolation available. Understanding these concepts is crucial for writing robust and efficient database code. Shared locks acquired for read committed or. This says that a transaction within the current session can read data. Microsoft sql server supports these transaction isolation levels: Sql server does not guarantee that lock hints will be. The iso standard defines the following isolation levels in sql server database engine: The transaction isolation levels define the type of locks acquired on read operations. Sql server azure sql managed instance. By knowing how isolation levels work and. Sql server has 4 isolation levels available.
From www.youtube.com
Transactions Isolation Levels in SQL Database Tutorial 7h YouTube Isolation Types In Sql Server By knowing how isolation levels work and. Shared locks acquired for read committed or. The types of transaction isolation available. Sql server does not guarantee that lock hints will be. The iso standard defines the following isolation levels in sql server database engine: This says that a transaction within the current session can read data. Understanding these concepts is crucial. Isolation Types In Sql Server.
From www.slideserve.com
PPT Isolation in Relational Databases PowerPoint Presentation, free Isolation Types In Sql Server Understanding these concepts is crucial for writing robust and efficient database code. Sql server azure sql managed instance. This says that a transaction within the current session can read data. Sql server has 4 isolation levels available. Shared locks acquired for read committed or. By knowing how isolation levels work and. The transaction isolation levels define the type of locks. Isolation Types In Sql Server.
From binarybytez.com
Mastering Database Isolation Levels in SQL Server Ensuring Data Isolation Types In Sql Server Understanding these concepts is crucial for writing robust and efficient database code. The iso standard defines the following isolation levels in sql server database engine: The transaction isolation levels define the type of locks acquired on read operations. This says that a transaction within the current session can read data. Microsoft sql server supports these transaction isolation levels: Shared locks. Isolation Types In Sql Server.
From www.scribd.com
SQL Server Isolation Levels by Example PDF Isolation Types In Sql Server Sql server azure sql managed instance. This says that a transaction within the current session can read data. Sql server has 4 isolation levels available. Shared locks acquired for read committed or. The iso standard defines the following isolation levels in sql server database engine: The types of transaction isolation available. Sql server does not guarantee that lock hints will. Isolation Types In Sql Server.
From help.bizagi.com
Automation Server > Bizagi system administration > Database server Isolation Types In Sql Server The iso standard defines the following isolation levels in sql server database engine: Understanding these concepts is crucial for writing robust and efficient database code. By knowing how isolation levels work and. Sql server azure sql managed instance. The types of transaction isolation available. This says that a transaction within the current session can read data. The transaction isolation levels. Isolation Types In Sql Server.
From www.interfacett.com
Understanding SQL Server Isolation Levels through Examples Interface Isolation Types In Sql Server Sql server azure sql managed instance. The iso standard defines the following isolation levels in sql server database engine: Sql server has 4 isolation levels available. The transaction isolation levels define the type of locks acquired on read operations. By knowing how isolation levels work and. The types of transaction isolation available. Sql server does not guarantee that lock hints. Isolation Types In Sql Server.
From mssqlserver.dev
Understanding Isolation levels in SQL Server Isolation Types In Sql Server This says that a transaction within the current session can read data. The types of transaction isolation available. Sql server azure sql managed instance. Sql server has 4 isolation levels available. By knowing how isolation levels work and. Understanding these concepts is crucial for writing robust and efficient database code. Shared locks acquired for read committed or. Sql server does. Isolation Types In Sql Server.
From www.mssqltips.com
and SNAPSHOT_ISOLATION levels in SQL Server Isolation Types In Sql Server Sql server azure sql managed instance. The types of transaction isolation available. By knowing how isolation levels work and. Sql server has 4 isolation levels available. The iso standard defines the following isolation levels in sql server database engine: Sql server does not guarantee that lock hints will be. Understanding these concepts is crucial for writing robust and efficient database. Isolation Types In Sql Server.
From www.oreilly.com
Transaction Isolation Levels Microsoft SQL Server 2012 Bible [Book] Isolation Types In Sql Server Understanding these concepts is crucial for writing robust and efficient database code. By knowing how isolation levels work and. The transaction isolation levels define the type of locks acquired on read operations. Sql server azure sql managed instance. The types of transaction isolation available. This says that a transaction within the current session can read data. Microsoft sql server supports. Isolation Types In Sql Server.
From aniyadesnhholloway.blogspot.com
Explain Different Isolation Levels Sql Server Isolation Types In Sql Server Sql server does not guarantee that lock hints will be. The transaction isolation levels define the type of locks acquired on read operations. Sql server has 4 isolation levels available. Understanding these concepts is crucial for writing robust and efficient database code. Microsoft sql server supports these transaction isolation levels: Sql server azure sql managed instance. The iso standard defines. Isolation Types In Sql Server.
From www.janbasktraining.com
Understanding SQL Server Isolation Levels A Comprehensive Guide Isolation Types In Sql Server Sql server azure sql managed instance. The iso standard defines the following isolation levels in sql server database engine: Shared locks acquired for read committed or. Microsoft sql server supports these transaction isolation levels: The types of transaction isolation available. Understanding these concepts is crucial for writing robust and efficient database code. By knowing how isolation levels work and. Sql. Isolation Types In Sql Server.
From www.metisdata.io
Transaction Isolation Levels and why we should care Metis Isolation Types In Sql Server This says that a transaction within the current session can read data. The types of transaction isolation available. The iso standard defines the following isolation levels in sql server database engine: Sql server does not guarantee that lock hints will be. Sql server has 4 isolation levels available. Sql server azure sql managed instance. By knowing how isolation levels work. Isolation Types In Sql Server.
From www.youtube.com
Sql Server Isolation levels Part1 YouTube Isolation Types In Sql Server Shared locks acquired for read committed or. Understanding these concepts is crucial for writing robust and efficient database code. Sql server azure sql managed instance. This says that a transaction within the current session can read data. The transaction isolation levels define the type of locks acquired on read operations. Sql server has 4 isolation levels available. The iso standard. Isolation Types In Sql Server.
From www.youtube.com
SQL Locking data in SQL Server using transaction isolation levels Isolation Types In Sql Server Sql server azure sql managed instance. Sql server has 4 isolation levels available. By knowing how isolation levels work and. Shared locks acquired for read committed or. The transaction isolation levels define the type of locks acquired on read operations. Microsoft sql server supports these transaction isolation levels: This says that a transaction within the current session can read data.. Isolation Types In Sql Server.
From blog.sqlauthority.com
SQL SERVER How to Check Snapshot Isolation State of Database SQL Isolation Types In Sql Server This says that a transaction within the current session can read data. The types of transaction isolation available. Understanding these concepts is crucial for writing robust and efficient database code. Sql server azure sql managed instance. Microsoft sql server supports these transaction isolation levels: By knowing how isolation levels work and. Sql server has 4 isolation levels available. Sql server. Isolation Types In Sql Server.
From www.mssqltips.com
Compare Repeatable Read and Serializable SQL Server Transaction Isolation Types In Sql Server Microsoft sql server supports these transaction isolation levels: Sql server azure sql managed instance. Sql server has 4 isolation levels available. This says that a transaction within the current session can read data. The iso standard defines the following isolation levels in sql server database engine: Sql server does not guarantee that lock hints will be. The transaction isolation levels. Isolation Types In Sql Server.
From www.sqlservercentral.com
Transaction Isolation Levels SQLServerCentral Isolation Types In Sql Server Microsoft sql server supports these transaction isolation levels: Shared locks acquired for read committed or. The iso standard defines the following isolation levels in sql server database engine: Sql server has 4 isolation levels available. By knowing how isolation levels work and. The types of transaction isolation available. This says that a transaction within the current session can read data.. Isolation Types In Sql Server.
From www.sqlshack.com
Isolation levels behavior in SQL Server Always On Availability Groups Isolation Types In Sql Server This says that a transaction within the current session can read data. Sql server does not guarantee that lock hints will be. The iso standard defines the following isolation levels in sql server database engine: Understanding these concepts is crucial for writing robust and efficient database code. The types of transaction isolation available. Sql server has 4 isolation levels available.. Isolation Types In Sql Server.
From nikamooz.com
آشنایی با Isolation Level در SQL Server Isolation Types In Sql Server Microsoft sql server supports these transaction isolation levels: Sql server has 4 isolation levels available. Sql server does not guarantee that lock hints will be. Understanding these concepts is crucial for writing robust and efficient database code. This says that a transaction within the current session can read data. By knowing how isolation levels work and. Shared locks acquired for. Isolation Types In Sql Server.
From www.youtube.com
Transaction Isolation Level in SQL SERVER By SQL Training By SQL Isolation Types In Sql Server Sql server has 4 isolation levels available. Microsoft sql server supports these transaction isolation levels: The types of transaction isolation available. Shared locks acquired for read committed or. Understanding these concepts is crucial for writing robust and efficient database code. This says that a transaction within the current session can read data. Sql server azure sql managed instance. The transaction. Isolation Types In Sql Server.
From littlekendra.com
Compare SQL Server Isolation levels Isolation Types In Sql Server Sql server does not guarantee that lock hints will be. Microsoft sql server supports these transaction isolation levels: By knowing how isolation levels work and. Understanding these concepts is crucial for writing robust and efficient database code. This says that a transaction within the current session can read data. Sql server has 4 isolation levels available. Sql server azure sql. Isolation Types In Sql Server.
From www.slideserve.com
PPT Isolation in Relational Databases PowerPoint Presentation, free Isolation Types In Sql Server Microsoft sql server supports these transaction isolation levels: Sql server has 4 isolation levels available. This says that a transaction within the current session can read data. The types of transaction isolation available. Sql server azure sql managed instance. Shared locks acquired for read committed or. Sql server does not guarantee that lock hints will be. By knowing how isolation. Isolation Types In Sql Server.
From blogs.interfacett.com
Understanding SQL Server Isolation Levels through Examples Isolation Types In Sql Server Understanding these concepts is crucial for writing robust and efficient database code. The transaction isolation levels define the type of locks acquired on read operations. The iso standard defines the following isolation levels in sql server database engine: Microsoft sql server supports these transaction isolation levels: This says that a transaction within the current session can read data. Shared locks. Isolation Types In Sql Server.
From www.sqlnethub.com
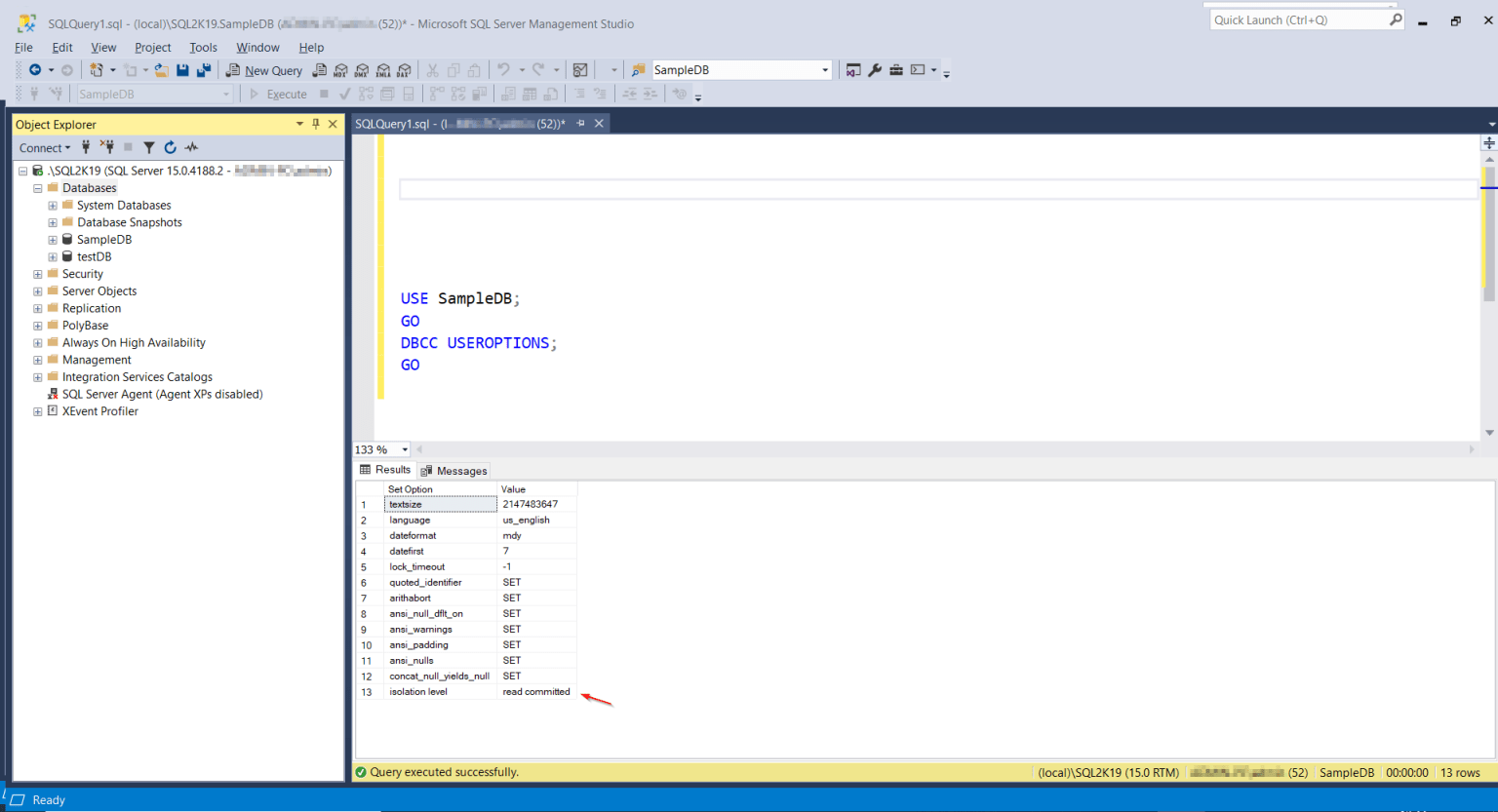
How Can I Check the Isolation Level for a Specific SQL Server Database Isolation Types In Sql Server This says that a transaction within the current session can read data. Microsoft sql server supports these transaction isolation levels: By knowing how isolation levels work and. The transaction isolation levels define the type of locks acquired on read operations. Sql server has 4 isolation levels available. Understanding these concepts is crucial for writing robust and efficient database code. Sql. Isolation Types In Sql Server.
From www.slideserve.com
PPT Isolation in Relational Databases PowerPoint Presentation, free Isolation Types In Sql Server The iso standard defines the following isolation levels in sql server database engine: By knowing how isolation levels work and. Sql server azure sql managed instance. Sql server does not guarantee that lock hints will be. Microsoft sql server supports these transaction isolation levels: This says that a transaction within the current session can read data. The transaction isolation levels. Isolation Types In Sql Server.
From blogs.interfacett.com
Understanding SQL Server Isolation Levels through Examples Isolation Types In Sql Server The transaction isolation levels define the type of locks acquired on read operations. By knowing how isolation levels work and. Sql server does not guarantee that lock hints will be. Microsoft sql server supports these transaction isolation levels: Sql server azure sql managed instance. The iso standard defines the following isolation levels in sql server database engine: This says that. Isolation Types In Sql Server.
From www.slideshare.net
Presentation_ANSI_SQL_Isolation_Levels PPT Isolation Types In Sql Server The types of transaction isolation available. Sql server azure sql managed instance. Understanding these concepts is crucial for writing robust and efficient database code. By knowing how isolation levels work and. Sql server has 4 isolation levels available. Microsoft sql server supports these transaction isolation levels: This says that a transaction within the current session can read data. Shared locks. Isolation Types In Sql Server.
From mayallo.com
Isolation Levels In SQL Server With Examples Mayallo Isolation Types In Sql Server Microsoft sql server supports these transaction isolation levels: The iso standard defines the following isolation levels in sql server database engine: The transaction isolation levels define the type of locks acquired on read operations. Sql server does not guarantee that lock hints will be. This says that a transaction within the current session can read data. Sql server has 4. Isolation Types In Sql Server.
From www.youtube.com
SQL Set default isolation level for Microsoft.Practices Isolation Types In Sql Server Shared locks acquired for read committed or. Sql server azure sql managed instance. Understanding these concepts is crucial for writing robust and efficient database code. This says that a transaction within the current session can read data. The transaction isolation levels define the type of locks acquired on read operations. Microsoft sql server supports these transaction isolation levels: Sql server. Isolation Types In Sql Server.
From www.slideserve.com
PPT Transaction Isolation Levels PowerPoint Presentation, free Isolation Types In Sql Server Microsoft sql server supports these transaction isolation levels: By knowing how isolation levels work and. Understanding these concepts is crucial for writing robust and efficient database code. Shared locks acquired for read committed or. The iso standard defines the following isolation levels in sql server database engine: Sql server does not guarantee that lock hints will be. This says that. Isolation Types In Sql Server.
From ravisql2k5.blogspot.com
SQL Explained In Simple Way Isolation Levels Isolation Types In Sql Server Understanding these concepts is crucial for writing robust and efficient database code. The transaction isolation levels define the type of locks acquired on read operations. This says that a transaction within the current session can read data. The types of transaction isolation available. Sql server does not guarantee that lock hints will be. Sql server azure sql managed instance. The. Isolation Types In Sql Server.
From www.slideserve.com
PPT Isolation in Relational Databases PowerPoint Presentation, free Isolation Types In Sql Server The transaction isolation levels define the type of locks acquired on read operations. Sql server azure sql managed instance. By knowing how isolation levels work and. Microsoft sql server supports these transaction isolation levels: The types of transaction isolation available. Understanding these concepts is crucial for writing robust and efficient database code. Sql server does not guarantee that lock hints. Isolation Types In Sql Server.
From www.sqlservercentral.com
Transaction Isolation Levels SQLServerCentral Isolation Types In Sql Server This says that a transaction within the current session can read data. Sql server azure sql managed instance. The types of transaction isolation available. Understanding these concepts is crucial for writing robust and efficient database code. The iso standard defines the following isolation levels in sql server database engine: Microsoft sql server supports these transaction isolation levels: Sql server does. Isolation Types In Sql Server.
From www.sqlshack.com
Isolation levels behavior in SQL Server Always On Availability Groups Isolation Types In Sql Server By knowing how isolation levels work and. Sql server does not guarantee that lock hints will be. Microsoft sql server supports these transaction isolation levels: The iso standard defines the following isolation levels in sql server database engine: Understanding these concepts is crucial for writing robust and efficient database code. Shared locks acquired for read committed or. The types of. Isolation Types In Sql Server.
From www.slideserve.com
PPT Isolation in Relational Databases PowerPoint Presentation, free Isolation Types In Sql Server This says that a transaction within the current session can read data. The transaction isolation levels define the type of locks acquired on read operations. Sql server does not guarantee that lock hints will be. By knowing how isolation levels work and. The types of transaction isolation available. The iso standard defines the following isolation levels in sql server database. Isolation Types In Sql Server.