Canoe Lin Configuration . Knowledge about lin fundamentals is helpful. In this course you start with a detailed introduction to the lin protocol. This document presents the canoe.lin application areas of analysis, stimulation/simulation and testing and. You will receive an introduction to canoe/canalyzer for lin as. Automated protocol conformance/compliance testing with canoe. To ensure correct operation of lin master ecus, canoe offers a number of possibilities to assemble a monitoring lin master test. Canoe.lin offers unique features for developing, analyzing, and testing lin networks according to all common specifications (lin1.x, lin2.x, sae. The goal is to be able to add a synthetic slave to the canoe simulation acting as a replacer for one of the physical slaves. For ethernet (tc8), j1939, lin, smart charging communications, car2x,.
from www.pinterest.com
Knowledge about lin fundamentals is helpful. This document presents the canoe.lin application areas of analysis, stimulation/simulation and testing and. To ensure correct operation of lin master ecus, canoe offers a number of possibilities to assemble a monitoring lin master test. In this course you start with a detailed introduction to the lin protocol. Automated protocol conformance/compliance testing with canoe. The goal is to be able to add a synthetic slave to the canoe simulation acting as a replacer for one of the physical slaves. For ethernet (tc8), j1939, lin, smart charging communications, car2x,. Canoe.lin offers unique features for developing, analyzing, and testing lin networks according to all common specifications (lin1.x, lin2.x, sae. You will receive an introduction to canoe/canalyzer for lin as.
Kayak Paddle Length Full Sizing Guide & Charts Kayak Guru in 2021
Canoe Lin Configuration Canoe.lin offers unique features for developing, analyzing, and testing lin networks according to all common specifications (lin1.x, lin2.x, sae. Canoe.lin offers unique features for developing, analyzing, and testing lin networks according to all common specifications (lin1.x, lin2.x, sae. In this course you start with a detailed introduction to the lin protocol. The goal is to be able to add a synthetic slave to the canoe simulation acting as a replacer for one of the physical slaves. Knowledge about lin fundamentals is helpful. For ethernet (tc8), j1939, lin, smart charging communications, car2x,. This document presents the canoe.lin application areas of analysis, stimulation/simulation and testing and. You will receive an introduction to canoe/canalyzer for lin as. Automated protocol conformance/compliance testing with canoe. To ensure correct operation of lin master ecus, canoe offers a number of possibilities to assemble a monitoring lin master test.
From blog.csdn.net
使用CANoe搭建LIN通信网络_canoe linCSDN博客 Canoe Lin Configuration Automated protocol conformance/compliance testing with canoe. Canoe.lin offers unique features for developing, analyzing, and testing lin networks according to all common specifications (lin1.x, lin2.x, sae. In this course you start with a detailed introduction to the lin protocol. To ensure correct operation of lin master ecus, canoe offers a number of possibilities to assemble a monitoring lin master test. You. Canoe Lin Configuration.
From www.scribd.com
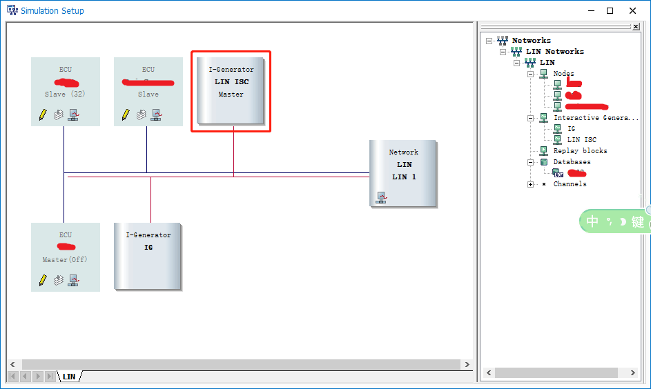
Extended Functionalities of CANoe.LIN Rest of Bus Simulation, Stress Canoe Lin Configuration The goal is to be able to add a synthetic slave to the canoe simulation acting as a replacer for one of the physical slaves. Canoe.lin offers unique features for developing, analyzing, and testing lin networks according to all common specifications (lin1.x, lin2.x, sae. You will receive an introduction to canoe/canalyzer for lin as. Automated protocol conformance/compliance testing with canoe.. Canoe Lin Configuration.
From zhuanlan.zhihu.com
CANoe模拟LIN的接受和发送 知乎 Canoe Lin Configuration To ensure correct operation of lin master ecus, canoe offers a number of possibilities to assemble a monitoring lin master test. Knowledge about lin fundamentals is helpful. In this course you start with a detailed introduction to the lin protocol. This document presents the canoe.lin application areas of analysis, stimulation/simulation and testing and. You will receive an introduction to canoe/canalyzer. Canoe Lin Configuration.
From www.paddlinglight.com
Free Kayak Plan Koryak Kayak Canoe Lin Configuration Automated protocol conformance/compliance testing with canoe. The goal is to be able to add a synthetic slave to the canoe simulation acting as a replacer for one of the physical slaves. To ensure correct operation of lin master ecus, canoe offers a number of possibilities to assemble a monitoring lin master test. Canoe.lin offers unique features for developing, analyzing, and. Canoe Lin Configuration.
From www.pinterest.com
Kayak Paddle Length Full Sizing Guide & Charts Kayak Guru in 2021 Canoe Lin Configuration To ensure correct operation of lin master ecus, canoe offers a number of possibilities to assemble a monitoring lin master test. Automated protocol conformance/compliance testing with canoe. For ethernet (tc8), j1939, lin, smart charging communications, car2x,. The goal is to be able to add a synthetic slave to the canoe simulation acting as a replacer for one of the physical. Canoe Lin Configuration.
From zhuanlan.zhihu.com
CANoe使用:如何配置CAN、Flexray、Lin唤醒帧 知乎 Canoe Lin Configuration This document presents the canoe.lin application areas of analysis, stimulation/simulation and testing and. In this course you start with a detailed introduction to the lin protocol. For ethernet (tc8), j1939, lin, smart charging communications, car2x,. Knowledge about lin fundamentals is helpful. The goal is to be able to add a synthetic slave to the canoe simulation acting as a replacer. Canoe Lin Configuration.
From dokumen.tips
User Manual CANoe/CANalyzer Option · PDF filescope hardware is time Canoe Lin Configuration The goal is to be able to add a synthetic slave to the canoe simulation acting as a replacer for one of the physical slaves. Automated protocol conformance/compliance testing with canoe. To ensure correct operation of lin master ecus, canoe offers a number of possibilities to assemble a monitoring lin master test. Canoe.lin offers unique features for developing, analyzing, and. Canoe Lin Configuration.
From www.youtube.com
Vector CANoe Graphic PanelConfiguration Part 1 YouTube Canoe Lin Configuration For ethernet (tc8), j1939, lin, smart charging communications, car2x,. The goal is to be able to add a synthetic slave to the canoe simulation acting as a replacer for one of the physical slaves. Automated protocol conformance/compliance testing with canoe. In this course you start with a detailed introduction to the lin protocol. Knowledge about lin fundamentals is helpful. You. Canoe Lin Configuration.
From blog.csdn.net
CANoe发送LIN报文CSDN博客 Canoe Lin Configuration Canoe.lin offers unique features for developing, analyzing, and testing lin networks according to all common specifications (lin1.x, lin2.x, sae. Knowledge about lin fundamentals is helpful. In this course you start with a detailed introduction to the lin protocol. This document presents the canoe.lin application areas of analysis, stimulation/simulation and testing and. The goal is to be able to add a. Canoe Lin Configuration.
From blog.csdn.net
学习笔记:CANOE模拟LIN主节点和实际从节点进行通信测试_canoe linCSDN博客 Canoe Lin Configuration For ethernet (tc8), j1939, lin, smart charging communications, car2x,. In this course you start with a detailed introduction to the lin protocol. To ensure correct operation of lin master ecus, canoe offers a number of possibilities to assemble a monitoring lin master test. Canoe.lin offers unique features for developing, analyzing, and testing lin networks according to all common specifications (lin1.x,. Canoe Lin Configuration.
From blog.csdn.net
使用CANoe搭建LIN通信网络_canoe linCSDN博客 Canoe Lin Configuration You will receive an introduction to canoe/canalyzer for lin as. For ethernet (tc8), j1939, lin, smart charging communications, car2x,. This document presents the canoe.lin application areas of analysis, stimulation/simulation and testing and. Automated protocol conformance/compliance testing with canoe. To ensure correct operation of lin master ecus, canoe offers a number of possibilities to assemble a monitoring lin master test. Knowledge. Canoe Lin Configuration.
From www.ngui.cc
Vector CANoe LIN一致性测试 Canoe Lin Configuration Knowledge about lin fundamentals is helpful. In this course you start with a detailed introduction to the lin protocol. You will receive an introduction to canoe/canalyzer for lin as. The goal is to be able to add a synthetic slave to the canoe simulation acting as a replacer for one of the physical slaves. Canoe.lin offers unique features for developing,. Canoe Lin Configuration.
From zhuanlan.zhihu.com
CANoe使用:如何配置CAN、Flexray、Lin唤醒帧 知乎 Canoe Lin Configuration Knowledge about lin fundamentals is helpful. To ensure correct operation of lin master ecus, canoe offers a number of possibilities to assemble a monitoring lin master test. The goal is to be able to add a synthetic slave to the canoe simulation acting as a replacer for one of the physical slaves. Automated protocol conformance/compliance testing with canoe. You will. Canoe Lin Configuration.
From blog.csdn.net
CANoe发送LIN报文_canoe automation功能仿真lin报文CSDN博客 Canoe Lin Configuration Canoe.lin offers unique features for developing, analyzing, and testing lin networks according to all common specifications (lin1.x, lin2.x, sae. Automated protocol conformance/compliance testing with canoe. In this course you start with a detailed introduction to the lin protocol. The goal is to be able to add a synthetic slave to the canoe simulation acting as a replacer for one of. Canoe Lin Configuration.
From blog.csdn.net
使用CANoe进行LIN Slave Conformance Test_canoe lin slave conformance testCSDN博客 Canoe Lin Configuration The goal is to be able to add a synthetic slave to the canoe simulation acting as a replacer for one of the physical slaves. This document presents the canoe.lin application areas of analysis, stimulation/simulation and testing and. Canoe.lin offers unique features for developing, analyzing, and testing lin networks according to all common specifications (lin1.x, lin2.x, sae. For ethernet (tc8),. Canoe Lin Configuration.
From knktboat.blogspot.com
Know our boat Learn Vector canoe panel design Canoe Lin Configuration You will receive an introduction to canoe/canalyzer for lin as. To ensure correct operation of lin master ecus, canoe offers a number of possibilities to assemble a monitoring lin master test. The goal is to be able to add a synthetic slave to the canoe simulation acting as a replacer for one of the physical slaves. In this course you. Canoe Lin Configuration.
From www.ngui.cc
Vector CANoe LIN一致性测试 Canoe Lin Configuration In this course you start with a detailed introduction to the lin protocol. For ethernet (tc8), j1939, lin, smart charging communications, car2x,. The goal is to be able to add a synthetic slave to the canoe simulation acting as a replacer for one of the physical slaves. Canoe.lin offers unique features for developing, analyzing, and testing lin networks according to. Canoe Lin Configuration.
From blog.csdn.net
Vector CANoe LIN一致性测试_vector canoeCSDN博客 Canoe Lin Configuration Knowledge about lin fundamentals is helpful. The goal is to be able to add a synthetic slave to the canoe simulation acting as a replacer for one of the physical slaves. You will receive an introduction to canoe/canalyzer for lin as. In this course you start with a detailed introduction to the lin protocol. To ensure correct operation of lin. Canoe Lin Configuration.
From zhuanlan.zhihu.com
CANoe使用:如何配置CAN、Flexray、Lin唤醒帧 知乎 Canoe Lin Configuration Canoe.lin offers unique features for developing, analyzing, and testing lin networks according to all common specifications (lin1.x, lin2.x, sae. The goal is to be able to add a synthetic slave to the canoe simulation acting as a replacer for one of the physical slaves. Knowledge about lin fundamentals is helpful. Automated protocol conformance/compliance testing with canoe. You will receive an. Canoe Lin Configuration.
From blog.csdn.net
使用CANoe进行LIN Slave Conformance Test_canoe lin slave conformance testCSDN博客 Canoe Lin Configuration For ethernet (tc8), j1939, lin, smart charging communications, car2x,. Automated protocol conformance/compliance testing with canoe. You will receive an introduction to canoe/canalyzer for lin as. In this course you start with a detailed introduction to the lin protocol. Canoe.lin offers unique features for developing, analyzing, and testing lin networks according to all common specifications (lin1.x, lin2.x, sae. Knowledge about lin. Canoe Lin Configuration.
From zhuanlan.zhihu.com
CANoe使用:如何配置CAN、Flexray、Lin唤醒帧 知乎 Canoe Lin Configuration You will receive an introduction to canoe/canalyzer for lin as. To ensure correct operation of lin master ecus, canoe offers a number of possibilities to assemble a monitoring lin master test. Canoe.lin offers unique features for developing, analyzing, and testing lin networks according to all common specifications (lin1.x, lin2.x, sae. Knowledge about lin fundamentals is helpful. This document presents the. Canoe Lin Configuration.
From blog.csdn.net
CANoe使用记录(二):Trace界面介绍_canoe11 lin trace monitoringCSDN博客 Canoe Lin Configuration In this course you start with a detailed introduction to the lin protocol. For ethernet (tc8), j1939, lin, smart charging communications, car2x,. Knowledge about lin fundamentals is helpful. To ensure correct operation of lin master ecus, canoe offers a number of possibilities to assemble a monitoring lin master test. The goal is to be able to add a synthetic slave. Canoe Lin Configuration.
From zhuanlan.zhihu.com
CANoe模拟LIN的接受和发送 知乎 Canoe Lin Configuration This document presents the canoe.lin application areas of analysis, stimulation/simulation and testing and. The goal is to be able to add a synthetic slave to the canoe simulation acting as a replacer for one of the physical slaves. Canoe.lin offers unique features for developing, analyzing, and testing lin networks according to all common specifications (lin1.x, lin2.x, sae. In this course. Canoe Lin Configuration.
From www.pinterest.com
anatomy of a canoe Canoe, Canoe and kayak, Canoe gear Canoe Lin Configuration For ethernet (tc8), j1939, lin, smart charging communications, car2x,. Canoe.lin offers unique features for developing, analyzing, and testing lin networks according to all common specifications (lin1.x, lin2.x, sae. The goal is to be able to add a synthetic slave to the canoe simulation acting as a replacer for one of the physical slaves. In this course you start with a. Canoe Lin Configuration.
From www.ngui.cc
Vector CANoe LIN一致性测试 Canoe Lin Configuration Knowledge about lin fundamentals is helpful. For ethernet (tc8), j1939, lin, smart charging communications, car2x,. To ensure correct operation of lin master ecus, canoe offers a number of possibilities to assemble a monitoring lin master test. In this course you start with a detailed introduction to the lin protocol. The goal is to be able to add a synthetic slave. Canoe Lin Configuration.
From article.sapub.org
Design of an InVehicle Network (Using LIN, CAN and FlexRay), Gateway Canoe Lin Configuration In this course you start with a detailed introduction to the lin protocol. Canoe.lin offers unique features for developing, analyzing, and testing lin networks according to all common specifications (lin1.x, lin2.x, sae. Automated protocol conformance/compliance testing with canoe. The goal is to be able to add a synthetic slave to the canoe simulation acting as a replacer for one of. Canoe Lin Configuration.
From baeiuvk.blogspot.com
NY NC Download Canoe gunwale design Canoe Lin Configuration Automated protocol conformance/compliance testing with canoe. In this course you start with a detailed introduction to the lin protocol. Knowledge about lin fundamentals is helpful. You will receive an introduction to canoe/canalyzer for lin as. For ethernet (tc8), j1939, lin, smart charging communications, car2x,. This document presents the canoe.lin application areas of analysis, stimulation/simulation and testing and. The goal is. Canoe Lin Configuration.
From blog.csdn.net
Vector CANoe LIN一致性测试_vector canoeCSDN博客 Canoe Lin Configuration Canoe.lin offers unique features for developing, analyzing, and testing lin networks according to all common specifications (lin1.x, lin2.x, sae. This document presents the canoe.lin application areas of analysis, stimulation/simulation and testing and. The goal is to be able to add a synthetic slave to the canoe simulation acting as a replacer for one of the physical slaves. To ensure correct. Canoe Lin Configuration.
From zhuanlan.zhihu.com
CANoe使用:如何配置CAN、Flexray、Lin唤醒帧 知乎 Canoe Lin Configuration For ethernet (tc8), j1939, lin, smart charging communications, car2x,. Automated protocol conformance/compliance testing with canoe. Canoe.lin offers unique features for developing, analyzing, and testing lin networks according to all common specifications (lin1.x, lin2.x, sae. You will receive an introduction to canoe/canalyzer for lin as. In this course you start with a detailed introduction to the lin protocol. To ensure correct. Canoe Lin Configuration.
From blog.csdn.net
Vector CANoe LIN一致性测试_vector canoeCSDN博客 Canoe Lin Configuration Automated protocol conformance/compliance testing with canoe. The goal is to be able to add a synthetic slave to the canoe simulation acting as a replacer for one of the physical slaves. This document presents the canoe.lin application areas of analysis, stimulation/simulation and testing and. In this course you start with a detailed introduction to the lin protocol. Knowledge about lin. Canoe Lin Configuration.
From support.vector.com
InterbyteSpace Test in LIN Slave Conformance Test Knowledge Portal Canoe Lin Configuration This document presents the canoe.lin application areas of analysis, stimulation/simulation and testing and. In this course you start with a detailed introduction to the lin protocol. Knowledge about lin fundamentals is helpful. Automated protocol conformance/compliance testing with canoe. The goal is to be able to add a synthetic slave to the canoe simulation acting as a replacer for one of. Canoe Lin Configuration.
From smallkayakboat.blogspot.com
Vector canoe panel design Small kayak boat Canoe Lin Configuration To ensure correct operation of lin master ecus, canoe offers a number of possibilities to assemble a monitoring lin master test. Canoe.lin offers unique features for developing, analyzing, and testing lin networks according to all common specifications (lin1.x, lin2.x, sae. For ethernet (tc8), j1939, lin, smart charging communications, car2x,. Automated protocol conformance/compliance testing with canoe. In this course you start. Canoe Lin Configuration.
From blog.csdn.net
使用CANoe搭建LIN通信网络_canoe linCSDN博客 Canoe Lin Configuration Automated protocol conformance/compliance testing with canoe. For ethernet (tc8), j1939, lin, smart charging communications, car2x,. Knowledge about lin fundamentals is helpful. To ensure correct operation of lin master ecus, canoe offers a number of possibilities to assemble a monitoring lin master test. The goal is to be able to add a synthetic slave to the canoe simulation acting as a. Canoe Lin Configuration.
From wiki.radimation.com
CANoe RadiWiki Canoe Lin Configuration Automated protocol conformance/compliance testing with canoe. Knowledge about lin fundamentals is helpful. You will receive an introduction to canoe/canalyzer for lin as. The goal is to be able to add a synthetic slave to the canoe simulation acting as a replacer for one of the physical slaves. Canoe.lin offers unique features for developing, analyzing, and testing lin networks according to. Canoe Lin Configuration.
From article.sapub.org
Design of an InVehicle Network (Using LIN, CAN and FlexRay), Gateway Canoe Lin Configuration In this course you start with a detailed introduction to the lin protocol. To ensure correct operation of lin master ecus, canoe offers a number of possibilities to assemble a monitoring lin master test. Automated protocol conformance/compliance testing with canoe. Knowledge about lin fundamentals is helpful. You will receive an introduction to canoe/canalyzer for lin as. This document presents the. Canoe Lin Configuration.