C# Print Database Table . This class stores rows and columns of data. In c# we can address parts of the datatable with. in a nutshell, datatable allows you to organize and manipulate data in a tabular format, be it creating datatable,. The print extension method prints the datatable in a tabular format. The first example uses the rows property and prints the. the following shows two examples of returning and setting rows. currently i have code which looks up a database table through a sql connection and inserts the top five rows into a datatable.
from hevodata.com
currently i have code which looks up a database table through a sql connection and inserts the top five rows into a datatable. The first example uses the rows property and prints the. the following shows two examples of returning and setting rows. This class stores rows and columns of data. in a nutshell, datatable allows you to organize and manipulate data in a tabular format, be it creating datatable,. The print extension method prints the datatable in a tabular format. In c# we can address parts of the datatable with.
Database Schema Design A Comprehensive Guide
C# Print Database Table This class stores rows and columns of data. The print extension method prints the datatable in a tabular format. currently i have code which looks up a database table through a sql connection and inserts the top five rows into a datatable. In c# we can address parts of the datatable with. the following shows two examples of returning and setting rows. This class stores rows and columns of data. in a nutshell, datatable allows you to organize and manipulate data in a tabular format, be it creating datatable,. The first example uses the rows property and prints the.
From fastwork.co
รับออกแบบระบบฐานข้อมูล และวิเคราะห์ระบบฐานข้อมูล Database ,Database Design C# Print Database Table The print extension method prints the datatable in a tabular format. In c# we can address parts of the datatable with. in a nutshell, datatable allows you to organize and manipulate data in a tabular format, be it creating datatable,. The first example uses the rows property and prints the. the following shows two examples of returning and. C# Print Database Table.
From www.testingdocs.com
Display data from Oracle Database C# Print Database Table currently i have code which looks up a database table through a sql connection and inserts the top five rows into a datatable. in a nutshell, datatable allows you to organize and manipulate data in a tabular format, be it creating datatable,. the following shows two examples of returning and setting rows. The print extension method prints. C# Print Database Table.
From foxlearn.com
FoxLearn Articles C# Print Database Table The print extension method prints the datatable in a tabular format. in a nutshell, datatable allows you to organize and manipulate data in a tabular format, be it creating datatable,. the following shows two examples of returning and setting rows. This class stores rows and columns of data. In c# we can address parts of the datatable with.. C# Print Database Table.
From www.youtube.com
Printing Text example in a windows form c YouTube C# Print Database Table This class stores rows and columns of data. The print extension method prints the datatable in a tabular format. in a nutshell, datatable allows you to organize and manipulate data in a tabular format, be it creating datatable,. currently i have code which looks up a database table through a sql connection and inserts the top five rows. C# Print Database Table.
From www.rkimball.com
How To Print A SQL Database Table Structure C# Print Database Table The first example uses the rows property and prints the. in a nutshell, datatable allows you to organize and manipulate data in a tabular format, be it creating datatable,. the following shows two examples of returning and setting rows. In c# we can address parts of the datatable with. currently i have code which looks up a. C# Print Database Table.
From manuals.xtuple.com
1. The Access Database C# Print Database Table in a nutshell, datatable allows you to organize and manipulate data in a tabular format, be it creating datatable,. This class stores rows and columns of data. The first example uses the rows property and prints the. In c# we can address parts of the datatable with. The print extension method prints the datatable in a tabular format. . C# Print Database Table.
From www.youtube.com
How to display the output in tabular format in C++ How to control C# Print Database Table In c# we can address parts of the datatable with. currently i have code which looks up a database table through a sql connection and inserts the top five rows into a datatable. in a nutshell, datatable allows you to organize and manipulate data in a tabular format, be it creating datatable,. The print extension method prints the. C# Print Database Table.
From read.cholonautas.edu.pe
What Is Database System With Example Printable Templates Free C# Print Database Table The first example uses the rows property and prints the. In c# we can address parts of the datatable with. currently i have code which looks up a database table through a sql connection and inserts the top five rows into a datatable. the following shows two examples of returning and setting rows. The print extension method prints. C# Print Database Table.
From www.akadia.com
Data Binding in / C Windows Forms C# Print Database Table The print extension method prints the datatable in a tabular format. This class stores rows and columns of data. In c# we can address parts of the datatable with. currently i have code which looks up a database table through a sql connection and inserts the top five rows into a datatable. the following shows two examples of. C# Print Database Table.
From templates.hilarious.edu.np
C Template C# Print Database Table The first example uses the rows property and prints the. in a nutshell, datatable allows you to organize and manipulate data in a tabular format, be it creating datatable,. currently i have code which looks up a database table through a sql connection and inserts the top five rows into a datatable. the following shows two examples. C# Print Database Table.
From www.youtube.com
how to combine merge two or more tables in join query in c C# Print Database Table The first example uses the rows property and prints the. the following shows two examples of returning and setting rows. The print extension method prints the datatable in a tabular format. in a nutshell, datatable allows you to organize and manipulate data in a tabular format, be it creating datatable,. In c# we can address parts of the. C# Print Database Table.
From www.tangiblesoftwaresolutions.com
C++ to C Converter C# Print Database Table currently i have code which looks up a database table through a sql connection and inserts the top five rows into a datatable. in a nutshell, datatable allows you to organize and manipulate data in a tabular format, be it creating datatable,. In c# we can address parts of the datatable with. This class stores rows and columns. C# Print Database Table.
From www.youtube.com
C WPF UI How to Design Flat Data Table Dashboard in WPF (Customize C# Print Database Table In c# we can address parts of the datatable with. The print extension method prints the datatable in a tabular format. The first example uses the rows property and prints the. This class stores rows and columns of data. in a nutshell, datatable allows you to organize and manipulate data in a tabular format, be it creating datatable,. . C# Print Database Table.
From studylib.net
Database Tables Practice C# Print Database Table The print extension method prints the datatable in a tabular format. In c# we can address parts of the datatable with. currently i have code which looks up a database table through a sql connection and inserts the top five rows into a datatable. The first example uses the rows property and prints the. the following shows two. C# Print Database Table.
From blog.csdn.net
数据库中敏感字段的标记、标示CSDN博客 C# Print Database Table currently i have code which looks up a database table through a sql connection and inserts the top five rows into a datatable. The print extension method prints the datatable in a tabular format. In c# we can address parts of the datatable with. the following shows two examples of returning and setting rows. This class stores rows. C# Print Database Table.
From cashier.mijndomein.nl
Data Table Template C# Print Database Table In c# we can address parts of the datatable with. This class stores rows and columns of data. The first example uses the rows property and prints the. in a nutshell, datatable allows you to organize and manipulate data in a tabular format, be it creating datatable,. currently i have code which looks up a database table through. C# Print Database Table.
From qawithexperts.com
C How to read and write in Console app using C? QA With Experts C# Print Database Table This class stores rows and columns of data. currently i have code which looks up a database table through a sql connection and inserts the top five rows into a datatable. in a nutshell, datatable allows you to organize and manipulate data in a tabular format, be it creating datatable,. The print extension method prints the datatable in. C# Print Database Table.
From www.youtube.com
C Accessing System Databases/Tables using LINQ to SQL? YouTube C# Print Database Table The print extension method prints the datatable in a tabular format. In c# we can address parts of the datatable with. the following shows two examples of returning and setting rows. This class stores rows and columns of data. The first example uses the rows property and prints the. currently i have code which looks up a database. C# Print Database Table.
From hevodata.com
Database Schema Design A Comprehensive Guide C# Print Database Table in a nutshell, datatable allows you to organize and manipulate data in a tabular format, be it creating datatable,. currently i have code which looks up a database table through a sql connection and inserts the top five rows into a datatable. This class stores rows and columns of data. The first example uses the rows property and. C# Print Database Table.
From www.cgl.ucsf.edu
Software CarpentryRelational Databases (Version 1130) C# Print Database Table The print extension method prints the datatable in a tabular format. in a nutshell, datatable allows you to organize and manipulate data in a tabular format, be it creating datatable,. In c# we can address parts of the datatable with. The first example uses the rows property and prints the. the following shows two examples of returning and. C# Print Database Table.
From thetechmentors.com
Types of database tables TechMentors C# Print Database Table in a nutshell, datatable allows you to organize and manipulate data in a tabular format, be it creating datatable,. The print extension method prints the datatable in a tabular format. the following shows two examples of returning and setting rows. currently i have code which looks up a database table through a sql connection and inserts the. C# Print Database Table.
From read.cholonautas.edu.pe
Show Tables In Database In Databricks Printable Templates Free C# Print Database Table in a nutshell, datatable allows you to organize and manipulate data in a tabular format, be it creating datatable,. The first example uses the rows property and prints the. In c# we can address parts of the datatable with. the following shows two examples of returning and setting rows. The print extension method prints the datatable in a. C# Print Database Table.
From elchoroukhost.net
Sample Database Tables With Data For Sql Practice Elcho Table C# Print Database Table In c# we can address parts of the datatable with. This class stores rows and columns of data. The first example uses the rows property and prints the. The print extension method prints the datatable in a tabular format. the following shows two examples of returning and setting rows. in a nutshell, datatable allows you to organize and. C# Print Database Table.
From www.educba.com
Dataset to Datatable C Complete Guide on Dataset to Datatable C C# Print Database Table in a nutshell, datatable allows you to organize and manipulate data in a tabular format, be it creating datatable,. currently i have code which looks up a database table through a sql connection and inserts the top five rows into a datatable. The first example uses the rows property and prints the. This class stores rows and columns. C# Print Database Table.
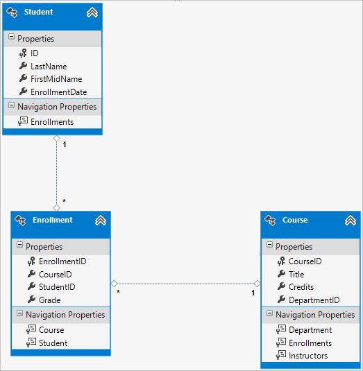
From learn.microsoft.com
Tutorial Create a more complex data model for an MVC app C# Print Database Table the following shows two examples of returning and setting rows. This class stores rows and columns of data. currently i have code which looks up a database table through a sql connection and inserts the top five rows into a datatable. The first example uses the rows property and prints the. In c# we can address parts of. C# Print Database Table.
From www.vrogue.co
Database Table Design Examples Database Table For Log vrogue.co C# Print Database Table The print extension method prints the datatable in a tabular format. the following shows two examples of returning and setting rows. currently i have code which looks up a database table through a sql connection and inserts the top five rows into a datatable. In c# we can address parts of the datatable with. in a nutshell,. C# Print Database Table.
From www.c-sharpcorner.com
Login Page Creation in C C# Print Database Table in a nutshell, datatable allows you to organize and manipulate data in a tabular format, be it creating datatable,. currently i have code which looks up a database table through a sql connection and inserts the top five rows into a datatable. This class stores rows and columns of data. The first example uses the rows property and. C# Print Database Table.
From www.vrogue.co
How Do I Get A List Of Tables In Sql Server Database vrogue.co C# Print Database Table The print extension method prints the datatable in a tabular format. in a nutshell, datatable allows you to organize and manipulate data in a tabular format, be it creating datatable,. currently i have code which looks up a database table through a sql connection and inserts the top five rows into a datatable. The first example uses the. C# Print Database Table.
From www.linkedin.com
Design an Database in SQL — schema C# Print Database Table The print extension method prints the datatable in a tabular format. in a nutshell, datatable allows you to organize and manipulate data in a tabular format, be it creating datatable,. currently i have code which looks up a database table through a sql connection and inserts the top five rows into a datatable. The first example uses the. C# Print Database Table.
From learn.microsoft.com
Veritabanı Verileri Tablosunu Görüntüleme (C) Microsoft Learn C# Print Database Table In c# we can address parts of the datatable with. The first example uses the rows property and prints the. This class stores rows and columns of data. currently i have code which looks up a database table through a sql connection and inserts the top five rows into a datatable. the following shows two examples of returning. C# Print Database Table.
From www.vertabelo.com
A Database Design for User Profiles Vertabelo Database Modeler C# Print Database Table in a nutshell, datatable allows you to organize and manipulate data in a tabular format, be it creating datatable,. the following shows two examples of returning and setting rows. The print extension method prints the datatable in a tabular format. The first example uses the rows property and prints the. In c# we can address parts of the. C# Print Database Table.
From eduinput.com
Databases Object Table, Queries, Forms, and Reports C# Print Database Table The print extension method prints the datatable in a tabular format. the following shows two examples of returning and setting rows. The first example uses the rows property and prints the. in a nutshell, datatable allows you to organize and manipulate data in a tabular format, be it creating datatable,. currently i have code which looks up. C# Print Database Table.
From templates.udlvirtual.edu.pe
Mysql List Table Names In Database Printable Templates C# Print Database Table in a nutshell, datatable allows you to organize and manipulate data in a tabular format, be it creating datatable,. The print extension method prints the datatable in a tabular format. In c# we can address parts of the datatable with. the following shows two examples of returning and setting rows. The first example uses the rows property and. C# Print Database Table.
From softondo.com
C Print PDF 2021.3.1.0 Softondo C# Print Database Table This class stores rows and columns of data. The print extension method prints the datatable in a tabular format. in a nutshell, datatable allows you to organize and manipulate data in a tabular format, be it creating datatable,. The first example uses the rows property and prints the. the following shows two examples of returning and setting rows.. C# Print Database Table.
From www.codeproject.com
Easy SQL Server Tool Using C CodeProject C# Print Database Table in a nutshell, datatable allows you to organize and manipulate data in a tabular format, be it creating datatable,. currently i have code which looks up a database table through a sql connection and inserts the top five rows into a datatable. The first example uses the rows property and prints the. The print extension method prints the. C# Print Database Table.