Delete Blank Records In Access . Tablename is the name of the. I have a report which i've successfully eliminated the blank row that is only. The delete statement has these parts: Delete is especially useful when you want to delete many records. The basic structure of a delete query is as follows: This video explains how you. I'd like to filter out records which have a specific field blank. I tried not in the criteria row for that field, but the results view. Learn how to update data in an access database by using forms, datasheets, or input masks. Delete from table1 where len(trim(id & ''))=0 and len(trim(name & ''))=0 and len(trim(value & ''))=0; How to eliminate blank rows. Find out how to add a new record, change fields, apply filters, and delete records. Delete is the command that initiates the query.
from trainings.internshala.com
The delete statement has these parts: I'd like to filter out records which have a specific field blank. Learn how to update data in an access database by using forms, datasheets, or input masks. I tried not in the criteria row for that field, but the results view. Delete is the command that initiates the query. Tablename is the name of the. I have a report which i've successfully eliminated the blank row that is only. Delete from table1 where len(trim(id & ''))=0 and len(trim(name & ''))=0 and len(trim(value & ''))=0; The basic structure of a delete query is as follows: This video explains how you.
How to Delete Duplicate Records in SQL? [with Syntax & Example]
Delete Blank Records In Access How to eliminate blank rows. Delete from table1 where len(trim(id & ''))=0 and len(trim(name & ''))=0 and len(trim(value & ''))=0; Delete is especially useful when you want to delete many records. Delete is the command that initiates the query. I'd like to filter out records which have a specific field blank. Find out how to add a new record, change fields, apply filters, and delete records. How to eliminate blank rows. The delete statement has these parts: I have a report which i've successfully eliminated the blank row that is only. I tried not in the criteria row for that field, but the results view. The basic structure of a delete query is as follows: Tablename is the name of the. This video explains how you. Learn how to update data in an access database by using forms, datasheets, or input masks.
From www.youtube.com
How to Create a Delete Query to Delete Records from Tables in Microsoft Delete Blank Records In Access I have a report which i've successfully eliminated the blank row that is only. Delete is the command that initiates the query. How to eliminate blank rows. Delete is especially useful when you want to delete many records. The delete statement has these parts: I'd like to filter out records which have a specific field blank. Learn how to update. Delete Blank Records In Access.
From gioihdsun.blob.core.windows.net
Remove Excel Blank Rows at Bernard Davis blog Delete Blank Records In Access I tried not in the criteria row for that field, but the results view. Learn how to update data in an access database by using forms, datasheets, or input masks. This video explains how you. Delete from table1 where len(trim(id & ''))=0 and len(trim(name & ''))=0 and len(trim(value & ''))=0; I'd like to filter out records which have a specific. Delete Blank Records In Access.
From community.quickbase.com
Using pipeline to delete blank records in child table Qrew Discussions Delete Blank Records In Access I have a report which i've successfully eliminated the blank row that is only. The basic structure of a delete query is as follows: Delete is the command that initiates the query. Delete is especially useful when you want to delete many records. Tablename is the name of the. I'd like to filter out records which have a specific field. Delete Blank Records In Access.
From www.customguide.com
Add, Edit, and Delete Records CustomGuide Delete Blank Records In Access The basic structure of a delete query is as follows: Delete is especially useful when you want to delete many records. I have a report which i've successfully eliminated the blank row that is only. The delete statement has these parts: I'd like to filter out records which have a specific field blank. This video explains how you. Delete is. Delete Blank Records In Access.
From excelunlocked.com
How to Delete Blank Rows in Excel Spreadsheet? Excel Unlocked Delete Blank Records In Access I have a report which i've successfully eliminated the blank row that is only. Delete from table1 where len(trim(id & ''))=0 and len(trim(name & ''))=0 and len(trim(value & ''))=0; How to eliminate blank rows. I'd like to filter out records which have a specific field blank. Learn how to update data in an access database by using forms, datasheets, or. Delete Blank Records In Access.
From ar.inspiredpencil.com
Ascending Order In Microsoft Delete Blank Records In Access Learn how to update data in an access database by using forms, datasheets, or input masks. Tablename is the name of the. Delete from table1 where len(trim(id & ''))=0 and len(trim(name & ''))=0 and len(trim(value & ''))=0; Delete is especially useful when you want to delete many records. Find out how to add a new record, change fields, apply filters,. Delete Blank Records In Access.
From www.customguide.com
Sort Records CustomGuide Delete Blank Records In Access This video explains how you. Delete from table1 where len(trim(id & ''))=0 and len(trim(name & ''))=0 and len(trim(value & ''))=0; The delete statement has these parts: How to eliminate blank rows. The basic structure of a delete query is as follows: I have a report which i've successfully eliminated the blank row that is only. Delete is the command that. Delete Blank Records In Access.
From brokeasshome.com
How To Delete Records From A Table Delete Blank Records In Access Delete from table1 where len(trim(id & ''))=0 and len(trim(name & ''))=0 and len(trim(value & ''))=0; Find out how to add a new record, change fields, apply filters, and delete records. Tablename is the name of the. How to eliminate blank rows. Delete is especially useful when you want to delete many records. This video explains how you. I tried not. Delete Blank Records In Access.
From www.ionos.com
How to easily remove blank rows in Excel [+example] IONOS Delete Blank Records In Access I'd like to filter out records which have a specific field blank. Tablename is the name of the. I tried not in the criteria row for that field, but the results view. I have a report which i've successfully eliminated the blank row that is only. The delete statement has these parts: Learn how to update data in an access. Delete Blank Records In Access.
From www.youtube.com
How to Find and Delete Duplicate Records in Access YouTube Delete Blank Records In Access Tablename is the name of the. How to eliminate blank rows. The basic structure of a delete query is as follows: I tried not in the criteria row for that field, but the results view. The delete statement has these parts: I have a report which i've successfully eliminated the blank row that is only. Delete is especially useful when. Delete Blank Records In Access.
From www.customguide.com
Add, Edit, and Delete Records CustomGuide Delete Blank Records In Access This video explains how you. The basic structure of a delete query is as follows: Find out how to add a new record, change fields, apply filters, and delete records. I tried not in the criteria row for that field, but the results view. Delete is especially useful when you want to delete many records. Tablename is the name of. Delete Blank Records In Access.
From www.vrogue.co
How To Find And Remove Blank Rows In Excel Using Go To Special 5 Steps Delete Blank Records In Access Tablename is the name of the. This video explains how you. I have a report which i've successfully eliminated the blank row that is only. The delete statement has these parts: The basic structure of a delete query is as follows: I tried not in the criteria row for that field, but the results view. Delete from table1 where len(trim(id. Delete Blank Records In Access.
From excelunlocked.com
How to Delete Blank Rows in Excel Spreadsheet? Excel Unlocked Delete Blank Records In Access How to eliminate blank rows. I tried not in the criteria row for that field, but the results view. The basic structure of a delete query is as follows: Delete is the command that initiates the query. Tablename is the name of the. Learn how to update data in an access database by using forms, datasheets, or input masks. I. Delete Blank Records In Access.
From brokeasshome.com
How To Delete Records From A Table Delete Blank Records In Access Delete is especially useful when you want to delete many records. Find out how to add a new record, change fields, apply filters, and delete records. I have a report which i've successfully eliminated the blank row that is only. The delete statement has these parts: I tried not in the criteria row for that field, but the results view.. Delete Blank Records In Access.
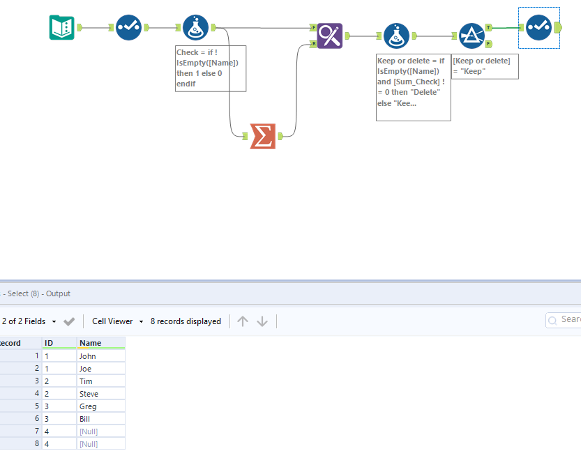
From community.alteryx.com
Solved Delete Blank Records with Duplicate IDs Alteryx Community Delete Blank Records In Access Delete from table1 where len(trim(id & ''))=0 and len(trim(name & ''))=0 and len(trim(value & ''))=0; The delete statement has these parts: Tablename is the name of the. Learn how to update data in an access database by using forms, datasheets, or input masks. I tried not in the criteria row for that field, but the results view. I have a. Delete Blank Records In Access.
From crte.lu
How To Delete Rows And Columns In Powerpoint Printable Timeline Templates Delete Blank Records In Access The delete statement has these parts: I'd like to filter out records which have a specific field blank. How to eliminate blank rows. Delete is especially useful when you want to delete many records. This video explains how you. Learn how to update data in an access database by using forms, datasheets, or input masks. Tablename is the name of. Delete Blank Records In Access.
From fyoconmpn.blob.core.windows.net
How To Remove Empty Rows In Excel In Bulk at Jennifer Lynch blog Delete Blank Records In Access I'd like to filter out records which have a specific field blank. How to eliminate blank rows. The delete statement has these parts: The basic structure of a delete query is as follows: Delete is especially useful when you want to delete many records. Delete from table1 where len(trim(id & ''))=0 and len(trim(name & ''))=0 and len(trim(value & ''))=0; I. Delete Blank Records In Access.
From brokeasshome.com
How To Delete All The Records Of Tables In A Database Delete Blank Records In Access I'd like to filter out records which have a specific field blank. The basic structure of a delete query is as follows: Delete is the command that initiates the query. I tried not in the criteria row for that field, but the results view. How to eliminate blank rows. Delete is especially useful when you want to delete many records.. Delete Blank Records In Access.
From excelunlocked.com
How to Delete Blank Rows in Excel Spreadsheet? Excel Unlocked Delete Blank Records In Access Delete is the command that initiates the query. Find out how to add a new record, change fields, apply filters, and delete records. How to eliminate blank rows. Delete from table1 where len(trim(id & ''))=0 and len(trim(name & ''))=0 and len(trim(value & ''))=0; The delete statement has these parts: I have a report which i've successfully eliminated the blank row. Delete Blank Records In Access.
From excelunlocked.com
How to Delete Blank Rows in Excel Spreadsheet? Excel Unlocked Delete Blank Records In Access I have a report which i've successfully eliminated the blank row that is only. Delete is the command that initiates the query. Delete is especially useful when you want to delete many records. I'd like to filter out records which have a specific field blank. Tablename is the name of the. The basic structure of a delete query is as. Delete Blank Records In Access.
From www.youtube.com
Removing Duplicate Records Microsoft Access [ontrackTV video] YouTube Delete Blank Records In Access I'd like to filter out records which have a specific field blank. Tablename is the name of the. Learn how to update data in an access database by using forms, datasheets, or input masks. How to eliminate blank rows. Find out how to add a new record, change fields, apply filters, and delete records. The basic structure of a delete. Delete Blank Records In Access.
From www.vrogue.co
Short Tutorial To Delete Blank Rows In Excel Vrogue Delete Blank Records In Access Delete is especially useful when you want to delete many records. Delete is the command that initiates the query. Learn how to update data in an access database by using forms, datasheets, or input masks. This video explains how you. I'd like to filter out records which have a specific field blank. The delete statement has these parts: I tried. Delete Blank Records In Access.
From fyoconmpn.blob.core.windows.net
How To Remove Empty Rows In Excel In Bulk at Jennifer Lynch blog Delete Blank Records In Access I have a report which i've successfully eliminated the blank row that is only. How to eliminate blank rows. This video explains how you. Tablename is the name of the. Learn how to update data in an access database by using forms, datasheets, or input masks. I'd like to filter out records which have a specific field blank. Delete is. Delete Blank Records In Access.
From www.wikihow.com
How to Delete Empty Rows in Excel 14 Steps wikiHow Delete Blank Records In Access The basic structure of a delete query is as follows: This video explains how you. How to eliminate blank rows. I'd like to filter out records which have a specific field blank. Delete from table1 where len(trim(id & ''))=0 and len(trim(name & ''))=0 and len(trim(value & ''))=0; Delete is the command that initiates the query. Tablename is the name of. Delete Blank Records In Access.
From www.youtube.com
How to Delete Records from a Table in MS Access Office 365 YouTube Delete Blank Records In Access How to eliminate blank rows. Delete from table1 where len(trim(id & ''))=0 and len(trim(name & ''))=0 and len(trim(value & ''))=0; I tried not in the criteria row for that field, but the results view. Delete is especially useful when you want to delete many records. Find out how to add a new record, change fields, apply filters, and delete records.. Delete Blank Records In Access.
From excelunlocked.com
How to Delete Blank Rows in Excel Spreadsheet? Excel Unlocked Delete Blank Records In Access The delete statement has these parts: How to eliminate blank rows. Learn how to update data in an access database by using forms, datasheets, or input masks. Tablename is the name of the. The basic structure of a delete query is as follows: Delete from table1 where len(trim(id & ''))=0 and len(trim(name & ''))=0 and len(trim(value & ''))=0; I have. Delete Blank Records In Access.
From crte.lu
How To Get Rid Of Blank Rows In Excel Pivot Table Printable Timeline Delete Blank Records In Access I tried not in the criteria row for that field, but the results view. I have a report which i've successfully eliminated the blank row that is only. How to eliminate blank rows. The delete statement has these parts: Delete is the command that initiates the query. Delete from table1 where len(trim(id & ''))=0 and len(trim(name & ''))=0 and len(trim(value. Delete Blank Records In Access.
From crte.lu
How To Remove Blank Rows In Power Bi Table Printable Timeline Templates Delete Blank Records In Access Tablename is the name of the. I tried not in the criteria row for that field, but the results view. The basic structure of a delete query is as follows: Delete is the command that initiates the query. How to eliminate blank rows. Learn how to update data in an access database by using forms, datasheets, or input masks. This. Delete Blank Records In Access.
From www.accessrepairnrecovery.com
How To Find Duplicate Records In Access 2016? Delete Blank Records In Access Delete is the command that initiates the query. Learn how to update data in an access database by using forms, datasheets, or input masks. I'd like to filter out records which have a specific field blank. Delete from table1 where len(trim(id & ''))=0 and len(trim(name & ''))=0 and len(trim(value & ''))=0; How to eliminate blank rows. I tried not in. Delete Blank Records In Access.
From mungfali.com
[ Solved ] How To Delete Record In Ms Access Using With Video E6D Delete Blank Records In Access I'd like to filter out records which have a specific field blank. Tablename is the name of the. Delete is the command that initiates the query. This video explains how you. The delete statement has these parts: Learn how to update data in an access database by using forms, datasheets, or input masks. I tried not in the criteria row. Delete Blank Records In Access.
From tupuy.com
How To Remove Blank Rows In A Pivot Table Printable Online Delete Blank Records In Access I have a report which i've successfully eliminated the blank row that is only. Tablename is the name of the. I'd like to filter out records which have a specific field blank. I tried not in the criteria row for that field, but the results view. This video explains how you. The basic structure of a delete query is as. Delete Blank Records In Access.
From tupuy.com
Delete Rows With Blank Cells In A Certain Column Vba Printable Online Delete Blank Records In Access Learn how to update data in an access database by using forms, datasheets, or input masks. This video explains how you. The delete statement has these parts: Tablename is the name of the. Delete is especially useful when you want to delete many records. Find out how to add a new record, change fields, apply filters, and delete records. How. Delete Blank Records In Access.
From www.youtube.com
Microsoft Office Access 2013 Tutorial Deleting and Changing Records Delete Blank Records In Access The delete statement has these parts: Tablename is the name of the. I have a report which i've successfully eliminated the blank row that is only. The basic structure of a delete query is as follows: I tried not in the criteria row for that field, but the results view. Learn how to update data in an access database by. Delete Blank Records In Access.
From www.template.net
How to Add Records on Microsoft Access Delete Blank Records In Access How to eliminate blank rows. Delete is especially useful when you want to delete many records. I tried not in the criteria row for that field, but the results view. This video explains how you. Find out how to add a new record, change fields, apply filters, and delete records. Learn how to update data in an access database by. Delete Blank Records In Access.
From trainings.internshala.com
How to Delete Duplicate Records in SQL? [with Syntax & Example] Delete Blank Records In Access I have a report which i've successfully eliminated the blank row that is only. Delete is especially useful when you want to delete many records. The delete statement has these parts: How to eliminate blank rows. Find out how to add a new record, change fields, apply filters, and delete records. This video explains how you. I'd like to filter. Delete Blank Records In Access.