Sap Bapi Error Codes . Line item entered several times i. We are getting an error as. When i executing this bapi_acc_document_post, am getting error fi/co interface: While using the bapi 'bapi_material_savedata', to extend material from one plant to another my code is throwing an error 'currency initial v,current amount. We have a requirement where in we get data to our dotnet application from sap through bapi. I am facing following error while posting bapi. Therefore bapis collect the error message in their (usually named) return parameter. I am new to sap. Hello selva , someone changed your custom bapi return table types , so you need to amend changes at receiving side as well or. In order to evaluate a bapi call you.
from learn.microsoft.com
Therefore bapis collect the error message in their (usually named) return parameter. We are getting an error as. We have a requirement where in we get data to our dotnet application from sap through bapi. When i executing this bapi_acc_document_post, am getting error fi/co interface: I am new to sap. In order to evaluate a bapi call you. I am facing following error while posting bapi. While using the bapi 'bapi_material_savedata', to extend material from one plant to another my code is throwing an error 'currency initial v,current amount. Hello selva , someone changed your custom bapi return table types , so you need to amend changes at receiving side as well or. Line item entered several times i.
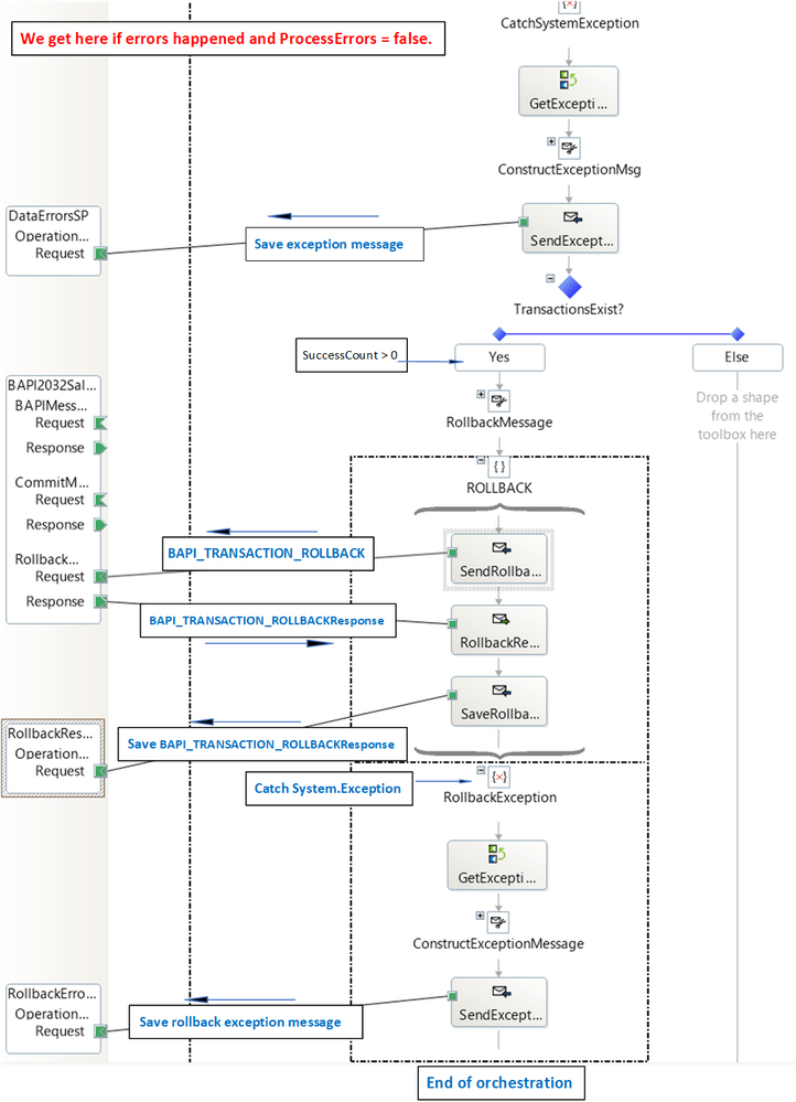
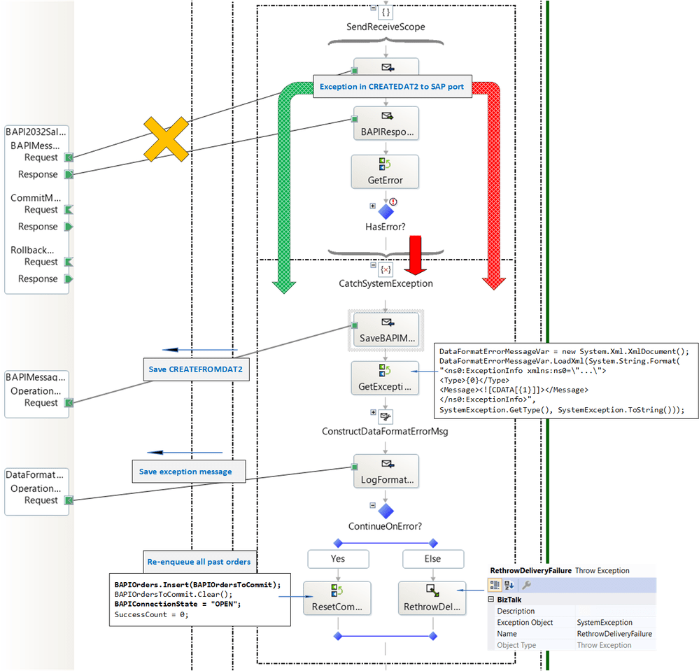
Browse, search, and get metadata for BAPI operations in SAP BizTalk
Sap Bapi Error Codes I am facing following error while posting bapi. We are getting an error as. I am new to sap. We have a requirement where in we get data to our dotnet application from sap through bapi. When i executing this bapi_acc_document_post, am getting error fi/co interface: Therefore bapis collect the error message in their (usually named) return parameter. Hello selva , someone changed your custom bapi return table types , so you need to amend changes at receiving side as well or. In order to evaluate a bapi call you. Line item entered several times i. While using the bapi 'bapi_material_savedata', to extend material from one plant to another my code is throwing an error 'currency initial v,current amount. I am facing following error while posting bapi.
From forum.uipath.com
Assembly errors in SAP BAPI Activity Activities UiPath Community Forum Sap Bapi Error Codes When i executing this bapi_acc_document_post, am getting error fi/co interface: We have a requirement where in we get data to our dotnet application from sap through bapi. Therefore bapis collect the error message in their (usually named) return parameter. We are getting an error as. I am facing following error while posting bapi. I am new to sap. In order. Sap Bapi Error Codes.
From afsfordummies.blogspot.com
AFS for Dummies FIND BAPI/USER EXITS/FUNCTIONAL MODULE FOR A SAP Sap Bapi Error Codes While using the bapi 'bapi_material_savedata', to extend material from one plant to another my code is throwing an error 'currency initial v,current amount. In order to evaluate a bapi call you. We are getting an error as. I am facing following error while posting bapi. Hello selva , someone changed your custom bapi return table types , so you need. Sap Bapi Error Codes.
From help.qlik.com
Using the SAP BAPI Connector Qlik Connectors Help Sap Bapi Error Codes We are getting an error as. In order to evaluate a bapi call you. Line item entered several times i. While using the bapi 'bapi_material_savedata', to extend material from one plant to another my code is throwing an error 'currency initial v,current amount. Therefore bapis collect the error message in their (usually named) return parameter. We have a requirement where. Sap Bapi Error Codes.
From techcommunity.microsoft.com
Handling Errors in SAP BAPI Transactions Microsoft Community Hub Sap Bapi Error Codes Line item entered several times i. While using the bapi 'bapi_material_savedata', to extend material from one plant to another my code is throwing an error 'currency initial v,current amount. When i executing this bapi_acc_document_post, am getting error fi/co interface: In order to evaluate a bapi call you. Hello selva , someone changed your custom bapi return table types , so. Sap Bapi Error Codes.
From www.tutorialkart.com
ICL_BAPI_SMOD_EDIT SAP Tcode Create/Change CI Incl. for Account Sap Bapi Error Codes I am facing following error while posting bapi. Hello selva , someone changed your custom bapi return table types , so you need to amend changes at receiving side as well or. We are getting an error as. Therefore bapis collect the error message in their (usually named) return parameter. When i executing this bapi_acc_document_post, am getting error fi/co interface:. Sap Bapi Error Codes.
From sapficoblog.com
BAPI_ACC_DOCUMENT_POST Post Accounting Document in SAP Sap Bapi Error Codes We have a requirement where in we get data to our dotnet application from sap through bapi. We are getting an error as. Line item entered several times i. Therefore bapis collect the error message in their (usually named) return parameter. Hello selva , someone changed your custom bapi return table types , so you need to amend changes at. Sap Bapi Error Codes.
From forum.uipath.com
Unable to pass DataRow to Invoke SAP BAPI Call object reference set Sap Bapi Error Codes I am facing following error while posting bapi. In order to evaluate a bapi call you. We have a requirement where in we get data to our dotnet application from sap through bapi. I am new to sap. Hello selva , someone changed your custom bapi return table types , so you need to amend changes at receiving side as. Sap Bapi Error Codes.
From forum.uipath.com
Error in BAPI RFM code Generator Forum UiPath Community Forum Sap Bapi Error Codes Therefore bapis collect the error message in their (usually named) return parameter. I am new to sap. When i executing this bapi_acc_document_post, am getting error fi/co interface: In order to evaluate a bapi call you. We have a requirement where in we get data to our dotnet application from sap through bapi. Hello selva , someone changed your custom bapi. Sap Bapi Error Codes.
From forum.uipath.com
Assembly errors in SAP BAPI Activity Activities UiPath Community Forum Sap Bapi Error Codes When i executing this bapi_acc_document_post, am getting error fi/co interface: Line item entered several times i. Hello selva , someone changed your custom bapi return table types , so you need to amend changes at receiving side as well or. While using the bapi 'bapi_material_savedata', to extend material from one plant to another my code is throwing an error 'currency. Sap Bapi Error Codes.
From orekait.com
¿Qué es una BAPI en SAP? Oreka IT Blog about SAP Sap Bapi Error Codes When i executing this bapi_acc_document_post, am getting error fi/co interface: In order to evaluate a bapi call you. Line item entered several times i. We have a requirement where in we get data to our dotnet application from sap through bapi. I am new to sap. Therefore bapis collect the error message in their (usually named) return parameter. I am. Sap Bapi Error Codes.
From forum.uipath.com
Error encountered while trying to Configure SAP BAPI connection Sap Bapi Error Codes While using the bapi 'bapi_material_savedata', to extend material from one plant to another my code is throwing an error 'currency initial v,current amount. In order to evaluate a bapi call you. Hello selva , someone changed your custom bapi return table types , so you need to amend changes at receiving side as well or. Line item entered several times. Sap Bapi Error Codes.
From community.sap.com
Solved Standard BAPI error in Vendor Master SAP Community Sap Bapi Error Codes We are getting an error as. I am facing following error while posting bapi. When i executing this bapi_acc_document_post, am getting error fi/co interface: While using the bapi 'bapi_material_savedata', to extend material from one plant to another my code is throwing an error 'currency initial v,current amount. We have a requirement where in we get data to our dotnet application. Sap Bapi Error Codes.
From www.saponlinetutorials.com
What is SAP BAPI (Business Application Programming Interface) Sap Bapi Error Codes We have a requirement where in we get data to our dotnet application from sap through bapi. Line item entered several times i. We are getting an error as. I am new to sap. In order to evaluate a bapi call you. While using the bapi 'bapi_material_savedata', to extend material from one plant to another my code is throwing an. Sap Bapi Error Codes.
From thewindowsupdate.com
Handling Errors in SAP BAPI Transactions Sap Bapi Error Codes I am facing following error while posting bapi. I am new to sap. We have a requirement where in we get data to our dotnet application from sap through bapi. In order to evaluate a bapi call you. We are getting an error as. Therefore bapis collect the error message in their (usually named) return parameter. Hello selva , someone. Sap Bapi Error Codes.
From help.qlik.com
SAP BAPI Connector user configuration Qlik Connectors Help Sap Bapi Error Codes We are getting an error as. Line item entered several times i. While using the bapi 'bapi_material_savedata', to extend material from one plant to another my code is throwing an error 'currency initial v,current amount. I am facing following error while posting bapi. I am new to sap. In order to evaluate a bapi call you. We have a requirement. Sap Bapi Error Codes.
From www.drware.com
Handling Errors in SAP BAPI Transactions Dr. Ware Technology Services Sap Bapi Error Codes I am new to sap. Hello selva , someone changed your custom bapi return table types , so you need to amend changes at receiving side as well or. I am facing following error while posting bapi. We are getting an error as. While using the bapi 'bapi_material_savedata', to extend material from one plant to another my code is throwing. Sap Bapi Error Codes.
From blog.csdn.net
[ABAP] CO11N报工BAPI记账TCODECOGI变更_sap生产报工bapiCSDN博客 Sap Bapi Error Codes We have a requirement where in we get data to our dotnet application from sap through bapi. We are getting an error as. Hello selva , someone changed your custom bapi return table types , so you need to amend changes at receiving side as well or. I am new to sap. In order to evaluate a bapi call you.. Sap Bapi Error Codes.
From help.sap.com
SAP Help Portal Sap Bapi Error Codes I am facing following error while posting bapi. We are getting an error as. While using the bapi 'bapi_material_savedata', to extend material from one plant to another my code is throwing an error 'currency initial v,current amount. Hello selva , someone changed your custom bapi return table types , so you need to amend changes at receiving side as well. Sap Bapi Error Codes.
From help.bizagi.com
Lowcode Process Automation > Studio Cloud Authoring environment Sap Bapi Error Codes We have a requirement where in we get data to our dotnet application from sap through bapi. I am facing following error while posting bapi. In order to evaluate a bapi call you. I am new to sap. When i executing this bapi_acc_document_post, am getting error fi/co interface: Line item entered several times i. While using the bapi 'bapi_material_savedata', to. Sap Bapi Error Codes.
From techcommunity.microsoft.com
Handling Errors in SAP BAPI Transactions Microsoft Community Hub Sap Bapi Error Codes I am facing following error while posting bapi. When i executing this bapi_acc_document_post, am getting error fi/co interface: Therefore bapis collect the error message in their (usually named) return parameter. Hello selva , someone changed your custom bapi return table types , so you need to amend changes at receiving side as well or. While using the bapi 'bapi_material_savedata', to. Sap Bapi Error Codes.
From thewindowsupdate.com
Handling Errors in SAP BAPI Transactions Sap Bapi Error Codes Line item entered several times i. While using the bapi 'bapi_material_savedata', to extend material from one plant to another my code is throwing an error 'currency initial v,current amount. I am new to sap. We are getting an error as. Therefore bapis collect the error message in their (usually named) return parameter. When i executing this bapi_acc_document_post, am getting error. Sap Bapi Error Codes.
From ddkonline.blogspot.com
David Klein's Corner How to Use BAPI_CUSTOMER_FIND to search for Sap Bapi Error Codes While using the bapi 'bapi_material_savedata', to extend material from one plant to another my code is throwing an error 'currency initial v,current amount. We are getting an error as. Line item entered several times i. Hello selva , someone changed your custom bapi return table types , so you need to amend changes at receiving side as well or. When. Sap Bapi Error Codes.
From dokumen.tips
(DOCX) Sap Bapi Complete List DOKUMEN.TIPS Sap Bapi Error Codes I am new to sap. We have a requirement where in we get data to our dotnet application from sap through bapi. I am facing following error while posting bapi. When i executing this bapi_acc_document_post, am getting error fi/co interface: We are getting an error as. Line item entered several times i. While using the bapi 'bapi_material_savedata', to extend material. Sap Bapi Error Codes.
From laptrinhx.com
Handling Errors in SAP BAPI Transactions LaptrinhX Sap Bapi Error Codes Therefore bapis collect the error message in their (usually named) return parameter. We are getting an error as. Line item entered several times i. I am facing following error while posting bapi. While using the bapi 'bapi_material_savedata', to extend material from one plant to another my code is throwing an error 'currency initial v,current amount. When i executing this bapi_acc_document_post,. Sap Bapi Error Codes.
From www.drware.com
Handling Errors in SAP BAPI Transactions Dr. Ware Technology Services Sap Bapi Error Codes Therefore bapis collect the error message in their (usually named) return parameter. I am new to sap. We are getting an error as. When i executing this bapi_acc_document_post, am getting error fi/co interface: We have a requirement where in we get data to our dotnet application from sap through bapi. In order to evaluate a bapi call you. While using. Sap Bapi Error Codes.
From techcommunity.microsoft.com
Handling Errors in SAP BAPI Transactions Microsoft Community Hub Sap Bapi Error Codes Therefore bapis collect the error message in their (usually named) return parameter. Line item entered several times i. When i executing this bapi_acc_document_post, am getting error fi/co interface: Hello selva , someone changed your custom bapi return table types , so you need to amend changes at receiving side as well or. I am new to sap. I am facing. Sap Bapi Error Codes.
From sapficoblog.com
BAPI_ACC_DOCUMENT_POST Post Accounting Document in SAP Sap Bapi Error Codes When i executing this bapi_acc_document_post, am getting error fi/co interface: In order to evaluate a bapi call you. Hello selva , someone changed your custom bapi return table types , so you need to amend changes at receiving side as well or. Line item entered several times i. Therefore bapis collect the error message in their (usually named) return parameter.. Sap Bapi Error Codes.
From thewindowsupdate.com
Handling Errors in SAP BAPI Transactions Sap Bapi Error Codes While using the bapi 'bapi_material_savedata', to extend material from one plant to another my code is throwing an error 'currency initial v,current amount. Hello selva , someone changed your custom bapi return table types , so you need to amend changes at receiving side as well or. Line item entered several times i. I am facing following error while posting. Sap Bapi Error Codes.
From saptechblogspot.blogspot.com
SAP TECH Calling BAPIs from SAPABAP ( Ex BAPI Message GetDetail ) Sap Bapi Error Codes In order to evaluate a bapi call you. We have a requirement where in we get data to our dotnet application from sap through bapi. While using the bapi 'bapi_material_savedata', to extend material from one plant to another my code is throwing an error 'currency initial v,current amount. When i executing this bapi_acc_document_post, am getting error fi/co interface: Hello selva. Sap Bapi Error Codes.
From sapficoblog.com
POSTING_INTERFACE_CLEARING BAPI to Post Clearing in SAP Sap Bapi Error Codes Line item entered several times i. When i executing this bapi_acc_document_post, am getting error fi/co interface: Hello selva , someone changed your custom bapi return table types , so you need to amend changes at receiving side as well or. I am facing following error while posting bapi. We are getting an error as. While using the bapi 'bapi_material_savedata', to. Sap Bapi Error Codes.
From stackoverflow.com
abap Parameter type error on BAPI_OBJCL_GETDETAIL call? Stack Overflow Sap Bapi Error Codes I am facing following error while posting bapi. When i executing this bapi_acc_document_post, am getting error fi/co interface: Hello selva , someone changed your custom bapi return table types , so you need to amend changes at receiving side as well or. In order to evaluate a bapi call you. Line item entered several times i. We are getting an. Sap Bapi Error Codes.
From bobj-board.org
BODS DataFlow Received bad System Message while BAPI CAll saperpbw Sap Bapi Error Codes Therefore bapis collect the error message in their (usually named) return parameter. When i executing this bapi_acc_document_post, am getting error fi/co interface: While using the bapi 'bapi_material_savedata', to extend material from one plant to another my code is throwing an error 'currency initial v,current amount. I am facing following error while posting bapi. I am new to sap. Hello selva. Sap Bapi Error Codes.
From saptechblogspot.blogspot.com
SAP TECH Calling BAPIs from SAPABAP ( Ex BAPI Message GetDetail ) Sap Bapi Error Codes I am facing following error while posting bapi. We have a requirement where in we get data to our dotnet application from sap through bapi. In order to evaluate a bapi call you. Therefore bapis collect the error message in their (usually named) return parameter. Hello selva , someone changed your custom bapi return table types , so you need. Sap Bapi Error Codes.
From learn.microsoft.com
Browse, search, and get metadata for BAPI operations in SAP BizTalk Sap Bapi Error Codes In order to evaluate a bapi call you. Therefore bapis collect the error message in their (usually named) return parameter. While using the bapi 'bapi_material_savedata', to extend material from one plant to another my code is throwing an error 'currency initial v,current amount. We have a requirement where in we get data to our dotnet application from sap through bapi.. Sap Bapi Error Codes.
From www.sapyangjia.com
SAP所有模块顾问都必须懂的BAPI SAP养家 Sap Bapi Error Codes While using the bapi 'bapi_material_savedata', to extend material from one plant to another my code is throwing an error 'currency initial v,current amount. In order to evaluate a bapi call you. Line item entered several times i. Hello selva , someone changed your custom bapi return table types , so you need to amend changes at receiving side as well. Sap Bapi Error Codes.